Часовой пояс: UTC + 3 часа




Куратор(ы):   MexicanHead    svarmod   



Начать новую тему Новая тема / Ответить на тему Ответить  Сообщений: 22916 • Страница 565 из 1146<  1 ... 562  563  564  565  566  567  568 ... 1146  >
  Пред. тема | След. тема 
В случае проблем с отображением форума, отключите блокировщик рекламы
Автор Сообщение
 
Прилепленное (важное) сообщение

Member
Статус: Не в сети
Регистрация: 03.11.2014
Руководство по адаптации материнских плат 100 и 200 серии для поддержки процессоров Coffee Lake 8xxx/9xxx.


0. Прежде чем приступать к модификации
...запаситесь валерьянкой
  • Нужно осознать, что все действия вы производите на свой страх и риск, и нет никаких гарантий, что все заработает как надо или вообще хоть как-то заработает.
  • Все пункты из шапки важны и обязательны к прочтению.
  • Ознакомьтесь с устройством UEFI BIOS. Достаточно иметь общее представление о системе регионов.
  • Полистайте гайд по прошивке ASUS для 7х чипсетов: определенные моменты, конечно устарели, но некоторые вещи актуальны до сих пор. Обратите внимание на пункты 6, 7, 8.
Примерная форма обращения за помощью в тему
    В обращении должны быть расписаны все действия по пунктам.
  • Процессор и мат.плата для модификации
  • Процесс модификации
  • Пинмод/ Желательно приложить фото
  • Прошивка
Пример:
Цитата:
Имеется процессор i5 6400 и мат.плата ASUS Maximus VIII Hero, поставил i9 9900k ревизии R0.
Использовал мод.биос, сделанный в CoffeeTime 0.85a, добавлял микрокод D2 для 906ED в advanced mode.
Изолировал с помощью каптона, замыкал на процессоре перемычку для запуска https://i.imgur.com/MWLpLm0.jpg
Прошивал с помощью программатора CH341A, используя AsProgrammer 1.4.0, сверку прошло при прошивке.

После этого можете писать свой вопрос по поводу модификации. Чем больше подробностей будет описано, тем быстрее и оперативнее Вам смогут помочь.
Не забывайте прятать изображения под спойлер!
1. Вместо FAQ
Основные моменты
  • Запустить процессоры Coffee Lake можно на платах с любым чипсетом 100 или 200 серии.
  • Запустить можно как серийные Coffee Lake iCore и Xeon, так и их инженерные версии.
  • На модифицированных биосах по-прежнему будут работать серийные Skylake и Kaby Lake, если оставить их микрокоды (506E3 и 906E9 соответственно).
  • При модификации оригинальных биосов сохраняется полная работоспособность iGPU, PCIe x16 и NVME.
  • После модификации условия для возможностей разгона не изменяются: для разгона К-процессоров и памяти необходим Z-чипсет.
  • Coffee Lake без проблем работают с DDR3 и DDR3L памятью.
  • Основная проблема в биосах разных плат — это ограничение максимального количества поддерживаемых процессорных потоков. Но если, например, на плате можно запустить 9700К, то на ней также заработает и 9900К с выключенным HT.
  • Для плат на базе чипсетов Z370, B365 и H310C можно добавить поддержку процессоров Skylake и Kaby Lake. Для этого достаточно понизить версию МЕ и добавить необходимые микрокоды.
2. Дамп биоса и извлечение персональных данных
2.1 Снятие дампа Биоса
    Если у материнской платы присутствуют идентификационные данные (заводской серийный номер, UUID и т.д.), то дамп позволит перенести их в модбиос или восстановить в случае утери.

  • Программатор
    Безотказный вариант. Работа с программатором подробнее описана в пункте 5.6.

  • FlashProgrammingTool v11 (FPT) [ Скачать ]
    Без указания ключа конкретного региона, FPT пытается снять полный дамп биоса. Иногда это приводит к ошибке «Error 318» - значит для каких-то регионов нет доступа на чтение (чаще всего это ME). В таком случае можно отдельно сделать дампы регионов GbE (если у платы сетевой контроллер от Intel) и BIOS, которые открыты на чтение и запись на всех моделях плат.
    Запускать командную строку нужно с правами Администратора. Введите и выполните:
    Код:
    cd /d _полный_путь_к_папке_с_FPT_в_кавычках_   // для перехода в рабочую директорию
    fptw64 -d full.backup     // полный дамп биоса
    fptw64 -gbe -d gbe.backup     // дамп только региона GbE
    fptw64 -bios -d bios.backup     // дамп только региона BIOS

  • AMIFirmwareUpdate 3.05.04 (AFU) [ Скачать ]
    Для снятия дампа подойдет и последняя версия программы, но именно 3.05.04 нам может пригодиться в дальнейшем при прошивке.
    Запускать командную строку нужно с правами Администратора. Введите и выполните:
    Код:
    cd /d _полный_путь_к_папке_с_AFU_в_кавычках_     // для перехода в рабочую директорию
    afuwinx64 backup.rom /O     // полный дамп биоса
    Ленивые могут воспользоваться AFUWINGUI — нажмите кнопку «Save» и выберите место для сохранения дампа.
    Замечен странный баг: через 5-10 минут после снятия дампа через AFU система может самопроизвольно перезагрузиться.
2.2. Персональные данные: MAC-адрес
  • Переносить MAC нужно только для плат с сетевым контроллером Intel. В этом случае в структуре биоса будет присутствовать GbE регион с местом для уникального MAC-адреса сетевого устройства.
  • Для плат с сетевой картой Realtek регион GbE отсутствует и ничего переносить не нужно.
  • Наклейку с MAC-адресом можно найти на самой материнской плате.
  • MAC всегда можно найти в полном дампе биоса или дампе региона GbE (Hex View), открыв их программой UEFITool.
      #77
  • MAC можно посмотреть в Windows, в свойствах сетевого адаптера:
      #77
2.3. Персональные данные: Baseboard Serial Number и UUID
  • На десктопных платах Baseboard S/N и UUID присутствуют только у плат ASUS, и они находятся в модуле FD44820B-F1AB-41C0-AE4E-0C55556EB9BD.
  • S/N и UUID можно посмотреть в программе AIDA64:
    #77
  • CMD-команда «wmic baseboard get serialnumber» покажет S/N материнской платы.
  • Восстановить S/N можно по наклейке на материнской плате:
    Первый символ серийного номера - это год изготовления (1-9=2001-2009г., A=2010г., B=2011г., C=2012г., D=2013г., E=2014г., F=2015г. G=2016г., H=2017г., J=2018г., K=2019г., L=2020г.), второй символ – месяц (1-9 - январь-сентябрь, А - октябрь, В - ноябрь, С - декабрь). Например, «HA», означает «1710xxxxxxxxxxx».
    Остальная часть S/N находится на наклейке на лицевой стороне материнки. Искомые символы — это первые 11 знаков в структуре xxxxxx-xxxxx-aaaaaa-aaa aaaa.
    #77
  • Утерянный UUID восстановить нельзя.
  • Последние 12 знаков UUID – это MAC-адрес.
  • Для плат ASUS существует программа FD44Editor, которая позволяет редактировать и переносить персональные данные.
  • На мобильных системах SN и UUID могут хранится в случайных местах, и для них лучше всего воспользоваться программой DMIEDIT (работает и для десктопных систем).
      - Скачайте программу Rufus и подготовьте с ее помощью загрузочную флешку FreeDOS.
      - Распакуйте в корень флешки архив с DMIEDIT_utility.
      - Загрузитесь с флешки в режиме Legacy и выполните команду:
      Код:
      Amidedos /dms DMI.txt
      - На флешке появится файл DMI.txt, в котором будут собраны все уникальные данные материнской платы.
      - Для восстановления данных из ранее созданного файла DMI.txt, нужно загрузиться с флешки в режиме Legacy и выполнить команду:
      Код:
      Amidedos DMI.txt
3. Подготовка процессора
3.1 Ревизии Coffee Lake
    Есть 4 ревизии процессоров Coffee Lake, каждая требует определенный микрокод. Обратите внимание, что некоторые модели существуют сразу в нескольких вариантах.
    Полный список можно посмотреть тут.
  • Ревизия B0 — микрокод 906EB, используется 4-х ядерный кристалл и «старая» подложка Kaby Lake. Не требует никаких доработок по контактам — воткнул и поехали.
    Процессоры: G4900, G4900T, G4920, G4930, G4930T, G4950, G5420 (SR3YH), G5500, G5500T, G5600, G5600T, G5600F, G5620, i3-8100, i3-8100T, i3-8300, i3-8300T, i3-8350K, i3-9100, i3-9100T, i3-9100F (SRF7W), i3-9300, i3-9300T, i3-9320, i3-9350K, i3-9350KF

  • Ревизия U0 — микрокод 906EA, используется 6-ти ядерный кристалл, требуется пинмод в соответствии с пунктом 3.2.
    Процессоры: G5400, G5400T, G5420 (SR3XA), G5420T, i3-9100F (SRF6N), i5-8400, i5-8400T, i5-8500, i5-8500T, i5-8600, i5-8600T, i5-8600K, i5-9400 (SR3X5), i5-9400T, i5-9400F (SRF6M), i5-9500, i5-9500T, i5-9500F (SRF6Q), i5-9600, i5-9600T, i7-8700, i7-8700T, i7-8700K, i7-8086K

  • Ревизия P0 — микрокод 906EC, используется 8-ми ядерный кристалл, требуется пинмод в соответствии с пунктом 3.2. Скорее всего, больше не производится.
    Процессоры: i5-9400 (SRELV), 9400F (SRFAH), i5-9600K (SRELU), i5-9600KF (SRFAD), i7-9700K (SRELT), i7-9700KF (SRFAC), i9-9900K (SRELS), i9-9900KF (SRFAA)

  • Ревизия R0* — микрокод 906ED, используется 8-ми ядерный кристалл, визуально подложка не отличается от P0, но ревизию можно опознать по S-spec маркировке «SRGxx» на крышке, требуется пинмод в соответствии с пунктом 3.2. Пришла на замену P0.
    Процессоры: i5-9400 (SRG0Y), i5-9400F (SRG0Z), i5-9500F (SRG10), i5-9600K (SRG11), i5-9600KF (SRG12), i7-9700, i7-9700F, i7-9700K (SRG15), i7-9700KF (SRG16), i7-9700T, i9-9900 (SRG18), i9-9900K (SRG19), i9-9900KF (SRG1A), i9-9900T, i9-9900KS (SRG1Q)

    * отмечена ревизия процессоров, требующие ручного добавления их соответствующего микрокода через режим Advanced mode. Об этом читайте в пункте 4.3 "Гайд по использованию CoffeeTime 0.85a".

    #77
3.2 Пинмод для U0/P0/R0
    #77

    Рекомендации:
  • Для процессоров ревизии B0 пинмод не требуется.
  • Фактически, закорачивать контакты (#SKTOCC и GND) нужно в сокете, чтобы материнская плата получила сигнал о наличии процессора и включилась.
  • Простейший способ сделать перемычку - наклеить маленькую полоску пищевой фольги на двусторонний скотч. Подойдут и металлизированный скотч, токопроводящий клей, маркер, лак. В качестве временного решения сгодится мягкий карандаш (возможно, придется подбирать подходящий); начертите им дорожку между нужными контактами.
  • Крайне важно следить, чтобы перемычка не съехала при закрытии рамки сокета и не задела лишние контакты!
  • Для изоляции лучше применять каптоновый скотч или акриловый лак. Изолента не хуже по характеристикам, но менее удобна в использовании.
  • Ни в коем случае не используйте для изоляции лак для ногтей!
  • Желтым цветом обозначены контакты, которые также имеют различное назначение в сокетах 1151v1 и 1151v2, но пока не найдено плат, для которых нужна их обязательная изоляция.
  • Перед установкой процессора обязательно протрите все неизолированные контакты спиртом.

  • Последствия кривого пинмода:
  • Если плате нужна закорачивающая перемычка (см. картинку), то без нее она просто не включится.
  • Если перемычка зацепит соседние контакты, это помешает запуску системы. В редких случаях возможны повреждения iGPU или DDR.
  • Все платы, кроме Gigabyte: если не изолировать указанные на картинке контакты (или изоляция с них сползет), то соответствующие пины в сокете просто сгорят, как предохранитель. Работоспособность системы не пострадает.
  • Gigabyte: если не изолировать бОльшую зону контактов, отмеченных красным, то у платы сгорит одна из фаз питания процессора, а контакты останутся целы. Если изоляция есть, но частично сползет, то соответствующие пины в сокете сгорят, как предохранитель. Работоспособность системы в обоих случаях не пострадает.

  • Дополнительно:
  • Выполненная в соответствии с картинкой изоляция контактов гарантирует, что ничего не сгорит и железо не потеряет товарный вид. Однако, иногда изоляции может потребоваться меньше или не потребоваться вовсе. Чтобы это определить, проверьте отсутствие КЗ на землю для каждого отмеченного для вашей платы контакта в сокете. Пины, «звонящиеся» на землю, изолировать нужно.
  • Замыкание контактов на процессоре можно заменить перемычкой на материнской плате, однако для каждой модели придется искать расположение нужных контактов индивидуально. Пример замыкания на мат.плате находится в пункте 8.1 "Статьи пользователей, решения проблем, подборка информации по платам"
  • Все указанные для изоляции контакты можно удалить из сокета физически — при этом сохранится работоспособность всех поколений процессоров.
  • Сравнение распиновки сокетов 1151v1 и 1151v2.
4. Модификация биоса
4.1 Выбор версии биоса
    Скачайте биос с официального сайта производитея (дамп, снятый с материнки, не подойдет). Выберите подходящую версию, руководствуясь таблицей совместимости.
    Биос должен поддерживать Kaby Lake!

    Таблица совместимости:
    #77
    YES — Работает, проверено.
    99% — Должно работать, не проверено.
    NO — Не работает.
    NOT ALL — Работает не для всех плат, зависимость выявлена.
    50/50 — Работает не для всех плат, зависимость не выявлена.

    * — Для многих «топовых» плат 100 серии (например Maximus VIII серия, Z170-Deluxe, Z170-A) отключение МЕ на 2xxx биосах (для запуска Xeon) приводит к неработоспособности системы.
    Решение: Не найдено.
    ** — На некоторых платах 100 серии (например M8F, M8HA, Z170-A, Z170-AR, H170-ProGaming, Z170-ProGaming) на 3ххх биосах при установке 12-ти поточных зионов встречается one_boot_bug — однократный удачный запуск и неработоспособность в дальнейшем.
    Решение: Использовать 2ххх версию биоса.
    *** — Некоторые 200 платы (например ROG серия Z270, Z270-A) могут работать с 12-ти поточными процессорами на 0ххх версиях биоса. На части плат (например Z270-P, Z270-Dragon) запуску 12-ти поточников помогает удаление модуля «12T_blocker» (терминология CoffeeTime, GUID=64BEA199-7C6C-4F51-B0DA-F42C897DA5CC), если он есть в биосе. Зависимость результатов пока не определена, нужно тестировать для каждой конкретной платы.
    Решение: Использовать порт-биос от совместимой Z370 платы.
    **** — Для большинства плат 200 серии можно портировать биос от совместимой Z370 материнки, если такая существует. Удачный исход позволит запускать на ней все Coffee Lake процессоры. Метод применим и для не-Z материнок.
4.2 Софт для автомодификации
    Существует два автоматизированных инструмента для внедрения в биос поддержки Coffee Lake:

  • CoffeeTime 0.85a [ Я.Диск ]
    Автор: svarmod
    Для корректной работы процессоров разархивировать содержимое CoffeTime.085-add_MC by Michael_Code в папку с CoffeeTime 0.85a с заменой файлов. Данный архив содержит актуальные рабочие микрокоды D2.
  • CoffeeTime 0.92 [ Я.Диск ] [ Mega ]
    Автор: svarmod
    Эта версия не содержит автомодификации, все изменения в биосе проводятся "вручную"; предоставляется без каких-либо подсказок, с GUI, новыми фишками и прочими удобствами.
    Больше информации о новой версии на [ Страница 407 ]
  • AllInOne_Tool [ Mega ]
    Автор: Revlaay, тема на форуме win-raid.

    Мы воспользуемся CoffeeTime 0.85а, хотя все варианты вполне рабочие.
4.3 Гайд по использованию CoffeeTime 0.85a
    В программе важно каждое информационное сообщение! Если у вас проблемы с английским, пользуйтесь онлайн-переводчиками.
    Перед тем как:
    • Отключите антивирус
    • Для правильной работы в путях к программе и рабочим файлам не должны содержаться пробелы, символ обратной скобки «)» и русские буквы
    • Если вы запускаете CoffeeTime первый раз и ранее не пользовались FlashImageTool, то примите лицензионное соглашение, окно с которым появится при сканировании прошивки
    • Распакуйте скаченный архив

    Запустите CoffeeTime.exe.
    На главной странице указаны особенности использования программы, контакты для обратной связи и предложение прочитать readme.txt для более полного знакомства с функционалом и содержанием версии.
    Для продолжения работы введите «1» и нажмите Enter.
    Откроется окно проводника; выберите скачанный с официального сайта биос и нажмите «Открыть».
    Также можно просто перетащить заводской файл прошивки на CoffeeTime.exe, используя Drag'n'Drop.
    #77

    Далее появится главное меню программы.
    При выборе «i», будет выведена подробная справка по ревизиям процессоров.
    Для возврата в главное меню выберите «b»
    #77

    1. Рассмотрим возможности автоматического режима
    Важные примечания:
    • По умолчанию в этом режиме микрокод для ревизии R0 не добавляется
    • Если пункт с наименованием необходимого процессора отсутствует, то можно выбрать аналогичный по ревизии и количеству ядер/потоков вариант
    Для продолжения введите цифру, соответствующую целевому процессору, и нажмите Enter.
    #77

    Зеленым отмечены компоненты, не требующие модификации, красным — те, которые необходимо модифицировать.
    Желтым отмечены пункты, не влияюшие на работоспособность мода.
    Рекомендуется снять защиту, введя «2».
    Основная часть модификации применяется после ввода «1».
    #77

    В следующем окне выберите процессоры, с которыми нужно сохранить совместимость:
    Возможно добавление всех микрокодов для мат.плат ASUS, введя «i».
    Функция экспериментальная, но для 99% плат ASUS все работает как надо.
    Выберите из доступных вариантов нужный и нажмите Enter.
    #77

    Начнется процесс автоматической модификации:
    #77

    Иногда при подготовке биоса для 12/16-ти поточных процессоров часть ACPI-таблиц не модифицируется (характерно для 2xxx прошивок от ASUS):
    Если проблема НЕ в таблице A M I, то это не очень критично — выбирайте «1» и продолжайте.
    #77

    Процесс окончен. Удостоверьтесь, что красных строчек не осталось!
    #77

    Теперь можно воспользоваться функциями переноса MAC-адреса (любые платы с сетевым контроллером Intel) и личных данных (только платы ASUS). Этот шаг не обязателен и не влияет на работоспособность кофемода.
    Введите «3», если этот вариант присутствует:
    Доступные варианты:
    «1» - Перенос MAC-адреса с компьютера, на котором запущена CoffeeTime.
    «2» - Ручной ввод MAC-адреса.
    «3» - Перенос всех данных из дампа, созданного заранее (только для плат ASUS).
    Применив необходимые функции возвращайтесь в главное меню, введя «b»...
    #77

    … и «e» для завершения процесса модификации.
    #77

    Для плат ASUS далее появится окно с возможностью восстановить капсулу (.CAP) для прошивки через USB Flashback. Если ваша модель наделена такой функцией и вы собираетесь ей воспользоваться — соглашайтесь. В остальных случаях смело выбирайте «n».
    #77

    На последнем экране указаны имя выходного файла, краткие рекомендации по методу прошивки, предупреждения.
    Если необходим пинмод контактов, то выберите «v» для просмотра схемы.
    Для генерации расширенной информации и сохранения ее в текстовый файл введите «s», для выхода - «e».
    #77

    2. Рассмотрим возможности Advanced mode
    Важные примечания
    • Этот режим нужен для ручного внесения исправлений обычно в уже сделанный в автоматическом режиме мод.биос.
    • Нужно понимать, какие изменения будут проводиться Вами, и с чем они связаны.
    Для входа в Advanced mode, введите «0» и нажмите Eneter
    #77

    Откроется следующий экран и Вы сможете добавлять патчи, модули и т.п., выбирая необходимые буквы или цифры.
    #77

    К примеру, на руках оказался процессор i5 9600K c кодом на крышке (SRG11), относящейся к ревизии R0-микрокод 906ED. CoffeeTime по умолчанию в автоматическом режиме добавит микрокрод 906EC, если выберете пункт 2. i7 9xxx / i5 9600K.
    #77

    В этом случае нужно добавить необходимый микрокод через Advanced mode.
    Вводим «0», потом удаляем все микрокоды, введя «0», далее добавить те, которые Вам нужны, исходя из ревизии (пункт 3.1 Ревизии Coffee Lake). Количество места под микрокоды ограничено, поэтому обычно можно добавить не больше трёх, зависит от биоса мат.платы. Завершаем модификацию, если больше не требуется никаких изменений, после ввода «e».
    #77
    Модифицированный биос можно считать готовым!
5. Прошивка
5.1 Общая информация
  • Не используйте для прошивки встроенные в биос утилиты!
  • Gigabyte, MSI и Maxsun не имеют блокировок регионов и их можно прошить абсолютно любым способом.
  • ASUS, ASRock, Biostar и прочие выставляют запрет на перезапись FD и ME, поэтому для них проще всего использовать программатор. Чтобы прошиться через FPT или AFU, блокировки регионов можно снять вручную, переведя плату в сервисный режим.
  • На платах ASUS, помимо блокировок по регионам, присутствует BIOS-lock (FPT: Error 368), препятствующий прошивке модифицированных регионов BIOS софтварными методами. AFU умеет самостоятельно деактивировать эту защиту. О способе обхода проблемы для FPT можно почитать тут - Grub Fix Intel FPT Error 368 – BIOS Lock ASUS/Other Mod Bios Flash.
  • Функция ASUS Flashback может облегчить процесс прошивки, но не всегда обеспечивает необходимый результат.
5.2 Ревизия B0
  • При установке Coffee Lake B0 иногда можно обойтись без программатора и возни с разблокировкой регионов на любой материнской плате.
  • Процессорам B0 для запуска требуются только определенная версия МЕ и модифицированный регион BIOS (для U0/P0/R0 еще нужны изменения и в FD).
    Таким образом, если на вашей плате уже присутствует нужная версия МЕ, то останется лишь прошить всегда открытый для записи BIOS-регион через FPT, AFU или ASUS USB Flashback.
  • Для работы с Coffee Lake подходят МЕ версии в диапазоне: 11.0.х.Nxхх — 11.7.х.Nxxx, где «N» не равно «3».
  • Актуальную версию МЕ в системе можно посмотреть в AIDA64 или в программе Intel ME Detection Tool:
    #77#77
5.3 Ручная разблокировка регионов, переключение платы в сервисный режим (HDA_SDO)
  • Временное (до перезагрузки) отключение блокировки всех регионов реализуется путем замыкания контактов на аудиочипе Realtek.
  • Для перевода платы в сервисный режим нужно подать 3.3В (логическую единицу) на вывод HDA_SDO с момента нажатия на кнопку включения до начала отображения POST на экране.
  • У Realtek +3.3В — это DVDD (1 нога чипа), HDA_SDO – SDATA-OUT (5 нога чипа).
  • Полностью обесточьте ПК, замкните ножки пинцетом или согнутой скрепкой, после чего включите систему, дождитесь начала процедуры POST и снимите замыкание. В случае успеха, до перезагрузки будут возможны любые операции чтения и записи для всех регионов UEFI BIOS.
    #77
  • Информация по HDA_SDO в других источниках:
    Unlock Intel Flash Descriptor Read/Write Access Permissions for SPI Servicing (пункт E1)
    FAQ по прошивке BIOS'а для плат ASUS на чипсетах Intel 6 и 7 серии (пункт 8)
5.4 FlashProgrammingTool (FPT)
    FlashProgrammingTool v11 [Скачать]
    Скопируйте модбиос в директорию с FPT и запустите командную строку с правами Администратора. Введите и выполните:
    Код:
    cd /d _полный_путь_к_папке_с_FPT_в_кавычках_     // для перехода в рабочую директорию
    fptw64 -rewrite -f _имя_файла_модбиоса_     // для полной перепрошивки
    fptw64 -rewrite -bios -f _имя_файла_модбиоса_     // прошивка только BIOS региона для варианта из пункта 5.2
    При удачном выполнении процедуры высветится зеленая надпись «Flash operation successful».
    Далее обязательно выполните команду:
    Код:
    fptw64 -greset     // компьютер автоматически перезапустится
    При перезагрузке без этой команды велик шанс получить «кирпич»!
    Если МЕ был отключен (например для запуска Xeon), то -greset не сработает, выдав ошибку.
    В этом случае нужно на 1 минуту снять батарейку и полностью обесточить систему.
5.5 AMIFirmwareUpdate (AFU)
    AMIFirmwareUpdate 3.05.04 [Скачать]
    Использовать нужно именно версию 3.05.04, т. к. в ней еще не вырезан ключ /GAN, позволяющий прошить все доступные для перезаписи регионы.
    Скопируйте модбиос в директорию с AFU и запустите командную строку с правами Администратора. Введите и выполните:
    Код:
    cd /d _полный_путь_к_папке_с_AFU_в_кавычках_     // для перехода в рабочую директорию
    afuwinx64 _имя_файла_модбиоса_ /GAN     // для прошивки всех доступных регионов
    Чтобы исключить вероятность кривого обновления МЕ, рекомендуется завершать прошивку, используя программу FPT из пункта 5.4 и команду:
    Код:
    fptw64 -greset     // компьютер автоматически перезапустится
    Если МЕ был отключен (например для хапуска Xeon), то -greset не сработает, выдав ошибку.
    В этом случае нужно на 1 минуту снять батарейку и полностью обесточить систему.
5.6 Программатор SPI
  • Рекомендуемые модели:
    - CH341A «GOLD» (плата черного цвета)
    - EZP2010
    - SkyPro, MiniPro
    - Любые другие программаторы, поддерживающие работу с SPI Flash, в том числе собранные самостоятельно на базе Arduino.
  • Для микросхем, распаянных на материнской плате, потребуется прищепка (SOIP8 clip) или поконтактное подключение к разъему JSPI (при наличии).
  • При подключении прищепки обязательно убедитесь, что первый контакт на чипе (отмечен точкой-углублением) совпадает с отметкой на программаторе! Жила шлейфа прищепки, предназначенная для контакта №1, отмечена красным цветом для упрощения индетификации.
  • Для подключения через разъем JSPI придется ознакомиться с назначением выводов программатора и приведенной ниже распиновкой JSPI для плат разных производителей. В крайнем случае «прозвоните» мультиметром контакты JSPI и «ножки» микросхемы BIOS.
  • Разъем JSPI неудобен в использовании без колодки – контакты расположены слишком близко. Однако, в отличие от прищепки, шанс некорректной прошивки из-за загрязнений или плохого прижима стремится к нулю.
  • Некоторые платы с распаянным чипом биоса (например ASRock 200-серии) плохо поддаются прошивке через прищепку или JSPI из-за недостаточного питания. В этом случае может помочь возврат на место батарейки или подача дежурного питания с колодки 24-pin.
  • Для использования программатора нужно установить соответствующие драйвера. Иногда для этого потребуется отключить проверку цифровых подписей драйверов в Windows.
  • Неприятная особенность программаторов серии EZP – необходимость использования только идущего в комплекте ПО.
  • Для CH341A рекомендуется использовать программы:
    - CH341A Programmer v1.18 [Скачать]
    - AsProgrammer [Скачать]
    - Colibri [Скачать]
  • #77#77#77
    Перед использованием программы для прошивки требуется ручная установка драйвера, в установщике драйвера должна быть надпись WDM.
    #77
    В AsProgrammer 1.4.0 и CH341A v1.18 драйвер находится в папке "CH341Parallel_driver_support WIN7", в Colibri он один единственный и рабочий

    После установки драйвера программатор должен определяться в диспетчере устройств вот так
    #77
    Пример использования AsProgrammer 1.4.0:
    Сообщений об ошибках на этапе считывания, стирания, проверки, записи, сравнения содержимого быть не должно!

    (Изображение кликабельно)
    #77
5.7 ASUS USB Flashback (FB)
  • FB сохраняет актуальный MAC-адрес и идентификационные данные платы, поэтому переносить их нет необходимости.
  • Способ удобен, но крайне капризен к флешкам и не всегда даст нужный результат. При прошивке через ASUS USB Flashback плата может стартовать с CoffeeLake c пост-кодом 00, в этом случае требуется прошивка с помощью программатора. Например на плате M8H (плата из магазина, заводской биос 2202, оригинальные блокировки в FD установлены) обновление проходит отлично и перезаписываются все регионы. В остальных случаях отзывы неоднозначны.
  • В общем случае FB придерживается установленных в регионе FD правил на чтение/запись.
  • Метод хорошо подходит для варианта, описанного в пункте 5.2.
  • Для применения FB, флешку нужно отформатировать специальным образом:
    - Скачайте и запустите WinSetupFromUsb, вставьте в ПК флешку.
    - Установите в окне программы галочку «Fbinst Tool» и, выбрав формат FAT32, запустите форматирование кнопкой «GO».
    - Затем внимательно изучите раздел «USB BIOS Flashback» в инструкции к материнской плате.
    - Переименуйте согласно ему сохраненный в CoffeeTime файл с расширением .CAP (не забудьте подтвердить восстановление капсулы на последнем этапе модификации!).
    - Скопируйте переименованный файл в корень флешки.
    - Подключите к материнской плате 24-контактный разъем питания, вставьте флешку в разъем Flashback и нажмите находящуюся рядом кнопку прошивки.
    - Ожидайте окончания процесса прошивки: светодиод перестанет мигать. Если индикатор в какой-то момент стал гореть постоянно, то запись не удалась - попробуйте другую флешку.
    #77
6. Первый запуск
Он долгий самый
  • Перед первым стартом с Coffee Lake рекомендуется ненадолго полностью обесточить плату и сбросить CMOS.
  • Проверьте правильность подключения всех кабелей и устройств.
  • Если компьютер запустился, то просто ожидайте: загрузка до появления картинки может быть достаточно долгой. Также система может несколько раз самостоятельно перезагрузиться.
  • На платах ASUS, первый раз зайдя в BIOS Setup, установите значение «0.01» для параметров «IA AC Load Line» и «IA DC Load Line».
  • Обязательно проверьте показатели всех напряжений и протестируйте стабильность системы и температуры в стресс-тестах, играх и бенчмарках.
  • Если ПК не запускается, проверьте правильность действий на каждом этапе, уделите особое внимание модификации подложки. Малейшая оплошность может привести к отрицательному результату!
7. Особенности модификации, возможные проблемы и их решение
Не баг, а фича
  • Ранние инженерные версии Coffee Lake степпинга P0 (QQC0, QQBZ, QQBY, QQM5, QQM6) могут иметь дефектный контроллер PCIe (отвалы видеокарты, полная неработоспособность PCIe и т.д.). Предположительно, ошибка PCIe исправлена в более поздних экземплярах P0 ES (QQZ6, QQZ5, QRA2), но точных данных на этот счет нет. Если вы покупаете такой процессор, то обязательно проверяйте его полную работоспособность перед закрытием заказа. Если баг с PCIe не проявился сразу, то, скорее всего, процессор его лишен.
  • Процессорам ревизий P0 и R0 для работы встроенного видеоядра требуется VBIOS 1059 или старше.
  • С ME 11.0 объем используемой оперативной памяти может быть ограничен 16Gb.
  • Для Coffee Lake non-K ES есть ограничения по разгону памяти в зависимости от ревизии: U0 - до 2666Mhz, P0 - до 3333Mhz.
  • Если в биосе не доступна загрузка с NVMe-накопителя, то следует сменить на нем разметку с MBR на GPT. Накопитель по прежнему не будет отображаться в биосе, но его станет возможно выбрать в качестве загрузочного.
  • На некоторых материнских платах (например, ASRock 100, MSI 200) отключение HPET приводит к неработоспособности системы. Для восстановления достаточно сделать CLEAR CMOS.
  • [ASUS] Завышенное напряжение VCore (до 1.5V) в режиме «Auto» - это фирменный баг плат ASUS. Проблему решает установка значения «0.01» для параметров «IA AC Load Line» и «IA DC Load Line».
  • [ASUS] Убрать троттлинг на 2xxx биосах поможет значение «2.1» для настроек «IA AC Load Line» и «IA DC Load Line»
  • [ASUS] Иногда для процессоров P0 плата по-умолчанию устанавливает «AVX Ratio Offset» = 1. Микрокод 906EC_rev_96 решает эту проблему.
  • [ASUS] Некоторые платы 200 серии могут запускать 12-ти поточные процессоры на 1xxx версиях биоса используя микрокод 906EA_rev_6A.
  • [ASUS] Если плата не желает заводиться с XMP профилем или с заведомо рабочим разгоном памяти, то попробуйте настроить параметры «Boot Voltage VCCIO» и «Boot Voltage System Agent», для обоих выставив «1.1» или «1.2».
  • [ASUS] На связке 8700K + Z170-ProGaming + Radeon RX470 был замечен баг: дискретная видеокарта от AMD не инициализировалась как первичный видеоадаптер. Проблему решил однократный запуск системы с картой от NVIDIA (плата определила видеоадаптер в PCIe слоте и выставила необходимые для этого настройки), после чего карта от AMD заработала в штатном режиме.
  • [MSI] Если МЕ отключен, то при старте система на несколько секунд покажет соответствующее предупреждение, далее загрузка продолжится в обычном режиме.
  • [ASRock] Некоторые платы на H110 не работают с VBIOS 1059 (1062 не проверен), но без проблем функционируют с более старой версией 1054.
8. Дополнительная информация
8.1 Статьи пользователей, решения проблем, подборка информации по платам
Полезные посты в теме:

Статьи пользователей:

Большое спасибо камраду АвтоСпец за помощь в подготовке материала.


Последний раз редактировалось MexicanHead 27.11.2022 16:45, всего редактировалось 32 раз(а).


Партнер
 

Куратор темы
Статус: Не в сети
Регистрация: 02.05.2015
Откуда: Москва
Фото: 8
Loreis
Если проц не полудохлый, то, скорее всго, материнка просто не очень хорошо считает тайминги из-за мутанта.
Самый простой вариант: запустить память на системе, где она работает без ошибок, переписать тайминги из ASRock_Timing_Configurator и выставить все точно так же на M8H вручную.

СтарыйНикЯПотерял
Универсальный модбиос для ASUS_TUF_Z270_MARK2.
Поддерживает любые 1151 процы, кроме ранних инженерников Skylake.
Нужно перенести данные со своей мат. платы.
ASUS_Z270_MARK2_1301_ALL

Vlad4711
То же самое для ASUS_Z170A, но PCIe патч изменен на альтернативный.
ASUS_Z170A_3802_ALL_ALTPCIE

saviorjke
Дело точно не в МЕ и микрокодах.
Переразгон с нехваткой напряжения обычно дает подобный эффект. Попробуйте добавить VCore/SA/IO/VDDR и проводите тесты на стабильность процессора, а не на пропускную способность памяти.

OrionSP
Про перекос в таймингах - глупости, все зависит от чипов памяти. Некоторые любят минимальную разницу, некоторые (например мои samsung T-die) наоборот, положительно реагируют на схему типа 16-20-20. За этой инфой лучше отправляться в соответствующую тему форума по разгону DDR4, там люди не одну собаку на этом деле употребили.

_________________
i9 9980HK@4.5Ghz / M8H / Auraflow X 360 / MSI 1080 + Frostflow X 240 / 2x8Gb DDR4 Samsung TB1 2800Mhz / RM 850x / Dell U2412M


 

Junior
Статус: Не в сети
Регистрация: 28.02.2021
Vlad4711
То же самое для ASUS_Z170A, но PCIe патч изменен на альтернативный.
ASUS_Z170A_3802_ALL_ALTPCIE


Спасибо Вам. Правильно понял, что на этом биосе и 6600к должен запуститься?


 

Junior
Статус: Не в сети
Регистрация: 15.02.2021
svarmod писал(а):
Loreis
Если проц не полудохлый, то, скорее всго, материнка просто не очень хорошо считает тайминги из-за мутанта.
Самый простой вариант: запустить память на системе, где она работает без ошибок, переписать тайминги из ASRock_Timing_Configurator и выставить все точно так же на M8H вручную.


Большое спасиба вам, буду пробовать


 

Junior
Статус: Не в сети
Регистрация: 28.01.2021
svarmod
Пробовал повышать эти напряжения, ничего не меняется. В стресс тестах все ОК. Сильные изменения даже при 100мгц. Например, QQLS 4,4 и 4,5 - большая разница - Latency сразу на 10нс увеличивается и показатели скорости уменьшаются на 3-4 гб/с


 

Junior
Статус: Не в сети
Регистрация: 15.03.2018
Добрый день. Возник вопрос по прошивке материнской платы gigabyte z370p D3, процессор QQLS. Поставил биос который отправляет китаец, но старт не происходил. Материнка загоралась, но картинки не было. Потом перестал запускаться даже тот проц который работал до этого, но через какое то время заработало опять, сразу загрузил бэкап биоса, опять же с под винды. Шился FPT. Собственно в чём может быть проблема и куда копать? И может ли кто поделиться заведомо рабочим биосом для моей материнки. Буду благодарен за помощь.

_________________
Gigabyte Z370p-d3 // QQLS 4.6 // RAM samsung bb2-crc 2666 20-20-20-44 // RTX 2070 Super


 

Junior
Статус: Не в сети
Регистрация: 23.02.2021
pashtolc писал(а):
Добрый день. Возник вопрос по прошивке материнской платы gigabyte z370p D3, процессор QQLS. Поставил биос который отправляет китаец, но старт не происходил. Материнка загоралась, но картинки не было. Потом перестал запускаться даже тот проц который работал до этого, но через какое то время заработало опять, сразу загрузил бэкап биоса, опять же с под винды. Шился FPT. Собственно в чём может быть проблема и куда копать? И может ли кто поделиться заведомо рабочим биосом для моей материнки. Буду благодарен за помощь.


Попробуйте для начала ME 11.7.0.3307 disable и микрокод для вашего процессора (у вас вроде 906EC BE, на всякий случай все 906E* коды добавьте). Остальное можете не менять в KT0.92. От китайца вроде кривой биос. Ну и с 1 планкой оперативы для начала.
Могу свою версию скинуть много позже, но у меня тоже проблемы, разбираюсь.


 

Junior
Статус: Не в сети
Регистрация: 25.12.2014
Фото: 0
Поделюсь 2х недельным опытом эксплуатации Asrock z370 Extreme4 + QTJ1 + G Skill RipjawsV F4-3600C18. Изначально материнка была ga z370xp sli, но из за малого количества фаз питания была заменена на extreme4. Биос шил через jspi, после большого количества попыток подобрать нормальный биос основная флешка залочилась и пришлось ее перепаять (китаец присылал проц + 4 флешки для старой платы, флешки оказались одинаковые). Биос перепрошивал из за ограниченного tdp и не работающей дискретки. Каким образом ограничение tdp в 88 вт поставилось, так и не понял - проблема ушла после сборки биоса на другом пк, а с дискреткой помогла активация Pcie Xeon path. Проц взял 4.8 8/16 1.32 для игр и работы, а для тестов (prime 95 и Occt, Aida проходит на 1.32) напряжение приходилось задирать на 1.37. Жор у проца сумасшедший >260вт, температура кристалл+паста+СВО deepcool ex 360 rgb доходила до 95 за пару минут, после замены на ЖМ, темпер упала на 20 градусов. ОЗУ начала нормально гнаться в слотах a2 b2, стабильно работает на 3000 (вторичку не трогал), берет и 3100, но тайминги не адекватные.
Также хотелось бы поблагодарить за помощь с выбором и настройкой биоса svarmod и Mitos2002, а NightPrizrak за обзор на mysku, после которого я и узнал про мутантов :-)
Bios
Вложение:
Снимок.JPG
Снимок.JPG [ 46.79 КБ | Просмотров: 1208 ]

RAM
Вложение:
3000.JPG
3000.JPG [ 62.89 КБ | Просмотров: 1208 ]

CPU
Вложение:
CPU.jpg
CPU.jpg [ 208.91 КБ | Просмотров: 1208 ]


 

Junior
Статус: Не в сети
Регистрация: 15.03.2018
sergey_ttr писал(а):
Попробуйте для начала ME 11.7.0.3307 disable и микрокод для вашего процессора (у вас вроде 906EC BE, на всякий случай все 906E* коды добавьте). Остальное можете не менять в KT0.92. От китайца вроде кривой биос. Ну и с 1 планкой оперативы для начала.
Могу свою версию скинуть много позже, но у меня тоже проблемы, разбираюсь.


К сожалению я вообще не шарю в кофемоде и поэтому буду ждать или ваш биос или может ответит кто-то ещё. Скорее всего оффтоп. Но мне почему то кажется что у меня брак процессора, если у вас qqls или qqlt, можете сказать у вас в торцах процессора видны контакты? Потому что у меня их штук 18 чётко просматривается(причём голая медь) и сам процессор плохо садится в сокет, с натяжкой

_________________
Gigabyte Z370p-d3 // QQLS 4.6 // RAM samsung bb2-crc 2666 20-20-20-44 // RTX 2070 Super


 

Member
Статус: Не в сети
Регистрация: 21.03.2005
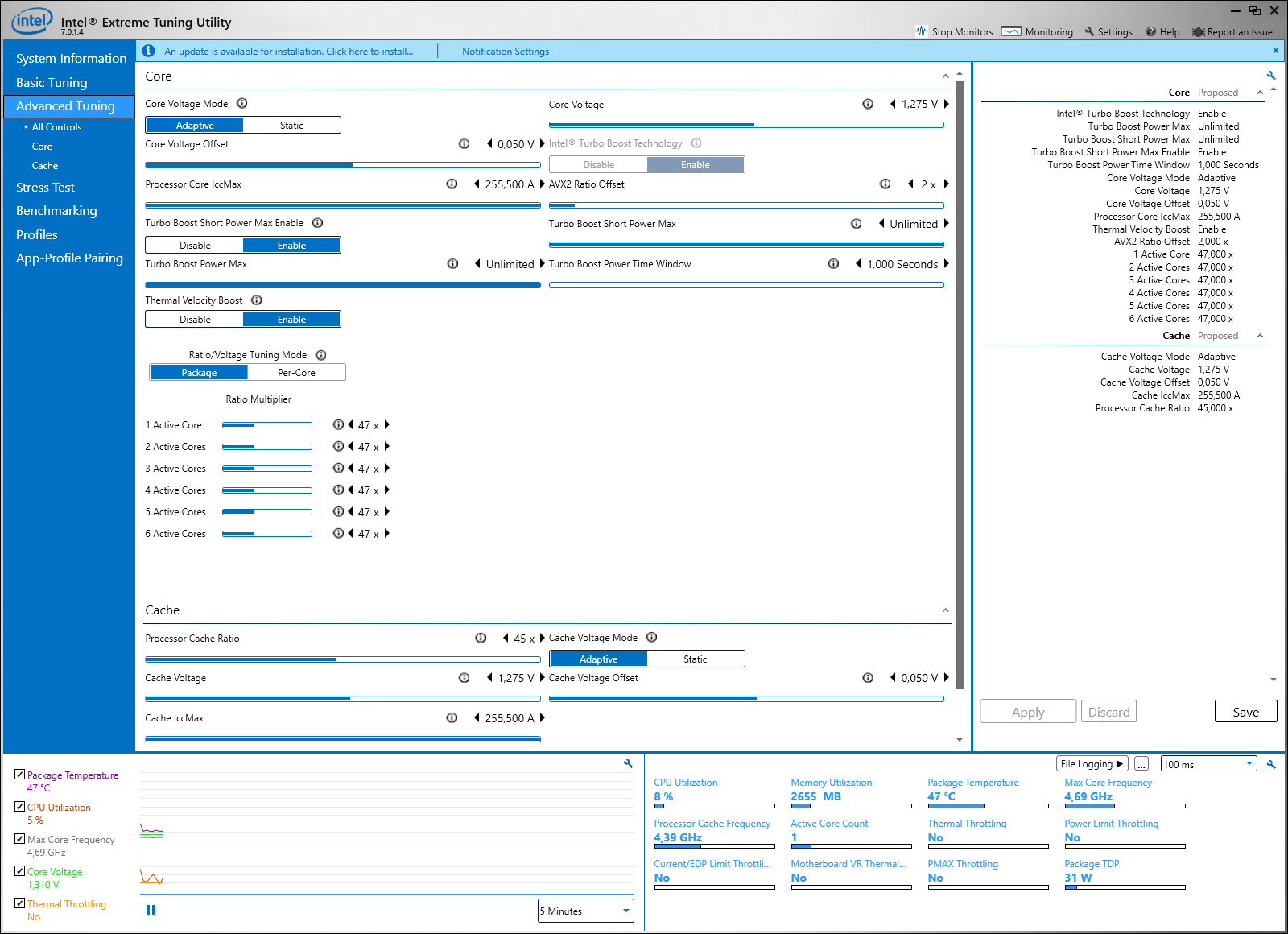
А в процессоре может сломаться режим Турбо буст?
Сегодня после манипуляций прошел пост, но биос не загрузился. Несколько раз. После очистки RTC и загрузки настроек через OC Profiler процессор шпарит все время на 4.7.
В Intel Tuning Utility оно как бы включено, но серое...
Вложение:
screenshot-forums.overclockers.ru-2021.03.02-21_36_24.png
screenshot-forums.overclockers.ru-2021.03.02-21_36_24.png [ 139.83 КБ | Просмотров: 1153 ]

_________________
QQLT@4.6G@1.28V • ASUS Z170-P • CMK16GX4M2Z2666C16@2900@14-18-18-34-1 • EVGA 3070 Ti XC3 • Aorus FI27Q-X • NVMe Samsung SSD 970 • EVGA SuperNOVA 750W G2


Последний раз редактировалось MexicanHead 02.03.2021 22:27, всего редактировалось 1 раз.

 

Member
Статус: Не в сети
Регистрация: 01.08.2019
Откуда: Ульяновск
Короче, по моим KVR26N19S8/8 2666 МГц. Выставил тайминги 19-19-19-43 (но это для пробы) и попробовал поставить множку 3000 МГц и комп улетает в синьку. Поставил 2900 МГц и память начала работать на 2400 МГц (на авто работала 2133 МГц). Печально, может с памятью не повезло (ну или дело в вольтаже на памяти. Но я его поменять в биосе не могу, он залочен на 1.2 V. Хоть бери другую материнку, чтобы повысить вольтаж можно было. Ну или из-за того, что у меня стоял Ай3, а там память как раз на 2400 МГц работала). Просто хотелось хотя бы 2666 МГц.
#77

_________________
i3 9100F, Gigabyte b365m ds3h, Kingston KVR26N19S8/8 2666 МГц 2x8GB DDR4, Sapphire RX578 PULSE, SSD SX6000 Pro 256GB, HDD Seagate ST3250410AS 250GB


 

Junior
Статус: Не в сети
Регистрация: 28.02.2021
Цитата:
Vlad4711
То же самое для ASUS_Z170A, но PCIe патч изменен на альтернативный.
ASUS_Z170A_3802_ALL_ALTPCIE

Уважаемый svarmod. Воспользовался Вашим универсальным мод биосом. QQLS и 6600к стартуют и заходят в биос (всё работает как с встроенной так и с дискретной), но оба не видят ни M.2 NVMe, ни SSD, ни HDD. При установке оригинального биоса 6600к видит все накопители (фото прилагаются). Также с помощью программатора считал оригинальный биос и через КТ-0.92 сделал скрины (не знаю нужны ли они). Подскажите пожалуйста, что можно ещё попробовать сделать?
Вложение:
14.jpg
14.jpg [ 147.08 КБ | Просмотров: 1123 ]
Вложение:
12.jpg
12.jpg [ 2.14 МБ | Просмотров: 1123 ]
Вложение:
11.jpg
11.jpg [ 2.21 МБ | Просмотров: 1123 ]
Вложение:
10.jpg
10.jpg [ 2.61 МБ | Просмотров: 1123 ]


Последний раз редактировалось MexicanHead 02.03.2021 22:53, всего редактировалось 1 раз.

 

Junior
Статус: Не в сети
Регистрация: 30.01.2020
Подскажите пожалуйста, Ga 270op d3. Захожу через кнопку end в qflash начинаю ставить модифицированный биос из 9 кофетайма и выдаёт ошибку валидности (биос для qqlt). Переделал несколько раз все равно выдаёт ошибку и биос не устанавливается. На плате ничего не трогал, новая.
#77


 

Member
Статус: Не в сети
Регистрация: 09.02.2015
Откуда: не от мира сего
nikotinbog а сказать то тебе что? Вопросов же ты не задал ни одного

_________________
viewtopic.php?p=17571748#p17571748
viewtopic.php?p=14887116#p14887116
viewtopic.php?p=17792735#p17792735


 

Member
Статус: Не в сети
Регистрация: 28.11.2006
Фото: 565
OrionSP писал(а):
Даже 2933 не берет

Так же балистиксы ведут у меня с qqlt, но я не парюсь. Все равно 50000 не выбить. Да и не нужно

_________________
Z690-A Pro • i5-14600KF@5.5 • FD Celcius S24 • bDie 32gb@var • GA 4080S • M2+SSD+HDD • Li SUP01 • eVGA 750SNP2


 

Junior
Статус: Не в сети
Регистрация: 30.01.2020
КапитанНемоЛуганск писал(а):
nikotinbog а сказать то тебе что? Вопросов же ты не задал ни одного

Почему не устанавливается, что я делаю не так. Должно же после кофетаймма без проблем устанавливаться как я слышал.


 

Member
Статус: Не в сети
Регистрация: 01.05.2011
svarmod писал(а):
FlatOut
Думаю, что лучше не гнаться за размерами башни (т.к. это +вес), а обратить внимание на качество подошвы кулера, наличие на подошве никеля, 4-винтовое крепление и посадить проц на жм.


Ни разу не имел дела с ЖМ, сразу на кристалл его подрузамевается?
А что с весом? Передавит кристалл как-то? Те какой предел брать лучше?
Я вполне готов купить охлад за 6к, просто будет ли этого того стоить для QQLT?
Собственно проц уже подъезжает и охлад собираюсь заказать завтра:
Noctua NH-U12S, NH-U14S, Darkrock 4 ? Кого из них лучше брать, собираюсь в разгоне держать. Или это оверкилл и что-то проще взять? macho rev.b? (желательно конкретные модельки)


Последний раз редактировалось FlatOut 03.03.2021 0:21, всего редактировалось 5 раз(а).

 

Member
Статус: Не в сети
Регистрация: 01.08.2019
Откуда: Ульяновск
nikotinbog
Может лучше программатором воспользуетесь (если он есть)? Просто им получше биос шить. Ну или FPT из шапки скачайте (я им шил свой Гигабайт, норм шьёт).

_________________
i3 9100F, Gigabyte b365m ds3h, Kingston KVR26N19S8/8 2666 МГц 2x8GB DDR4, Sapphire RX578 PULSE, SSD SX6000 Pro 256GB, HDD Seagate ST3250410AS 250GB


 

Куратор темы
Статус: Не в сети
Регистрация: 20.01.2016
Фото: 2
nikotinbog, Вам Zoomer98 всё верно расписал.

_________________
M8H/SRFD0 i9-9980HK/Noctua NH-D15S/4×8Gb Samsung B-die/Colorful RTX 3070 Ultra OC LHR-V/Phanteks P400(A/S)/Super Flower Leadex Silver 750W


 

Junior
Статус: Не в сети
Регистрация: 30.01.2020
Zoomer98 писал(а):
nikotinbog
Может лучше программатором воспользуетесь (если он есть)? Просто им получше биос шить. Ну или FPT из шапки скачайте (я им шил свой Гигабайт, норм шьёт).

Согласен скорее всего завтра буду шить через программатор или fpt, потому что не понимаю в чем проблема с qflash


Последний раз редактировалось nikotinbog 02.03.2021 23:53, всего редактировалось 1 раз.

 

Junior
Статус: Не в сети
Регистрация: 30.01.2020
MexicanHead писал(а):
nikotinbog, Вам Zoomer98 всё верно расписал.

Спасибо, уже понял, много новой информации все сложно в голове уложить.

Добавлено спустя 12 минут 7 секунд:
Zoomer98 писал(а):
nikotinbog
Может лучше программатором воспользуетесь (если он есть)? Просто им получше биос шить. Ну или FPT из шапки скачайте (я им шил свой Гигабайт, норм шьёт).

А через fpt проблем из-за дуо биоса не будет? С остальным что и как делать вроде все понятно.


Показать сообщения за:  Поле сортировки  
Начать новую тему Новая тема / Ответить на тему Ответить  Сообщений: 22916 • Страница 565 из 1146<  1 ... 562  563  564  565  566  567  568 ... 1146  >
-

Часовой пояс: UTC + 3 часа


Кто сейчас на конференции

Сейчас этот форум просматривают: нет зарегистрированных пользователей и гости: 31


Вы не можете начинать темы
Вы не можете отвечать на сообщения
Вы не можете редактировать свои сообщения
Вы не можете удалять свои сообщения
Вы не можете добавлять вложения

Перейти:  
Создано на основе phpBB® Forum Software © phpBB Group
Русская поддержка phpBB | Kolobok smiles © Aiwan