Часовой пояс: UTC + 3 часа




Начать новую тему Новая тема / Ответить на тему Ответить  Сообщений: 1886 • Страница 76 из 95<  1 ... 73  74  75  76  77  78  79 ... 95  >
  Пред. тема | След. тема 
В случае проблем с отображением форума, отключите блокировщик рекламы
Автор Сообщение
 

Member
Статус: Не в сети
Регистрация: 17.01.2008
Откуда: Москва
Andy**Pro писал(а):
На таком новом БП будет такая же проблема.

Даже если на 1600 Вт взять или, что именно вы имели ввиду?

_________________
Operation Flashpoint - Arma 3



Партнер
 

Member
Статус: Не в сети
Регистрация: 06.05.2005
Откуда: Moldova
sisco писал(а):
Даже если на 1600 Вт взять или, что именно вы имели ввиду?

Да любой мощности. Просто те БП были сделаны давно и не было такого типа нагрузок, которые дают современные видеокарты. Они просто уходят в защиту. Просто менять на современный БП и всё.

_________________
Overclockers 4ever


 

Member
Статус: Не в сети
Регистрация: 04.06.2017
Фото: 6
а я бы не стал менять сразу БП. Можно для начала бесплатно повысить напряжение на проц или снизить частоту на 100мгц. Може быть дело в проце


 

Member
Статус: Не в сети
Регистрация: 09.09.2006
sisco писал(а):
От старой системы остался БП Seasonic Platinum 760 [SS-760XP2] (приобрел в 2017 году)
Похоже дело в БП Seasonic и тебе правильно посоветовали его сменить. Нарыл похожую тему
https://forum.ixbt.com/topic.cgi?id=4:142448 всё решилось заменой БП Seasonic. У блоков питания Seasonic обнаружены проблемы совместимости с видеокартами. В редких случаях при высокой нагрузке видеокарта может выдавать черный экран. Это вызвано большим потреблением под высокой нагрузкой. В результате чего блок питания "уходит в защиту", выключая всю систему.


 

Member
Статус: Не в сети
Регистрация: 17.01.2008
Откуда: Москва
ShadowSchatten писал(а):
sisco писал(а):
От старой системы остался БП Seasonic Platinum 760 [SS-760XP2] (приобрел в 2017 году)
Похоже дело в БП Seasonic и тебе правильно посоветовали его сменить. Нарыл похожую тему
https://forum.ixbt.com/topic.cgi?id=4:142448 всё решилось заменой БП Seasonic. У блоков питания Seasonic обнаружены проблемы совместимости с видеокартами. В редких случаях при высокой нагрузке видеокарта может выдавать черный экран. Это вызвано большим потреблением под высокой нагрузкой. В результате чего блок питания "уходит в защиту", выключая всю систему.

Возможно. Новый БП уже заказан. Перепробовал различные варианты отключения в БИОС энергосберегаек и бустов, понижение и повышение питалова, LLC, изменение настроек режимов электропитания (отключения быстрой загрузки). Заметил, что при авто уходит в ребут, а при понижении игры просто вылетает с сообщением об ошибке приложения. Также не проходят тесты кпу кэш, проверки памяти, вылеты или ошибки. В тоже время при отключении всего одно функции Турбо буст всё работает стабильно, игры не вылетают, проверка памяти в Мемтесте без ошибок, в аиде стресс-тесты под нагрузкой кпу+цпу+кэш+гпу часами крутит без вылетов. Либо где-то питания не хватает, либо по температуре. Но настройки срабатывания по температуре TJ, лимиты питания тоже двигал и в большую и меньшую строну. Только отключение одной опции Турбо буста приводит к стабильности.

upd: скинул в Afterburner разгон с видюхи и уже с включенным Турбо бустом в игре вылета нет. Но похоже питалово уже на пределе, кулер на БП тоже стал раскручиваться в пассивном режиме. Стресс-тесты конечно система уже не вывозит, даже без разгона видяхи уходит в синий экран. Видимо всё-таки напруги БП не хватает для стабильности...

_________________
Operation Flashpoint - Arma 3


 

Member
Статус: Не в сети
Регистрация: 10.12.2010
Откуда: Ukraine.Odesa.
Фото: 15
Andy**Pro писал(а):
минимум на 10 лет
замеряв их емкость и ESR сильно удивишься, как далеки маркетинговые описания от процессов что происходят в реальности


 

Member
Статус: Не в сети
Регистрация: 23.02.2006
Откуда: Иерусалим
Фото: 40
Alpesyn писал(а):
замеряв их емкость и ESR сильно удивишься, как далеки маркетинговые описания от процессов что происходят в реальности

В моей реальности SS-600ET отработал 11 лет, ни разу не подвёл. Q9550+5850->GTX660->3570k->GTX1060->8700k->RTX2060s И дальше бы работал, но выросли аппетиты нового железа.


 

Member
Статус: Не в сети
Регистрация: 05.11.2014
Откуда: Москва
Накопилось пару проблемок с 12 тым поколением на 9-том микрокоде :
На последних версиях BIOS в связи с "optimized CEP settings when disabled" перестал регулироваться (стал сереньким) сам раздел CEP (IA, SA, и графический), но при этом в самой неактивной его настройки стоит значение - что CEP enabled.

Далее ранее я уже писал по поводу: так как был добавлен "Intel Baseline Profile", который, при переводе на дефолт настройки отключил заодно и фичу "ASUS PERFORMANCE ENHANCEMENT 3.0" то я выяснил, что при её отключении выставляются по умолчанию токи AC\DC на 1700\1700, а не 1300\1700 и при смене их значения с AUTO, например, на 0,01\0,01 с выставлением LLС =5 с плюсовым небольшим офсетом даёт адекватный результат на 82 ваттах при снятии всех лимитов.

Однако спустя время выяснилось, что после переключений профилей с "ASUS Advanced OC Profile" на "Intel Default Settings (Performance)" и наоборот в какой-то момент, пропадает возможность активности раздела Intel DTT пункт становиться серым и недавно перестал включаться и DUAL TAU BOOST, он не серый, точнее в одном месте серый, но не включается в системе, как раньше при этом enabled.

Также только совсем недавно обратил внимание, что помимо штатного троллинга при токах фичи ASUSа , проц. 12400 всегда в системе показывает шину PCI Express в значении 4.0 (16 GTS), а не 5.0 (32), при этом само значение 5.0 выставляется мною принудительно, в настройках BIOS в значении 5,0 так и в "авто", с внешней картой и понятно что и без. Однако 5,0 нигде так не отображается. Есть подозрения в том числе на сам проц.

Также давно это тянется и писалось (половинчатым решением этому и с переменным успехом было удаление всех неактивных устройств в системе и максимальное отключение ведение логов с ошибками), но при загрузочном начальном старте у меня всегда в событиях есть запись:

Неустранимая аппаратная ошибка..
"Источник: Microsoft-Windows-WHEA-Logger
Дата: 12.06.2024 0:56:39
Код события: 1
Категория задачи: Отсутствует
Уровень: Ошибка
Ключевые слова:WHEA Error Event Log"

Причём когда поставил на днях Ghost Spectre Windows 11 Moment 5 на англ. с нуля то этой неустранимой ошибки не обнаружил, но по какой-то причине у меня не грузилась с сайта русская локализация. Я локализировал в ручную, но только сам образ Moment 5 по недавней инструкции, поставил его начисто.
Но, собственно неустранимая ошибка появилась опять. Также словил ещё и плюсом разницу 3 часа с локальным временим BIOSa и недоступностью выполнения программ в вашем регионе.

Далее обратил внимание, что "схемы электропитания" Виндовс, очень не любят всякие твики реестра, связанные с этими твиками "электропитания", возможно что и обновления самой Виндовс тоже не любят. Обычно может запросто потереться буст на одно два, ядра (его максимум), причём в некоторых схемах он остаётся максимальным, потом пострадает в иной схеме многопоток, его буст, а и если у вас NVMe на процессорной линии, то скорость может упасть в три раза, при росте и всплесках латентностности при записи.

Да и те кто жалуется на горячий мост, пару градусов можно сбить - установив принудительно драйвера SATA и NVMe со стандартных "мелких" по умолчанию - на Intel, но, которые не совместимые.

П.С. настройки, скрины и графику не выкладываю. Только если кому надо - могу подробнее.


 

Member
Статус: Не в сети
Регистрация: 05.05.2007
Откуда: Питер
MichaelSv писал(а):
Накопилось пару проблемок с 12 тым поколением на 9-том микрокоде :
На последних версиях BIOS в связи с "optimized CEP settings when disabled" перестал регулироваться (стал сереньким) сам раздел CEP (IA, SA, и графический), но при этом в самой неактивной его настройки стоит значение - что CEP enabled.

Далее ранее я уже писал по поводу: так как был добавлен "Intel Baseline Profile", который, при переводе на дефолт настройки отключил заодно и фичу "ASUS PERFORMANCE ENHANCEMENT 3.0" то я выяснил, что при её отключении выставляются по умолчанию токи AC\DC на 1700\1700, а не 1300\1700 и при смене их значения с AUTO, например, на 0,01\0,01 с выставлением LLС =5 с плюсовым небольшим офсетом даёт адекватный результат на 82 ваттах при снятии всех лимитов.

Однако спустя время выяснилось, что после переключений профилей с "ASUS Advanced OC Profile" на "Intel Default Settings (Performance)" и наоборот в какой-то момент, пропадает возможность активности раздела Intel DTT пункт становиться серым и недавно перестал включаться и DUAL TAU BOOST, он не серый, точнее в одном месте серый, но не включается в системе, как раньше при этом enabled.

Также только совсем недавно обратил внимание, что помимо штатного троллинга при токах фичи ASUSа , проц. 12400 всегда в системе показывает шину PCI Express в значении 4.0 (16 GTS), а не 5.0 (32), при этом само значение 5.0 выставляется мною принудительно, в настройках BIOS в значении 5,0 так и в "авто", с внешней картой и понятно что и без. Однако 5,0 нигде так не отображается. Есть подозрения в том числе на сам проц.

Также давно это тянется и писалось (половинчатым решением этому и с переменным успехом было удаление всех неактивных устройств в системе и максимальное отключение ведение логов с ошибками), но при загрузочном начальном старте у меня всегда в событиях есть запись:

Неустранимая аппаратная ошибка..
"Источник: Microsoft-Windows-WHEA-Logger
Дата: 12.06.2024 0:56:39
Код события: 1
Категория задачи: Отсутствует
Уровень: Ошибка
Ключевые слова:WHEA Error Event Log"

Причём когда поставил на днях Ghost Spectre Windows 11 Moment 5 на англ. с нуля то этой неустранимой ошибки не обнаружил, но по какой-то причине у меня не грузилась с сайта русская локализация. Я локализировал в ручную, но только сам образ Moment 5 по недавней инструкции, поставил его начисто.
Но, собственно неустранимая ошибка появилась опять. Также словил ещё и плюсом разницу 3 часа с локальным временим BIOSa и недоступностью выполнения программ в вашем регионе.

Далее обратил внимание, что "схемы электропитания" Виндовс, очень не любят всякие твики реестра, связанные с этими твиками "электропитания", возможно что и обновления самой Виндовс тоже не любят. Обычно может запросто потереться буст на одно два, ядра (его максимум), причём в некоторых схемах он остаётся максимальным, потом пострадает в иной схеме многопоток, его буст, а и если у вас NVMe на процессорной линии, то скорость может упасть в три раза, при росте и всплесках латентностности при записи.

Да и те кто жалуется на горячий мост, пару градусов можно сбить - установив принудительно драйвера SATA и NVMe со стандартных "мелких" по умолчанию - на Intel, но, которые не совместимые.

П.С. настройки, скрины и графику не выкладываю. Только если кому надо - могу подробнее.

О какой версии BIOS идёт речь? Какая понять какая версия микрокода? Для моей ROG STRIX B660-F GAMING WIFI заявлен микрокод "0x123", чтобы это не значило, с версии BIOS 3202. Пока продолжаю сидеть на 3010. Проц - 12400.


 

Member
Статус: Не в сети
Регистрация: 17.01.2008
Откуда: Москва
ShadowSchatten писал(а):
sisco писал(а):
От старой системы остался БП Seasonic Platinum 760 [SS-760XP2] (приобрел в 2017 году)
Похоже дело в БП Seasonic и тебе правильно посоветовали его сменить.

Взял на озоне новый БП Seasonic Prime TX-1600. Теперь всё стабильно под нагрузкой... :beer:

_________________
Operation Flashpoint - Arma 3


 

Member
Статус: Не в сети
Регистрация: 05.02.2006
Откуда: Россия
Фото: 19
Здравствуйте. Взял плату ASUS ROG STRIX Z790-E GAMING WIFI и озадачился куда ставить свои два М.2 накопителя:

Фото платы
Вложение:
000.jpg
000.jpg [ 433.46 КБ | Просмотров: 3273 ]


Правда ли, что если в слот М.2_1 поставить накопитель любой версии (PCI-E 3.0, PCI-E 4.0, PCI-E 5.0) то основной PCI-E 5.0 x16 слот видеокарты сможет работать только в x8? И например, если в слот М.2_1 установить накопитель Kingston KC3000 (PCI-E 4.0 x4) то видеокарта RTX 4070 Super будет работать в режиме PCI-E 4.0 x8?

UPD Проверил на своём опыте: поставил в в слот М.2_1 накопитель Kingston KC3000 (PCI-E 4.0 x4) а в первый (основной) PCI-E видеокарту 1660 Super (работает на PCI-E 3.0 x16), так вот видеокарта работает в режиме PCI-E 3.0 x8

Вложение:
001.png
001.png [ 16.82 КБ | Просмотров: 3238 ]
Вложение:
002.png
002.png [ 30.59 КБ | Просмотров: 3238 ]


соответственно, если поставить видеокарту RTX 4070 Super то она будет работать в режиме PCI-E 4.0 x8.
Это кто же такой "умный" додумался так сделать? Самое хорошее место для основного ССД и с самым хорошим радиатором, но в него ставить не рекомендуется. Жесть какая то :bandhead:

_________________
i5-13600KF; ASUS TUF GAMING Z790-PLUS; (2x24Gb) Patriot VIPER ELITE 5 RGB 6600MHz; Thermalright Archon; GIGABYTE RTX 4070 SUPER GAMING OC


 

Member
Статус: Не в сети
Регистрация: 06.05.2005
Откуда: Moldova
sisco писал(а):
Seasonic Prime TX-1600. Теперь всё стабильно под нагрузкой

Этого и стоило ожидать :)

_________________
Overclockers 4ever


 

Member
Статус: Не в сети
Регистрация: 09.09.2006
sisco писал(а):
Взял на озоне новый БП Seasonic Prime TX-1600. Теперь всё стабильно под нагрузкой... :beer:
Обмыл - значит покупка послужит долго :beer:


 

Member
Статус: Не в сети
Регистрация: 05.11.2014
Откуда: Москва
Stardah
Цитата:
О какой версии BIOS идёт речь? Какая понять какая версия микрокода?


Вот здесь тема была микрокода для 12-того:
Процессоры Intel Core 12th Gen (Alder Lake-S / LGA1700) #18121933

Чем посмотреть см. Скрытый текст,
там же про апнуть на православный, в конце странице.
Обратно со старшим из BIOS на меньший ап не работает.

9-тый есть всегда. Достаточно дёрнуть шину BCLK на +2,01%. Сработает на автомате. Но AID-у память прочитать не устроит так.
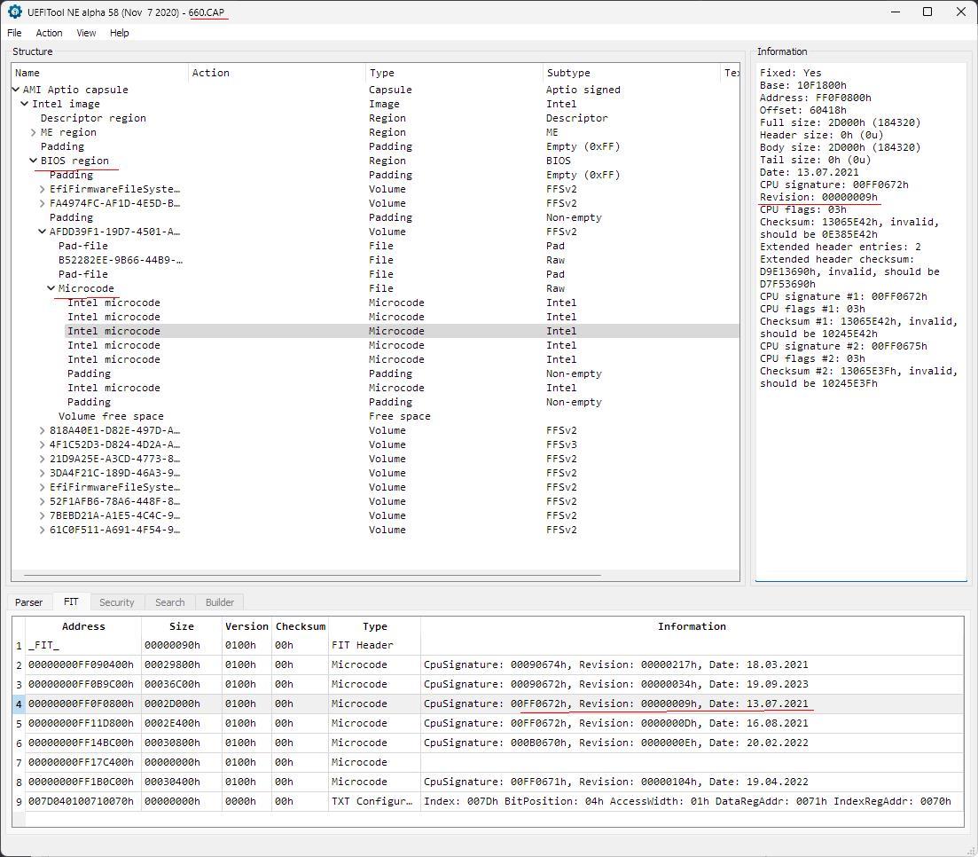
капнуть глазами на микрокоды в шифр. файлe cap для Asys можно через UEFITool_NE.exe:
Вложение:
Комментарий к файлу: UEFITool_NE.exe для Аsys
UEFITool_NE_micro.JPG
UEFITool_NE_micro.JPG [ 184.05 КБ | Просмотров: 3052 ]


 

Member
Статус: Не в сети
Регистрация: 24.02.2022
Всем привет.

В пк материнская плата asus prime z790-plus ddr 4.

При включении ПК начинает моргать синяя лампа Power (не красная, которая отвечает за hhd), мигает с интервалом один раз в 2 сек. Чтобы исправить глюк, перегружаю ПК один или два раза.

Кто сталкивался, чем можно исправить?

Диоды подсоединены правильно и не замыкают друг друга, проверял.
На сайте асус такой сигнал означает отсутствие видеокарты, но она есть и работает нормально (2 часа cyberpunk 2077).


 

Member
Статус: Не в сети
Регистрация: 05.02.2006
Откуда: Россия
Фото: 19
Всем привет. На крепёжной рамке Z790 у всех наклеены вот такие полоски:

фото
Вложение:
003.jpg
003.jpg [ 251.97 КБ | Просмотров: 3024 ]


или это отсебятина, на Z690 вроде не было такого?

_________________
i5-13600KF; ASUS TUF GAMING Z790-PLUS; (2x24Gb) Patriot VIPER ELITE 5 RGB 6600MHz; Thermalright Archon; GIGABYTE RTX 4070 SUPER GAMING OC


 

Member
Статус: Не в сети
Регистрация: 05.11.2014
Откуда: Москва
Цитата:
IDimm у всех наклеены вот такие полоски:


Обязательно и под рычажным одноруким механизмом тоже будет полоска.


 

Member
Статус: Не в сети
Регистрация: 18.02.2009
Коллеги, доброго времени суток. В наличие rog strix Z-690 температура под нагрузкой на PCH 90 градусов-это очень много или можно оставлять? Плата работает уже 2 года, термоинтерфейс не менялся .

_________________
IntelCorei712700K|ASUS STRIX Z690-A|G.Skill32GB6000Mhz|TeamGroupMP44L 2TB|GIGA GeForce RTX 5080 Windforce OC SFF|DarkPower13|GIGA M32U|Fractal DesignTorrent|


 

Member
Статус: Не в сети
Регистрация: 06.05.2005
Откуда: Moldova
eam1983 писал(а):
PCH 90 градусов-это очень много или можно оставлять? Плата работает уже 2 года, термоинтерфейс не менялся .

Лучше поменять, оно скорее всего так и с завода было. У меня после замены упало до 60-65 градусов на Z790 Hero.

_________________
Overclockers 4ever


 

Member
Статус: Не в сети
Регистрация: 09.09.2006
eam1983 писал(а):
Коллеги, доброго времени суток. В наличие rog strix Z-690 температура под нагрузкой на PCH 90 градусов-это очень много или можно оставлять? Плата работает уже 2 года, термоинтерфейс не менялся .
У меня ASUS ROG STRIX Z690-E GAMING WIFI и выше 72 градусов под нагрузкой в эту жару я не видел


Показать сообщения за:  Поле сортировки  
Начать новую тему Новая тема / Ответить на тему Ответить  Сообщений: 1886 • Страница 76 из 95<  1 ... 73  74  75  76  77  78  79 ... 95  >
-

Часовой пояс: UTC + 3 часа


Кто сейчас на конференции

Сейчас этот форум просматривают: нет зарегистрированных пользователей и гости: 9


Вы не можете начинать темы
Вы не можете отвечать на сообщения
Вы не можете редактировать свои сообщения
Вы не можете удалять свои сообщения
Вы не можете добавлять вложения

Перейти:  
Создано на основе phpBB® Forum Software © phpBB Group
Русская поддержка phpBB | Kolobok smiles © Aiwan