Часовой пояс: UTC + 3 часа




Куратор(ы):   m026   



Начать новую тему Новая тема / Ответить на тему Ответить  Сообщений: 58548 • Страница 1769 из 2928<  1 ... 1766  1767  1768  1769  1770  1771  1772 ... 2928  >
  Пред. тема | След. тема 
В случае проблем с отображением форума, отключите блокировщик рекламы
Автор Сообщение
 
Прилепленное (важное) сообщение

Junior
Статус: Не в сети
Регистрация: 01.01.2011
Китайские материнские платы Х99 (Intel C612), socket LGA2011-3

Вопросы по ОЗУ обсуждаются в отдельной ветке Обсуждение и разгон оперативной памяти на китайских Х99
ВНИМАНИЕ!!! ВАЖНЫЕ ПРЕДУПРЕЖДЕНИЯ!!! ЧИТАТЬ ОБЯЗАТЕЛЬНО!!!
сообщения ниже красным ввиде ссылок
После покупки, а также при любых проблемах, если не стартует или висит на посткоде, не видит планку ОЗУ, в первую очередь протереть контакты оперативной памяти, процессора и видеокарты этиловым или изопропиловым спиртом, бензином калоша или их смесью, также можно промыть разъемы оперативной памяти на материнке, при этом избегайте попадания спирта или бензина на термопрокладку VRM. При производстве китайских плат используется не самый качественный флюс, который плохо смывается. При нагреве флюс может растекатся и нарушать контакты в слотах ОЗУ. Поэтому, если у Вас не работает слот ОЗУ, промойте его бензином калоша из шприца! Проверте целостность контактов сокета. Может также помочь в некоторых случаях переустановка процессора (достать -поставить обратно, плохой прижим контактов). Также настоятельно рекомендуется проверить крепления сокета - четыре винта под звездечку. Бывают случаи, что винты плохо затянуты. Особое внимание уделите, установке кулера, особенно с родным креплением, равномерно затягиваем винты недопуская перекосов. Если плата не стартует или висит на посткоде (особенно FF), крайне желательно подкинуть другой БП и видекарту... То что у Вас блок питания или видекарта "100% рабочие" и без проблем работают на другой системе в даном случае ни о чем не говорит!



















Материнские платы X99Z-V102 и Huananzhi-AD3 и другие с ЗАВОДСКИМ БИОСОМ при сильно заниженных таймингах оперативной памяти перестают стартовать. И сброс биоса перемычкой, выниманием батарейки и прочими способами вам не поможет!!! Единственный выход из положения — прошивка программатором. При разгоне процессоров с разблокированным множителем (к примеру 1650v3) возникает такая-же аналогичная проблема. Решения тут два: либо установить вместо него любой другой (подойдёт даже 2620v3) либо опять — прошивка программатором.




На китайских материнских платах x99 СОН работает или не работает не зависимо от анлока (андервольтинга) турбобуста! При использовании драйверов анлока EFI или FFS (DXE), после выхода из режима сна процессор будет работать на дэфолтных частотах. Для восстановления нормальной работы анлока турбобуста придется перезагружать компьютер! Возможны зависания после пробуждения на пост кодах и в ОS. Для нормальной работы анлока после сна используйте драйвер анлока FFS (PEI) или Ultimate Patcher Tool от Nalex. Гибернация при анлоке работает в штатном режиме!


Проблема-Решение. Доработки. Баги.
ОБЯЗАТЕЛЬНО ЧИТАЕМ ИЗВЕСТНЫЕ ПРОБЛЕМЫ КОНКРЕТНЫХ ВЕРСИЙ BIOS
Ускоряем загрузку BIOS и OS (Убираем писк при старте)
Устраняем пост код 73
ВОССТАНОВЛЕНИЕ ЗАГРУЗЧИКА WINDOWS на Jingsha x99 dual BQ36 v1.1 (и других платах)
Зависает система при использовании AIDA64 - датчики
Проседает частотат шины FSB 100.00MHz
ЗВУК

Нет звука на передней панеле
Звуковая карта не воспроизводить звук 5.1
Кратко о звуке на китайских платах
СОН и ГИБЕРНАЦИЯ

Настройка сна и гибернации
Джампера (перемычки) JPWR и пробуждение от сна (гибернации) от клавиатуры (мышки)
USB

Проверку работоспособности USB проводим на "задних" портах. При любых проблемах подкидываем другой БП, а лучше USB HUB с внешним питанием, дабы отсечь "железные" проблемы.

USB 3.0 "отваливается" или падает скорость. Предварительное
Решение проблемы с USB портами ("заикается" звуковая карта)
Про джампера (перемычки) USB_SW, разъём F_USB3 (USB 2.0 на переднюю панель) и WI-FI Bluetooth модуль m.2 x99-TF
Отсутствует значок "Безопасного извлечения устройств" в USB 2.0 портах на Huananzhi Gaming X99-TF

ОХЛАЖДЕНИЕ и SMART FAN
Замена штатных вентиляторов охлаждения VRM X99-TF на аналогичные, но с шариковыми подшипниками
Размеры радиатора VRM x99-TF (F8,T8)
SMART FAN HUANANZHI, разъёмы CPU_FAN и СОН
SMART FAN JINGSHA (Kllisre) X99-8D3 X99-D8 CPU_FAN1/CPU_FAN2
Есть отзывы, что подключение-отключение нижнего 3 pin вентилятора нарушает работу Smart Fan, требуется сброс настроек биос и повторная настройка Smart Fan, предполагаю, что это связано с особеностью серверных бисосов
Чиним Smart Fan на Machinist v102a K9
Настройка Smart FAn на atermiter (plexhd) x99
Установка кулера LGA 2011 v3. Как не убить плату
ИЗОБРАЖЕНИЕ ВИДЕОКАРТА

НЕТ ИЗОБРАЖЕНИЯ
Не работает старая видеокарта или не работает новая видеокарта в старых системах
Mashinist X99Z 102 не работает без видеокарты
Отсутствие изображения при отключении CSM модуля. Machinist X99-RS9
ОЗУ и SSD

Резервирование оперативной памяти BIOS. Windows видит не всю ОЗУ или куда пропало 200 мб
X99-TF. В Bios пропадает параметр Memory Frequency
Открываем тайминги оперативки на X99Zv102
Как сделать доступной настройку частоты ОЗУ на заводском bios X99-TF без его модификации
Отвал диска KingSpec M.2 NVMe SSD PCIe (WHEA-logger 17) Machinist X99-RS9

НАШ КОЛХОЗ

Доработка Jingsha X99 V1.0 (X99-8D3) и JINGSHA (Kllisre) X99-D8
СЬЕМНЫЙ (ОТКЛЮЧАЕМЫЙ) speaker (beeper buzzer) на примере x99-TF
ОХЛАЖДЕНИЕ VRM
Как я колхозил "кастомный" радиатор VRM на материнской плате Athermiter/PlexHD ZX99-EV3 v1.31
Замена двух штатных вентиляторов охлаждения VRM X99-TF одним 60 мм
Замена двух штатных вентиляторов охлаждения VRM X99-TF одним JMicron 80х80х25, 12 вольт от zebs
БЮДЖЕТНЫЙ КОЛХОЗИНГ ВРМ на примере Huananzhi X99-TF rev2.0 от N3RO
Самодельный радиатор для охлаждения зоны VRM с обратной стороны материнской платы HUANANZHI X99 X99-TF v. 2.0. от Brandmajor
Колхоз охлаждения VRM Huananzhi F8D ver2.3 от mt01
Эффективный радиатор на VRM Huananzhi slonick56
ОХЛАЖДЕНИЕ VRM своими руками После ВАХТЫ
Охлад VRM радиатором от 1U от ahm
Охлад VRM радиатором от индукционной плиты от pavel_RF
Модернизация охлаждения VRM на Huananzhi X99-TF от Владимир Мирошниченко
Охлаждение VRM платы huananzhi x99-tf своими руками от ONover
Охлаждение VRM платы Machinist X99-K9 v.2 радиатором Asus M3A32-MVP от zerbino
Водяное охлаждение VRM на X99-TF от Begemot41
Убираем неровности мосфетов VRM от Bemon Bemonov
МИКРОСХЕМА BIOS
Сьемная микросхема BIOS на матринских платах X99-TF (F8, Т8, AD3) КОЛХОЗ
Сьемная микросхема BIOS на матринских платах X99-TF (F8, Т8, AD3) от Fox Bredman
Сьемная микросхема BIOS x99-TF от mozg13
Доступ прищепкой к микросхеме bios и охлаждение VRM на X99-TF от MickMPS
ПАНЕЛЬКА ДЛЯ МИКРОСХЕМЫ BIOS от Begemot41
ПРОШИВКА BIOS ПРОГРАММАТОРОМ без ПРИЩЕПКИ (на постоянку, колхоз) от ser8989
Временное решение для ПРОШИВКИ BIOS ПРОГРАММАТОРОМ без ПРИЩЕПКИ и адаптера под SOP-8
МАТЕРИНСКИЕ ПЛАТЫ. Выбор. Тесты. Сравнение. Обзоры.
Основные отличия китайскиx материнских плат Х99 от брэндовых

1. Изготавливаются в основном на серверном чипсете Intel C612, за редким исключением на десктопном чипсете Intel X99 Express, а также изготовливаюcя на различных десктопных чипсетах H61, H81, B85, Q85, Q87, Z87..... и серверном C226.
2. Разьемы под вентиляторы не регулируемые, за исключением процессорного, который в свою очередь не регулируется после сна и крутит на 50% независимо от температуры процессора, что решается правкой BIOS. С конца 2020 года начали выпускатся платы (типа Machinist V102A, V104, K9) с не регулируемым разьемом CPU_FAN, причиной оказалась "утереная" перемычка на плате.
3. Некторые температурные датчики, например VRM, отсутствуют, а наличиствующие могут подавать неверные значения.
4. На некоторых дешевых моделях может отсуствувать режим сна.
5. Некоторые дешевые платы при наличии двух или четырех слотов ОЗУ могут работать в одно или двух канале соответственно!
6. Как биос прошита не оптимизированная общая заготовка AMI, на некоторых моделях могут отсутствовать, некоторые необходимые настройки, например, регулировка таймингов. Причем настройка таймингов может быть скрыта хитро, и вернуть ее через amibcp не получится, а только через ЗАД

ОБЗОРЫ И СРАВНЕНИЕ

СРАВНИТЕЛЬНАЯ ТАБЛИЦА МАТЕРИНСКИХ ПЛАТ
Инструкция по выбору материнской плат на LGA2011-3 с AliExpress. Для работы и игр. BIOS, Unlock TB
Обзоры китайских материнских плат от Miyconst (EN-UA)
Сравнение китайских материнских плат от Максимум ПК
Сравнение китайских материнских плат от Miyconst (EN)
Сравнение китайских материнских плат от Miyconst (UA)


Внимание материнские платы x99-tf, x99-f8 и x99-t8 поддерживают работу только с m.2 nvme. M.2 SATA работать не будут!!! Также платы поддерживают m.2 wi-fi или стандартный pci-e wi-fi, ноутбучные mini pci-e будут работать только через соответствующий переходник!!!

X99-TF
Обзор от Купи дешево
Детальный обзор Huananzhi X99-TF спустя 8 месяцев использования. Новый лучший BIOS, Unlock TB и тд.
Фото, общий вид. Детально
Фото, описание элементов
КРАТКИЙ ОБЗОР x99-TF Rev. 2.0

X99-F8
Обзор HUANANZHI X99-F8
Обзор X99-F8 со снятием радиаторов и кожуха

X99-T8

X99-AD3

X99-AD4

X99-8M

X99-8MD3

X99-T8D

X99-F8D
Huananzhi X99Dual-F8D / Huananzhi F8D ver 2.3. Обзор, расчлененка, доработки.

ДРУГИЕ ПРОИЗВОДИТЕЛИ


JINGSHA X99-E8i (Intel® Q87)

Jingsha X99-8D3
Jingsha X99-8D3 обзор Технопланета

PlexHD (Atermiter) ZX_99EV3
Atermiter Х99 (ZX-99EV3) 2011.3

Jingsha (Kllisre) X99-D4 (AD12-B v1.0)
Kllisre AD12-B (Ver1.0)

Jingsha X99-D8

Jingsha X99-D8 Dual
Jingsha bq36-v11 (Dualsocket) (Джингша)

Jingsha X99 dual F2

Kllisre X99 Dual (ZX-DU99D4 v1.11)

Machinist (Running, Kllisre) X99Z v102 \ X99M-CE5
Runing X99Z v102-2011.3

Machinist X99-K9
Детальный обзор Machinist X99-K9 от Мійконст
Материнская плата MACHINIST X99 K9 + E5 2660 v3 и E5 2678 v3: Тестируем нагрев в стресс-тестах

Machinist (Alzenit) X99Z v500 \ X99M-PLUS

Jingsha (kllisre) X99-GT v1.0

Veineda x99 v367

Alzenit X99-PE7 EN
Alzenit X99-PE7 UA

SZMZ X99M-G2 V1.0

ALZENIT X99Z V600 mini-DTX

Jingsha x99m-H
Jingsha x99m-H2
JingSha X99M-H(2) – detailed review, E5-1660 V3, E5-2678 V3, E5-2620 V4, i7-5820k, i7-6800k

Материнские платы не рекомендуемые к покупке


JingSha X99-GT на чипсете Intel® B85
Machinist, Aterminer, Kllisre ZX-MINX9D4 v1.2
КЛОН Huananzhi X99-8M - ОСТОРОЖНО КИТАЙСКИЙ однокАНАЛЬНЫЙ МУСОР
Раздел в работе :bandhead:
Разгон множителем процессоров lga2011-3 Xeon® E5-16XX v3
ВНИМАНИЕ. РАЗГОН ПО МНОЖИТЕЛЮ ВОЗМОЖЕН ТОЛЬКО НА МАТЕРИНСКИХ ПЛАТАХ С СЕРВЕРНЫМ ЧИПСЕТОМ (C612). На материнских платах HUANANZHI могут проблемы с разгоном на "дэсктопных" BIOS начиная с 17.08.20 и позже, рекомендуемый BIOS от 25.05.20

Для разгона множитилем как правило достаточно настроек стокового биоса, но в любом случае не прошивайте биосы предназначеные для анлока турбобуста процессров с заблокированым множителем, типа"с повышенным повер-лимитом и открытыми дополнительными настройками QPI".
Для плат Huananzhi и других, использующих схожий биос, нужные настройки находятся в меню IntelRCSetup > Overclocking Feature > Processor и IntelRCSetup > Overclocking Feature > CLR\Ring.
Основные параметры:
Core Max OC Ratio — множитель ядер. Для Xeon E5 1650 v3 можно сразу установить 41-42.
Core Voltage Mode — можно выбрать динамически (Adaptive) повышать напряжение или сделать статическим
Core Voltage Override — выставляем напряжение на процессор в милливольтах, к примеру 1250, это будет 1.25 вольта (начать можно как раз с этого значения). Выше 1.30 поднимать с осторожностью!
CLR Max OC Ratio — множитель контроллера памяти. По умолчанию равен 30, можно плавно повышать до 33-35 и тестировать производительность и стабильность.
Core Voltage Mode — напряжение контроллера памяти. Аналогично Core Voltage Mode, но не выше 1250.
Процессоры Haswell очень чувствительны к напряжению контроллера памяти, более-менее оптимальным считается 1.25 вольта, поднимать выше стоит с особой осторожностью.

Для максимально стабильного разгона надо в BIOS сделать пункты Cpu-Advanced PM Tuning и Program PP0_CURT_CFG_CTRL_MSR видимыми переключив на USER
Вложение:
2678v3&TDC.jpg

Розгон Xeon E5-1660 V3 на платах MSI X99-S04, Huananzhi X99-TF та JingSha X99-D8 от Miyconst (EN)
Розгон Xeon E5-1660 V3 на платах MSI X99-S04, Huananzhi X99-TF та JingSha X99-D8 от Miyconst (UA)
Инструкция по разгону на примере x99-TF
Видеогайд от Купи дешево (6:10)
Инструкция от Купи дешево
Детальная инструкция по разгону на Китайских материнках с сокетом 2011-3. Huananzhi X99 + E5 1650v3 от Технопланеты
Разгон CPU на Китайских материнских платах X99 от Xeon Live
Оперативная память (ОЗУ)
Внимание всем!!!При переходе с x79 на x99, следует иметь ввиду, что на x99 память разгоняется намного
хуже

Планки обьемом 32 Гб, могут не заработать! Есть случаи когда вообще не работает, или работает только в двух или трех канале...! Есть информация, что четырехранговые планки работать полноценно не будут, а только двухранговые! Также есть информация, что заводятся только низковольтные планки!

При изменение тайминга TCWL, проявите особую осторожность! Некорректное значение TCWL, в лучшем случае приведет к невозможности запустить плату и необходимости сброса настроек BIOS перемычкой, в худшем к окирпичиванию платы с последующей прошивкой BIOS программатором!

После смены таймингов, компьютер следует выключить кнопкой, а затем, включить, так как при обычной перезагрузке изменения могут корректно не примениться!


HUANANZHI X99-F8: Особенности установки ОЗУ
HUANANZHI X99-TF: Особенности установки ОЗУ 1
HUANANZHI X99-TF: Особенности установки ОЗУ 2
Мониторинг температуры модулей памяти
Какую память выбрать DDR3 или DDR4 для максимальной производительности на LGA2011-3? Xeon E5 2678v3 ТехноПланета
Подбираем тайминги для DDR3 ECC \ non-ECC
Базовые правила установки модулей памяти на серверных материнских платах Intel C612
Intel Xeon E5-1600/2600 v3/v4 и оперативная память
Какая оперативная память (ОЗУ) работает на китайских платах x99. Выбор между DDR4 и DDR3. Процессоры c поддержкой DDR3
Как определить тип поддерживаемой оперативной памяти DDR-4 для систем Х99 Китайских материнских плат
Как подобрать обычную DDR4 для Китайских материнских плат на Х99
DDR3 vs DDR4 | Dual vs Quad channel RAM configuration (Huananzhi X99-TF з E5-2678 V3) от Miyconst (EN)
Четырехканал vs двухканал DDR3 (quad vs dual channel) от Gerkon
DDR3 или DDR4? Два или четырери канала памяти? (Huananzhi X99-TF з E5-2678 V3) от Miyconst (UA)
Нужен ли 4-канал на Китайских LGA2011-3, или 2-канала более, чем достаточно? Kllisre и Huananzhi X99 от Технопланеты
Что лучше для LGA2011-3, десктопная или серверная DDR4 ECC REG память? Тест ОЗУ TANBASSH 2400/2667 от Технопланеты
Видеогайд по настройке таймингов ОЗУ на примере Kllisre X99 D8 E5-1650 V3 16 GB DDR4 ECC REG от Miyconst (EN)
Видеогайд по настройке таймингов ОЗУ на примере Kllisre X99 D8 E5-1650 V3 16 GB DDR4 ECC REG от Miyconst (UA)
Руководство по разгону и настройке таймингов ОЗУ на китайских платах LGA2011-3 для DDR3 & DDR4 от Технопланеты
Влияние таймингов ОЗУ на производительность в работе и играх на примере LGA2011-3. Stock vs MAX OC от Технопланеты
Проверка оперативной памяти на ошибки и стабильность
КАК ПРОВЕРИТЬ память (ОЗУ) на ошибки WHEA
Переделка DDR3 памяти в DDR3L с правкой CRC контрольной суммы
Отключение датчика в SPD Klissre DDR4 8gb 2666mhz от ser8989
Обсуждение и разгон оперативной памяти на китайских Х99
Обсуждение памяти DDR3+FAQ
Раздел в работе :bandhead:
BIOS. Прошивка. Настройка.
Полезные ссылки и настройки. Прошивка.

ПРОГРАММЫ
S3TurboTool ПРОГРАММА ДЛЯ ПРОШИВКИ, БЭКАПА И РАБОТЫ С BIOS от ser8989
Mi899 - небольшая программа для анлока и андервольтинга
Ultimate Patcher Tool Патчер биоса от Nalex
Утилита для управления подсветкой Jingsha X99-8D3 X99-D8 из под Windows от Nalex

ПОСТ КОДЫ
Расшифровка значения Post-кодов для китайских LGA2011\2011-3 плат
Расшифровка POST-кодов Huanan (HuananZhi) Платформа x79,99 LGA 2011
ПРОШИВКА

Рекомендуемая программа для прошивки BIOS - FPT, желательно из под DOS, что бы избежать проблем с OS, например, зависания во время прошивки. Можно также использовать программы со встроеным FPT, например, тот же S3TurboTool от ser8989. Касательно AFUDOS и AFUWIN, то рекомендую их использовать только на платах где нет возможности прошить BIOS с помощью FPT, поскольку есть большие сомнение, что они нормально прошивают ME регион на Apito 5 даже с ключем /gan

FPT - прошивка BIOS из под Windows
Как полностью прошить bios через AFUWIN и AFUDOS включая ME регион
Инструкция по прошивке BIOS на китайских материнках. FPT, AFUDOS и CH341A
Прошивка BIOS программатором CH341A с прищепкой Xeon Live
ВИДЕО ГАЙДЫ ПО ПРОШИВКЕ BIOS c помощью программатора CH341A с клипсой (прищепкой)
AFUWIN - прошивка BIOS из под Windows
Прошивка BIOS с помощью AFUDOS
Видегайд по прошивке BIOS с помощью AFUDOS от Купи Дешево
ПРОШИВКА BIOS (UEFI) с загрузочной флешки FPT и AFUDOS
Ошибка FPT 280 при прошивке BIOS или снятие защиты биос
Восстановление биоса программатором от phants
СОФТ И ДРАЙВЕРА для програматора CH341A
НАСТРОЙКИ

Справочник по настройкам (параметрам) BIOS
Intel Rapid Storage — настройка RAID для Legacy и UEFI
Cluster-on-Die (COD)
включен COD, Early Snoop
CMD Normalization
Описание настроек AMI биоса на русском языке"Булат BIOS_UEFI. Руководство по эксплуатации v.1.1"
SPEC CPU2006 Platform Settings for Sugon Intel-based Systems
ОТКЛЮЧАЕМ (ВКЛЮЧАЕМ) CSM
Где находится настройка таймингов в BIOS iEngineer
SATA Device Type: влияние параметров BIOS на производительность SSD
Настройка управления оборотами вентиляторов в BIOS от phants
СБРОС НАСТРОЕК BIOS failsafe и optimal
Сброс настроек BIOS "вслепую"
РАЗНОЕ

ВЕРСИИ ME региона в заводских BIOS X99-TF
КАК ОТЛИЧИТЬ БИОСЫ X99-TF от 28.10.19 и от 25.05.20
КАК ПРОВЕРИТЬ ECC и Command Rate (CR)
Проблемы с оригинальным Bios'ом материнских плат X99Z-V102 и Huananzhi-AD3 (2011-3) и других.
Утилита для смены логотипа биоса ChangeLogo
НАБОР LOGO для матаренских плат x99 от Houston Sad
Инструменты для работы с BIOS

ВНИМАНИЕ! ВАЖНЫЕ ПРЕДУПРЕЖДЕНИЯ

Любая прошивка осуществляется на свой трах и риск без каких либо гарантий. Администрация форума не несет отвественности за последствия. Если не уверены, купите программатор или заручитесь поддержкой Зеонщика в своем городе (найти можно через телеграмм чат).

ПОСЛЕ ПРОШИВКИ ЛЮБЫМ СПОСОБОМ КРОМЕ ПРОГРАММАТОРА КРАЙНЕ РЕКОМЕДУЕТСЯ СДЕЛАТЬ СБРОС НАСТРОЕК БИОС ПЕРЕМЫЧКОЙ ИЛИ БАТАРЕЙКОЙ. ИЗ ПОД WINDOWS НЕЛЬЗЯ ПРОШИТЬ BIOS ЕСЛИ СИСТЕМА В СОСТОЯНИИ ПОСЛЕ СНА! В ЛЮБОМ СЛУЧАЕ НЕ РЕКОМЕНДУЕТСЯ ШИТЬ ПРИ ПОСТ КОДЕ НА МАТЕРИНСКОЙ ПЛАТЕ 73, ДОЛЖЕН БЫТЬ АА (84)
При прошивке из под Windows отключаем БЫСТРЫЙ ЗАПУСК в настроках самой OS и перезагружаемся. Также обязательно надо после прошивки выключить систему и включить (не перезагрузка) для гарантированого прописывания параметров хаба (Ме регион), а то всякие недоразумения могут быть, это же касается изменения некоторых настроек, особенно таймингов.


Биосы от материнских плат HUANANZHI x99-TF, x99-F8, x99-T8, X99-8M, X99-8MD3 совместимы! Но были жалобы, что на x99-F8 и x99-T8 при прошивке биоса x99-TF не работали дополнительные слоты ОЗУ.

Также совместимы биосы от материнских плат Running X99Z-V102 / Kllisre X99Z-V102 / ALZENIT X99M-CE5, X99-PE7(X99 V1.2) / XLZ X99Z-V102



Заводские bios HUANANZHI от 17.08.20, 26.08.20, 15.01.21 десктопные, со всеми вытекающими, например отключен ECC, не рекомендуется к использованию с разгоном серверной памяти, кроме того отсутствует пункт настройки таймингов! В биос от 26.08.20 и 15.01.21 и более поздних также Command Rate (CR) стабильно 3T (CR3) независимо от настроек BIOS! Кроме того следует иметь ввиду, что некоторые пользователи при прошивке bios от 17.08.20 окирипчивали плату - плата зависала на пост коде 19 (Pre-memory South-Bridge initialization is started). В часности окирпичивание подтверждают phants и miyconst и другие пользователи. Обычно такой посткод возникает при проблемах MЕ регионом. Думаю проблема в кривом отключении ME региона в биосе от 17.08.20, хотя в этом биосе также присутствует кривой модуль, что исправлено в версии Кошака. В биос 13.12.21 вернули ECC .... Они биос под майнинг допиливали... :D А ECC очень желателен для майнинга как для любого сервера. С официального сайта Description : Optimize ECC above 4G uffi network card

В биосах от iEngineer для плат HUANANZHI rev.1 модуль CSM не работает (системный диск должен быть GPT, а видекарта поддерживать UEFI), но режим UEFI работает более адэкватно. Если у вас видеокарта не стартует в режиме UEFI, и обновление биоса видекарты не помогло, можете попробовать биос от iEngineer, некоторым это помогло решить проблему. Также некоторым прошивка биос от iEngineer, помогла решить проблему работы видекарты в PCI-E 1.0. Оригинальные биос от iEngineer можно прошить и без программатора, например через FPT, но полный откат только программатором!!! На биосе для x99z v102 CSM работает

ВНИМАНИЕ В БИОСЕ ИНЖЕНЕРА x99-TF (F8) CX99DE27-EARLY.BIN ПО УМОЛЧАНИЮ ЧАСТОТА ПАМЯТИ 2400 и соотвествующие тайминги

Bios от 25.05.20 лучший заводской и полноценный серверный биос для плат HUANANZHI первых ревизий.

ВНИМАНИЕ!!! Версии BIOS для плат HUANANZHI REV 2.0 можно смело шить на более ранние ревизии, а биосы от плат HUANANZHI первых ревизий, без программатора, шьем на REV 2.0 ТОЛЬКО с исправленым table VSCC, которые есть в шапке ниже.

ИЗВЕСТНЫЕ ПРОБЛЕМЫ КОНКРЕТНЫХ ВЕРСИЙ BIOS


Ниже сами BIOS

BIOS (UEFI) для разных плат от Koshak1013 (phants) (Гитхаб Кошака)

BIOS от iEngineer для плат HUANANZHI X99-F8, X99-TF, MACHINIST X99Z V102, Jingsha x99 dual BQ36

Коллекция оригинальных (заводских) биосов для китайских плат x99 плюс обзоры от Miyconst

Внимание REV. 1.2 HUANANZHI полностью рандомная, по этому, что шить спрашиваем на форуме, указывая марикровку микросхемы биос, мультиконтроллера, аудиокодека!

HUANANZHI rev. 1 (nuvoTon nct5532d)

БИОС x99-TF iEngineer CX99DE27 от 25.11.20 с разлочеными регионами от v111
БИОС x99-TF iEngineer CX99DE27-Early от 03.12.20 с разлочеными регионами от v111
BIOS Koshak1013 (phants) HUANANZHI X99-TF X99-F8 X99-T8 v007 от 25.05.2020 с исправленым Smart Fan и выкидыванием в BIOS Recovery вместо загрузки OS с помощью Ultimate Patcher Tool от Nalex ver. 2.2

Ниже биосы с анлоком и андервольтингом патченные Ultimate Patcher Tool Nalex ver. 2.2

BIOS Koshak1013 (phants) v007 HUANANZHI x99-TF, x99-F8 x99-T8 rev. 1 (nuvoTon nct5532d) с анлоком и андервольтингом с исправленым Smart Fan и выкидыванием в BIOS Recovery вместо загрузки OS патченные Ultimate Patcher Tool Nalex ver. 2.2

HUANANZHI rev. 2.0 (nuvoTon NCT5567D-B)


BIOS iEngineer HUANANZHI X99-TF rev. 2.0 c nuvoTon NCT5567D-B от 24.11.2021 с разлоченными регионами и кодеками ALC883, ALC887 и ALC888 Nalex
BIOS iEngineer HUANANZHI X99-F8 rev. 2.0 c nuvoTon NCT5567D-B от 11.09.2021 с разлоченными регионами и кодеками ALC883, ALC887 и ALC888 Nalex
BIOS Koshak1013 (phants) HUANANZHI x99-TF x99-F8 x99-T8 v007 от 25.05.2020 с исправлеными verb table (ALC883, ALC887 и ALC888), table VSCC (for Winbond W25Q128, Microchip SST25VF016B, GigaDevice GD25x128, Macronix MX25L128), Smart Fan и выкидыванием в BIOS Recovery вместо загрузки OS с помощью Ultimate Patcher Tool от Nalex ver. 2.2

Ниже биосы с анлоком и андервольтингом патченные Ultimate Patcher Tool Nalex

BIOS iEngineer HUANANZHI X99-TF rev. 2.0 c nuvoTon NCT5567D-B от 24.11.2021 с разлоченными регионами, кодеками ALC883, ALC887 и ALC888, с анлоком и андервольтингом, патченный Ultimate Patcher Tool Nalex
BIOS iEngineer HUANANZHI X99-F8 rev. 2.0 c nuvoTon NCT5567D-B от 11.09.2021 с разлоченными регионами, кодеками ALC883, ALC887 и ALC888, с анлоком и андервольтингом, патченный Ultimate Patcher Tool Nalex
BIOS с анлоком и андервольтингом Koshak1013 (phants) HUANANZHI X99-TF, X99-F8 и X99-T8 v007 от 25.05.2020 с исправлеными verb table (ALC883, ALC887 и ALC888) и table VSCC (for Winbond W25Q128, Microchip SST25VF016B, GigaDevice GD25x128, Macronix MX25L128) и пропатченный Ultimate Patcher Tool Nalex ver. 2.2

Jingsha X99-8D3 X99-D8

BIOS Koshak1013 (phants) v007 HUANANZHI x99-T8 для плат JINGSHA X99 V1.0 (X99-8D3) (Kllisre) X99-D8 (nuvoTon nct5532d)
BIOS Koshak1013 (phants) v007 HUANANZHI x99-T8 для плат JINGSHA X99 V1.0 (X99-8D3) (Kllisre) X99-D8 с добавлеными в verb table (ALC883, ALC887 и ALC888) и table VSCC (for Winbond W25Q128, Microchip SST25VF016B, GigaDevice GD25x128, Macronix MX25L128) и пропатченный Ultimate Patcher Tool Nalex ver. 2.2
BIOS Koshak1013 (phants) v007 HUANANZHI x99-T8 для плат JINGSHA X99 V1.0 (X99-8D3) (Kllisre) X99-D8 (nuvoTon nct5532d) с анлоком и андервольтингом патченные Ultimate Patcher Tool Nalex ver. 2.2
BIOS Koshak1013 (phants) v007 HUANANZHI x99-T8 для плат JINGSHA X99 V1.0 (X99-8D3) (Kllisre) X99-D8 (nuvoTon nct5532d) с анлоком и андервольтингом с добавлеными в verb table (ALC883, ALC887 и ALC888) и table VSCC (for Winbond W25Q128, Microchip SST25VF016B, GigaDevice GD25x128, Macronix MX25L128) и пропатченный Ultimate Patcher Tool Nalex ver. 2.2
БИОС JINGSHA X99-D8 iEngineer AD12RD29 от 24.10.21
BIOS iEngineer AD12RD29 от 24.10.21 JINGSHA X99 V1.0 (X99-8D3) (Kllisre) X99-D8 (nuvoTon nct5532d) с анлоком и андервольтингом патченные Ultimate Patcher Tool Nalex ver. 2.2
Тестовые BIOS v111 JINGSHA X99-8D3 (Kllisre) X99-D8 (HUANANZHI x99-T8)
Заводской Bios X99-D8 v003 с открытыми таймингами от VK239
Заводской Bios X99-D8v003 с открытыми таймингами от VK239 и удаленным микрокодом
ДАМП BIOS Jingsha X99 V1.0 (X99-8D3) от 06.08.19
BIOS Jingsha X99 V1.0 (X99-8D3) от 09.10.19 Ver: KLX99017
BIOS Jingsha Jingsha X99 V1.0 (X99-8D3) от 09.10.2019 Ver: KLX99017 с таймингами
Jingsha X99-8D3 BIOS от Технопланеты
Заводской Bios Jingsha X99 -E8i (Q87) v5.11 от 05.08.2021
Заводской Bios Jingsha X99 V1.0 (X99-8D3) 04/27/2020
Заводской Bios Jingsha x99-D8i
Дамп биоса JINGSHA X99-D8I V 1.0

ДРУГИЕ "БРЭНДЫ"

Bios от iEngineer для MACHINIST X99-K9 V2.1 CX99DE55 / JUXIESHI X99- K9 на MACHINIST X99Z / K9 MACHINIST Board Series C612RD25 могут быть проблемы!
Bios для платы Machinist (Runing) X99Z v102 Date: 27/05/2020 12:00:00 Ver: AAX99018 от kostiaprofrom
Bios для платы Machinist (Runing) X99Z v102 с анлоком и адервольтингом 70-50-70-1500-FVID от VK239
Модифицированный Bios для платы Machinist (Runing) X99Z v102 от ТехноПланета
Биос для PlexHD X99 D4 с анлоком турбобуста и андервольтингом -50_50 от Vladimzam
Биос для ZX-99EV3 1.23, 1.31 с анлоком турбобуста и андервольтингом -60-50 через S3peim от Vladimzam
Набор bios SZMZ X99M-G2 V1.0
Bios Jingsha x99 dual BQ36 v1.1 от ASUS Z10PA-D8
Bios Jingsha, (kllisre) x99m-g v1.0 unlock turboboost -60-50 (-80-50)
ДАМП BIOS atermiter x99 v203 от 24.09.2021 + турбобуст сделал+ андервольтинг на -100/120 rainystorm
Прошивка микросхемы GallopMem 25Q128ASIG
https://forums.overclockers.ru/viewtopic.php?p=18042240#p18042240
Прошивка биос в LINUX
Прошивка из LINUX


Барахолка
Раздел для частных объявлений по продаже своих комплектующих только для участников форума. Принимаются объявления только по продаже б/у процессоров LGA 2011 v3, китайских материнских плат x99, ОЗУ DDR3 и DDR4, другие комплектующие можно указывать только как добавление к вышеуказанным. Только частные объявления по адекватным ценам никакой коммерции. Объявления значительно, превышающие цены на АлиЭкспресс публиковаться не будут. Для добавления Вашего объявления пишем кураторам темы, указываем наименование, состояние, цена, город, страна. Для продающих в связи с переходом на AMD услуга платная. :D Барыги проходят мимо.

1. darckICE Серверная Samsung DDR3 16gb ECC REG 1333 Мгц.
3500р за штуку есть 10 штук. При покупке от 4ех 3000р за штуку.
Б/У снята с сервера hp. Стабильная работа в 4ех канале на частоте 1866 Мгц с таймингами 10-10-10-28.
Владивосток. Россия.
#77

2. VEugene
Продаю комплект вот такой:
https://aliexpress.ru/item/100500314818 ... 1667062299
Только камни 2666 v3
Состав:
HUANANZHI X99-F8D LGA2011-3
Xeon E5 2666 v3 - 2 шт.
Кулера для CPU - 2 шт.
8G DDR4 2133 REG ECC память - 2 шт.
128G M.2 NVMe SSD (китайский) - 1 шт.
Комплект был запасной, куплен целиком мной лично, заменены в нем только камни (изначально были 2690 v3)
Все проверено, запускается.
Цена 22000 руб.
В Москве.

ДОНАТ для разработки BIOS и S3TurboTool
ser8989 - поддержка сюда 5366-7два80-9045-9598 (МТС-Банк). Для Кошака Qiwi +7-902-два13-33-10 или 4276-6900-10два6-7273 (Сбербанк). Большое спасибо!


По вопросам заполнения шапки пишите в личку m026

У кого JINGSHA (Kllisre) X99-D8 с BIOS новее чем 15.04.2020 просьба поделится дампом.

При обращении на форум с проблемой не работоспособности или не стабильной работы вашей сисемы ОБЯЗАТЕЛЬНО указываем процессор, материнскую плату (ревизию) и ее чипсет, ОЗУ (разгон), наличие анлока и андервольтинга, дату BIOS и другие необходимые параметры. Учасники форума не обладают экстрасенсорными способностями!


Последний раз редактировалось m026 03.09.2025 12:15, всего редактировалось 878 раз(а).


Партнер
 

Member
Статус: Не в сети
Регистрация: 15.08.2017
Фото: 209
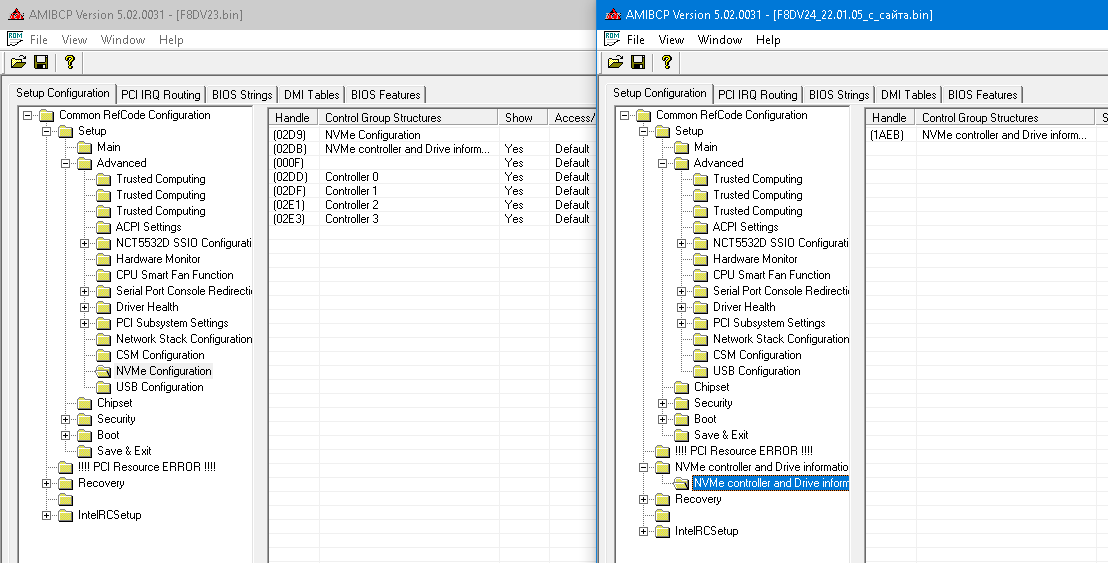
Для платы Huananzhi F8D производитель выложил на сайте новый биос.
Скачать можно оба: и старый и новый. Отличаются датой: 2022-1-5 / 2021-4-7.
После распаковки у старого в имени присутствует v2.3, у нового v2.4.
Возможно v2.4 для какой-то новой ревизии платы, но её фото пока не встречал.

Потестировал "новый" биос от 2022 года.
- визуальное отличие - переехал раздел NVMe
картинка
Вложение:
nvme.png
nvme.png [ 39.12 КБ | Просмотров: 916 ]
- вход в биос только по "del", по "esc" не работает
- поменяли права доступа.
картинка
Вложение:
права_доступа.png
права_доступа.png [ 24.5 КБ | Просмотров: 916 ]
- расширили таблицу поддерживаемых чипов биос.
картинка
Вложение:
vscc.png
vscc.png [ 45.75 КБ | Просмотров: 916 ]
- поменяли ME регион.
картинка
Вложение:
me.png
me.png [ 35.66 КБ | Просмотров: 916 ]
- TDP не починили, стало показывать 24..28 ватт на каждом цпу в нагрузке, на старом биосе показывало макс. 46 ватт.
картинка
Вложение:
power_new.png
power_new.png [ 144.95 КБ | Просмотров: 916 ]
- смартфан после сна также не работает
- анлок не добавили.
- меню таймингов и OverClocking не открыли.

Для пользователя ничего полезного не появилось, старые баги не пофиксили, но возможно добавили новых. Обновляться не вижу смысла.

_________________
F8 (5567D-B), e5-2696v3, 8х32GB Samsung DDR4-2400 ECC Reg, GTX1050Ti
TF v3.0(5567D-B), e5-1660v3, 4х16GB Samsung DDR4-2400 ECC Reg, RTX2060S


 

Member
Статус: Не в сети
Регистрация: 20.11.2015
Фото: 72
N3RO писал(а):
Да тебе до многих далеко. Просто ты недолёкий

N3RO писал(а):
А потому, что с денег данных тебе на покупку школьного завтрака - ты заказываешь из Китая очередную порцию хлама

N3RO писал(а):
Ну а зачем ты тогда со мной в разговор вступаешь мальчик?

N3RO писал(а):
Цивилизованей буть, учись понимать и принимать точку зрения других. Не хочешь, не умеешь - не седи на форумах,

N3RO писал(а):
Хамить первый начал ты. Так-же ты первый начал оскорблять и переходить на личности. Когда я уже перестал отвечать,

Ты начал хамить. И ты не перестаешь, ты продолжаешь хамить. У тебя недержание. Ты что ли со своим гнилым ртом решил научить меня манерам? Перестал он отвечать... Когда это знаменательное событие произошло? Тебя ведь прорвало как канализационную трубу.

N3RO писал(а):
Все хотят, но вот тебе она не светит. А знаешь почему? А потому, что с денег данных тебе на покупку школьного завтрака - ты заказываешь из Китая очередную порцию хлама

Зачем ты несешь эту чушь в мой адрес? Ты ведь больной совершенно. Выпей таблетку и успокойся.

Добавлено спустя 2 минуты 30 секунд:
N3RO писал(а):
MichaelF и вот по итогу к чему все пришло? Забрызгав три страницы форума грязью, получив предупреждение от администрации и недовольство от других участников форума ты кому-то, что-то доказал? После всех этих твоих нападков может быть я перестал считать, что цена и качество китайских плат это золотая середина? Может быть mepavel перестал советовать всем имеющим такую возможность собирать на новом железе, а не на б.у. из под небесной? Или может быть теперь max77 продаст свой i7 и накупит себе 20 Зеонов по скидкам на Али? Чего ты добился?
Мой тебе совет - будь сдержаней. Относись ко всему с юмором и снисхождением. Учись принимать и понимать других. Даже, если эти другие имеют различную с тобой точку зрения.
И еще важный аспект - коли мы тут сидим в теме обсуждения китайского железа, то ИМЕЕМ право его обсуждать, осуждать, восхвалять и так далее. Это тема данной ветки. А уж если тебе не нравится, что кто-то выражает своё личное мнение относительно ТЕМЫ ВЕТКИ ФОРУМА, то держи эмоции при себе. В ином случае будет так-же, как произошло вчера - ты нафыркался,а над тобой все поржали. хорошего дня! Без обид!

Поржали все с тебя, и с твоей истерики. Надеюсь, ты тоже получил предупреждение, которое тебе все равно не поможет, и этим что-то всем доказал, истеричка.

Добавлено спустя 6 минут:
N3RO писал(а):
А есть у нас и такие, как MichaelF , которые регулярно пытаются кого-то принизить.

А ты у нас какой? Ну ты себе лучше оценку дай. И своей писанине... Я ее здесь прям привел. Наслаждайся своими помоями, девочка. Не тебе тут кого-то учить манерам.

Сравни, что я тебе написал, и что ты высираешь в мой адрес... Ну я не знаю, че у тебя с головой, все ли там в порядке. По-моему, нет. Это я просто высказываю свое мнение, а не с целью тебя принизить. Честно. Думаю, это тебе нужно завязывать с форумами, и пойти к психиатру на прием. Покажи ему свои тексты, чтобы врач мог тебе поставить диагноз и срочно начать лечение.

Добавлено спустя 18 минут 19 секунд:
N3RO писал(а):
Отвечаю, если бы Китай запустил баллистическую ракету на Тайвань, то в качестве ее сердечника использовали бы твою тушу ты че такой злой? Ты че на людей огрызаешься?
Остынь, прошей пару раз БИОС, закажи охапку трехстарублевых процов и прочего мусора с Али. Выходни! Говорили-же тебе. Успокойся...

Я спросил тебя, ты че, в глаза долбишься, отвечая мне на то, что вообще не тебе адресовано было? И ты вот так ответил?! Это не норм, приятель... Не норм.

_________________
X99-T8/E5-2666v4@3.1GHz/128Gb DDR3-2400R/GTX 1080
X99-S04/QK3S@4.1GHz/128Gb DDR4-2666R/RTX 3070
X10DRi-LN4+/2xE5-2697Av4/768Gb DDR4-2400R


Последний раз редактировалось MichaelF 04.05.2022 23:59, всего редактировалось 1 раз.

 

Member
Статус: Не в сети
Регистрация: 09.12.2020
Фото: 29
MichaelF писал(а):
Поржали все с тебя, и с твоей истерики. Надеюсь, ты тоже получил предупреждение, которое тебе все равно не поможет, и этим что-то всем доказал, истеричка.

Ты конечно можешь не верить, но у меня ни одна морщинка на лице не дернулась, когда я писал ответы на твои оскорбления, обвинения и твой флуд :D более того, я все сводил в шутку. Но, подозреваю, что все-таки сказывается твой возраст и молодые люди в нём очень любят приписывать другим излишнюю эмоциональность, которой они подвержены сами. Ну, типа - если ты первый написал, что твоего оппонента бомбит, то считай бомбит не тебя, а его :D
Ты не прекращаешь флудить и лить грязь в теме. Ну... Дело твое :crazy: хотя я тебе лично уже несколько раз написал "остынь", не желая продолжать. Но тут же меня бомбит а не тебя, поэтому ты никак успокоится не можешь :D давай короче, это бесполезно реально... Таких как ты гнать в шею надо, в ином случае из ветки будут нормальные люди сбегать, которые хоть какую-то информативную нагрузку поддерживают на этом форуме.


Добавлено спустя 4 минуты 8 секунд:
mt01 писал(а):
- расширили таблицу поддерживаемых чипов биос.

Китайцы в основном и клепают обновы исключительно для внедрения поддержки новых железок.
Ревизии их плат меняются, как и компонентная база, поэтому им необходимо в БИОСах дописывать так называемую "совместимость".
А косяки, дыры или баги они не латают. За них это делает Phants :D

_________________
CPU: Intel Xeon E5-2678v3
MB: Huananzhi X99-TF rev2.0
RAM: 4x8Gb Hynix 2133mhz ECC (CL15)
VGA: PowerColor RX580 RedDevil 8Gb
PS: Hiper HPU-5B880-PE


 

Member
Статус: Не в сети
Регистрация: 20.11.2015
Фото: 72
N3RO писал(а):
Ты конечно можешь не верить, но у меня ни одна морщинка на лице не дернулась, когда я писал ответы на твои оскорбления, обвинения и твой флуд более того, я все сводил в шутку. Но, подозреваю, что все-таки сказывается твой возраст и молодые люди в нём очень любят приписывать другим излишнюю эмоциональность, которой они подвержены сами. Ну, типа - если ты первый написал, что твоего оппонента бомбит, то считай бомбит не тебя, а его
Ты не прекращаешь флудить и лить грязь в теме. Ну... Дело твое хотя я тебе лично уже несколько раз написал "остынь", не желая продолжать. Но тут же меня бомбит а не тебя, поэтому ты никак успокоится не можешь давай короче, это бесполезно реально... Таких как ты гнать в шею надо, в ином случае из ветки будут нормальные люди сбегать, которые хоть какую-то информативную нагрузку поддерживают на этом форуме.

Нет, ты хамишь и оскорбляешь пользователей. А я тебе просто посоветовал сходить с твоими проблемами к врачу, чтобы не было потом слишком поздно.

Добавлено спустя 4 минуты 26 секунд:
N3RO писал(а):
хотя я тебе лично уже несколько раз написал "остынь", не желая продолжать.

Давай, лживый, процитируй. Вместе с прочими помоями...
N3RO писал(а):
Таких как ты гнать в шею надо, в ином случае из ветки будут нормальные люди сбегать, которые хоть какую-то информативную нагрузку поддерживают на этом форуме.

Каких "таких"? А какие тут должны быть? Такие как ты? Ты себя прочитай, что ты тут понаписал... Я думаю, что тебя здесь быть не должно. Ты - хамло, создаешь конфликты, и толку от тебя здесь никакого.

Добавлено спустя 7 минут 13 секунд:
N3RO писал(а):
Да и фаново поагрить подобных тебе, поэтому поехали!

Это ведь ты написал... Ну и зачем ты здесь нужен? Не нужен ты здесь совсем, чтобы кого-то "фаново агрить". Это целиком твоя вина и ты должен за это ответить. Это ты флудишь и целенаправленно создаешь конфликт.

_________________
X99-T8/E5-2666v4@3.1GHz/128Gb DDR3-2400R/GTX 1080
X99-S04/QK3S@4.1GHz/128Gb DDR4-2666R/RTX 3070
X10DRi-LN4+/2xE5-2697Av4/768Gb DDR4-2400R


 

Member
Статус: Не в сети
Регистрация: 09.12.2020
Фото: 29
MichaelF писал(а):
Ты - хамло, создаешь конфликты, и толку от тебя здесь никакого.

Ты не угомонишься, да? :D Слушай, тебе родители карманный бюджет что-ли урезали? Поэтому ты такой злой или чего?))
Ты-же первый начал)) Малыш, сынок, Мишенька... Ну есть же хронология форума, ну почитай ее. Я лишь написал свое мнение о китайских платах, о их соотноешнии цены и качества. И твоим следующим сообщением были выкрики "дерьмо, высрался" или что ты там мне написал.. У тебя биполярка чтоли? Ну отматай пару страниц форума :D я худею с тебя...
Успокойся, пойди Наруто посмотри, там наверное уже 9000 серия вышла. Ну или что ты там смотришь? :D Доших лопни, БИОС перепрошей. Что-ж тебя никак не отпустит то? Ну забанят тебя, ты этого добиваешься? Ты думаешь модераторы дураки? Они не почитали хронологию за которую дали тебе метку? Хотя да, тут все дураки, один ты умный))
Короче, отстань от меня а... ТЫ правда запарил. Хватит бомбить. Хватит тем более приписывать мне, что у меня там видите-ли бомбит. Я в Дагестане живу, в 100 метрах от моего дома берег моря и флот с которого регулярно ракеты взлетают, ты реально думаешь, что мою нервную систему можешь подпортить именно ты? :D
Попустись уже. Хватит играть в клавиатурного героя. Мой тебе совет. Ты этими письменами на пол страницы только себе хуже делаешь. Никому оно не надо и не интересно. Ты флудишь. Флуд твой безсмысленен. Ты занимаешь пространство, которое не предназначено для тебя. Ферштейн? Или на каком языке тебе написать?
Я тебе отвечаю, я больше просто не буду отвечать на твои выкрики :D мы тут и так все уже поугарали. Доведешь дело до собственной блокировке и пойдешь в свою Доту или Доку играть, или что ты там играешь. Наверное ты мазахист и любишь, когда тебя обижают. Во всяком случае это выглядит именно так. Ты сам нарвался, сам об...ся, сам начал кричать "посмотрите, посмотрите меня не хорошие люди попустили". Все это не имеет смысла. Никакого. Когда ты это поймешь?))
Короче давай, пятый раз с тобой прощаюсь. Но ты по ходу и в шестой накатаешь простыню из гадостей на пол страницы. Коли тебе нечем заняться - то валяй.

_________________
CPU: Intel Xeon E5-2678v3
MB: Huananzhi X99-TF rev2.0
RAM: 4x8Gb Hynix 2133mhz ECC (CL15)
VGA: PowerColor RX580 RedDevil 8Gb
PS: Hiper HPU-5B880-PE


 

Member
Статус: Не в сети
Регистрация: 20.11.2015
Фото: 72
N3RO писал(а):
Ну забанят тебя, ты этого добиваешься? Ты думаешь модераторы дураки? Они не почитали хронологию за которую дали тебе метку? Хотя да, тут все дураки, один ты умный))

Я думаю, что никто не читал никакую хронологию, а ты просто сначала разжег конфликт, с хамством в мой адрес, а потом сам же нажаловался... Вот собственно и все, что нужно про тебя знать всем участникам конференции. Не знаю даже, как это назвать... На мой взгляд, убого выглядит, но каждый сделает выводы сам, что ты такое.

Я добиваюсь, чтобы тебя забанили. Потому что это все устроил ты. И тебя здесь быть не должно. Вместе со всеми твоими высерами в мой адрес.

_________________
X99-T8/E5-2666v4@3.1GHz/128Gb DDR3-2400R/GTX 1080
X99-S04/QK3S@4.1GHz/128Gb DDR4-2666R/RTX 3070
X10DRi-LN4+/2xE5-2697Av4/768Gb DDR4-2400R


 

Member
Статус: Не в сети
Регистрация: 09.12.2020
Фото: 29
MichaelF
бедненький, обиделся... Ну не плачь, все хорошо будет :cry:
Подставили тебя, устроили тут тебе пыточную... Какой ужас, кошмар! Все дураки, все плохие, Нэро этот вообще какой-то бес, бедного Мишанечку обидел. Ц..ц..ц.. как жить? Какой мир суровый, не справедливый. Кошмар-кошмар.

Вот тебе сынок, хронология.
Я пишу:
Тобеж, все чипсеты на платах (С612) в прямом смысле слова спаяны из железа, которое прибывает в поднебесную для утилизации.
Ты отвечаешь:
Потому что тут такие вот гении вроде тебя могут только громко обосраться, что-то высрать в адрес Китая, а сделать нечто подобное почему-то ума не хватает... Тебе приятно? Я рад за тебя.
Следующим же сообщением я написал:
Заметьте, не я это начал...

Есть еще вопросы? Долго будешь флудом заливать форум? У тебя реально что-то с головой не так :-)
Вылечат! Рано или поздно - вылечат.

_________________
CPU: Intel Xeon E5-2678v3
MB: Huananzhi X99-TF rev2.0
RAM: 4x8Gb Hynix 2133mhz ECC (CL15)
VGA: PowerColor RX580 RedDevil 8Gb
PS: Hiper HPU-5B880-PE


 

Member
Статус: Не в сети
Регистрация: 20.11.2015
Фото: 72
N3RO писал(а):
бедненький, обиделся... Ну не плачь, все хорошо будет
Подставили тебя, устроили тут тебе пыточную... Какой ужас, кошмар! Все дураки, все плохие, Нэро этот вообще какой-то бес, бедного Мишанечку обидел. Ц..ц..ц.. как жить? Какой мир суровый, не справедливый. Кошмар-кошмар.

Вот тебе сынок, хронология.

Слушай... Я тебе еще раз говорю... Все эти "мальчики", "сынки", и прочее ты для своих детей оставь. Тебя нужно пока забанить, а потом, когда мама научит тебя общаться вежливо с незнакомыми людьми, тогда придешь. Не все дураки. Ты один - дурак, потому что не понимаешь, что тебе говорят, и в чем к тебе претензии. Мир жестокий, поэтому ты должен отправиться в бан за свою писанину.

_________________
X99-T8/E5-2666v4@3.1GHz/128Gb DDR3-2400R/GTX 1080
X99-S04/QK3S@4.1GHz/128Gb DDR4-2666R/RTX 3070
X10DRi-LN4+/2xE5-2697Av4/768Gb DDR4-2400R


 

Member
Статус: Не в сети
Регистрация: 09.12.2020
Фото: 29
MichaelF тоесть я пишу свое мнение, ты в ответ мне говоришь, что я обосрался, обдрестался и так далее и при этом я должен тебе вежливо отвечать, так? При этом ты нагло лжешь о том, что не ты первый начал, хотя я скинул тебе хронологию. И цель у тебя одна, ты сам написал выше - выводить на эмоци, чтобы меня забанили, так?

Очень хорошо, что ты сидишь в интернете. Очень хорошо, что ты можешь делать подобное здесь. Я тебе клянусь, был бы ты рядом, я бы на твоем лице чечетку станцевал и извиняться заставил. Пользуйся положением недоступности. Но помни, однажды кто-то подобный мне может оказаться рядом и хорошенечко тебе пересчитать все зубки за подобные движения. Так с подобными и бывает. Клавиатурные интернет герои не проявляющие уважения и понимания к другим, но требующие его к свое персоне. Сиди за своим монитором и щелкай пальчиками по клаве сынок :D радуйся тому, что ты перед монитором, а не передо мной. Рано или поздно, как я и сказал, монитора между тобой и твоими нападками на людей не будет и физиономия твоя будет как раз похожа на тот самый розовый, поросячий аватар стоящий у тебя. ;) Удачи! Я все сказал.
На последок - меня могут банить, я могу сам уйти и так далее. Мне не принципиально. У меня есть реальная жизнь, в которой я могу защитить свое достоинство. Ты же можешь его защитить лишь в интернетах. Ты гнилой пацан, это факт. Разносящий смуту. Требующий к себе почтения. А по сути, всё твое почтение это бутылка. Бутылка на которую тебя (я очень на это недеюсь) в реально жизни кто-нибудь посадит :-) клавиатурный интернет герой стамегабитного фронта. Обязательно кинь жалобу на это мое сообщение с пометкой, что тебя бедного обидели в очередной раз и бутылочкой пригрозили. А потом пойти и тяпни Блейзера :beer:

_________________
CPU: Intel Xeon E5-2678v3
MB: Huananzhi X99-TF rev2.0
RAM: 4x8Gb Hynix 2133mhz ECC (CL15)
VGA: PowerColor RX580 RedDevil 8Gb
PS: Hiper HPU-5B880-PE


 

Member
Статус: Не в сети
Регистрация: 20.11.2015
Фото: 72
N3RO писал(а):
Вот тебе сынок, хронология.
Я пишу:
Тобеж, все чипсеты на платах (С612) в прямом смысле слова спаяны из железа, которое прибывает в поднебесную для утилизации.
Ты отвечаешь:
Потому что тут такие вот гении вроде тебя могут только громко обосраться, что-то высрать в адрес Китая, а сделать нечто подобное почему-то ума не хватает... Тебе приятно? Я рад за тебя.

И ты посчитал это за хамство? Но ты ведь и правда высрал что-то в адрес Китая... Высрал что-то в адрес того, что от X99 там только аббревиатура. Ну эти заявления сильно притянуты за уши. Это именно высеры. Это факт. И я тебе на это указал, чтобы тебя попустило немного. Что, мол, утилизация происходит в России, раз уж ты это железо приобрел, и я не понимаю этих громких спичей от подобных тебе людей, которые покупают эти платы, и пользуются ими. Я посчитал этот твой спич странным, в то время, как в России мы почему-то не можем наладить производство пусть даже на б/у чипах, как Китай, чтобы ты вот так громогласно заявлял что-то подобное. Что, тебя это так задело, что ты посчитал нужным мне хамить и меня оскорблять? От своей беспомощности? Бедненький. На мой взгляд, не было тут никакого хамства с моей стороны. Было с твоей стороны странное заявление, я возразил, а ты завелся, что не остановить, нахамил и оскорблений понаписал. Излил потоки помоев... А потом еще и нажаловался на мой комментарий, как маленькая девочка. Вот такая хронология.

Добавлено спустя 1 минуту 21 секунду:
N3RO писал(а):
MichaelF тоесть я пишу свое мнение, ты в ответ мне говоришь, что я обосрался, обдрестался и так далее и при этом я должен тебе вежливо отвечать, так?

Ну да, потому что ты реально высрал что-то в адрес Китая, что-то там про качество плат... Я не знаю, зачем вы с этим постоянно приходите сюда, и высираете подобное... Нет, это не твое мнение. Это заказ от магазинов, у которых продажи плохо идут. Вот это мое такое же мнение. И по-моему мнению, ты именно высрался в сторону китайских плат. И ты тут не один такой. Вы здесь целой группой именно высираетесь. Это что, повод мне хамить? Писать мне вот то, что ты высрал в мой адрес? Нет. Ну я ж не виноват, что у тебя такие комментарии, что другим словом это не назвать...

Ну и не бьются твои высеры с реальным опытом использования китайских плат, потому что мною было куплено их целое множество, как я сказал уже, мне бракованная приехала только одна из них, и у меня теперь другая такая же, но рабочая. Т.е. это аналог твоей ситуации с TF. Тем не менее, я, в отличие от тебя, не ору на каждом углу, какие плохие это платы, утилизация, и все прочее... Почему же ты это делаешь? Почему ты опять купил TF, когда у тебя сдохла TF? Это все очень странно выглядит с твоей стороны, что и приводит меня к моим выводам.

Опять же... Вот ты пишешь, что мол у тебя нет возможности купить что-то получше... Ну так и где твоя благодарность тогда? Так скажи спасибо китайцам, что ты смог себе позволить дважды купить TF, и это оказалось выгоднее, чем один раз купить бренд... Нет... Только срете непрерывно про китайские подвалы, мусорные баки, и все прочее... Надоело эти бредни читать...

Поэтому рассказы, что это - твое мнение... Ну это чушь какая-то. Думаю, все, у кого больше одной извилины, это поймут. И именно от этих ваших высеров стоило бы почистить ветку.

У тебя психология ребенка. Типа вот хочу дешевое и качественное... И вот все эти твои высеры про китайские подвалы, мусорные баки из страны, которая ни черта не может произвести - это тоже похоже на болтовню маленького ребенка. Претензии у него к качеству... Посмотрите-ка. Извини, но мне странно слышать нечто подобное от тебя. и прости пожалуйста, что я тебе об этом говорю... Ты ж наверное опять обидишься... Но выглядит это просто смешно.

Добавлено спустя 1 час 10 минут 36 секунд:
N3RO писал(а):
И цель у тебя одна, ты сам написал выше - выводить на эмоци, чтобы меня забанили, так?

Это было твоей целью, сначала нахамить мне, а потом нажаловаться. За это тебя нужно забанить. Таблетка для памяти:
N3RO писал(а):
MichaelF внатуре тебя разнесло
Медик! Два литра хладагента на задницу этому, быстрей!
Ну да ладно, я человек порядочный, терпиливый. Да и фаново поагрить подобных тебе, поэтому поехали!


Ага, почаще произноси, что ты человек порядочный... Самовнушение, видимо...

_________________
X99-T8/E5-2666v4@3.1GHz/128Gb DDR3-2400R/GTX 1080
X99-S04/QK3S@4.1GHz/128Gb DDR4-2666R/RTX 3070
X10DRi-LN4+/2xE5-2697Av4/768Gb DDR4-2400R


Последний раз редактировалось James_on 05.05.2022 10:39, всего редактировалось 4 раз(а).
3.10 3.14 3.19 Оффтоп в тематической ветке, оскорбление, в т.ч. постинг явных провокационных сообщений, создающие конфликтные ситуации между участниками конференции (по сумме нарушений пунктов правил). Месяц.


 

Member
Статус: Не в сети
Регистрация: 09.12.2020
Фото: 29

_________________
CPU: Intel Xeon E5-2678v3
MB: Huananzhi X99-TF rev2.0
RAM: 4x8Gb Hynix 2133mhz ECC (CL15)
VGA: PowerColor RX580 RedDevil 8Gb
PS: Hiper HPU-5B880-PE


 

Member
Статус: Не в сети
Регистрация: 26.09.2021
MichaelF и N3RO, астанавитесь.
У вас у обоих маленькие и по верхней полке вы им не можете стукнуть, в отличие от кой-какого ослика.

MichaelF, ты первый перешёл на личности - даже и процитировал то, на что ты отвечал (скриншотов не буду делать ибо лень и нет желания в этом копаться).

Вложение:
Screenshot_35.png
Screenshot_35.png [ 39.85 КБ | Просмотров: 755 ]

Вложение:
Screenshot_33.png
Screenshot_33.png [ 48.09 КБ | Просмотров: 755 ]

Вложение:
Screenshot_34.png
Screenshot_34.png [ 38.59 КБ | Просмотров: 755 ]


музыкальная пауза

_________________
X10X99-16D + 2xE5-2697Av4 + 8x32=256Gb DDR4-2400 + RTX3060 12Gb
X99-F8D-plus + 2xE5-2696v3 + 8х16=128Gb DDR4-2133 + RTX 2060S 8Gb
(и не только...)


Последний раз редактировалось Saboteur-2 05.05.2022 10:48, всего редактировалось 1 раз.

 

Member
Статус: Не в сети
Регистрация: 15.01.2022
ПМ78 писал(а):
Скорее, в крышке сокета, прижим может слабый. Попробуй подтянуть.


Так я наоборот ослабил. С подтянутой крышкой ошибки всё время, с ослабленной ещё работает хоть и глючит иногда.


 

Злостный читер
Статус: Не в сети
Регистрация: 15.12.2003
Откуда: Russia, MO
Фото: 291
внезапно от 3DNews:
Обзор процессоров Xeon E5-2640 v3 и Xeon E5-2678 v3 с Aliexpress: пришельцы из прошлого

_________________
20.03.25 9800X3D (PBO -30, +100Mhz)+X870+64Gb DDR5+RTX5080: https://valid.x86.fr/r0n2ek
12.03.22 QTJ1 4.7Ghz+Z370M+32Gb DDR4+RTX3070: https://valid.x86.fr/02ajz0


 

Member
Статус: Не в сети
Регистрация: 17.05.2021
Фото: 0
REtaiL_OZ писал(а):
внезапно от 3DNews:

Проще, резюмируя;
"По этой причине конфигурации, построенные на Xeon E5 v3, всё-таки не до конца утратили смысл. Они подойдут тем, кто хочет собрать максимально доступный ПК и не предъявляет особенно серьезных требований к его производительности. Однако при этом необходимо понимать, что Xeon E5 v3 не позволит «обмануть систему» и получить больше, потратив меньше. В конечном итоге это — не более чем решение для ультрабюжетных сборок, которое к тому же отягчено ворохом недостатков: невозможностью модернизации, «особенностями» китайских материнских плат, проблемами с гарантией и проч. Но зато очень и очень дешёвое."

_________________
Когда то конференция была технологична..Сегодня она политизирована в сторону страны 404..Поэтому покидаю это место навсегда. Прощай конференция-оверклокерс-предатель.


 

Member
Статус: Не в сети
Регистрация: 16.06.2020
REtaiL_OZ писал(а):
внезапно от 3DNews:

Тесты все же надо было делать с 2666v3 и 2696v3, а не 2640v3 и 2678v3, которые были актуальны 2 года назад
А так судя по тестам для работы в самый раз;)
И как одно из доступных решение для NAS с поддержкой pcie v3 и ecc.

_________________
Xeon E5-2696 v3|Huananzhi X99-TF|4x8GB 1866|DDR3-2400 Kingston HyperX Beast
Xeon E5-2697av4|Huananzhi X99-F8|8x32GB 2133|DDR4-2400 ECC Samsung


 

Member
Статус: Не в сети
Регистрация: 25.03.2021
REtaiL_OZ писал(а):
внезапно от 3DNews:

в софте хуже 12400 почти везде
в играх значительно слабей ..даже минималку 60фпс выбить не может..
Вложение:
game-8.png
game-8.png [ 18.87 КБ | Просмотров: 696 ]


 

Member
Статус: Не в сети
Регистрация: 09.10.2008
8a8j писал(а):
А так судя по тестам для работы в самый раз;)


Дело не в работе...для тех же игр, для людей кому достаточно 60 фпс.
А в тесте они использовали 3090, если учесть стоимость проца+ памяти+платы, и приблизительно подогнать видеокарту в эту ценовую категорию, то разницы бы что с 2640v3 что с 3-12100 практически бы не было, все уперлось бы в видюху....

_________________
HUANANZHI X99-TF rev.2 | Xeon E5-2666v3 | Samsung DDR4 4x8 GB | GTX 1650 | KINGSTON SSD | Reletech P400 NVME | Win10 Pro | BIOS iEngineer CX99DE30FIT


 

Member
Статус: Не в сети
Регистрация: 31.12.2010
Будильник писал(а):
в играх значительно слабей ..даже минималку 60фпс выбить не может..

Хз, хз. В играх между 10700к и 2666v3 какой-то разницы не заметил, ни по минималке, ни по среднему - в 1440р и 4к упор у меня идет в RTX3080. А ребятам из 3dnews АКИТовцы наверняка заплатили, видимо продажи по оверпрайсу в магазинах упали до нуля.


 

Member
Статус: Не в сети
Регистрация: 25.03.2021
ego0550 писал(а):
Хз, хз. В играх между 10700к и 2666v3 какой-то разницы не заметил, ни по минималке, ни по среднему - в 1440р и 4к упор у меня идет в RTX3080. А ребятам из 3dnews АКИТовцы наверняка заплатили, видимо продажи по оверпрайсу в магазинах упали до нуля.

ну тесты не тесты
а так вся эта ветка живет но мифах о мощи зеона,в реале в них смыла нет
и о том что 12700 калькулятор,и узкоспециализированный проц..хлам короче
кстати 12400 на Али 13500р стоит
стоит пройти пять стадий принятия, :lol:
Софт часто однопоточный,отсюда и резалт такой
Вложение:
chart-2.png
chart-2.png [ 14.36 КБ | Просмотров: 682 ]


Показать сообщения за:  Поле сортировки  
Начать новую тему Новая тема / Ответить на тему Ответить  Сообщений: 58548 • Страница 1769 из 2928<  1 ... 1766  1767  1768  1769  1770  1771  1772 ... 2928  >
-

Часовой пояс: UTC + 3 часа


Кто сейчас на конференции

Сейчас этот форум просматривают: нет зарегистрированных пользователей и гости: 24


Вы не можете начинать темы
Вы не можете отвечать на сообщения
Вы не можете редактировать свои сообщения
Вы не можете удалять свои сообщения
Вы не можете добавлять вложения

Перейти:  
Создано на основе phpBB® Forum Software © phpBB Group
Русская поддержка phpBB | Kolobok smiles © Aiwan