Часовой пояс: UTC + 3 часа




Начать новую тему Новая тема / Ответить на тему Ответить  Сообщений: 10475 • Страница 423 из 524<  1 ... 420  421  422  423  424  425  426 ... 524  >
  Пред. тема | След. тема 
В случае проблем с отображением форума, отключите блокировщик рекламы
Автор Сообщение
 
Прилепленное (важное) сообщение

Member
Статус: Не в сети
Регистрация: 16.11.2003
Откуда: Москва
В данной теме обсуждаем материнские платы Asus на чипсете Z370/Z390
Список материнских плат
PRIME-Z370-P
PRIME Z370-A
TUF Z370-PRO GAMING
TUF Z370-PLUS GAMING
ROG STRIX Z370-I GAMING
ROG STRIX Z370-F GAMING
ROG STRIX Z370-G GAMING
ROG MAXIMUS X HERO
ROG MAXIMUS X HERO (WI-FI AC)
ROG MAXIMUS X APEX
ROG MAXIMUS X CODE
ROG MAXIMUS X FORMULA
Таблица категорий плат
#77
Ссылки на полезные темы:
Процессоры Intel семейства Core i3/i5/i7/i9 (микроархитектура Coffee Lake LGA1151)
Выбор оперативной памяти DDR-4
Полезная информация:
Примерные значения напряжений VCCSA и VCCIO
#77
Настройка вторичных таймингов
Что нужно сделать после покупки платы Asus на чипсете Z370
Для начала необходимо отключить функцию Multicore enhancement, затем установить значение 0.01 для опций IA AC Load Line и IA DC Load Line. Далее необходимо выставить вручную напряжение на VCCIO и VCCSA в районе 1.1v. Затем вручную зафиксировать частоту на 4.6-4.7 ГГц, и выставить напряжение в ручном режиме в районе 1.3 вольта. Если система работает корректно, можно дальше увеличивать частоту и/или снижать напряжение.


Запускаем I9-9900K на Asus Z270 Maximus IX Apex

_________________
AMD 7800X3D | MSI MAG B650 TOMAHAWK | RTX 3070 | 64GB RAM 6000MHz | Samsung 960 PRO
https://www.youtube.com/watch?v=-OJJ78MbOLQ


Последний раз редактировалось Olegdjus 23.01.2019 14:17, всего редактировалось 3 раз(а).
Обновление шапки.



Партнер
 

Member
Статус: Не в сети
Регистрация: 05.12.2018
Откуда: Беларусь
Setup99


Вложения:
02_big.jpg
02_big.jpg [ 2.27 МБ | Просмотров: 1780 ]

_________________
telegram: @nucl3arlion
 

Member
Статус: Не в сети
Регистрация: 28.12.2019
Откуда: Сибирь
nucl3arlion у него плата x hero


 

Junior
Статус: Не в сети
Регистрация: 04.10.2019
garison87 писал(а):
зачем?
моде2 поставь в максимус твик или с моде 1 попробуй.
команд рейт в авто


Ну в описании написано что отключение помогает разгону, хотя до этого я её и не отключал

На самом деле я уже перепробовал и моде 2 и моде 1 и команд рейт авто.

Просто от других я слышал что у них +- вообще без проблем всё заводится а уже мануалом они пытаются понизить напряжения и просто оптимизировать сетап.
В моём же случае у меня заводится только на совсем диких таймингах. Поэтому я грешу на то что у меня либо с каким-то компонентам траблы в плане железа, либо где-то серьезный косяк в биосе который я не вижу.

Если это всё-таки проблема CPU/Контроллера/DDR плашек, хотелось бы установить кто конкретно не даёт разогнать.
Хотя CPU-Плата работала пол года с небольшим разгоном 4.7 по всем ядрам и не крашилась вообще никогда, поэтому я даже не думал что есть проблема.

Добавлено спустя 1 минуту 6 секунд:
nucl3arlion на hero X дейстивительно нет такого переключателя. Там только кнопка которая сбрасывает тайминг памяти что-бы загрузиться хоть как-то.


 

Member
Статус: Не в сети
Регистрация: 28.12.2019
Откуда: Сибирь
maxou вбейте в гугле ("asus rog maximus x hero разгон оперативной памяти") столько материала найдёте- что все вопросы отпадут сами по ходу! плюс видео наглядного полно ))


 

Member
Статус: Не в сети
Регистрация: 05.12.2018
Откуда: Беларусь
Действительно, на 10ом герое переключатель slow mode. Но все же: 90% гайдов в инете шлак, которые и наполовину не дадут инфы по корректной настройке. На данном форуме гораздо больше полезной инфы.

_________________
telegram: @nucl3arlion


 

Member
Статус: Не в сети
Регистрация: 17.07.2011
Откуда: Нижний Новгород
Фото: 169
Kyle Reeze F8.

_________________
i5 11400/MSI-Z490GP/4*8GB@3GHz/AsusTurboRTX4070/Samsung830(256GB)/M9PeGN(512GB)/6TB+6TB+6TBhdd/HAF932/RM650x(CP-9020091)/SonyKDL-42W705B/Win10insider


 

Junior
Статус: Не в сети
Регистрация: 04.10.2019
Вообщем проблема решилась правда сам не понял как :)

Решил полностью разобрать пк поменять термопасту потом собрал и оно сразу запустилась на 3200с14 вообще без настроек и даже тесты прошли)

Так что даже не знаю что за проблема у меня была.


 

Member
Статус: Не в сети
Регистрация: 04.01.2019
Народ, есть возможность взять Maximus X Code, сейчас стоит Z390 Asrock Extreme 4, стоит ли?


 

Member
Статус: Не в сети
Регистрация: 05.12.2018
Откуда: Беларусь
Eyemoon, зависит от размера доплаты.

_________________
telegram: @nucl3arlion


 

Member
Статус: Не в сети
Регистрация: 05.04.2012
Откуда: Москва
Фото: 59
Eyemoon
Возможно, на асроке ллс работает лучше(адыкватней), по моему мнению, менять или на апекс, или на тайчи ультимэйт

_________________
Сорян за опечатки, пишу с телефона, буковки сливаются.


 

Junior
Статус: Не в сети
Регистрация: 05.11.2004
Откуда: Litva, Kaunas
Доброго времени суток
Мать Asus Prime Z390M-Plus / i7-9700kf / 2*8 DDR4 / SSD 512 / 750w / Биос последний
А теперь моя беда-печаль
Поставлен SAS LSI 9211-4i и пара SAS дисков – сверхнадежная файлопомойка :)
Когда ставлю Win8.1 – все пашет до установки 1-го update. Встает этот update – и контроллер вываливается с ошибкой code 10. Ладно, лезем в инет – там черным побелому – у вас, товарищ, прошивка контроллера старая. Перепрошивайтесь, и будет Вам счастье...
Ладно, леплю фрешку загрузочную на freedoms (rufus 3.9 мне в помощь), кидаю на нее файлы для перепрошивки контроллера – и все, фотофиниш!
Нехороший UEFI Bios не дает грузить систему с этой флешки. Инсталить windows с загрузочной флешки можно, а загрузить DOS - низзя!
Тееекс!
Врагу не сдается наш гордый варяг. Вытаскиваю из мусора LSI 9240-8i. И тут таже хрень – update 1 – error code 10 – перепрошивка – (freedoms+usb)*uefi=0
Беда печаль.
SAS диски видны - то есть железо в порядке.
Но до первой перезагрузки.
Потом – ёк!
Формулирую два вопроса
1. Как UEFI Bios заставить грузить загрузочную досовскую флешку
2. Может кто сталкивался – какой KBxxxx режет инициацию SAS контроллеров 92-ой серии под Win8.1/Win10
Заранее благодарю, просто первый раз с UEFI заморочками столкнулся

_________________
Это ж-ж-ж-ж не спроста!...(c)


 

Member
Статус: Не в сети
Регистрация: 17.07.2011
Откуда: Нижний Новгород
Фото: 169
Rekill У меня на такой случай есть старая мат.плата без UEFI.

_________________
i5 11400/MSI-Z490GP/4*8GB@3GHz/AsusTurboRTX4070/Samsung830(256GB)/M9PeGN(512GB)/6TB+6TB+6TBhdd/HAF932/RM650x(CP-9020091)/SonyKDL-42W705B/Win10insider


 

Junior
Статус: Не в сети
Регистрация: 05.11.2004
Откуда: Litva, Kaunas
kolyan1980-08-11 писал(а):
Rekill У меня на такой случай есть старая мат.плата без UEFI.


Увы мне, нет материнки
Поэтому и мудохаюсь, что старая сгорела

Так с UEFI биоса дос не загрузить?

_________________
Это ж-ж-ж-ж не спроста!...(c)


 

Junior
Статус: Не в сети
Регистрация: 05.11.2004
Откуда: Litva, Kaunas
Доброго времени суток

Продолжение приключений
Мать Asus Prime Z390M-Plus / i7-9700kf / 2*8 DDR4 / SSD 512 / 750w / Биос последний
Задача - загрузить (не смотря на UEFI биос) голый DOS и перепрошить LSI 9211-4i на последнюю прошивку

Перестановкой CSM / Legacy на в разных комбинациях удалось заставить мать
пытаться (именно пытаться) загружаться с загрузочной флешки FreeDOS

Статистика зависонов
* 1 раз завис на выборе кодировки ввода с клавиатуры
* 3 раза завис на надписи Loading FreeDOS _
* раз 20-25 просто тупо завис...

Добиться стабильной загрузки FreeDOS так и не удалось
Руки опускаются, чесслово...

_________________
Это ж-ж-ж-ж не спроста!...(c)


 

Member
Статус: Не в сети
Регистрация: 17.07.2011
Откуда: Нижний Новгород
Фото: 169
Rekill На сайте bootdev.ru была какая то информация про создание флэшки для UEFI.

_________________
i5 11400/MSI-Z490GP/4*8GB@3GHz/AsusTurboRTX4070/Samsung830(256GB)/M9PeGN(512GB)/6TB+6TB+6TBhdd/HAF932/RM650x(CP-9020091)/SonyKDL-42W705B/Win10insider


 

Member
Статус: Не в сети
Регистрация: 02.10.2010
Откуда: Karelia
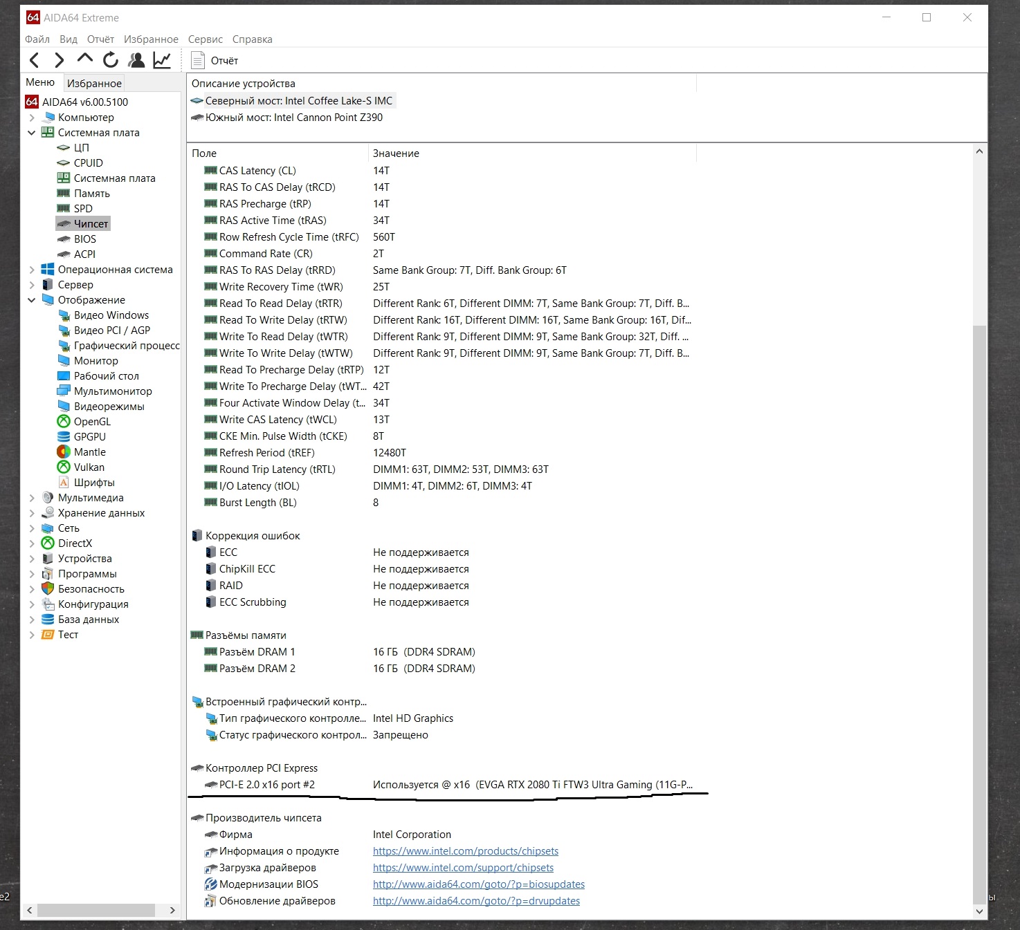
Народ подскажите,плата ROG MAXIMUS XI FORMULA,значит в аиде64 показано что видео работает на PCI 2.0 я подчеркнул инфу,так и должно быть,не 3.0?


Вложения:
445.jpg
445.jpg [ 380.88 КБ | Просмотров: 803 ]
 

Member
Статус: Не в сети
Регистрация: 14.09.2012
Откуда: Москва
Фото: 1
Hoshima писал(а):
видео работает на PCI 2.0 я подчеркнул инфу,так и должно быть,не 3.0?

У меня в aida также показывает. Откройте gpu-z и посмотрите в каком режиме работает шина pci-e х16, должно быть 3.0

_________________
i7-14700kf, asus rog strix Z790-E gaming wi-fi II , t-force xtreem argb 2х16gb 6400cl32, asus 3080Ti strix oc


 

Member
Статус: Не в сети
Регистрация: 02.10.2010
Откуда: Karelia
adept1 Так gpu-z даёт инфу по тех параметрам видео,а не по реальному подключению к мат.плате.


Вложения:
6567.jpg
6567.jpg [ 588.88 КБ | Просмотров: 1198 ]
 

Junior
Статус: Не в сети
Регистрация: 09.04.2019
garison87 писал(а):
в биосе прошей с 1 планкой на последний(если уже стоит последний - прошей его снова поверх).
После прошивки заходишь в биос жмешь F5 и перезагрузка. потом при включенном питании на кнопку сбрось, потом отключи от розетки и вынь батарейку и еще пару раз на кнупку сбрось и пусть постоит 10 минут.
iHappyirich писал(а):
В сервисе своей памятью завели, и по 1 в каждом слоте и 4 плашками

это плохо т к теперь нельзя исключить из схемы память. были случаи когда комплект переставал вместе в дуале работать.
контакты памяти стеркой протри и в мамке в слотах посмотри, клавишу мемок попробуй в разных положениях.

[
Не помогло.будут ещё варианты?
Если мем ок выключить то трениться до бесконечности
У меня 2 комплекта разных, и оба комплекта в дуале не пашут
Самое интересное он с выключенным мем ок, но ручками в Биосе ставишь хмп и на 3600частоте в а1и А2 слотах стартует, доставляю до 4 плашек и трениться до бесконечности

_________________
Asus ROG MAXIMUS XI HERO (WI-FI). i7 9700k. 2хCorsair Vengeance LPX Schwarz 16GB DDR4 Kit 3600 C18 (2x8GB). Nvidia RTX 2080


Последний раз редактировалось iHappyirich 06.04.2020 20:50, всего редактировалось 1 раз.

 

Member
Статус: Не в сети
Регистрация: 14.09.2012
Откуда: Москва
Фото: 1
Hoshima писал(а):
а не по реальному подключению к мат.плате.

Gpu-z также показывает скорость интерфейса pci по которому работает видеокарта. В gpu-z там где строка интерфейс шины pci-e нажмите на знак вопроса и включите тест, если во время работы теста интерфейс подключения поменяется с 1.1 на 3.0 значит все ок и можно не парится по поводу работы порта pci-e.

_________________
i7-14700kf, asus rog strix Z790-E gaming wi-fi II , t-force xtreem argb 2х16gb 6400cl32, asus 3080Ti strix oc


Показать сообщения за:  Поле сортировки  
Начать новую тему Новая тема / Ответить на тему Ответить  Сообщений: 10475 • Страница 423 из 524<  1 ... 420  421  422  423  424  425  426 ... 524  >
-

Часовой пояс: UTC + 3 часа


Кто сейчас на конференции

Сейчас этот форум просматривают: eugene159, kirk77777 и гости: 36


Вы не можете начинать темы
Вы не можете отвечать на сообщения
Вы не можете редактировать свои сообщения
Вы не можете удалять свои сообщения
Вы не можете добавлять вложения

Перейти:  
Создано на основе phpBB® Forum Software © phpBB Group
Русская поддержка phpBB | Kolobok smiles © Aiwan