Часовой пояс: UTC + 3 часа




Куратор(ы):   mphuZ   



Начать новую тему Новая тема / Ответить на тему Ответить  Сообщений: 50464 • Страница 1742 из 2524<  1 ... 1739  1740  1741  1742  1743  1744  1745 ... 2524  >
  Пред. тема | След. тема 
В случае проблем с отображением форума, отключите блокировщик рекламы
Автор Сообщение
 
Прилепленное (важное) сообщение

Куратор темы
Статус: Не в сети
Регистрация: 16.06.2013
Фото: 17
#77

Скачать драйверы для Windows и Linux

Драйверы Windows
GeForce Game Ready 595.79 | Hot Fix 595.76 | Studio Driver 595.79

Драйверы Linux
Mesa 26.0.3 | 580.142

Legacy
Драйверы для операционных систем Windows XP/Vista/7/8/8.1/10
#77 Последний выпуск для операционной системы:
  • Windows 10: GeForce 391.35 WHQL (27.03.2018) | 32-bit
  • Windows 7/8/8.1: GeForce 475.14 Security Update Driver WHQL (09.07.2024) | 64-bit
  • Windows 7/8/8.1: GeForce 391.35 WHQL (27.03.2018) | 32-bit
  • Windows Vista: GeForce 365.19 WHQL (13.05.2016) | 32-bit & 64-bit
  • Windows XP: GeForce 368.81 WHQL (14.07.2016) | 32-bit & 64-bit
Драйверы для устаревших видеокарт
#77 Последний выпуск для серии карт:
  • Maxwell, Pascal, Volta: GeForce 582.28 Security Update Driver WHQL (28.01.2026) Windows 10/11 | 64-bit
  • Kepler: GeForce 475.14 Security Update Driver WHQL (09.07.2024) Windows 10/11 | 64-bit
  • Kepler: GeForce 475.14 Security Update Driver WHQL (09.07.2024) Windows 7/8/8.1 | 64-bit
  • Fermi: GeForce 391.35 WHQL (27.03.2018) Windows 10 | 32-bit & 64-bit
  • Fermi: GeForce 391.35 WHQL (27.03.2018) Windows 7/8/8.1 | 32-bit & 64-bit
  • GT/GTX 200, 300, 400: GeForce 342.01 WHQL (14.12.2016) Windows 10 | 32-bit & 64-bit
  • GT/GTX 200, 300, 400: GeForce 342.01 WHQL (14.12.2016) Windows Vista/7/8/8.1 | 32-bit & 64-bit

• Часто задаваемые вопросы
• Как и куда писать об ошибках в драйверах?
• Официальный форум Nvidia
• База знаний

Правила темы. Обязательно к ознакомлению!!!
1. Старайтесь соблюдать Правила Конференции! Они писаны для всех, в том числе и для этой темы.
2. Прежде чем написать свой вопрос, обязательно ознакомьтесь с разделами Часто задаваемые вопросы и База знаний (особенно это касается новичков). Ведь может быть ответ на ваш вопрос уже там!
3. Аналогично предыдущему пункту: не ленитесь читать посты других пользователей! В них вы тоже можете найти решение вашей проблемы. И очень убедительная просьба: не нужно всем по сто раз писать об одной и той же найденной проблеме! Это только захламляет тему. Будет лучше, если к комментарию о найденной ошибке вы прикрепите доказательство о том, что вы уже отослали баг-репорт на эту ошибку! Такие комментарии будут смотреться гораздо приятнее, да и в целом ваши действия могут оказаться ценными для всего сообщества!
4. Не нужно обсуждать действия куратора и торопить его! Все претензии и предложения по изменению шапки можно написать куратору в "Личные сообщения". И всегда старайтесь быть вежливым. Помните: как вы относитесь к людям, так и они будут относиться к вам.
5. Фанбойство между лагерями-конкурентами будет жёстко пресекаться! В теме не запрещено упоминать конкурентов, их успехи или неудачи, но ни в коем случае не делать это агрессивно и не провоцировать остальных на выяснения отношений!
6. В теме не допускается флуд. Не нужно захламлять тему, поэтому всегда старайтесь писать по теме, иначе весь флуд и оффтоп будет стираться без предупреждения!
7. Запрещено разводить холивары на такие темы, как "сравнение операционных систем", "майнинг", "телеметрия", "удаление драйверов с помощью сторонних утилит"! Для этих тем в Конференции существуют специальные разделы! Такие холивары будут безжалостно удаляться, а зачинщики и участники получат предупреждения!
8. Не используйте красный цвет в сообщениях — оставьте его для модераторов и куратора! Не злоупотребляйте и остальными цветами!
9. Не рекомендуется использовать односложные сообщения (к примеру, "аналогично", "+1"), дублировать сообщения с просьбой через одно сообщение от Вашего предыдущего (тем более, на одной страничке и посланных в один день) и задавать вопросы, типа "когда выйдут новые драйверы?". Старайтесь не засорять тему!
10. Запрещено обсуждать и выкладывать информацию/слухи без ссылок на источник, а также выкладывать результаты "тестов производительности"! Непроверенный материал будет удаляться во избежание флуда и дезинформации участников форума.
11. Когда задаёте вопрос, старайтесь описать проблему как можно яснее. И обязательно прикрепляйте информацию о вашем компьютере, если её нет в "Профиле" или в "Подписи".


Последний раз редактировалось mphuZ 20.03.2026 21:09, всего редактировалось 998 раз(а).
Mesa 26.0.3



Партнер
 

Member
Статус: Не в сети
Регистрация: 11.02.2005
Откуда: www.nvworld.ru
А мне вот 447.81 крайне не понравились - полностью сломали vsync на Vulkan в RDR2. На 60гц ТВ картинку рвет. На 441.20-441.41 все работало как часы, там что-то вроде фаст синка, разрывов нет при фпс менее 60. В бенче теперь мин фпс 24-27 против 41-42 на прежних драйверах, но в остальном плавненько и в игре таких просадок нет, странно. Никакие форсирования vsync из драйвера не помогают. Пришлось перейти с фуллскрина на окно без рамки, отключенный vsync в игре и лимит в RTSS - тогда разрывов нет, но в целом на пару фпс меньше выдает. В DX12 vsync работает, но он не fast, и лочит на 30 фпс. Никаких волшебных приростов производительности от драйвера не заметил. До кучи получил еще вечный ERR_GFX_STATE при загрузке сохранения, еле победил (на прошлых дровах такое тоже проскакивало, но лечилось удалением pipeline cache или удалением локального профиля с перелогином в рокстар лаунчере).

Hsdgasd писал(а):
что дает галочка GPU scaling?


Оно у меня вообще не работает, походу. Никаких отличий в картинке с галочкой и без.
А должно типа умно апскейлить из меньшего разрешения в родное без значительной просадки качества.
Image sharpening - это фильтр резкости, в последнем драйвере их развязали со скейлингом.
Шарпенинг у меня работает, но реализация мне не понравилась, картинка становится похожей на то, что выдают дешевые камеры мобильников. Вкусовщина, конечно.


 

Member
Статус: Не в сети
Регистрация: 07.05.2009
Dark_Cloud
Ок, а игнор film grain я должен выставить 0, если я не использую такой фильтр в играх?


 

Member
Статус: Не в сети
Регистрация: 11.02.2005
Откуда: www.nvworld.ru
Hsdgasd писал(а):
Ок, а игнор film grain я должен выставить 0, если я не использую такой фильтр в играх?


Тут вообще хз, как это работает. По идее, чем выше значение, тем выше степень "игнора". Если опция не используется, то и влияния быть не должно. Точнее можно сказать, только сравнив скриншоты с "вкл зернистостью" и опцией в "0%" и "100%". Задумано это, чтобы не шарпить точки зернистости. Я тоже стараюсь это отключать, этот фильтр обычно неуместен, мало где геймплей завязан на просмотре видеозаписей.
Тем не менее, не все так просто: https://forums.guru3d.com/threads/what- ... re.429240/
Цитата:
I could be missing something of course, but this setting does appear to do more than simply ignore any post process film grain a game may have as I've tested it in games that you can turn the film grain OFF in where this slider still seems to effect the image quality in a discernible way.
For example, even with Film Grain unchecked in the graphics settings, this setting still appears to affect the amount of inner detail that gets sharpened in each game I've tested so far. After messing around with this slider a good bit, I think the default Nvidia's gone with (1/6 or 17% in the control panel) seems like a pretty decent value overall so I'll just leave it at the default setting.


 

Member
Статус: Не в сети
Регистрация: 23.11.2014
Hsdgasd писал(а):
Кто пользуется функцией image sharpening от нвидия, скажите, что дает галочка GPU scaling? По умолчанию она выключена. Если включаешь ее тоже самое как по качеству картинки, так и по нагрузке на гпу.

Тоже самое, что в другой вкладке с масштабированием. Чтобы 4:3 например оставалось 4:3, а не тянулось под 16:9. Одно отличие, добавляется несколько новых режимов разрешения под 90, 75, 50% и т.п. от нативного.
Hsdgasd писал(а):
Dark_Cloud
Ок, а игнор film grain я должен выставить 0, если я не использую такой фильтр в играх?

Очень мутная настройка и работает тоже как попало. Дефолтные 0.17 в некоторых играх слишком усиливают зернистность, при 0 соответственно игнора нет вообще и зерно будет ещё сильнее. Но если ставить больше 0.25, особенно начиная с 0.5 то шарп уже работает плохо, а игнор начинает наоборот мылить картинку как с плохим DLSS, например. Так что если есть возможность, то зерно лучше в игре отключать, либо использовать CAS внутри игры (если есть) или через reshade.

З.Ы. Хотел попробовать через драйвер залочить в некоторых играх 30 фпс, а так ограничение минимум 40... Какой смысл, если многие игры оптимизированы под 60 фпс, а некоторые консольные порты и вовсе под 30... :bandhead: Остался на RTSS, который к тому же вроде как и фреймрейт выдаёт ровный как стрела на графике с минимальным лагом.


 

Member
Статус: Не в сети
Регистрация: 05.08.2008
Откуда: Санкт-Петербург
Фото: 37
Ограничение FPS через драйвер - полезная вещь для тех у кого мониторы с GSync/FreeSync. В отличии от ограничения через RTSS, с ограничением через драйвер нормально работает режим энергосбережения, карта сбрасывает частоты в зависимости от нагрузки, как при включённой вертикальной синхронизации, но при этом сохраняются все прелести использования GSync/FreeSync. По сути это работает, как ручной выбор герцовки для мониторов с поддержкой вышеуказанных GSync/FreeSync. Тем не менее, ограничение через RTSS по прежнему предпочтительней в некоторых играх для более плавной картинки, например в GTA V. Некоторые игры не любят сброс частот видеокартой и для таких игр нужно форсировать режим максимального энергопотребления в драйвере. Таких игр не много. Короче, всё индивидуально. А то что настройку наконец вынесли в панель NVidia - замечательно. Не нужно крутить её через инспектора.

_________________
9950X3D | MSI X870 TOMAHAWK | Kingston FURY [KF560C30BBEAK2-64] | GIGABYTE RTX 4090 Gaming OC | Creative SBZ | БП Thermaltake GF3 1200W


 

Куратор темы
Статус: Не в сети
Регистрация: 16.06.2013
Фото: 17
ZAMHome писал(а):
Ограничение FPS через драйвер - полезная вещь для тех у кого мониторы с GSync

G-Sync модуль разве не ограничивает герцовку автоматически? В этом же и было его преимущество перед FreeSync.
Или имеешь ввиду Compatible версию?

_________________
Ryzen 7 5800X + 32 ГБ ОЗУ + RX 6700 XT + Full HD


 

Member
Статус: Не в сети
Регистрация: 05.08.2008
Откуда: Санкт-Петербург
Фото: 37
mphuZ писал(а):
G-Sync модуль разве не ограничивает герцовку автоматически? В этом же и было его преимущество перед FreeSync.

Имеется ввиду ограничение верхней планки. Допустим ты ставишь через драйвер ограничение в 90FPS, потому что для какой-нибудь неспешной игры и не нужно больше. Карта у тебя не молотит на полную катушку, автоматически сбрасывает частоты в зависимости от нагрузки, в корпусе прохладно и тихо, но при этом у тебя работает на мониторе GSync/FreeSync со всеми плюшками, FPS (и герцовка монитора) могут прыгать как им вздумается, но с ограничением сверху в 90FPS\90Hz.

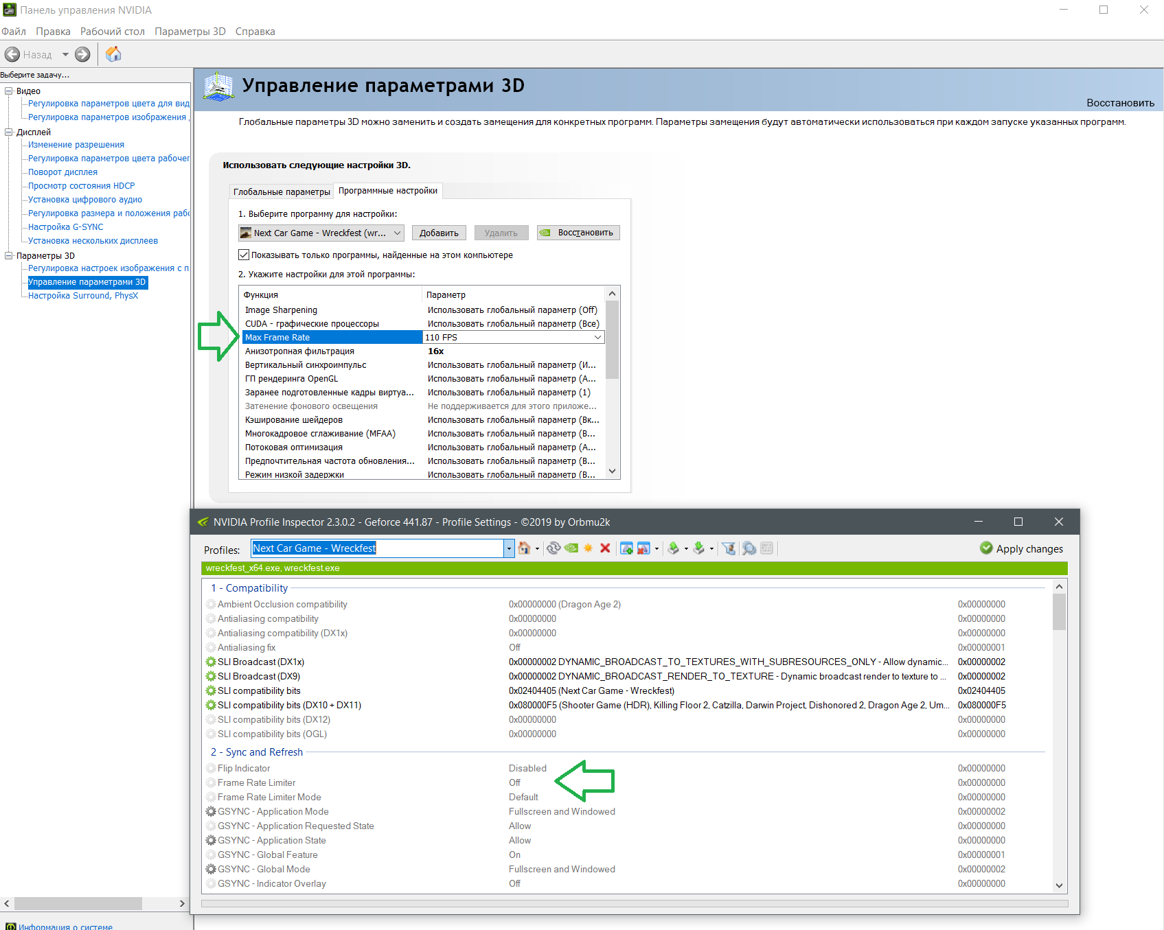
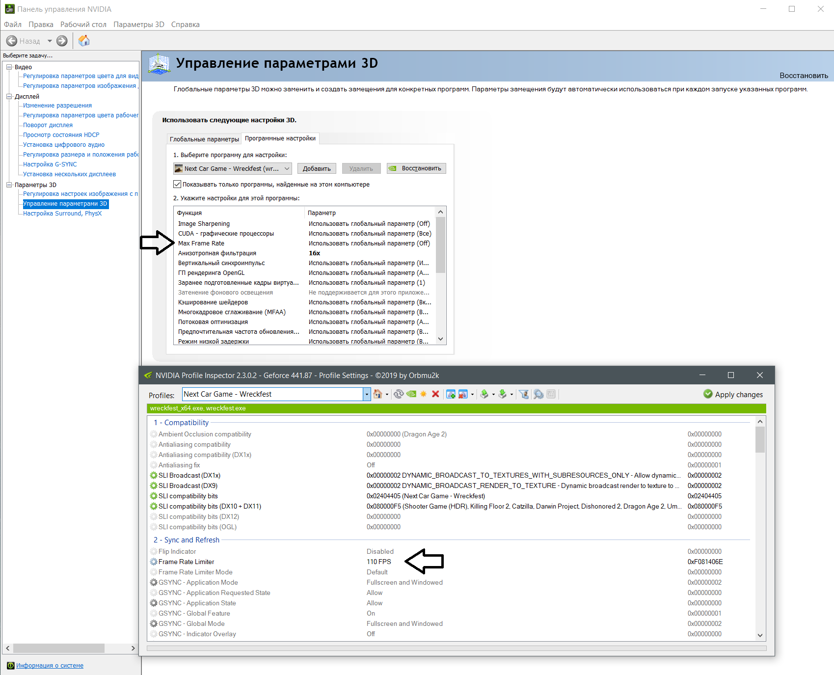
Добавлено спустя 24 минуты 17 секунд:
Только не совсем понятно, где эта настройка в NVidia Inspector. То что выставляется в панели NVidia и то что ставится в NVidia Inspector, работает. Но это разные настройки.
Вложение:
1.png
1.png [ 169.12 КБ | Просмотров: 1528 ]
Вложение:
2.png
2.png [ 161.95 КБ | Просмотров: 1524 ]

_________________
9950X3D | MSI X870 TOMAHAWK | Kingston FURY [KF560C30BBEAK2-64] | GIGABYTE RTX 4090 Gaming OC | Creative SBZ | БП Thermaltake GF3 1200W


 

Member
Статус: Не в сети
Регистрация: 22.06.2008
Откуда: The Slide King
ZAMHome

#77

В последнем NVIDIA Profile Inspector 2.3.0.3 присутствует функция Fame Rate Limiter V3, это тоже самое что и Max Frame Rate в драйверах NVIDIA 441.87


 

Member
Статус: Не в сети
Регистрация: 05.08.2008
Откуда: Санкт-Петербург
Фото: 37
Garry McCoy, отлично. Спасибо.

Добавлено спустя 28 минут 37 секунд:
По ощущениям, этот Frame Rate Limiter v3 попытка скрестить обычный Frame Rate Limiter с лимитёром из RTSS.

_________________
9950X3D | MSI X870 TOMAHAWK | Kingston FURY [KF560C30BBEAK2-64] | GIGABYTE RTX 4090 Gaming OC | Creative SBZ | БП Thermaltake GF3 1200W


 

Member
Статус: Не в сети
Регистрация: 26.07.2008
У меня кстати в доте 2 при ультра лоу латенси мод фпс сам лочится на 138 :shock:


 

Member
Статус: Не в сети
Регистрация: 30.09.2007
Откуда: Tver
Фото: 29
Чет дрова поставил, а ограничителя так и не появилось...

_________________
Russian Overs Team


 

Member
Статус: Не в сети
Регистрация: 17.06.2010
Фото: 0
Garry McCoy писал(а):
В последнем NVIDIA Profile Inspector 2.3.0.3 присутствует функция Fame Rate Limiter V3, это тоже самое что и Max Frame Rate в драйверах NVIDIA 441.87


Давно не следил и с удивлением обнаружил разброд версий. Какую стоит считать официальной? Я к тому, что есть даже 3.5.0.0, её гугл первой выдает.


 

Заблокирован
Заблокирован
Статус: Не в сети
Регистрация: 16.01.2008
Откуда: модеры ПИДАРАСЫ
Фото: 1
Gonshik писал(а):
Давно не следил и с удивлением обнаружил разброд версий. Какую стоит считать официальной? Я к тому, что есть даже 3.5.0.0, её гугл первой выдает.

Официальная 2.3.0.3 от автора Orbmu2k
но так, как сорсы открыты, всплыла какая-то
Альтернативная 3.5.0.0 от DeadManWalkingTO

_________________
___________ NVIDIA Graphics Driver Repack is underground


 

Member
Статус: Не в сети
Регистрация: 25.01.2004
Откуда: Ростов-на-Дону
Фото: 4
regularuser писал(а):
Остался на RTSS, который к тому же вроде как и фреймрейт выдаёт ровный как стрела на графике с минимальным лагом.

Совсем не факт, что ровный, ибо график рисуется того, что нарисовал цпу, а не видяха. На монитор вы можете получить немного другое.
Минимальный инпутлаг в 1 фрейм. Если у вас 150фпс, то 1 кадр это 7мс. Получается, что 1 дополнительный фрейм инпутлага образует суммарный инпутлаг как при 60фпс. 7мс инпут от 150фпс + 7мс от ртсс = ~16мс = 60фпс. :D
И зачем видяха молотит вам 150фпс?

_________________
12400|224XT|MSI PRO B660M-A DDR4|4x8Gb@3466|KFA2 3060-12X|Deepcool PQ650M|Corsair 200R|Win11x64


 

Заблокирован
Заблокирован
Статус: Не в сети
Регистрация: 24.12.2018
Откуда: г. Герой ТУЛА
Фото: 1
Genrix писал(а):
И зачем видяха молотит вам 150фпс?

Позвольте вопрос- А нахрена мне на монике144 герцовом 60 фпс?
Не надо изврат предлагать,или что то с арифметикой у вас


 

Заблокирован
Заблокирован
Статус: Не в сети
Регистрация: 16.01.2008
Откуда: модеры ПИДАРАСЫ
Фото: 1
llLEXXXll писал(а):
Позвольте вопрос- А нахрена мне на монике144 герцовом 60 фпс?

На CES 2020: NVIDIA и ASUS представили игровой монитор с новой технологией G-Sync 360 Гц

_________________
___________ NVIDIA Graphics Driver Repack is underground


 

Member
Статус: Не в сети
Регистрация: 25.12.2007
После установки новых дров перестала работать закладка в ручную Регулировка размера и приложения рабочего стола


 

Member
Статус: В сети
Регистрация: 20.08.2012
Откуда: Иваново
Фото: 26
ZAMHome писал(а):
Ограничение FPS через драйвер - полезная вещь для тех у кого мониторы с GSync/FreeSync.
А вот и первые глюки подъехали. Ограничил fps в Call of Duty MW 2019 через драйвер, предварительно убрав ограничение из RTSS. Пару раз отыграл нормально, потом игра зависла и при запуске просто чёрный экран и 0 fps. Ничего не помогло, включая проверку файлов игры. Но стоило отключить ограничение в драйвере, как игра запустилась и работает нормально. До этих приключений вообще с игрой проблем не было.

_________________
Судить меня дано лишь Богу а остальным я укажу дорогу.


 

Member
Статус: Не в сети
Регистрация: 13.11.2005
Откуда: Чебоксары
Фото: 2
Удалил предидущие драйвера через DDU (18 версия), установил "последние" (441.87) И бац, первый же запуск игры Ведьмак, выход из игры и получил зависший процесс (я вышел из игры, а в процессах игра до сих пор работает ... и так минут 5-ть пока сам не "закрыл"). ОС вин7. :crazy:

DeniZZka писал(а):
новой технологией G-Sync 360 Гц

А "антипоющие" компоненты для видеокарты не представили?

_________________
Обожаю игры с открытым миром(Assassin's creed\Fallout\The Elder Scrolls\Watch Dogs\Far Cry и т.п.).


 

Member
Статус: Не в сети
Регистрация: 26.07.2008
Star_Wiking писал(а):
ОС вин7.

:crazy:


Показать сообщения за:  Поле сортировки  
Начать новую тему Новая тема / Ответить на тему Ответить  Сообщений: 50464 • Страница 1742 из 2524<  1 ... 1739  1740  1741  1742  1743  1744  1745 ... 2524  >
-

Часовой пояс: UTC + 3 часа


Кто сейчас на конференции

Сейчас этот форум просматривают: Y1ROK и гости: 9


Вы не можете начинать темы
Вы не можете отвечать на сообщения
Вы не можете редактировать свои сообщения
Вы не можете удалять свои сообщения
Вы не можете добавлять вложения

Перейти:  
Создано на основе phpBB® Forum Software © phpBB Group
Русская поддержка phpBB | Kolobok smiles © Aiwan