Часовой пояс: UTC + 3 часа




Куратор(ы):   mphuZ   



Начать новую тему Новая тема / Ответить на тему Ответить  Сообщений: 49646 • Страница 2022 из 2483<  1 ... 2019  2020  2021  2022  2023  2024  2025 ... 2483  >
  Пред. тема | След. тема 
В случае проблем с отображением форума, отключите блокировщик рекламы
Автор Сообщение
 
Прилепленное (важное) сообщение

Куратор темы
Статус: Не в сети
Регистрация: 16.06.2013
Фото: 11
#77

Game Ready Driver
Версия: 591.44 — Дата выпуска: 4 декабря 2025 (Список изменений)
Windows 11/10

GeForce Hot Fix Driver
Версия: 581.94 — Дата выпуска: 19 ноября 2025 (Список изменений)
Windows 11/10

Linux Display Driver
Версия: 580.105.08 — Дата выпуска: 4 ноября 2025 (Список изменений)
Linux

Legacy
Драйверы для операционных систем Windows XP/Vista/7/8/8.1/10
#77 Последний выпуск для операционной системы Windows 10: GeForce 391.35 WHQL (27.03.2018) | 32-bit
#77 Последний выпуск для операционной системы Windows 7/8/8.1: GeForce 475.14 WHQL (09.07.2024) | 64-bit
#77 Последний выпуск для операционной системы Windows 7/8/8.1: GeForce 391.35 WHQL (27.03.2018) | 32-bit
#77 Последний выпуск для операционной системы Windows Vista: GeForce 365.19 WHQL (13.05.2016) | 32-bit & 64-bit
#77 Последний выпуск для операционной системы Windows XP: GeForce 368.81 WHQL (14.07.2016) | 32-bit & 64-bit
Драйверы для устаревших видеокарт
#77 Последний выпуск для серии карт Maxwell, Pascal, Volta: GeForce 581.94 Hotfix (19.11.2025) Windows 10/11 | 64-bit
#77 Последний выпуск для серии карт Kepler: GeForce 475.14 WHQL (09.07.2024) Windows 10/11 | 64-bit
#77 Последний выпуск для серии карт Kepler: GeForce 475.14 WHQL (09.07.2024) Windows 7/8/8.1 | 64-bit
#77 Последний выпуск для серии карт Fermi: GeForce 391.35 WHQL (27.03.2018) Windows 10 | 32-bit & 64-bit
#77 Последний выпуск для серии карт Fermi: GeForce 391.35 WHQL (27.03.2018) Windows 7/8/8.1 | 32-bit & 64-bit
#77 Последний выпуск для серии карт GT/GTX 200, 300, 400: GeForce 342.01 WHQL (14.12.2016) Windows 10 | 32-bit & 64-bit
#77 Последний выпуск для серии карт GT/GTX 200, 300, 400: GeForce 342.01 WHQL (14.12.2016) Windows Vista/7/8/8.1 | 32-bit & 64-bit

• Часто задаваемые вопросы
• Как и куда писать об ошибках в драйверах?
• Официальный форум Nvidia
• База знаний

Смежные темы:
NVIDIA Resizable BAR
RTX Video Super Resolution
NVIDIA App. Обсуждение и настройка
Игры с поддержкой RT и DLSS / FSR / XeSS
DLSS, FSR, XeSS - производительность и качество

Правила темы. Обязательно к ознакомлению!!!
1. Старайтесь соблюдать Правила Конференции! Они писаны для всех, в том числе и для этой темы.
2. Прежде чем написать свой вопрос, обязательно ознакомьтесь с разделами "Часто задаваемые вопросы" и "База знаний" (особенно это касается новичков). Ведь может быть ответ на ваш вопрос уже там!
3. Аналогично предыдущему пункту: не ленитесь читать посты других пользователей! В них вы тоже можете найти решение вашей проблемы. И очень убедительная просьба: не нужно всем по сто раз писать об одной и той же найденной проблеме! Это только захламляет тему. Будет лучше, если к комментарию о найденной ошибке вы прикрепите доказательство о том, что вы уже отослали баг-репорт на эту ошибку! Такие комментарии будут смотреться гораздо приятнее, да и в целом ваши действия могут оказаться ценными для всего сообщества!
4. Не нужно обсуждать действия куратора и торопить его! Все претензии и предложения по изменению шапки можно написать куратору в "Личные сообщения". И всегда старайтесь быть вежливым. Помните: как вы относитесь к людям, так и они будут относиться к вам.
5. Фанбойство между лагерями-конкурентами будет жёстко пресекаться! В теме не запрещено упоминать конкурентов, их успехи или неудачи, но ни в коем случае не делать это агрессивно и не провоцировать остальных на выяснения отношений!
6. В теме не допускается флуд. Не нужно захламлять тему, поэтому всегда старайтесь писать по теме, иначе весь флуд и оффтоп будет стираться без предупреждения!
7. Запрещено разводить холивары на такие темы, как "сравнение операционных систем", "майнинг", "телеметрия", "удаление драйверов с помощью сторонних утилит"! Для этих тем в Конференции существуют специальные разделы! Такие холивары будут безжалостно удаляться, а зачинщики и участники получат предупреждения!
8. Не используйте красный цвет в сообщениях — оставьте его для модераторов и куратора! Не злоупотребляйте и остальными цветами!
9. Не рекомендуется использовать односложные сообщения (к примеру, "аналогично", "+1"), дублировать сообщения с просьбой через одно сообщение от Вашего предыдущего (тем более, на одной страничке и посланных в один день) и задавать вопросы, типа "когда выйдут новые драйверы?". Старайтесь не засорять тему!
10. Запрещено обсуждать и выкладывать информацию/слухи без ссылок на источник, а также выкладывать результаты "тестов производительности"! Непроверенный материал будет удаляться во избежание флуда и дезинформации участников форума.
11. Когда задаёте вопрос, старайтесь описать проблему как можно яснее. И обязательно прикрепляйте информацию о вашем компьютере, если её нет в "Профиле" или в "Подписи".


Последний раз редактировалось mphuZ 05.12.2025 19:35, всего редактировалось 974 раз(а).
Обновлено Legacy



Партнер
 

Member
Статус: Не в сети
Регистрация: 24.03.2006
Откуда: Moscow
Фото: 263
fnative
Это у очередных кастраторов зарубежных что-то куда-то спамит.


 

Member
Статус: Не в сети
Регистрация: 21.03.2019
Фото: 45
MarWood писал(а):
А на что это влияет? Ну спамит в реестре и что плохого?

Часть ресурсов тратится впустую, зачем оно надо? Баг же.

_________________
9800X3D|X870E Hero|G.Skill 2x16Gb 8000cl34|Palit 4080S GP OC|Seasonic PRIME TX-1600 Noctua Edition|PG27UCDM


Последний раз редактировалось fnative 06.02.2022 13:00, всего редактировалось 1 раз.

 

Member
Статус: Не в сети
Регистрация: 24.03.2006
Откуда: Moscow
Фото: 263
fnative
Цитируйте плиз внимательно, это не я писал.


 

Member
Статус: Не в сети
Регистрация: 21.03.2019
Фото: 45
CHiCHo, сорян, перепутал верхние и нижние кнопки хд

_________________
9800X3D|X870E Hero|G.Skill 2x16Gb 8000cl34|Palit 4080S GP OC|Seasonic PRIME TX-1600 Noctua Edition|PG27UCDM


 

Member
Статус: Не в сети
Регистрация: 14.07.2007
Реально спамит и никакие советы с guru 3d не помогают. Не знаю влияет это на что то или нет - отправил репорт в гугл форму: https://docs.google.com/forms/d/e/1FAIp ... A/viewform

Вложение:
Screenshot_7.png
Screenshot_7.png [ 104.55 КБ | Просмотров: 959 ]

_________________
R7 5800x / ASUS ROG Strix B450-F Gaming / 32 GB 3600 / MSI 3070 Ventus 3X OC / Seasonic FOCUS GX-850 Gold


 

Member
Статус: Не в сети
Регистрация: 01.05.2005
Откуда: Краснодар
CHiCHo писал(а):
fnative
Это у очередных кастраторов зарубежных что-то куда-то спамит.

Спамит у всех. У себя проверил - проблема есть. Я не использую обрезанные версии драйверов.

Добавлено спустя 57 секунд:
Slonoboj писал(а):
Реально спамит и никакие советы с guru 3d не помогают.

Помогает только отключение Gsync в мониторе. Отключение Gsync через панель nvidia спам не убирает.


 

Member
Статус: Не в сети
Регистрация: 21.03.2019
Фото: 45
Slonoboj писал(а):
Реально спамит и никакие советы с guru 3d не помогают. Не знаю влияет это на что то или нет - отправил репорт в гугл форму: https://docs.google.com/forms/d/e/1FAIp ... A/viewform

Вложение:
Screenshot_7.png

Помогает только отключение G-Sync в меню самого монитора. Тогда раздел "Настройка G-Sync" полностью пропадает из панели NVIDIA и спам прекращается. Просто отключение G-Sync в панели NVIDIA не влияет.

_________________
9800X3D|X870E Hero|G.Skill 2x16Gb 8000cl34|Palit 4080S GP OC|Seasonic PRIME TX-1600 Noctua Edition|PG27UCDM


 

Member
Статус: Не в сети
Регистрация: 14.07.2007
К сожалению - отключение Adaptive Sync в мониторе, в моем случае, не помогло. Как и отключение VRR в Windows. Хотя и проблему обнаружил с отключенными функциями, ибо я ими не пользуюсь. Говорят помогает переход на HDMI с DP.

_________________
R7 5800x / ASUS ROG Strix B450-F Gaming / 32 GB 3600 / MSI 3070 Ventus 3X OC / Seasonic FOCUS GX-850 Gold


 

Member
Статус: Не в сети
Регистрация: 24.03.2006
Откуда: Moscow
Фото: 263
Dimonas писал(а):
У себя проверил - проблема есть.

Почему это проблема? Драйвер "общается" с моником в т.ч и через реестр. Не использоваться же Г-синк при его наличии - ну, наверное есть любители.
Slonoboj писал(а):
Говорят помогает переход на HDMI с DP.

Нет. Есть эта переписка с реестром.


 

Member
Статус: Не в сети
Регистрация: 27.04.2004
Откуда: RUSSIA, Иркутск
Фото: 57
ХЗ у меня нет никаких спамов в реестре, Правда моник по HDMI работает

_________________
MB-Terminator B660M/i5-12400f/4x8GbDDR4 Ballistix 3600/GALAX RTX3060TI METAL MASTER OC/SSD Goldenfir512+Samsung256 NVMe+WD 1Tb/CoolerMaster MWE 700 V2


 

Member
Статус: Не в сети
Регистрация: 21.03.2019
Фото: 45
Проблема вроде только с DisplayPort.

_________________
9800X3D|X870E Hero|G.Skill 2x16Gb 8000cl34|Palit 4080S GP OC|Seasonic PRIME TX-1600 Noctua Edition|PG27UCDM


 

Member
Статус: Не в сети
Регистрация: 03.11.2011
Откуда: Россия
fnative писал(а):
Часть ресурсов тратится впустую, зачем оно надо? Баг же.

Каких ресурсов?
Могут кто-нибудь внятно объяснить? :-) А то получается тогда может вообще ПК не включать, иначе ресурсы тратятся :D

_________________
Ryzen 7 9800x3d
MSI X870 TOMAHAWK
ARCTIC LF II-280
[AX5U6000C3016G-DTLABBK]
RTX 4070 super Aero oc
Kingston KC3000
Samsung 980 PRO 2Tb
LIAN LI 216X


 

Member
Статус: Не в сети
Регистрация: 21.03.2019
Фото: 45
MarWood писал(а):
Каких ресурсов?
Часть процессорного времени. Немножко, но всё же :)

_________________
9800X3D|X870E Hero|G.Skill 2x16Gb 8000cl34|Palit 4080S GP OC|Seasonic PRIME TX-1600 Noctua Edition|PG27UCDM


 

Member
Статус: Не в сети
Регистрация: 22.12.2005
Откуда: Киров
Подскажите почему в настройках регулировки размера и положения раб. стола -> масштабирование -> выполнить масштабирование отсутствует масштабирование на дисплей?


 

Advanced member
Статус: Не в сети
Регистрация: 05.01.2006
Откуда: мск
Фото: 5
MarWood писал(а):
Я проверил у себя, тоже спам идет

а как проверить?

_________________
✅ РЕМОНТ мышек! ✅ смотрите на овито объявление с красным крестом ✅


 

Member
Статус: Не в сети
Регистрация: 14.07.2007
iG0Lka писал(а):
а как проверить?

Проверяется с помощью Process Monitor https://docs.microsoft.com/en-us/sysint ... ds/procmon

_________________
R7 5800x / ASUS ROG Strix B450-F Gaming / 32 GB 3600 / MSI 3070 Ventus 3X OC / Seasonic FOCUS GX-850 Gold


 

Member
Статус: Не в сети
Регистрация: 28.12.2014
Откуда: из Голливуда
Фото: 0
fnative писал(а):
Дрова 5хх серии спамят в реестр процессом dwm.exe ~1000 раз в секунду, если G-Sync активирован. В Guru3D уже кипиш, чел случайно обнаружил. Я проверил у себя, тоже спам идет. На фпс вроде не влияет, но неприятно. Думаю, поправят.

drv_511.72, gsync нету, мон HDMI, спама море:
чик
#77


Добавлено спустя 23 минуты 21 секунду:
хотя, если нажать в проге Autoscroll, то там этого спама в реальном времени убадаться, не только сыпет от dwm.exe (он же диспетчер рабочих окон)... думаю ничего в этом криминального не происходит. :-)


Последний раз редактировалось antiOVER 08.02.2022 1:53, всего редактировалось 1 раз.

 

Member
Статус: Не в сети
Регистрация: 21.03.2019
Фото: 45
antiOVER писал(а):
drv_511.72, gsync нету, мон HDMI, спама море:
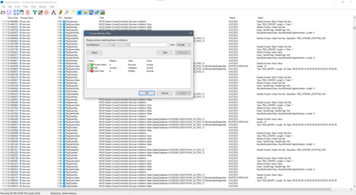
В фильтр еще нужно добавить путь "nvlddmkm".
Вложение:
1.png
1.png [ 394.57 КБ | Просмотров: 1597 ]
На слабых процессорах скачки до 5% бесполезной нагрузки могут быть. Это баг, т.к. этих запросов быть не должно. Возможно, с HDMI подключением этой херни происходит.

_________________
9800X3D|X870E Hero|G.Skill 2x16Gb 8000cl34|Palit 4080S GP OC|Seasonic PRIME TX-1600 Noctua Edition|PG27UCDM


 

Member
Статус: Не в сети
Регистрация: 28.12.2014
Откуда: из Голливуда
Фото: 0
fnative
так что ли?
#77

теперь все пустое... или я чота не то делаю?

Добавлено спустя 17 минут 49 секунд:
все, разобрался... наоборот, чтобы заработал мониторинг, нужно было удалить nvlddmkm.
погнали тонны спама
#77

:roll: или у меня все нормально, именно никакого спама со стороны nvlddmkm нет. крч хрен поймешь как это все работает.


 

Member
Статус: Не в сети
Регистрация: 21.03.2019
Фото: 45
antiOVER писал(а):
нужно было удалить nvlddmkm

Нет, наоборот добавить, как на моем скрине. У вас все нормально, скорее всего из-за HDMI. Если есть желание и возможность, можете попробовать подключить монитор через DP и проверить еще раз.

_________________
9800X3D|X870E Hero|G.Skill 2x16Gb 8000cl34|Palit 4080S GP OC|Seasonic PRIME TX-1600 Noctua Edition|PG27UCDM


Показать сообщения за:  Поле сортировки  
Начать новую тему Новая тема / Ответить на тему Ответить  Сообщений: 49646 • Страница 2022 из 2483<  1 ... 2019  2020  2021  2022  2023  2024  2025 ... 2483  >
-

Часовой пояс: UTC + 3 часа


Кто сейчас на конференции

Сейчас этот форум просматривают: leetSmithy, mendex55, Nick57, NicRim, ttxy и гости: 14


Вы не можете начинать темы
Вы не можете отвечать на сообщения
Вы не можете редактировать свои сообщения
Вы не можете удалять свои сообщения
Вы не можете добавлять вложения

Перейти:  
Создано на основе phpBB® Forum Software © phpBB Group
Русская поддержка phpBB | Kolobok smiles © Aiwan