Часовой пояс: UTC + 3 часа




Куратор(ы):   White ShadoW   



Начать новую тему Новая тема / Ответить на тему Ответить  Сообщений: 7306 • Страница 191 из 366<  1 ... 188  189  190  191  192  193  194 ... 366  >
  Пред. тема | След. тема 
В случае проблем с отображением форума, отключите блокировщик рекламы
Автор Сообщение
 

Заблокирован
Заблокирован
Статус: Не в сети
Регистрация: 07.08.2013
Откуда: Тула
Фото: 53
atlonn писал(а):
Т.е. немчики производство перенесли в Юго-Восточную Азию..?

CrownA писал(а):
Мой mps400 после 6 лет эксплуатации - как вчера с магазина...

atlonn писал(а):
Азиаты виноваты..?

В том, что мой mps седьмой год пашет и сдыхать не думает? :lol:


Последний раз редактировалось CrownA 06.09.2019 23:21, всего редактировалось 1 раз.


Партнер
 

Member
Статус: Не в сети
Регистрация: 19.03.2008
Откуда: Беларусь
Фото: 2
atlonn писал(а):
Т.е. немчики производство перенесли в Юго-Восточную Азию..?

Деду хоть в глаза...., ему все немецкая божья роса)


 

Member
Статус: Не в сети
Регистрация: 11.03.2008
Откуда: Норильск...
Фото: 1
nag77 писал(а):
Деду хоть в глаза...., ему все немецкая божья роса)

Угу... Золотой дождь... :haha:

_________________
Water Cooling System Koolance --- Superior Liquid Cooling Solutions.


 

Member
Статус: Не в сети
Регистрация: 20.07.2019
CrownA писал(а):
Надеюсь, продавцу фотки его славного товара отослал?

прод игнорирует мои сообщения.

Попробую пропаять детали и если что заменить. интересно загрузчик и прошивку можно найти в открытом доступе для датчика...

_________________
Ryzen 9 3900x (Supremacy Evo), MB Aorus x570 Elite, msi rtx 3090 ti suprim x (Bykski N-MS3090TITRIO-X), Fractal Design Define S2 TG


 

Заблокирован
Заблокирован
Статус: Не в сети
Регистрация: 07.08.2013
Откуда: Тула
Фото: 53
Elnur86 писал(а):
Попробую пропаять детали

Промой как следует.
Elnur86 писал(а):
интересно загрузчик и прошивку можно найти в открытом доступе для датчика...

Нет конечно. И не только для датчика. Если у тебя есть внутрисистемный программатор ("годзилла" или что то подобное ему), подай 3.3 вольта на контроллер (атмегу) и попробуй считать прошивку.
Скорее всего она закрыта.


 

Member
Статус: Не в сети
Регистрация: 24.01.2006
Откуда: RU, Кемерово
Фото: 21
nag77 писал(а):
Мыши "криво" ставят уплотнительное кольцо на датчик.

Да тут похоже не в кривой установке дело. У меня была та же ситуация, с одной лишь оговоркой, что продавец с барахолки просто подарил мне бонусом к акваеро этот потокомер, предупредив, что он протекает. Немцы мне прислали две прокладки эти и я установил все по инструкции новую прокладку. Но через год она снова потекла. Благо была запасная еще. Если и она протечет, то посажу на тонкий слой герметика следующий раз. Тут похоже сама резина хреновая, со временем то ли усыхает.

_________________
R9 7950x :: Gigabyte B650 Gaming X AX :: Gigabyte GTX1080 Turbo OC 8G@2100@11500 :: Custom Water :: Corsair RM750x :: SSD M.2 Samsung 980PRO


 

Advanced member
Статус: Не в сети
Регистрация: 24.10.2010
Фото: 0
Ни у кого случайно не завалялся Temperature sensor internal/external thread G1/4 for aquaero, aquastream XT and aquaduct ? Купил бы :-)
#77


 

Member
Статус: Не в сети
Регистрация: 02.10.2007
_AK_ писал(а):
Ни у кого случайно не завалялся Temperature sensor internal/external thread G1/4 for aquaero, aquastream XT and aquaduct ? Купил бы

Пару дней назад покупал :) (В Европе)


 

Member
Статус: Не в сети
Регистрация: 19.03.2008
Откуда: Беларусь
Фото: 2
У кого в контуре есть два датчика Calitemp. Все так же, без калибровки, первоначальные показания разнятся при первом подключении?


 

Member
Статус: Не в сети
Регистрация: 07.10.2016
Откуда: Красноярск
Здравствуйте. Подскажите, для соединения будь то мпс или например аквовская помпа с самим контролёром нужно отдельно докупать аквабас кабель 4 пиновый так как он в комплекте ни с контролёром ни с тем же мпс не идёт? И так ли он необходим?


 

Заблокирован
Заблокирован
Статус: Не в сети
Регистрация: 07.08.2013
Откуда: Тула
Фото: 53
OrinRus писал(а):
нужно отдельно докупать

Можно самому спаять.
OrinRus писал(а):
И так ли он необходим?

Так :D


 

Advanced member
Статус: Не в сети
Регистрация: 24.10.2010
Фото: 0
OrinRus необходим. Причем если USB подключение у подключаемого устройства будет отсутствовать, то именно 4 pin, так как 4-й контакт, как раз опорное напряжение +5V.
P.S. По помпе не скажу - не юзал, по MPS точно.


 

Member
Статус: Не в сети
Регистрация: 07.10.2016
Откуда: Красноярск
Просто могу в эвопс заказать только контролёр и пассивный охлад, соответственно экономия на доставке, но если с кабелем, то придется тянуть из Европы, соответственно дороже выйдет.


 

Advanced member
Статус: Не в сети
Регистрация: 24.10.2010
Фото: 0
OrinRus
CrownA писал(а):
Можно самому спаять.


 

Member
Статус: Не в сети
Регистрация: 24.01.2006
Откуда: RU, Кемерово
Фото: 21
_AK_ писал(а):
По помпе не скажу - не юзал, по MPS точно.

С помпой аналогично. На нее же только +12В поступает от БП, а для контроллера встроенного надо +5В, и преобразователей там встроенных нет.

Добавлено спустя 2 минуты 52 секунды:
OrinRus писал(а):
но если с кабелем, то придется тянуть из Европы, соответственно дороже выйдет.

Отрезаешь от пары старых ненужных PWM вентилей провода с разъемами, соединяешь их в один и вот тебе готовый кабель аквабас) Если более толково делать, то покупаешь на Али 4 пиновых вентиляторных разъемов, провода, клещи и делаешь такие провода, какие душа пожелает) Но это уже не особо бюджетный вариант получается)))

Добавлено спустя 2 минуты 20 секунд:
nag77 писал(а):
Все так же, без калибровки, первоначальные показания разнятся при первом подключении?

А были прецеденты? По логике вещей их надо продавать уже калиброванными, потому как их, в отличии от обычных датчиков, в стакан с водой не опустишь :))

_________________
R9 7950x :: Gigabyte B650 Gaming X AX :: Gigabyte GTX1080 Turbo OC 8G@2100@11500 :: Custom Water :: Corsair RM750x :: SSD M.2 Samsung 980PRO


 

Member
Статус: Не в сети
Регистрация: 19.03.2008
Откуда: Беларусь
Фото: 2
Syber писал(а):
А были прецеденты?

Есть такое. Сразу после подключения:

#77


 

Member
Статус: Не в сети
Регистрация: 24.01.2006
Откуда: RU, Кемерово
Фото: 21
nag77 писал(а):
Есть такое. Сразу после подключения:

Ого! Вот это разброс. Даже на обычных комплектных датчиках такого не встречал.

_________________
R9 7950x :: Gigabyte B650 Gaming X AX :: Gigabyte GTX1080 Turbo OC 8G@2100@11500 :: Custom Water :: Corsair RM750x :: SSD M.2 Samsung 980PRO


 

Member
Статус: Не в сети
Регистрация: 26.08.2012
Откуда: Мурманск
Фото: 619
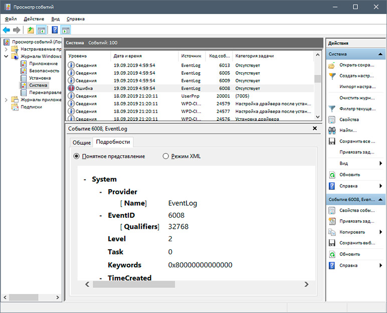
Ни у кого не было проблем со службой aquasuite?

Выглядит это так:
Вложение:
04.jpg
04.jpg [ 158.17 КБ | Просмотров: 378 ]
Вложение:
05.jpg
05.jpg [ 146.57 КБ | Просмотров: 378 ]

Спонтанный ребут системы, который может произойти чз разный промежуток времени после загрузки системы не зависимо от нагрузки и действия/бездействия... программа для просмотра дампов указала именно на процесс aquasuite.

_________________
★ CPU ☆ Intel 10900KF ★ GPU ☆ ASUS 3080 Strix OC ★ DDR4 ☆ G.Skill Trident Z 3200C14 ★


 

Member
Статус: Не в сети
Регистрация: 24.01.2006
Откуда: RU, Кемерово
Фото: 21
aggression не было такого, но после последних обновлений виндовых есть другая проблема: aquasuite запускается и сразу падает. Оказалось, что аквасью отказывается запускаться теперь, если до него был запущен Rivatuner Statistics Server (вывод OSD информации из Afterburner). Закрываешь риву и акувасьют запускается без проблем. На форуме у аквы об этой проблеме есть тред, но они говорят, что проблема на стороне ривы.

_________________
R9 7950x :: Gigabyte B650 Gaming X AX :: Gigabyte GTX1080 Turbo OC 8G@2100@11500 :: Custom Water :: Corsair RM750x :: SSD M.2 Samsung 980PRO


 

Member
Статус: Не в сети
Регистрация: 26.08.2012
Откуда: Мурманск
Фото: 619
Syber писал(а):
что аквасью отказывается запускаться теперь, если до него был запущен Rivatuner Statistics Server

У меня версия винды 1809, с ней проблем нет одновременной работы OSD и aquasuite... а вот эта появился ни с того ни с сего... грешу на framework, но подозреваю, что не только из-за него.

_________________
★ CPU ☆ Intel 10900KF ★ GPU ☆ ASUS 3080 Strix OC ★ DDR4 ☆ G.Skill Trident Z 3200C14 ★


Показать сообщения за:  Поле сортировки  
Начать новую тему Новая тема / Ответить на тему Ответить  Сообщений: 7306 • Страница 191 из 366<  1 ... 188  189  190  191  192  193  194 ... 366  >
-

Часовой пояс: UTC + 3 часа


Кто сейчас на конференции

Сейчас этот форум просматривают: нет зарегистрированных пользователей и гости: 10


Вы не можете начинать темы
Вы не можете отвечать на сообщения
Вы не можете редактировать свои сообщения
Вы не можете удалять свои сообщения
Вы не можете добавлять вложения

Перейти:  
Создано на основе phpBB® Forum Software © phpBB Group
Русская поддержка phpBB | Kolobok smiles © Aiwan