Часовой пояс: UTC + 3 часа




Начать новую тему Новая тема / Ответить на тему Ответить  Сообщений: 245 • Страница 10 из 13<  1 ... 7  8  9  10  11  12  13  >
  Версия для печати (полностью) Пред. тема | След. тема 
В случае проблем с отображением форума, отключите блокировщик рекламы
Автор Сообщение
 

Member
Статус: Не в сети
Регистрация: 06.11.2012
Фото: 0
Привет! случайно наткнулся на эту ветку

Решение проблем с инпутлагом на видеокартах nVidia очень заметно в онлайн FPS играх. (супер быстрый отклик перемещения прицела (камеры) при движении мыши+получается более раздельное отображение объектов в далеке)
решение:
Необходимо : отключить в драйвере "fog table emulation" - "эмуляция табличного тумана" (раньше такая опция была в Riva Tuner поддерживала ВК до 4хх серии.

Инструкция:
В Windows 10 x64 (работает от Vista до 10ки)
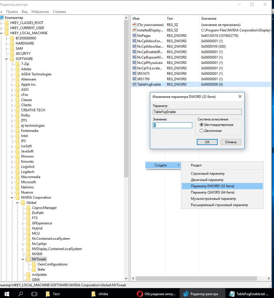
Запускаем Regedit.exe от Администратора?
Идем по строке реестра:
HKEY_LOCAL_MACHINE\SOFTWARE\nVidia corporacion\Global\NvTweak
Там создаем параметр (правой кнопкой мыши щелкнуть) :"TableFogEnable" DWORD (32 бита) в открывшимся окне задаем значение "0" (ноль) шестнадцатеричная : после нажатия на "ОК" значение примет вид «0x00000000(0) - отключено.

Чтобы включить эмуляцию обратно в окне ставим значение "100" после нажатия на "ОК" значение примет вид «0x00000100(256) - включено.
Можно создать и QWORD (64 бита)- тоже работает.

В Windows Vista или 7 (не помню в какой точно) в ветке реестре нет раздела \Global\
там все равно идете в раздел \NvTweak
HKEY_LOCAL_MACHINE\SOFTWARE\nVidia corporacion\NvTweak и там создаете ключ реестра.

Необходима перезагрузка системы.

Туман в DirectX (влияние на графику)
https://ru.wikipedia.org/wiki/Туман_в_трёхмерной_графике

Туман бывает двух видов: пиксельным (табличным) и вершинным.

В пиксельном (табличном) тумане цвета смешиваются с цветом тумана. Коэффициенты смешивания берутся отдельные для каждого пикселя, по первым битам Z-буфера из особой предварительно вычисленной таблицы — отсюда название. Вычисления проводились программно, на уровне драйвера; видеоплат, работавших с таким туманом аппаратно, не существовало. К тому же на больших углах зрения был заметен артефакт: некоторые объекты, располагающиеся на краю поля зрения, чётко видны; но стоит повернуть камеру к объекту, его Z-координата увеличивается, и он уходит в туман

Вершинный туман — более прогрессивная методика. Он работает на этапе Transform & Lighting, вычисляя коэффициенты для каждой вершины, а затем интерполируя их — как и в обычном освещении.

Из-за рассеяния света вокруг ярких предметов (факелов, фонарей, светофоров) появляются ореолы и объёмные лучи. Эти ореолы приходится рисовать отдельно.

Разумеется, туман можно делать и с помощью вершинных шейдеров.

ПС. можете погуглить еще сами на тему Туман пиксельным (табличным) и вершинным в Комп. графике.

от себя
Про графику-

Он как бы не только за туман отвечает а и за обработку всей картинки отвечает получается-чуть в некоторых играх сильнее заметно ухудшение графики в некоторых слабее - все простецки выглядит от движка зависит.

Самое простое понимание это в далеке в тумане если кто стоит - видите смазанный еле заметный силуэт, а с отключенной опцией видите конкретно блеклый четкий трафарет человечка и заднего плана- можно сказать читерство:) Ну и обработка изображения опция как бы рэндр упрощает видете например - текстуру земли и наней траву и текстуры стен зданий - проподает кинематографичность (фотореалистичность) изображения такое ощущение что рэндр убирет обработку в виде Blum (наполнение атмосферы) и получается пустота и резкий горизонт с деталями в далеке :) - это как я про четкий трафарет человека писал- кароче надо самим видеть сложно объяснять.


Скрин ветки реестра прилагаю к сообщению.


Вложения:
TableFogEnable win_10.jpg
TableFogEnable win_10.jpg [ 99.81 КБ | Просмотров: 4199 ]


Последний раз редактировалось VIDIS 08.03.2017 18:17, всего редактировалось 1 раз.

Партнер
 

Advanced member
Статус: Не в сети
Регистрация: 05.01.2006
Откуда: мск
Фото: 5
VIDIS писал(а):
HKEY_LOCAL_MACHINE\SOFTWARE\nVidia corporacion\Global\NvTray

у меня нет раздела NvTray :-(

_________________
✅ РЕМОНТ мышек! ✅ смотрите на овито объявление с красным крестом ✅


 

Member
Статус: Не в сети
Регистрация: 08.04.2012
Фото: 0
iG0Lka писал(а):
у меня нет раздела NvTray

ошибка в тексте, раздел NvTweak, а не NvTray, на скрине реестра видно


 

Member
Статус: Не в сети
Регистрация: 06.11.2012
Фото: 0
Цитата:
ошибка в тексте, раздел NvTweak, а не NvTray, на скрине реестра видно


Да извиняюсь описался ща поправлю в первоночальном сообщении.

и вот еще
Про упращение графики
Пожал по качеству до 60% чтоб прицепилась

Shadow Warrior 2 - резкие отдельные обекты в далеке


а вот в Rise of the Tomb Raider вообще не заметно влияние на графику но отклик реакции камеры увеличивается .

В некоторых играх типа ARMA2 помню когда видюха слабовата была при включении оптического прицела начинала камера плавать, а с отключенной эмуляцией табличного тумана вообще четко было все, видимо рэндр эффекта линзы упращался от того и результат.

В общем пробуйте не понравится включайте обратно вводом значения "100" ( 0x00000100(256) ), т.к. просто удалив ключ TableFogEnable ничего не изменится.


Вложения:
Безымянный4.jpg
Безымянный4.jpg [ 261.99 КБ | Просмотров: 4182 ]
Безымянный2.jpg
Безымянный2.jpg [ 252.41 КБ | Просмотров: 4185 ]


Последний раз редактировалось VIDIS 08.03.2017 18:25, всего редактировалось 4 раз(а).
 

Advanced member
Статус: Не в сети
Регистрация: 05.01.2006
Откуда: мск
Фото: 5
ну блин а я уже раздел создал и хотел перезажузаться... :D

_________________
✅ РЕМОНТ мышек! ✅ смотрите на овито объявление с красным крестом ✅


 

Member
Статус: Не в сети
Регистрация: 14.06.2009
Откуда: Омск
Ну и че, есть профит от чудо настройки? :D


 

Advanced member
Статус: Не в сети
Регистрация: 05.01.2006
Откуда: мск
Фото: 5
Пока не могу проверить... 8 марта же...
Да и проверять буду в Овервотч, а там хрен что поймешь - сильно зависит от сервера на который попадаешь и от общей загрузки их серверов и каналов до них...
Один раунд сыграл, вроде ничего так... на качестве картинки никак не сказалось ну или я не заметил :D

_________________
✅ РЕМОНТ мышек! ✅ смотрите на овито объявление с красным крестом ✅


 

Member
Статус: Не в сети
Регистрация: 21.10.2011
OLD Hunter писал(а):
если сильно парит dpc latency могу посоветовать написать в саппорт гигабайт(в европейский, лучше немецкий на англ языке) для получения правленого биоса с возможностью отключения HPET.

Дело в том, что там меня перемещают автоматически на глобальную поддержку и никакого специфического сайта Европейского там нету. На глобальном написал гневное сообщение, пусть работают.

_________________
Gigabyte Z97-HD3 (rev. 2.0, F8-F10c)
Intel i4770
Kingston 4gb*2 1333
SSD SP(60 gb); Toshiba 2Tb
Gigabyte GTX1060 3GB OC
Thermaltake SR2 500W


 

Advanced member
Статус: Не в сети
Регистрация: 05.01.2006
Откуда: мск
Фото: 5
OLD Hunter писал(а):
Ну и че, есть профит от чудо настройки?

поиграл вчера ночью... какогото особенного профита не ощутил :pardon:
ну или нужны какие то критерии для сравнения.

_________________
✅ РЕМОНТ мышек! ✅ смотрите на овито объявление с красным крестом ✅


 

Member
Статус: Не в сети
Регистрация: 06.11.2012
Фото: 0
iG0Lka писал(а):
поиграл вчера ночью... какогото особенного профита не ощутил
ну или нужны какие то критерии для сравнения.

Зайдите в любую игру желательно FPS подергайте камеру вправо влево резко и с резкими остановками, имитируя остановку прицела на бошке противника, после отключения эмуляции табл. тумана, и опять войдите будет такое ощущение будет что вы отключили вертикальную синхронизацию ( хотя она может у вас быть отключена или в режиме "Фаст" но все равно будет как будто вы ее отключили) то есть еще все быстрее чем просто отключение верт синхр. - Эмуляция табличного тумана делает дополнительную обработку изображения перед отправкой на монитор. По науке как - ЦП отправляет очередь в ВК она готовит кадры и отправляет на монитор и тут получается что быстрее все происходит так как табл. туман отсутствует и используется более быстрый прогрессивный Вершинный туман. (по этому чуть меняется изображение, кстати, "Эффект мокрого камня текстур" становится слабее как Far Cry Primal, или CS - это сразу бросается в глаза в некоторых играх, в некоторых не особо заметен - как в Вар Тандер и Rise of the Tomb Raider- что щас есть на компе). Была старая статья про ATI Радеон конца 2000х там тоже была эта эмуляция но по умолчанию отключена, как в современных AMD ХЗ!!!

Может мы по разному понимаем что такое "мпутлаг"
Я понимаю (задержку рэндра от реального времени) на сколько быстро камера реагирует на движени мышки (выдача кадров ВК на монитор) - то есть мгновенную и точную реакцию камеры на движение мышки и и остановки камеры точно в том месте где остановилась мышка- БЕЗ Задержек на старт движения и Без Проскакивания при остановки (плавания) хоть на древней ВК хоть на GTX1080 как у меня (летом с ПЕЧ580 пересел).
Эффект и на той и на той ВК заметен. на 8800 тоже когда была.

Примерно чтобы понять вот так камерой подергайте (подражите на бошке врага) и посмотрите как точно стартует и останавливается камера и на сколько быстро реагирует
Сор что 720р впадлу перекодировать FHD, моник 1680х1050 ютуб автоматом в 720 переводит+ Ютуб изображение покотцал и в быстрых движениях кадры режит что ли! Оригинал видео Яндекс диск 50.4мб https://yadi.sk/i/nnUb668E3FMRYm


Последний раз редактировалось VIDIS 09.03.2017 16:28, всего редактировалось 2 раз(а).

 

Advanced member
Статус: Не в сети
Регистрация: 05.01.2006
Откуда: мск
Фото: 5
VIDIS писал(а):
имитируя остановку прицела на бошке противника

я стреляю без остановки на бошке, просто жму выстрел когда прицел пролетает бошку.

_________________
✅ РЕМОНТ мышек! ✅ смотрите на овито объявление с красным крестом ✅


 

Member
Статус: Не в сети
Регистрация: 06.11.2012
Фото: 0
iG0Lka писал(а):
я стреляю без остановки на бошке, просто жму выстрел когда прицел пролетает бошку.

Смотря как реализована динамика оружия и выстрела (спуск крючка) в игре, в CS прокатит, а в ARMA1,2,3 не прокатит. Вот видео Chivalry Medieval Warfare видео которое тут выложил боковой размашестый удар прокатит, а рубящий сверху в низ (самый сильный) будет промах зачастую если будут задержки!

Как-то на другом форуме эта тема поднималась лет 5 назад, я там про отключение табл. тумана написал, кто-то заинтересовался, кто-то написал, "А зачем, у меня и так без этого все работает", ну значит ему это не надо!


 

Advanced member
Статус: Не в сети
Регистрация: 05.01.2006
Откуда: мск
Фото: 5
VIDIS писал(а):
я там про отключение табл. тумана

я отключил. но в овервотч слишком много различных переменных условий влияющих на поведение прицела.
поэтому оценить поведение прицела очень сложно.
может еще чего можно отключить?

_________________
✅ РЕМОНТ мышек! ✅ смотрите на овито объявление с красным крестом ✅


 

Member
Статус: Не в сети
Регистрация: 06.11.2012
Фото: 0
Вот кстати из описания программы RivaTuner автор который давно ее забросил и она современных ВК не работает.
По умолчанию эмуляция табличного тумана включена на ВК nVidia

Пруф


Compatibility settings

Enable table fog emulation (Разрешить эмуляцию таблицы тумана) Эта установка позволяет включить поддержку пиксельного или табличного тумана. Согласно спецификациям Direct3D, любой Direct3D-совместимый акселератор может поддерживать либо вершинный или пиксельный туман. Графические процессоры TNT/TNT2 поддерживают вершинный туман на аппаратном уровне. Табличный туман на таких графических процессорах немного медленнее, так как он эмулируется через вершинный туман. Обычно Direct3D приложения проверяют возможности драйвера и выбирают поддерживаемый тип тумана. Отключение поддержки табличного тумана заставляет такие приложения использовать вершинный туман и немного улучшает производительность.

Просто была прога сразу прочуял фишку, так как прога потом не работала толи с 3хх или с 4хх линейками ВК самостоятельно искал способ отключить фигню и нашел статейку про реестр ВК и настройки.

Вот окно покойничка. (помню когда галку снимал иконка значка менялась пропадал туман и четкие горы виднелись) Прочухал про читерство в тумане :) но оказалось еще и "импутлаг" так называемый пропадал :)


Вложения:
Безымянный.jpg
Безымянный.jpg [ 69.92 КБ | Просмотров: 4059 ]


Последний раз редактировалось VIDIS 09.03.2017 17:02, всего редактировалось 1 раз.
 

Member
Статус: Не в сети
Регистрация: 26.08.2016
Фото: 33
VIDIS писал(а):
Вот кстати из описания программы RivaTuner автор который давно ее забросил

Для танкистов https://ru.msi.com/page/afterburner


 

Member
Статус: Не в сети
Регистрация: 06.11.2012
Фото: 0
Retvizan писал(а):
Для танкистов https://ru.msi.com/page/afterburner


Там кроме разгона ВК, мониторинга, захвата ничего нет, (сам пользуюсь для мониторинга)

нет самого главного - DIRECT3D Tweaks и OPENGL Tweaks и Compatibility - где и была опция:))) (в оглавлении пункты смотрите)

Яж ссылку дал на обзор

Просто разрабы nVidia в какой-то момент очень сильно изменили архитектуру ВК с 3хх линейки, автор Ривы походу замучался, плюнул и сделал более простую версию с узким функционалом. (Он сам и писал почему забросил развитие проги)


Последний раз редактировалось VIDIS 09.03.2017 17:19, всего редактировалось 2 раз(а).

 

Member
Статус: Не в сети
Регистрация: 26.08.2016
Фото: 33
VIDIS писал(а):
нет самого главного - DIRECT3D Tweaks и OPENGL Tweaks

Потому как они давно "твикаются" в настройках графики драйвера NVidia. Потому в современной версии RivaTuner их и нету, ибо никому нафиг не уперлось.


 

Member
Статус: Не в сети
Регистрация: 06.11.2012
Фото: 0
Retvizan писал(а):
Потому как они давно "твикаются" в настройках графики драйвера NVidia. Потому в современной версии RivaTuner их и нету, ибо никому нафиг не уперлось.

А данной опции нет. Как говорится если и так все работает, то и не надо.


 

Member
Статус: Не в сети
Регистрация: 26.08.2016
Фото: 33
VIDIS писал(а):
А данной опции нет.

Эта опция для карт палеозойской эры, чтобы они программно эмулировали туман, доступный для карт мезозойской эры.


 

Member
Статус: Не в сети
Регистрация: 14.06.2009
Откуда: Омск
sergielebedev там при регистрации пиши что немец, затем пиши на английском. Я пользовался гуглом транслейт. Если писать в ру саппорт, кина не будет, будет цирк :lol:
вот страница http://esupport.gigabyte.com/Login/Index?ReturnUrl=%2f , я пользовался гугл акком для входа


Показать сообщения за:  Поле сортировки  
Начать новую тему Новая тема / Ответить на тему Ответить  Сообщений: 245 • Страница 10 из 13<  1 ... 7  8  9  10  11  12  13  >
-

Часовой пояс: UTC + 3 часа


Кто сейчас на конференции

Сейчас этот форум просматривают: нет зарегистрированных пользователей и гости: 14


Вы не можете начинать темы
Вы не можете отвечать на сообщения
Вы не можете редактировать свои сообщения
Вы не можете удалять свои сообщения
Вы не можете добавлять вложения

Перейти:  
Создано на основе phpBB® Forum Software © phpBB Group
Русская поддержка phpBB | Kolobok smiles © Aiwan