Часовой пояс: UTC + 3 часа




Начать новую тему Новая тема / Ответить на тему Ответить  Сообщений: 1885 • Страница 25 из 95<  1 ... 22  23  24  25  26  27  28 ... 95  >
  Пред. тема | След. тема 
В случае проблем с отображением форума, отключите блокировщик рекламы
Автор Сообщение
 
Прилепленное (важное) сообщение

Moderator
Статус: Не в сети
Регистрация: 21.10.2010
Откуда: ⠺⠕⠏⠗⠕⠎⠮⠢
Фото: 67
#77

Жанр: Action / Adventure
Режим игры: одиночный
Разработчик: Naughty Dog LLC, Nixxes Software, Iron Galaxy Studios
Издатель: PlayStation Publishing LLC
Дата выхода: 19.01.2024 | 03.04.2025
Платформа: PlayStation 5 / | PC

САЙТ ИГРЫ | ИГРА В PLAYSTATION STORE / STEAM

ОПИСАНИЕ
Одни из нас: Часть II», снискавшая более 300 наград как «Игра года», получила ряд технических улучшений, и ее обновленная версия – лучший способ познакомиться с историей Эбби и Элли, влюбившей в себя сотни критиков.

Спустя пять лет после страшного путешествия по охваченной эпидемией Америке Элли и Джоэл осели в Джексоне, штат Вайоминг. Обосновавшись в процветающей общине, они обрели желанную стабильность, несмотря на постоянную угрозу нападения зараженных и теряющих смысл жизни выживших. Но однажды жестокие события разрушают эту идиллию, и Элли снова отправляется в изнуряющее путешествие, чтобы восстановить справедливость и обрести внутренний покой.
СИСТЕМНЫЕ ТРЕБОВАНИЯ
#77
ТРЕЙЛЕРЫ и ВИДЕО

_________________
i9-7980XE ✸ ASROCK X299 TAICHI XE ✸ 64GB RAM ✸ RTX 5070Ti ✸ SSD/HDD ✸ СЖО | PS5



Партнер
 

Member
Статус: Не в сети
Регистрация: 20.08.2012
Откуда: Иваново
Фото: 26
Пенсионер600 писал(а):
Ни единого лага, никаких фризов и подтормаживаний, всё просто идеально и плавно
Не верим. На "игровых королях" лаги. А значит говнокод и значит так у всех.
Пенсионер600 писал(а):
если хотите адекватное управление
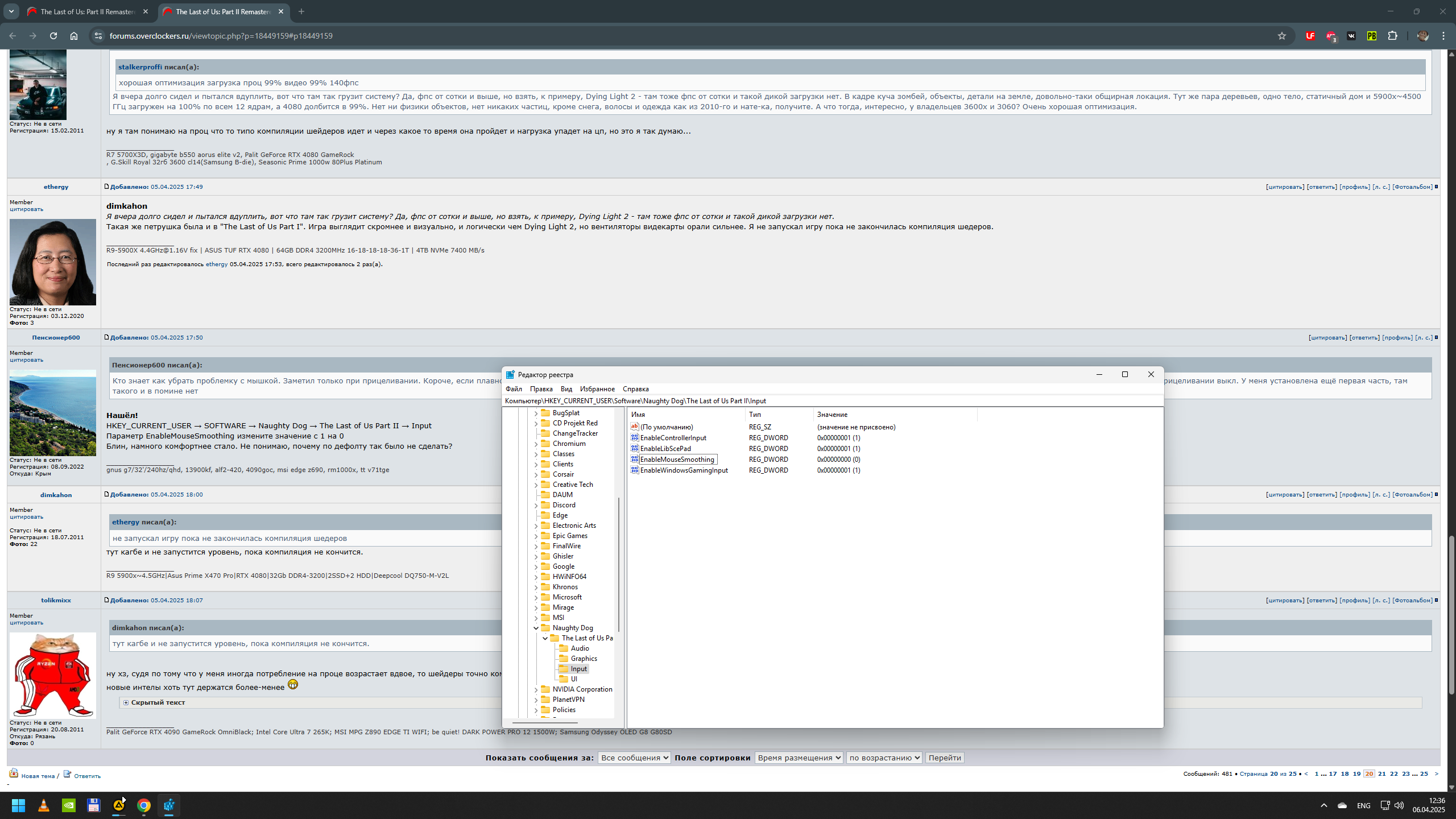
Я тоже на это внимание обратил. Нужно попробовать. :beer:
Сделано. Позже проверю.
Вложение:
Desktop Screenshot 2025.04.06 - 12.36.07.50.png
Desktop Screenshot 2025.04.06 - 12.36.07.50.png [ 400.26 КБ | Просмотров: 778 ]

_________________
Судить меня дано лишь Богу а остальным я укажу дорогу.


 

Member
Статус: Не в сети
Регистрация: 27.07.2009
Откуда: Москва
Фото: 5
shuler37 писал(а):
Как это? Даже на божественном

У меня на 10700к тоже все ровно. Правда загрузка проца в городе около 80-85% по всем ядрам, в лесу в среднем 50% но все плавно. Очень очень редко проскакивают микро статтеры когда завешается какое-нибудь задание, скриптовое событие типа дом очищен и тд.


 

Advanced member
Статус: Не в сети
Регистрация: 16.05.2010
Откуда: Ленинград
Фото: 559
nag77 писал(а):
Есть фикс кряка.

А, ну тогда это всё объясняет, почему у некоторых игроков игра затупливает. Лицензия не имеет таких проблем.

_________________
5950x\MSI MPG X570S MAX CARBON WIFI\7900xt Nitro+ Vapor\32GB 2x16-DDR4 Gskill 3200 (14-14-14-32-Cr2)\Pccooler YS1200W


Последний раз редактировалось kiberman 06.04.2025 12:46, всего редактировалось 1 раз.

 

Member
Статус: Не в сети
Регистрация: 20.08.2012
Откуда: Иваново
Фото: 26
Ханыга писал(а):
У меня на 10700к тоже все ровно
Видимо не зря идут споры о фризах на процессорах amd и отсутствия таковых на процессорах intel. Возможно это всё домыслы, но на чём то они основаны. Может в 3D Кэше дело я х.з. Но недавно читал статейку чел перешёл с интел на амд и вот тоже об этом упомянул.

_________________
Судить меня дано лишь Богу а остальным я укажу дорогу.


Последний раз редактировалось shuler37 06.04.2025 12:48, всего редактировалось 1 раз.

 

Member
Статус: Не в сети
Регистрация: 07.09.2022
Откуда: Крым
shuler37 писал(а):
Не верим

У вас есть на это полное право :-)
Может действительно есть разница между народной и стимовской версией

_________________
gnus g7/32'/240hz/qhd, 13900kf, alf2-420, 4090goc, msi edge z690, rm1000x, tt core v71tge


 

Member
Статус: Не в сети
Регистрация: 09.11.2011
Откуда: Саратов
Фото: 0
а вылеты с ошибкой на видеодрайвер наблюдаются у кого-нибудь ?


 

Member
Статус: Не в сети
Регистрация: 14.12.2013
Откуда: СПБ
Фото: 40
Пенсионер600 писал(а):
Может действительно есть разница между народной и стимовской версией


купившие игру должны страдать это уже как традиция :D

_________________
仁者见仁,智者见智


 

Member
Статус: Не в сети
Регистрация: 20.08.2012
Откуда: Иваново
Фото: 26
Пенсионер600 писал(а):
У вас есть на это полное право
Да, не. Я то как раз верю, у самого так.
Пенсионер600 писал(а):
Может действительно есть разница между народной и стимовской версией
Возможно конечно, но очень спорное заявление.
Alexshanghai писал(а):
купившие игру должны страдать это уже как традиция
Да вроде тут как раз наоборот.

_________________
Судить меня дано лишь Богу а остальным я укажу дорогу.


Последний раз редактировалось shuler37 06.04.2025 12:50, всего редактировалось 1 раз.

 

Advanced member
Статус: Не в сети
Регистрация: 16.05.2010
Откуда: Ленинград
Фото: 559
Glog007 писал(а):
а вылеты с ошибкой на видеодрайвер наблюдаются у кого-нибудь ?

на пиратке были, лицензия уже 6+ часов наиграно ни разу не упала..

_________________
5950x\MSI MPG X570S MAX CARBON WIFI\7900xt Nitro+ Vapor\32GB 2x16-DDR4 Gskill 3200 (14-14-14-32-Cr2)\Pccooler YS1200W


 

Member
Статус: Не в сети
Регистрация: 07.09.2022
Откуда: Крым
Alexshanghai писал(а):
купившие игру должны страдать это уже как традиция

У меня куплена, страданий не имею. В отличие от многих здесь :D

_________________
gnus g7/32'/240hz/qhd, 13900kf, alf2-420, 4090goc, msi edge z690, rm1000x, tt core v71tge


 

Member
Статус: Не в сети
Регистрация: 14.12.2013
Откуда: СПБ
Фото: 40
Glog007 писал(а):
а вылеты с ошибкой на видеодрайвер наблюдаются у кого-нибудь ?



нет. но игра потребовала обновится на последний драйвер нвидии... а после обновления у меня начал глючить OBS. просто не пишет видео с.. ка. я такой играю, комментирую. а на выходе ничего. вот же жесть...

_________________
仁者见仁,智者见智


 

Member
Статус: Не в сети
Регистрация: 20.08.2012
Откуда: Иваново
Фото: 26
kiberman писал(а):
лицензия уже 6+ часов наиграно ни разу не упала
Подтверждаю.

_________________
Судить меня дано лишь Богу а остальным я укажу дорогу.


 

Member
Статус: Не в сети
Регистрация: 14.12.2013
Откуда: СПБ
Фото: 40
shuler37 писал(а):
Подтверждаю.



наверное я опять что то не так делаю, но у меня все ровно :D

_________________
仁者见仁,智者见智


 

Member
Статус: Не в сети
Регистрация: 20.08.2012
Откуда: Иваново
Фото: 26
Alexshanghai писал(а):
а после обновления у меня начал глючить OBS
Если не ошибаюсь то говорилось о проблеме с OBS на каких то 572 драйверах. Возможно на всей серии так.
Alexshanghai писал(а):
наверное я опять что то не так делаю, но у меня все ровно
Это хорошо. Я про это и говорю, вряд ли там какие то проблемы с пираткой.

_________________
Судить меня дано лишь Богу а остальным я укажу дорогу.


 

Member
Статус: Не в сети
Регистрация: 14.12.2013
Откуда: СПБ
Фото: 40
shuler37 писал(а):
Если не ошибаюсь то говорилось о проблеме с OBS на каких то 572 драйверах. Возможно на всей серии так. Это хорошо. Я про это и говорю, вряд
ли там какие то проблемы с пираткой.


капец. навидия подкинула свинью.


90% проблем "с пираткой" криво настроенные (курвы) компы пользователей. у них и репаки от фит гел с ошибкой не ставятся и игры вылетают при компиляции, что же происходит :D

_________________
仁者见仁,智者见智


 

Advanced member
Статус: Не в сети
Регистрация: 16.05.2010
Откуда: Ленинград
Фото: 559
Alexshanghai писал(а):
90% проблем "с пираткой" криво настроенные (курвы) компы пользователей. у них и репаки от фит гел с ошибкой не ставятся и игры вылетают при компиляции, что же происходит

это то же вероятно на 99%, потому что игра хорошо жрёт цпу, и ещё использует набор инструкций из x86v3(avx2/F16C) и у кого где то малейшая проблема с разгоном, нестабильный ПК - всё валится.

Игра кстати, хороший тест на стабильность.

_________________
5950x\MSI MPG X570S MAX CARBON WIFI\7900xt Nitro+ Vapor\32GB 2x16-DDR4 Gskill 3200 (14-14-14-32-Cr2)\Pccooler YS1200W


 

Member
Статус: Не в сети
Регистрация: 20.08.2012
Откуда: Иваново
Фото: 26
Alexshanghai писал(а):
криво настроенные (курвы) компы пользователей
Ожидаемо. Но обычно такие пользователи говорят про железобетонную стабильность. А потом бам, кривой ковнокод оказывается. :lol:
kiberman писал(а):
это то же вероятно на 99%
Это не не вероятно а факт. Что бы добиться максимальной стабильности системы, требуется не одна неделя. И уж точно не просто включение XMP профиля для железобетонности. Уже не раз спорил, но упоротым объяснит вот только такой релиз.
kiberman писал(а):
Игра кстати, хороший тест на стабильность.
У меня первый раз систему уронила Kingdom Come Deliverance 2. Донастроил и с данной игрой проблем нет.

_________________
Судить меня дано лишь Богу а остальным я укажу дорогу.


 

Member
Статус: Не в сети
Регистрация: 12.02.2016
Откуда: Асгард
Фото: 30
joint831 писал(а):
"Даже" - это дохлый в многопотоке 8-ядерник с читинговым кэшем, который хорош для того чтобы во всяком старье выбивать 400 fps в 720p?
Тут же шейдеры.

Мощно :D :applause:

_________________
AMD Ryzen R9 9950X3D (Overclock 5.6GHz)/2x24Gb DDR5-7800 G.Skill /RTX 5090 GameRock OC/Thermaltake TR2 RX 1200W/Arctic LF-III 360mm RGB/Odyssey G7 32" 240hz 2K.


 

Member
Статус: Не в сети
Регистрация: 07.12.2019
Фото: 2
kiberman писал(а):
А, ну тогда это всё объясняет, почему у некоторых игроков игра затупливает. Лицензия не имеет таких проблем.

У меня portable версия с торрента и всё идеально плавно без фризов на 285К. Плюс быстрые SSD, что системный, что игровой. Конфигурация в профиле.

_________________
285K, Noctua NH-D15 G2, ASUS 5080 Noctua Edition, Z890 AORUS ELITE WIFI7, 96GB (2x48GB) DDR5-6800 CL34-46-46-108 1.35V, Seasonic PRIME TX ATX 3.0 1300 W


 

Member
Статус: Не в сети
Регистрация: 20.08.2012
Откуда: Иваново
Фото: 26
joint831 писал(а):
У меня версия с торрента и всё идеально плавно без фризов на 285К.
Да не в пиратках и лицензиях дело. Дело в системах пользователей. Те кто считает что у них всё ровно, что ж, пусть считают дальше.

_________________
Судить меня дано лишь Богу а остальным я укажу дорогу.


Последний раз редактировалось shuler37 06.04.2025 13:26, всего редактировалось 1 раз.

Показать сообщения за:  Поле сортировки  
Начать новую тему Новая тема / Ответить на тему Ответить  Сообщений: 1885 • Страница 25 из 95<  1 ... 22  23  24  25  26  27  28 ... 95  >
-

Часовой пояс: UTC + 3 часа


Кто сейчас на конференции

Сейчас этот форум просматривают: нет зарегистрированных пользователей и гости: 35


Вы не можете начинать темы
Вы не можете отвечать на сообщения
Вы не можете редактировать свои сообщения
Вы не можете удалять свои сообщения
Вы не можете добавлять вложения

Перейти:  
Создано на основе phpBB® Forum Software © phpBB Group
Русская поддержка phpBB | Kolobok smiles © Aiwan