Часовой пояс: UTC + 3 часа




Начать новую тему Новая тема / Ответить на тему Ответить  Сообщений: 2374 • Страница 53 из 119<  1 ... 50  51  52  53  54  55  56 ... 119  >
  Пред. тема | След. тема 
В случае проблем с отображением форума, отключите блокировщик рекламы
Автор Сообщение
 

Member
Статус: Не в сети
Регистрация: 15.09.2009
Фото: 0
Traper писал(а):
я думал это VR MOS =)) как оно прям прописано в hwinfo?

vr mos это питалово проца, пальцем только пробовать.



Партнер
 

Заблокирован
Заблокирован
Статус: Не в сети
Регистрация: 29.09.2017
Откуда: дровишки?
Фото: 29
Traper писал(а):
я думал это VR MOS =)) как оно прям прописано в hwinfo?

VR MOS - это телеметрия термистора MSI (который хз... где находится).
В бюджетных платах не увидишь DrMOS-ы со встроенными сенсорами. Чаще всего пара/две фетов на канал PWM.

_________________
PJVol @OCN, Anandtech


 

Member
Статус: Не в сети
Регистрация: 15.09.2009
Фото: 0
vol2008 писал(а):
который хз... где находится

Но на нагрузку проца реагирует бодро.


 

Заблокирован
Заблокирован
Статус: Не в сети
Регистрация: 29.09.2017
Откуда: дровишки?
Фото: 29
Traper писал(а):
если прочесть переписку, то можно вычитать.

Я читал, отсюда и вопрос про логику, т.к. в переписке ей также и не пахнет.

_________________
PJVol @OCN, Anandtech


Последний раз редактировалось vol2008 08.07.2022 13:27, всего редактировалось 1 раз.

 

Member
Статус: Не в сети
Регистрация: 11.06.2022
vol2008 писал(а):
Я читал, и отсюда и вопрос про логику, т.к. в переписке она также отсутствует.

ну может. Иногда сложно правильно текстом донести мысли)

_________________
Ryzen 5600G
MSI B450M Pro-VDH Max
Crucial DDR4-3600 16384MB PC4-28800 Ballistix х2


 

Member
Статус: Не в сети
Регистрация: 23.11.2015
Откуда: Москва
Удивляют меня ваши баллистики, я не смог 2х8Гб при напруге до 1.4В на B550-A Pro + 5600G на 4000 лучше cl20 запустить. Всегда есть в каком-то тесте ошибка.

_________________
i7 9700/16Gb/Asrock Z370 i7 Fatal1ty | R7 5700G/32GB/MSI B550 Tomahawk | R9 9900X/48GB/MSI X670E Tomahawk


 

Заблокирован
Заблокирован
Статус: Не в сети
Регистрация: 29.09.2017
Откуда: дровишки?
Фото: 29
Traper писал(а):
ну может. Иногда сложно правильно текстом донести мысли)

Да, бывает такое, когда начинаешь что-то делать с конца, или когда не понимаешь для чего.

_________________
PJVol @OCN, Anandtech


 

Member
Статус: Не в сети
Регистрация: 11.06.2022

"щупать" же здесь?

_________________
Ryzen 5600G
MSI B450M Pro-VDH Max
Crucial DDR4-3600 16384MB PC4-28800 Ballistix х2


 

Заблокирован
Заблокирован
Статус: Не в сети
Регистрация: 29.09.2017
Откуда: дровишки?
Фото: 29
AlexRR77 писал(а):
Удивляют меня ваши баллистики

Да, если конфиг TM5 stable - то впечатляет

_________________
PJVol @OCN, Anandtech


 

Member
Статус: Не в сети
Регистрация: 15.09.2009
Фото: 0
vol2008, как считаешь, что лучше - llc soc на max, или вольтаж накинуть? Где-то читал, что максимум на llc хуже.
Traper писал(а):
"щупать" же здесь?

да.


 

Member
Статус: Не в сети
Регистрация: 23.11.2015
Откуда: Москва
vol2008
vol2008 писал(а):
Да, если конфиг TM5 stable - то впечатляет
Ну приводят не просто так, наверное... Не разово прошедший тест... По-быстрому и мои проходили без ошибок. :)

_________________
i7 9700/16Gb/Asrock Z370 i7 Fatal1ty | R7 5700G/32GB/MSI B550 Tomahawk | R9 9900X/48GB/MSI X670E Tomahawk


 

Заблокирован
Заблокирован
Статус: Не в сети
Регистрация: 29.09.2017
Откуда: дровишки?
Фото: 29
Andy-S
В MSI имхо лучше вольтаж на слабом LLC (у себя 3 ставлю) - больно Vdroop жестко они регулируют, на асроках - наоборот, ставлю LLC1 - но это на вермеере, с сезанном если честно не успел погонять встройку на асроке.

AlexRR77
Не знаю, не знаю ... :)

_________________
PJVol @OCN, Anandtech


 

Member
Статус: Не в сети
Регистрация: 11.06.2022
вообще как идет градация у MSI LLC? мод 1 максимум и на убывание?

_________________
Ryzen 5600G
MSI B450M Pro-VDH Max
Crucial DDR4-3600 16384MB PC4-28800 Ballistix х2


 

Member
Статус: Не в сети
Регистрация: 15.09.2009
Фото: 0
vol2008 писал(а):
В MSI имхо лучше вольтаж на слабом LLC (у себя 3 ставлю)

Вот и у меня на llc 3 стабильнее всего.
AlexRR77 писал(а):
Ну приводят не просто так, наверное... Не разово прошедший тест...

То, что они в винде на 4400/1.35в уже показатель и это не первый скрин на форуме, стабилизировать можно наверняка до 1.4в. Самсунги хороши для райзенов без встройки, 3800сл14 при rfc<300 микроны не осилят никак. А вот выше 4200 уже начинается - vsoc, vram, нагрев и это на однорангах. Двуранги вообще... не стоят своих денег, короче.

Добавлено спустя 33 секунды:
Traper писал(а):
вообще как идет градация у MSI LLC? мод 1 максимум и на убывание?

да


 

Member
Статус: Не в сети
Регистрация: 11.06.2022
Andy-S писал(а):
Вот и у меня на llc 3 стабильнее всего.

тогда тоже стоит пробовать vsoc 1.250, llc мод 3 и тестить?
До скольких идет просадка в тестах?
П.С. для прям тяжелого теста я запускаю мемтест и осст на видяху. Тогда бывают ребуты, т.к. идет просадка. По отдельности может тесты проходить.

_________________
Ryzen 5600G
MSI B450M Pro-VDH Max
Crucial DDR4-3600 16384MB PC4-28800 Ballistix х2


 

Member
Статус: Не в сети
Регистрация: 23.11.2015
Откуда: Москва
vol2008 писал(а):
В MSI имхо лучше вольтаж на слабом LLC (у себя 3 ставлю)

Не знаю, у меня на томагавке b550 все LLC, начиная с 6 и меньше, так жарят проц в нагрузке... Просадка небольшая, в Linx 150+ Вт выдает 5700G, когда на авто около 140 Вт. А вот на SoC LLC на разных версиях БИОС разный получился. Раньше стабильный был 2, сейчас 6.

Добавлено спустя 1 минуту 34 секунды:
Andy-S писал(а):
То, что они в винде на 4400/1.35в уже показатель и это не первый скрин на форуме

Винда у меня тоже работала... А вот ОССТ в различных вариантах или TM5 через пару часов все равно выдавал ошибку... Тогда, правда, не игрался с сопротивлениями.

_________________
i7 9700/16Gb/Asrock Z370 i7 Fatal1ty | R7 5700G/32GB/MSI B550 Tomahawk | R9 9900X/48GB/MSI X670E Tomahawk


 

Заблокирован
Заблокирован
Статус: Не в сети
Регистрация: 29.09.2017
Откуда: дровишки?
Фото: 29
AlexRR77 писал(а):
Не знаю, у меня на томагавке b550 все LLC, начиная с 6 и меньше, так жарят проц в нагрузке...

Так мы про Vsoc говорили. На CPU у меня на обеих платах Auto.

_________________
PJVol @OCN, Anandtech


 

Member
Статус: Не в сети
Регистрация: 23.11.2015
Откуда: Москва
vol2008 писал(а):
Так мы про Vsoc говорили

Блин, упустил. :) Да, могу подтвердить, что LLC 2 и 3 наиболее стабильные были с AGESA 1.2.0.3-1.2.0.6. А с новой 1.2.0.7 вообще дикое поведение Vsoc, LLC 6 стало аналогичным по просадке LLC 2 раньше...

PS: провожу эксперименты по LLC на проц + оффсет, пробую снизить значение курвы. Интересный эффект получается, в многопоточном SSE тесте ОССТ сплошные рекорды, никогда раньше 700 не выбивал.

_________________
i7 9700/16Gb/Asrock Z370 i7 Fatal1ty | R7 5700G/32GB/MSI B550 Tomahawk | R9 9900X/48GB/MSI X670E Tomahawk


 

Заблокирован
Заблокирован
Статус: Не в сети
Регистрация: 29.09.2017
Откуда: дровишки?
Фото: 29
AlexRR77
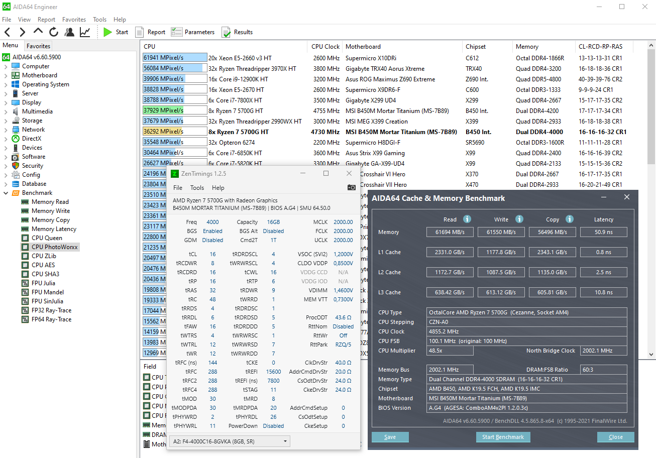
Вот кстати Read/Write/Copy/Latency/Photoworxx
4000CL16 и 4400CL18
Вложение:
bench-4000CL16.png
bench-4000CL16.png [ 340.01 КБ | Просмотров: 312 ]
Вложение:
bench-4400CL18.png
bench-4400CL18.png [ 349.06 КБ | Просмотров: 302 ]

_________________
PJVol @OCN, Anandtech


 

Member
Статус: Не в сети
Регистрация: 23.11.2015
Откуда: Москва
vol2008 писал(а):
Вот кстати Read/Write/Copy/Latency/Photoworxx

Так они все, кроме Copy, намного круче моих. Я же с GDM включенным. Ну запись у меня чуть выше, но а уровне погрешности. Не знаю, сколько раз ты повторял, но и L3 у меня 700+ весь.

_________________
i7 9700/16Gb/Asrock Z370 i7 Fatal1ty | R7 5700G/32GB/MSI B550 Tomahawk | R9 9900X/48GB/MSI X670E Tomahawk


Показать сообщения за:  Поле сортировки  
Начать новую тему Новая тема / Ответить на тему Ответить  Сообщений: 2374 • Страница 53 из 119<  1 ... 50  51  52  53  54  55  56 ... 119  >
-

Часовой пояс: UTC + 3 часа


Кто сейчас на конференции

Сейчас этот форум просматривают: нет зарегистрированных пользователей и гости: 17


Вы не можете начинать темы
Вы не можете отвечать на сообщения
Вы не можете редактировать свои сообщения
Вы не можете удалять свои сообщения
Вы не можете добавлять вложения

Перейти:  
Создано на основе phpBB® Forum Software © phpBB Group
Русская поддержка phpBB | Kolobok smiles © Aiwan