Часовой пояс: UTC + 3 часа




Начать новую тему Новая тема / Ответить на тему Ответить  Сообщений: 7394 • Страница 87 из 370<  1 ... 84  85  86  87  88  89  90 ... 370  >
  Пред. тема | След. тема 
В случае проблем с отображением форума, отключите блокировщик рекламы
Автор Сообщение
 
Прилепленное (важное) сообщение

Member
Статус: Не в сети
Регистрация: 19.03.2009
Внимание! Платы LGA2011 из поднебесной обсуждаются в отдельной ветке:
Ссылка -> Китайский LGA2011 (Huanan X79 2.XX, X79Z 2.Xx, YW-X79-E, G218a, x79-m, ms-7777, 3.2x, 3.3A, 3.5a-c)


Old post...
хочу понять можно ли Xeon процы с сокетом 1366 ставить в обычные мамки (не серверные ) для дальнейшего разгона. стоит ли плптить 1500 за 980 десктопный шестиядерник или можно взятьт за 1000 аналогичный ксеон???. кстати четырехядерные ксеоны выполненные по 32 нм техпроцессу тоже очень интересны в плате разгона и увеличенным до 12 мб кешем. цены на них вполне адекватны для десктопа.
В нете нет ни одного обзора!


Последний раз редактировалось pcd4h 06.06.2010 16:15, всего редактировалось 1 раз.


Партнер
 

Member
Статус: Не в сети
Регистрация: 13.05.2015
Откуда: Синее море...
Фото: 73
COOLERbyPSP писал(а):
ВРМ горят, Г О Р Я Т, причем НЕ на китайских нонеймах.

речь про 2011? а если наколхозить доп. охлаждение врм-а - сирано горят? я просто хочу понять почему пожар. то ли от хилого охлаждения и перегрева, то ли от просчётов где-то в схемотехнике. но блин, неужто все вендоры так прям просчитались...

_________________
3770K/3570K...


 

Member
Предупреждение 
Статус: Не в сети
Регистрация: 12.01.2005
Val10 писал(а):
без всяких защит, отчего нельзя править?

Поиск SPD и перепрошивка ППЗУ модулей ОЗУ #12629632
Поиск SPD и перепрошивка ППЗУ модулей ОЗУ #12628068

_________________
Солдатушки-ребятушки, нашему царю показали фигу. Умрём все до последнего!


 

Member
Статус: Не в сети
Регистрация: 24.02.2016
Откуда: Севастополь
Если стоит однократка, или залоченная еепромка, то нет никаких проблем ее заменить.
p.s. тут это офтоп.

_________________
china lga2011 v1&v2 overclock http://x79.apphb.com


 

Member
Статус: Не в сети
Регистрация: 21.09.2008
Откуда: Казань
Фото: 15
igan,
Пробовал я той программой менять множитель, что ты выше выкладывал. Ничего не получилось, уменьшить можно, а увеличить нет. Не дает мать больше х40 на моем E5-1660 и все тут, хотя cpu-z может показать, что мол уже доступен множитель от х12 до х50. Но по факту только х40. Где то хорошо китайцы залочили.

_________________
Xeon E5-1660@4.4GHz | Huanan X79 v2.46 | 32Gb DDR3-1866 | Gainward Nvidia GTX 1070 | OCZ-VERTEX4 128Gb, SK hynix SC300 mSATA 512GB


 

Member
Статус: Не в сети
Регистрация: 24.02.2016
Откуда: Севастополь
jenyst писал(а):
Где то хорошо китайцы залочили.


турбобуст и спидстеп отключали?
А кнопку FIVR / non turbo ratio (там где руками множительно можно вписывать ) - пробовали?

_________________
china lga2011 v1&v2 overclock http://x79.apphb.com


 

Member
Статус: Не в сети
Регистрация: 21.09.2008
Откуда: Казань
Фото: 15
igan писал(а):
турбобуст и спидстеп отключали?
А кнопку FIVR / non turbo ratio (там где руками множительно можно вписывать ) - пробовали?

Да, все перепробовал и включал и отключал. И в биосе и в самой программе. Руками множитель выставлял и cpu-z даже начинает показывать, что мол может и больше х40, а по факту мать просто не дает больше х40. Уперлась частота на E5-1660 в 4000 Мгц и больше ну ни как не хочет.

_________________
Xeon E5-1660@4.4GHz | Huanan X79 v2.46 | 32Gb DDR3-1866 | Gainward Nvidia GTX 1070 | OCZ-VERTEX4 128Gb, SK hynix SC300 mSATA 512GB


 

Member
Статус: Не в сети
Регистрация: 24.02.2016
Откуда: Севастополь
N1ghtwish писал(а):
И еще вопрос, можно ли в принципе изменять множитель на C602



Это правильный вопрос. Ниже номинала точно можно.
Подождем ответов комрадов с брендовыми матерями на c602.

_________________
china lga2011 v1&v2 overclock http://x79.apphb.com


 

Member
Статус: Не в сети
Регистрация: 26.02.2016
Фото: 171
Может окажется интересным!!!!
разгон E5-2683v3 до 3GHz на все 14 ядер, с помощью "подмены" микрокода - https://forums.anandtech.com/threads/wh ... 647/page-3


 

Member
Статус: Не в сети
Регистрация: 24.02.2016
Откуда: Севастополь
igan писал(а):
, а по факту мать просто не дает больше х40

Скорее всего дело в биосе. https://forums.anandtech.com/threads/what-controls-turbo-core-in-xeons.2496647/page-3 - тут есть инфа: при старте после конфигурирования msr регистров проца, они дальше лочатся. Видимо микрокоды в матери старые и она прописывает макс. множитель 40 в ашем случае.

Программатор spi flash у вас есть?

_________________
china lga2011 v1&v2 overclock http://x79.apphb.com


 

Member
Статус: Не в сети
Регистрация: 21.09.2008
Откуда: Казань
Фото: 15
На хуане вообще чем биос то можно прошить? Ради интереса хотел разблокировать скрытые настройки по этой вот методике, вдруг чего интересного появится. https://forum-ru.msi.com/index.php?topic=85630.0 Но так и не чем залить не удалось. Даже считанный родной не шьется. Не ужели программатор только поможет?

_________________
Xeon E5-1660@4.4GHz | Huanan X79 v2.46 | 32Gb DDR3-1866 | Gainward Nvidia GTX 1070 | OCZ-VERTEX4 128Gb, SK hynix SC300 mSATA 512GB


 

Member
Статус: Не в сети
Регистрация: 09.06.2007
Откуда: 62
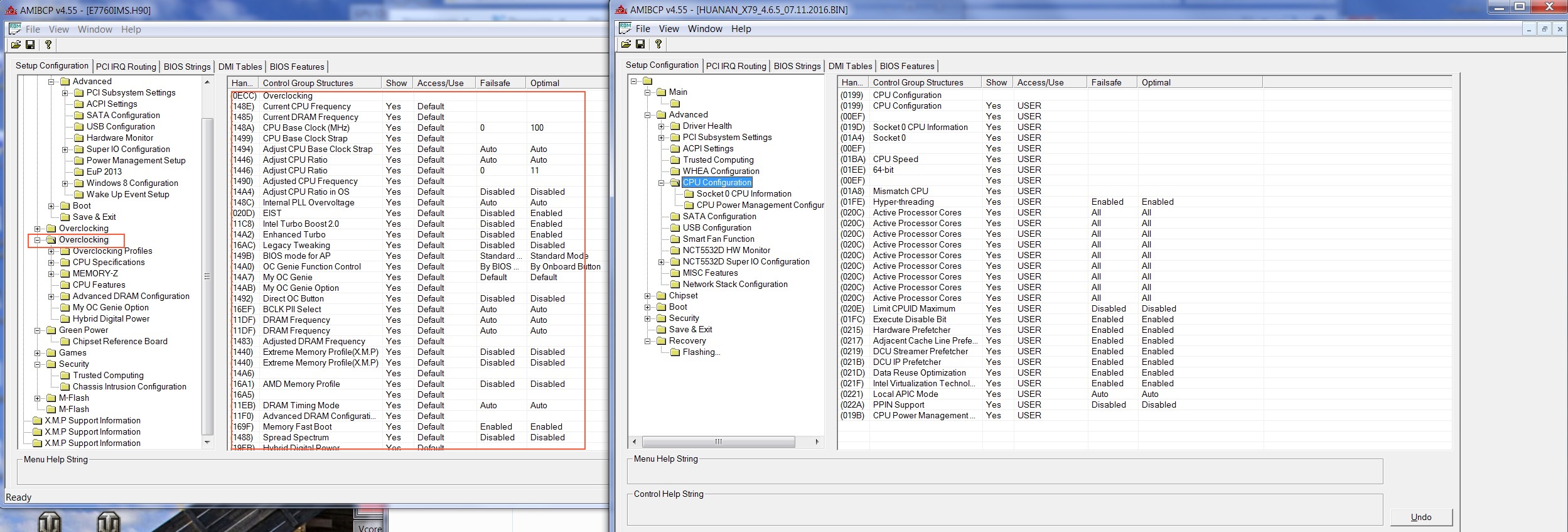
переправил показатели как выше по инструкции - правил и в подразделах, касающихся cpu и памяти, может получится кому проверить заливкой в мать

при сравнении биоса мси и хуаня видно, что у нас не хватает целого раздела для разгона в биосе (и эти показатели не разбросаны по другим вкладкам хуаня)...и тут два варианта - либо включенные настройки родного хуаня биоса позволят разгонять, либо их включение никак не повлияет на разгон.
Тогда выход один - вырезать нужный блок из чужого биоса и вставлять в биос хуаня
инф. как это делается на примере UEFI BIOS
https://habrahabr.ru/post/211574/
https://habrahabr.ru/post/211574/
https://habrahabr.ru/post/211879/
https://habrahabr.ru/post/182676/


Добавлено спустя 4 минуты 30 секунд:
jenyst
из-под доса пробовали с флешки при загрузке?


Вложения:
сравнение биосов.jpg
сравнение биосов.jpg [ 682.79 КБ | Просмотров: 1919 ]
HUANAN_X79_4.6.5_07.11.2016 mod.rar [3.48 МБ]
Скачиваний: 80

_________________
27" ACHIEVA Shimian QH270 IPS 2560x1440; Intel Xeon E5-1650@4.4; Asus Sabertooth X79; 4x4ГБ DDR3 SEC "M378B5173DB0-CK0"@2133МГц; 1080Ti


Последний раз редактировалось miigg 28.01.2017 14:48, всего редактировалось 2 раз(а).
 

Member
Статус: Не в сети
Регистрация: 24.02.2016
Откуда: Севастополь
EvG писал(а):
Может окажется интересным!!!!
разгон E5-2683v3 до 3GHz на все 14 ядер, с помощью "подмены" микрокода - https://forums.anandtech.com/threads/wh ... 647/page-3


Для v3 очень даже интересно. В них есть баг, позволяющий менять множители для турбобуста. Этот баг интел закрыл програмно с помощью микрокодов в биосе.

Добавлено спустя 6 минут 49 секунд:
jenyst писал(а):
Даже считанный родной не шьется. Не ужели программатор только поможет?

Проливка патченных биосов - довольно рискованная процедура, поэтому крайне рекомендую обзавестись программатором. У меня для таких целей есть MiniPro TL866. На али есть варианты по-проще только для spi еепромок\флешек, баксов так за 5-10 (например EZP2010). Пригодится и для правок spd.

К сожалению, мой камень с заблокированным множителем, и мне правки ничего не дадут.

Но если тут будут появляться варианты с добавленными менюшками для разгона - смогу без проблем проверять.

Добавлено спустя 7 минут 15 секунд:
miigg писал(а):
может получится кому проверить заливкой в мать

вечером проверю. А что именно поправили? Микрокоды на месте, все разделы тоже.

_________________
china lga2011 v1&v2 overclock http://x79.apphb.com


 

Member
Статус: Не в сети
Регистрация: 21.09.2008
Откуда: Казань
Фото: 15
igan писал(а):
jenyst
из-под доса пробовали с флешки при загрузке?

Пробовал, не шьется.
igan писал(а):
Проливка патченных биосов - довольно рискованная процедура

Согласен, но думаю, что от включения скрытых настроек ничего случиться не должно. А так да, иметь программатор очень желательно.

_________________
Xeon E5-1660@4.4GHz | Huanan X79 v2.46 | 32Gb DDR3-1866 | Gainward Nvidia GTX 1070 | OCZ-VERTEX4 128Gb, SK hynix SC300 mSATA 512GB


 

Member
Статус: Не в сети
Регистрация: 09.06.2007
Откуда: 62
биосы у нас разные какие-то - то 4 мб, то 8 мб .... вот биос хуаня (слит и проверен программатором) от сюда http://remont-aud.net/pda/board/kondici ... -1-0-36638 ..спс автору, сбросил на почту
Версия BIOS(информация с самого BIOS):
Core Version 4.6.5.4
Compliancy UEFI 2.3.1; PI 1.2
Project Version x79 0.24 x64
Buid Date and Time 07/11/2016 18:28:21

у хуаня 4-мб биос AMIBCP читает какие микрокоды защиты для CPU - вкладка Bios Features, но нет параметров биоса (Setup Configuration, Bios String и т.д.)....у 8 мб есть все вкладки, но не отображаются микрокы в разделе Bios Features ))...
..будем работать с 8 мб биосом, что и выше скидывал igan ....кстати у них одинаковые хеш-суммы)


Вложения:
HUANAN_X79_4.6.5_07.11.2016.rar [3.48 МБ]
Скачиваний: 81

_________________
27" ACHIEVA Shimian QH270 IPS 2560x1440; Intel Xeon E5-1650@4.4; Asus Sabertooth X79; 4x4ГБ DDR3 SEC "M378B5173DB0-CK0"@2133МГц; 1080Ti
 

Member
Статус: Не в сети
Регистрация: 24.02.2016
Откуда: Севастополь
miigg писал(а):
у хуаня 4-мб биос

У вас флешка 25f32?

miigg писал(а):
что и выше скидывал igan ....кстати у них одинаковые хеш-суммы)

Это потому что мне его тоже прислал человек как проверенный. Свой еще не сливал.
Кстати у меня время сборки отличается, а версия совпадает.

_________________
china lga2011 v1&v2 overclock http://x79.apphb.com


 

Member
Статус: Не в сети
Регистрация: 09.06.2007
Откуда: 62
igan
у меня ничего (пока) нет, но очень болею за дело ) ...программатор есть как выше и писали (EZP2010) :-)

_________________
27" ACHIEVA Shimian QH270 IPS 2560x1440; Intel Xeon E5-1650@4.4; Asus Sabertooth X79; 4x4ГБ DDR3 SEC "M378B5173DB0-CK0"@2133МГц; 1080Ti


 

Member
Предупреждение 
Статус: Не в сети
Регистрация: 12.01.2005
jenyst писал(а):
Но по факту только х40. Где то хорошо китайцы залочили.

ixtu?
EvG писал(а):
Может окажется интересным!!!!
разгон E5-2683v3 до 3GHz на все 14 ядер, с помощью "подмены" микрокода - https://forums.anandtech.com/threads/wh ... 647/page-3

enhanced turbo boost был еще на 1150м сокете, очень удивлен, что на LGA2011-3 его нет. А так это здорово, но в моих планах переход на LGA2011-3 только к концу года, хотя, если есть инженерники с высоким множителем в бусте, можно т поторопиться

Добавлено спустя 15 минут 54 секунды:
igan писал(а):
Подождем ответов комрадов с брендовыми матерями на c602.

Брендовые матери на C602 (те же supermicro\HP\Dell) такие же обкастрированные, как и хуанани.

_________________
Солдатушки-ребятушки, нашему царю показали фигу. Умрём все до последнего!


 

Member
Статус: Не в сети
Регистрация: 24.02.2016
Откуда: Севастополь
Слил дампик. Биос и ревизия матери по-свежее.
От ранее выложенного я отличий не нашел.

Маркировка матери - HUANAN X79Z v2.4A
Core Version 4.6.5.4
Compliancy UEFI 2.3.1; PI 1.2
Project Version x79 0.24 x64
Buid Date and Time 09/02/2016 00:37:39

Версия с радиатором на мосфетах (с надписью HUANAN), 2 PCIe x16, 1 PCIe x1, 1 PCI.

Добавлено спустя 5 минут 32 секунды:
HUANAN_X79_4.6.5_07.11.2016 mod.rar
С этим дампом мать завелась.

Вот скрины
http://c2n.me/3GTLVn5
http://c2n.me/3GTLWNr тут левые температуры
http://c2n.me/3GTM3px - здесь ругается на непод. cpu, некоторые пункты дублируюся
http://c2n.me/3GTM77L - здесь появилась возможность ввода множителя. На моем камне ни на что не повлияли.


Вложения:
X79Z_v2.4A.zip [3.42 МБ]
Скачиваний: 91

_________________
china lga2011 v1&v2 overclock http://x79.apphb.com


Последний раз редактировалось igan 28.01.2017 20:53, всего редактировалось 2 раз(а).
 

Member
Статус: Не в сети
Регистрация: 09.06.2007
Откуда: 62
igan
память, ее делители и разгон так понимаем вне регулирования? напряжение на проц., базовая частота не меняется?

_________________
27" ACHIEVA Shimian QH270 IPS 2560x1440; Intel Xeon E5-1650@4.4; Asus Sabertooth X79; 4x4ГБ DDR3 SEC "M378B5173DB0-CK0"@2133МГц; 1080Ti


 

Member
Статус: Не в сети
Регистрация: 24.02.2016
Откуда: Севастополь
miigg писал(а):
память, ее делители и разгон так понимаем вне регулирования? напряжение на проц.,

Не появились регулировки напряжений, делителей и таймингов

miigg писал(а):
базовая частота не меняется?

Тоже не появилась такая менюшка. И даже еслиб появиалсь, то выдирать эту часть нужно с матери, имеющей такойже клокер и pll.

Из под Win fsb меняется также как и на ориг. прошивке.

_________________
china lga2011 v1&v2 overclock http://x79.apphb.com


Показать сообщения за:  Поле сортировки  
Начать новую тему Новая тема / Ответить на тему Ответить  Сообщений: 7394 • Страница 87 из 370<  1 ... 84  85  86  87  88  89  90 ... 370  >
-

Часовой пояс: UTC + 3 часа


Кто сейчас на конференции

Сейчас этот форум просматривают: felix007, hellrazor и гости: 30


Вы не можете начинать темы
Вы не можете отвечать на сообщения
Вы не можете редактировать свои сообщения
Вы не можете удалять свои сообщения
Вы не можете добавлять вложения

Перейти:  
Создано на основе phpBB® Forum Software © phpBB Group
Русская поддержка phpBB | Kolobok smiles © Aiwan