Часовой пояс: UTC + 3 часа




Куратор(ы):   Kopcheniy   



Начать новую тему Новая тема / Ответить на тему Ответить  Сообщений: 23031 • Страница 970 из 1152<  1 ... 967  968  969  970  971  972  973 ... 1152  >
  Пред. тема | След. тема 
В случае проблем с отображением форума, отключите блокировщик рекламы
Автор Сообщение
 
Прилепленное (важное) сообщение

Куратор темы
Статус: Не в сети
Регистрация: 27.07.2015
В данной теме обсуждаются CPU линейки AMD Ryzen 7000 (Zen 4) и 9000 (Zen 5)


В данном топике в полной мере действуют: ПРАВИЛА КОНФЕРЕНЦИИ
Для поддержания внутреннего порядка темы, для облегчения поиска по теме есть ряд внутренних правил (выдержки из основных Правил Конференции в более развёрнутом виде), согласно которым в теме запрещено или не допускается:
1. Обсуждение других процессоров: AMD или Intel ("Zen 2/Zen 3 стоят дешевле, на кой эти Zen 4) и подобные им бессмысленные посты;
2. Коверканье названий процессоров (!!!) (например: Срузен, Руза, Рузина, Кукурузен и так далее). На этом особое внимание. Если вам тяжело переключить раскладку и вместо Ryzen напечатать "Райзен", то не удивляйтесь появлению ЖК за пункт 3.5 Конференции;
3. Фанатство (по типу "Intel тащит лучше, зачем вам эти AMD", "Да за эти деньги лучше взять Core i5-10600K, i5-12400, Ryzen 5 5600" и им подобные посты);
4. Обсуждение СО для данных процессоров разрешается в пределах пары постов, не растягивать на страницы;
5. Обсуждение цен на процессоры, ценовой политики компании (например, "Да зачем он нужен за такие деньги", "А что так дорого?" и подобные возгласы). От таких постов дешевле они не станут, а захламлять тему такими постами лучше никому не станет и практический смысл ветки сносится на "Нет";
6. Размещать посты по типу "Вот тут появился процессор, налетай", "А вот тут дешевле, чем там", "А как мне купить бы этот процессор и где" и подобные им посты;
7. Обсуждать материнские платы или ОЗУ для этих процессоров разрешается в пределах пары постов, не растягивать на страницы;

Расклад такой: весь оффтоп/флуд, который не имеет отношения к теме (повторюсь - это посты про цены, посты о том, где и как лучше достать и другие вопросы из списка выше) будет удаляться с предупреждением. Для рецидивистов, которые с первого/второго раза не понимают, будет прямое обращение к модератору за ЖК от 2-х недель и до месяца. Если и это не будет помогать, то запрет на постинг в теме.

Приветствуется:
1. Публикация полезных ссылок на обзоры (для дальнейшего занесения в шапку), интересных технических составляющих этих процессоров (расположения кристаллов, вскрытие и прочие технические нюансы);
2. Личные/субъективные ощущения/мнения от перехода или смены на это семейство процессоров, можно даже кратки мини-обзор напечатать с пояснением температур, используемой конфигурации и прочее;
3. Публикация разгона данных процессоров (если будет много таких, то можно будет сделать такую же статистику с занесением в Google-таблицы)

Вводная информация о процессорах AMD Ryzen 7000 (Zen 4)
Преемник успешной архитектуры Zen 3, выпущенной в 2020 году, Zen 4, выглядит многообещающе - на самом деле AMD обещает «совершенно новую архитектуру» с соответствующей производительностью. Первые официальные тесты указывают на значительные улучшения в игровой и вычислительной производительности.
Что AMD обещает нам с переходом на Ryzen 7000:
  • Лидерство в игровой производительности 1080p;
  • Новый 5-нм техпроцесс TSMC;
  • Поддержка памяти DDR5 и PCI-E 5.0;
  • Микроархитектура Zen 4 обеспечивает улучшение IPC на 13% по сравнению с Zen 3;
  • Повышение энергоэффективности на величину вплоть до 49% (в сравнении Ryzen 9 7950X vs Ryzen 9 5950X);
  • Более высокие пиковые частоты для большинства моделей - до 5,7 ГГц на Ryzen 9 7950X;
  • Кэш L2 на ядро увеличен вдвое, до 1 МБ;
  • Добавлена поддержка инструкций AVX-512 (VNNI)
  • Новые материнские платы с чипсетами X670E (Extreme) / X670 / B650E / B650 (пока только с памятью DDR5)
  • Мощность старших процессоров теперь составляет 170 ватт с возможностью увеличения до 230 (штатно)
  • Новый 6-нм кристалл ввода-вывода от TSMC (IOD);
  • Теперь все процессоры новой линейки будут иметь встроенную графику на RDNA2, при этом отдельное семейство G-процессоров продолжит выпускаться


Характеристики AMD Ryzen 7000
#77
Характеристики AMD Ryzen 9000
#77

Обзоры AMD Ryzen 9000
Ryzen 9 9950X
Techpowerup
Hardwareluxx
Tom's Hardware
Hardware Unboxed
Gamers Nexus
3DNews

Ryzen 9 9900X
Techpowerup
Gamers Nexus

Ryzen 7 9800X3D
Gamers Nexus
Hardware Unboxed
Der8auer
Techpowerup
Guru3D

Ryzen 7 9700X
Techpowerup
Hardwareluxx
Tom's Hardware
Gamers Nexus
Hardware Unboxed
3DNews

Ryzen 5 9600X
Techpowerup
Hardwareluxx
Tom's Hardware
Hardware Unboxed


Шапка находится в стадии оформления! Информация по процессорам будет добавляться по мере поступления. Предложения и замечания просьба адресовать куратору

Перед сменой процессора на оный с 3D-кэшем настоятельно рекомендуется обновить BIOS материнской платы до последней версии, во избежание перегрева отдельных модулей новинок!!!

Решение проблемы с парковкой ядер.

Запрет на постинг в теме для следующих участников Конференции - Ловкий сержант Sitronix - допускаются только вопросы, до 1 нарушения.

_________________
GTS250>HD5870>HD6850>GTX560>HD6950@6970>GTX660Ti>R9 280X>RX470>GTX1070>RTX3050>RTX3060Ti>RTX3080Ti>RTX4070Ti


Последний раз редактировалось Varg 23.09.2025 12:01, всего редактировалось 23 раз(а).
Добавлены обзоры



Партнер
 

Member
Статус: Не в сети
Регистрация: 20.08.2011
Откуда: Рязань
Фото: 0
HertZ писал(а):
Это не совсем как у интела, где нет такого понятия как фикс частот и есть только адаптив, но близко к тому

Как это нету, есть там фикс :roll:

_________________
Palit RTX 5090 GameRock OC; AMD Ryzen 7 9800X3D; MSI MPG X870E EDGE TI WIFI; be quiet! DARK POWER PRO 12 1500W; Samsung Odyssey OLED G8 G80SD


 

Заблокирован
Заблокирован
Статус: Не в сети
Регистрация: 27.02.2007
Откуда: Москва
Фото: 113
tolikmixx писал(а):
HertZ писал(а):
Это не совсем как у интела, где нет такого понятия как фикс частот и есть только адаптив, но близко к тому

Как это нету, есть там фикс :roll:

Нет там его и уже очень давно. То, что ты называешь «фиксом», это просто загон системы в условия, в которых есть лишь одна максимальная частота, не зависящая от типа нагрузки. Но это всё еще динамический буст, просто он так настроен, что для кого-то выглядит как «фикс».

Ты не можешь на интеле поставить фиксированную частоту, не прибегая к костылям. Она всегда будет меняться. На АМД - можешь. Поставил BCLK 100 и множитель 50 и у тебя всегда 5000 МГц. На интеле не так. Там ты задаешь максимальный множитель, а частота по прежнему будет меняться от 400 МГц и вплоть до твоих 5000. Изменить это можно только отрубанием кучи механизмов, которые этим занимаются, и то у тебя нет возможности заставить процессор не сбрасывать частоту никогда вообще. Один маленький перегрев и будет срыв покровов. :)

_________________
EPYC 4585PX (Csh -15 max, -32 high) / MO-RA 420 / x870e Extreme / RX6900XT & RTX5090 OC / 2x48G Trident Z5 @ 6400C28 (Vdd 1.6 Vddq 1.45 SoC 1.25 VDDP 1.0)


 

Advanced member
Статус: Не в сети
Регистрация: 28.12.2006
HertZ писал(а):
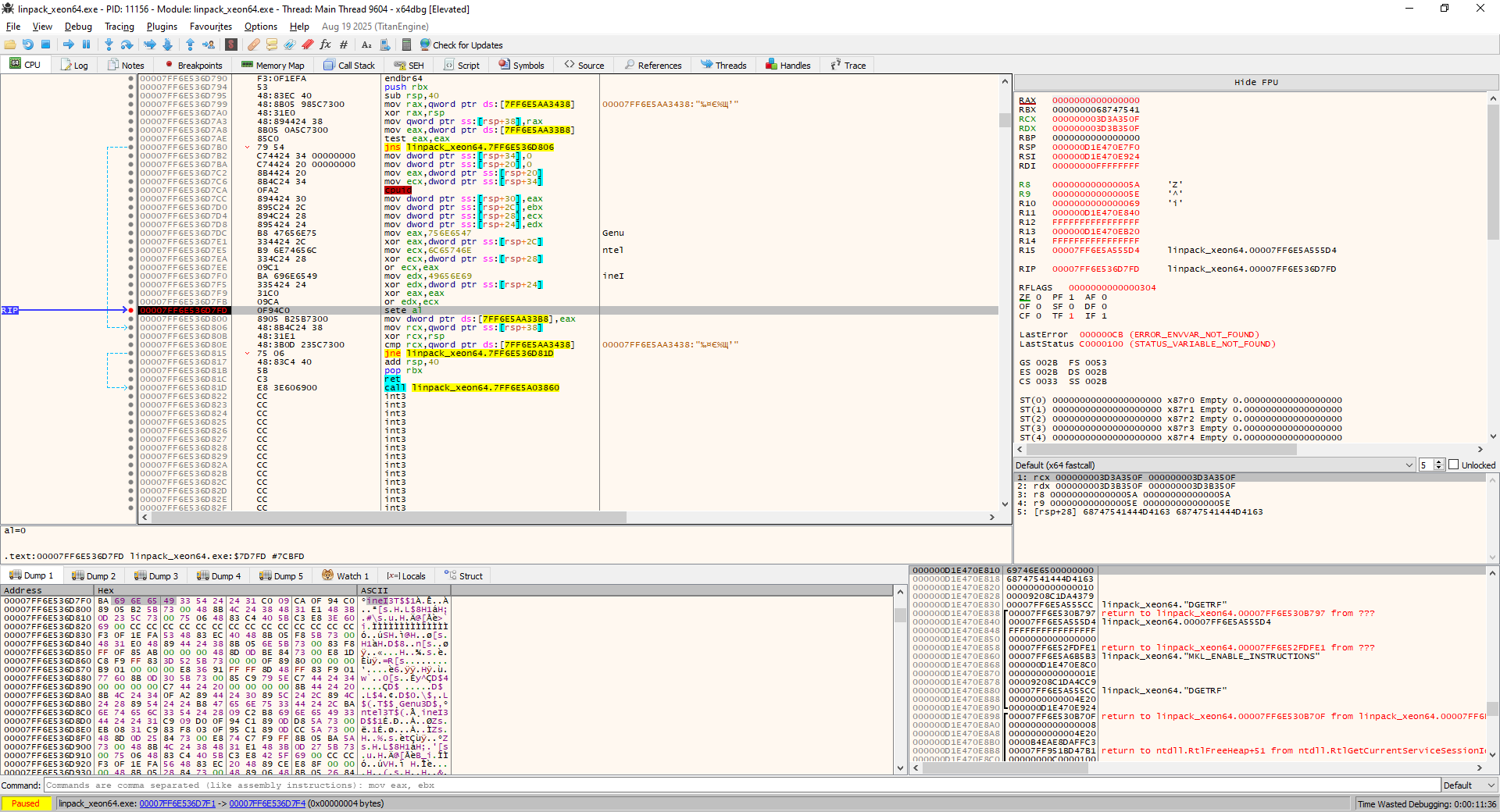
Касательно линпака того, который два терафлопса рисует. Откатил обычные GenuineIntel правки и подпись файла по прежнему не проходит валидацию. Хэш кодовых секций не совпадает с тем, который Интел изначально подписывала, так что там действительно поправлено что-то ещё, помимо распознавания процессора. Нужен оригинал бинарного файла той же версии для побайтового сравнения, чтобы понять, что именно. Если у кого есть, было бы полезно.

LINPACK можно скачать тут - https://www.intel.com/content/www/us/en/developer/articles/technical/onemkl-benchmarks-suite.html
файл - \w_onemklbench_p_2025.2.0_531\benchmarks_2025.2\windows\compiler\bin\libiomp5md.dll
нужно скопировать в папку c файлом - \w_onemklbench_p_2025.2.0_531\benchmarks_2025.2\windows\share\mkl\benchmarks\linpack\linpack_xeon64.exe

В файле linpack_xeon64.exe есть 3 проверки процессора инструкцией CPUID

  • Первая ищет процессор Intel и если не находит, то не даёт запустить бенчмарк и выводит сообщение:
    This binary version of the SMP LINPACK benchmark is optimized for and runs on only genuine Intel processors
    Вложение:
    onlyIntel.png
    onlyIntel.png [ 13.4 КБ | Просмотров: 1581 ]
    Вложение:
    Intel1.png
    Intel1.png [ 277.02 КБ | Просмотров: 1581 ]

  • Вторая ищет процессор Intel и если не находит, то блокирует выбор инструкций через переменную MKL_ENABLE_INSTRUCTIONS
    Цитата:

    Вложение:
    Intel2.png
    Intel2.png [ 281.79 КБ | Просмотров: 1581 ]

  • Третья ищет процессор AMD и если находит, то выбирает инструкции FMA3, а если не находит то SSE4.2
    Вложение:
    amd1.png
    amd1.png [ 281.63 КБ | Просмотров: 1581 ]

Если убрать только первую проверку процессора, заменив sete al на mov al,1 тогда бенчмарк запустится, но будет использовать только инструкции FMA3
Если убрать первую и вторую проверку, заменив sete al на mov al,1, тогда заработает переменная MKL_ENABLE_INSTRUCTIONS и через неё можно указать используемые бенчмарком инструкции.
Возможные варианты
MKL_ENABLE_INSTRUCTIONS=AVX512
MKL_ENABLE_INSTRUCTIONS=AVX512_E1
MKL_ENABLE_INSTRUCTIONS=AVX512_E2
MKL_ENABLE_INSTRUCTIONS=AVX512_E3
MKL_ENABLE_INSTRUCTIONS=AVX512_E4
MKL_ENABLE_INSTRUCTIONS=AVX2
MKL_ENABLE_INSTRUCTIONS=AVX2_E1
MKL_ENABLE_INSTRUCTIONS=AVX
MKL_ENABLE_INSTRUCTIONS=SSE4_2

Указать переменную можно в bat файле runme_xeon64.bat с таким содержанием:
runme_xeon64.bat
Код:
@echo off

SETLOCAL

set OMP_PLACES=CORES
set OMP_PROC_BIND=TRUE
set MKL_DYNAMIC=FALSE
set OMP_NUM_THREADS=16
set MKL_ENABLE_INSTRUCTIONS=AVX512

linpack_xeon64.exe lininput_xeon64.txt

ENDLOCAL

pause

а также нужно создать текстовый файл с настройками бенчмарка - lininput_xeon64.txt:
lininput_xeon64.txt
Код:
Shared-memory version of Intel(R) Distribution for LINPACK* Benchmark. *Other names and brands may be claimed as the property of others.
Sample data file lininput_xeon64.
1           # number of tests
30600       # problem sizes
30600       # leading dimensions
3           # times to run a test
1           # alignment values (in KBytes)

Если первые две проверки определили процессор как Intel, то третья проверка не выполняется.


Вложения:
LINPACK_AMD.zip [2.84 МБ]
Скачиваний: 33
 

Заблокирован
Заблокирован
Статус: Не в сети
Регистрация: 27.02.2007
Откуда: Москва
Фото: 113
Guzz, где скачать знаем, так что покопаюсь там. Всё же речь о конкретном файле и том как он себя ведет.

А именно, обрабатывает наличие SMT, хотя в официальной документации сказано что наилучшие результаты при выключенном SMT:

Вложение:
IMG_3106.jpeg
IMG_3106.jpeg [ 1009.36 КБ | Просмотров: 1550 ]


Что вполне логично, учитывая насколько оно оптимизировано, и подтверждается практикой. А тут я вижу что оно само биндит по одному потоку на ядро, чего скачанный с сайта бинарник у меня не делает. :dntknw: Короче, хрень какая-то, лучше самому скачивать оригинал и самому же его патчить, а не качать всякую левую ерунду.

Добавлено спустя 1 час 14 минут 50 секунд:
HertZ писал(а):
Но в целом работает вполне вменяемо, тут главное не перестараться.

Хотя особо и не получится перестараться, по крайней мере на этой матери. Просадка Vcore у этого Hero просто анекдот. :D С 1.32 махом до 1.288 и это LLC8. :facepalm: Как хуанан подвальный какой-то, зато понтами и вайфаями обвешано по самые уши. Так что удачи на этом что-то стабилизировать на высоких Vcore, когда оно их дать тупо не может. Ставишь 1.3V, а получаешь по факту 1.27V, я такой адской хрени даже на самом дешевом железе не видел. :D Так-то для каких-нибудь 5500/5600 достаточно, но если хочешь 5600/5600, то там самому слабому ядру надо чтобы было 1.3, а ставить ради этого 1.35, чтобы оно до 1.3 просело - это такое себе решение… :crazy:

Ладно, поживем пока с тем что есть, ибо 1.3 с прокладкой до 1.27 пока хватит для разумной реализации потанцевала, но заметка на будущее. Надо было брать тот асрок. Давняя нелюбовь к асусу была оправданной. Не зря мне в 2008 году асус покалечило молнией, попавшей в телефонную линию. Не любит Господь эту языческую контору.

_________________
EPYC 4585PX (Csh -15 max, -32 high) / MO-RA 420 / x870e Extreme / RX6900XT & RTX5090 OC / 2x48G Trident Z5 @ 6400C28 (Vdd 1.6 Vddq 1.45 SoC 1.25 VDDP 1.0)


Последний раз редактировалось HertZ 14.10.2025 5:06, всего редактировалось 8 раз(а).

 

Junior
Статус: Не в сети
Регистрация: 12.10.2025
npa4ka писал(а):
Когда поставите тогда и будет смысл дальше ковырять.

Проблема отключения буста на ноутбучных цп в низкой базовой частоте. СЛИШКОМ низкой. Даже встройка иногда может упираться.


Поставил еще одну плашку оперативы, стало 32 гб в двухканале. Я не знаю как это работает, мне казалось, что оператива не играет такой роли, но производительность именно в играх выросла ровно в 2 раза. Где было 30 фпс - стало 60. Просто нереальный буст, я такого не ожидал. Теперь спокойно могу играть в игры года до 2015-2017, а мне это и надо было. Благо, для новинок есть хороший стационарник.
Кстати, проц стал чаще держать частоту 3800, во время игры до 1400 теперь и не падает вроды бы. Чудеса.


Последний раз редактировалось Vitash007 13.10.2025 17:15, всего редактировалось 1 раз.

 

Заблокирован
Заблокирован
Статус: Не в сети
Регистрация: 27.02.2007
Откуда: Москва
Фото: 113
Vitash007 писал(а):
Я не знаю как это работает, мне казалось, что оператива не играет такой роли, но производительность именно в играх выросла ровно в 2 раза. Где было 30 фпс - стало 60. Просто нереальный буст, я такого не ожидал.

Господи, да что в этом такого удивительного. У тебя шина памяти расширилась в два раза. С чего бы видеочипу, который был памятью задушен, не ускориться в два раза? Всякие донные видяхи не просто так режут именно по шине памяти, это сделать легко и этого нельзя компенсировать разгоном.

Vitash007 писал(а):
Кстати, проц стал чаще держать частоту 3800, во время игры до 1400 теперь и не падает вроды бы. Чудеса.

Видеоядро тормозило из-за памяти. Поэтому процессору было нечем заняться и он спал.

_________________
EPYC 4585PX (Csh -15 max, -32 high) / MO-RA 420 / x870e Extreme / RX6900XT & RTX5090 OC / 2x48G Trident Z5 @ 6400C28 (Vdd 1.6 Vddq 1.45 SoC 1.25 VDDP 1.0)


 

Member
Статус: Не в сети
Регистрация: 07.12.2019
Фото: 1
Доброй ночи.
Ситуация следующая.
Перешёл с 5700x3d на 9700х (ddr5 6000 cl 30), включил pbo +200 mhz, курва - 20, включил expo. Во всех тестах я король - 900 в singlcore и 9000 multicore. Все тесты стабильности прогнал от аида64 и осст до linx и у-кранч.

Но внезапно в своей игре (arma reforger) получаю fps меньше, примерно на 20, чем на 5700x3d.

Установлена Windows 11 25h2 (последняя версия), драйвера обновлены.

Что может так в игре снижать fps? Пока думаю на win 11 25h2. В стоке без разгона запускал - так же в сценах где на 5700х3д было 68 фпс, сейчас 47.


 

Member
Статус: Не в сети
Регистрация: 20.08.2011
Откуда: Рязань
Фото: 0
Hunter_on_deer писал(а):
Что может так в игре снижать fps?

Отсутствие 3d кэша :?:
HertZ писал(а):
Ты не можешь на интеле поставить фиксированную частоту, не прибегая к костылям. Она всегда будет меняться. На АМД - можешь. Поставил BCLK 100 и множитель 50 и у тебя всегда 5000 МГц. На интеле не так

Ну хз, что там у тебя были за проблемы с настройками на интеле, но фикс там делается очень легко и с минимумом настроек и частоты держатся без падений, разве что упрешься в температурный лимит, но это уже защита от дурака :-)

_________________
Palit RTX 5090 GameRock OC; AMD Ryzen 7 9800X3D; MSI MPG X870E EDGE TI WIFI; be quiet! DARK POWER PRO 12 1500W; Samsung Odyssey OLED G8 G80SD


 

Advanced member
Статус: Не в сети
Регистрация: 30.04.2013
Откуда: Москва
Фото: 0
Hunter_on_deer писал(а):
Доброй ночи.
Ситуация следующая.
Перешёл с 5700x3d на 9700х (ddr5 6000 cl 30), включил pbo +200 mhz, курва - 20, включил expo. Во всех тестах я король - 900 в singlcore и 9000 multicore. Все тесты стабильности прогнал от аида64 и осст до linx и у-кранч.

Но внезапно в своей игре (arma reforger) получаю fps меньше, примерно на 20, чем на 5700x3d.

Установлена Windows 11 25h2 (последняя версия), драйвера обновлены.

Что может так в игре снижать fps? Пока думаю на win 11 25h2. В стоке без разгона запускал - так же в сценах где на 5700х3д было 68 фпс, сейчас 47.

винда менялась?

_________________
AM5 R7 7700=6050Mhz air WR
AM4 R7 1700X=4500Mhz,R7 2700X=4711Mhz,R7 3800X=4900Mhz,R7 5700X=5300Mhz


 

Member
Статус: Не в сети
Регистрация: 22.06.2003
Фото: 5
Hunter_on_deer писал(а):
Но внезапно в своей игре (arma reforger) получаю fps меньше, примерно на 20, чем на 5700x3d.

Вполне возможный результат, "магия" 3d кэша. Попробуй тайминги на память ужать, expo оставляет третичные тайминги в расслабленном состоянии, должно чутка помочь.


 

Advanced member
Статус: Не в сети
Регистрация: 28.12.2006
HertZ писал(а):
А именно, обрабатывает наличие SMT

Это зависит от настроек.
Если SMT включен, а linpack_xeon64.exe запустить без настроек, то количество потоков будет ограничено количеством ядер, но привязки потоков к ядрам не будет и из-за этого производительность скорее всего будет ниже.
Для привязки потоков нужно задать переменные:
OMP_PLACES=CORES
OMP_PROC_BIND=TRUE

Если количество потоков выставить равным количеству потокам процессора переменной:
OMP_NUM_THREADS=16
то дополнительно нужно задать ещё одну переменную чтобы количество потоков не снижалось до количества ядер:
MKL_DYNAMIC=FALSE

HertZ писал(а):
Короче, хрень какая-то, лучше самому скачивать оригинал и самому же его патчить, а не качать всякую левую ерунду.

Эту версию - https://downloadmirror.intel.com/861560/w_onemklbench_p_2025.2.0_531.zip
патчить так
  • Разблокировка запуска на AMD с использованием инструкций FMA3
    заменить байты в linpack_xeon64.exe
    0F 94 C0 48 8B 4C 24 48
    на
    B0 01 90 48 8B 4C 24 48
     
  • Разблокировка выбора инструкций через переменную MKL_ENABLE_INSTRUCTIONS
    заменить байты в linpack_xeon64.exe
    49 33 54 24 24 31 C0 09 CA 0F 94 C0
    на
    49 33 54 24 24 31 C0 09 CA B0 01 90


 

Заблокирован
Заблокирован
Статус: Не в сети
Регистрация: 27.02.2007
Откуда: Москва
Фото: 113
tolikmixx писал(а):
Hunter_on_deer писал(а):
Что может так в игре снижать fps?

Отсутствие 3d кэша :?:
HertZ писал(а):
Ты не можешь на интеле поставить фиксированную частоту, не прибегая к костылям. Она всегда будет меняться. На АМД - можешь. Поставил BCLK 100 и множитель 50 и у тебя всегда 5000 МГц. На интеле не так

Ну хз, что там у тебя были за проблемы с настройками на интеле, но фикс там делается очень легко и с минимумом настроек и частоты держатся без падений, разве что упрешься в температурный лимит, но это уже защита от дурака :-)

У меня нет и не было никаких «проблем». Это просто ты не совсем понимаешь, увы, о чем разговор идёт, и как работает твоё железо. :)

Нет на интеле фикса. Его просто не существует вот уже лет десять как на всех решениях, которые с тех пор поставлялись и поставляются. То, что ты считаешь «фиксом», это просто имитация. Турбобуст и вся инфраструктура вокруг него никуда не девается и продолжает работать, что бы ты ни делал. Процессоры интела просто не умеют работать иначе как в режиме динамической частоты. Даже если ты его заставишь работать на максимальной частоте и поверишь в то, что это фикс, фиксированной частотой это не станет. Так же как окно командной строки не является «досом», как некоторые упорото упорно называют любую консоль, несмотря на то что фон черный и буковки белые.

_________________
EPYC 4585PX (Csh -15 max, -32 high) / MO-RA 420 / x870e Extreme / RX6900XT & RTX5090 OC / 2x48G Trident Z5 @ 6400C28 (Vdd 1.6 Vddq 1.45 SoC 1.25 VDDP 1.0)


Последний раз редактировалось HertZ 14.10.2025 2:22, всего редактировалось 4 раз(а).

 

Advanced member
Статус: Не в сети
Регистрация: 30.03.2017
Откуда: Москва/Вешняки
Фото: 11
Hunter_on_deer писал(а):
Но внезапно в своей игре (arma reforger) ..., драйвера обновлены.
до кучи те
1/ Процессоры Intel Core 13th/14th Gen (Raptor Lake-S/Raptor Lake-S Refresh - LGA1700) #18588271 + 2/ если радеон( и игра старая dx11 и ниже) можно пробовать Radeon Software для Windows и Linux [25.9.2 от 18 сентября] #18160684 последние дрова под это дело 23.12.1 Radeon Software для Windows и Linux [25.9.2 от 18 сентября] #18341206
Hunter_on_deer писал(а):
это не мне же?
тебе тебе


Последний раз редактировалось BOBKOC 14.10.2025 15:18, всего редактировалось 1 раз.

 

Заблокирован
Заблокирован
Статус: Не в сети
Регистрация: 27.02.2007
Откуда: Москва
Фото: 113
Кто пробовал делать даунгрейд на старые версии, до выхода нового трояна? Это AGESA который. Просто все в упор трындят, что «эта нивазможна» и «только программатором». Не стал слушать, воткнул флэшку и попробовал прошить флэшбеком. Залилось. Даунгрейднулось. О_о Во всяком случае, номера версий показывает ожидаемые, мучить пока не пробовал, спать пора.

_________________
EPYC 4585PX (Csh -15 max, -32 high) / MO-RA 420 / x870e Extreme / RX6900XT & RTX5090 OC / 2x48G Trident Z5 @ 6400C28 (Vdd 1.6 Vddq 1.45 SoC 1.25 VDDP 1.0)


 

Member
Статус: Не в сети
Регистрация: 07.12.2019
Фото: 1
Remarc менялась, под чистую, с полным форматированием и установкой новой


Gwyn да, попробую. Но самое интересное, что игра по тестам с интернета не чувствительная к x3d, именно из-за этого я и перешёл на цп без x3d.


BOBKOC это не мне же?)


Почему то да же в сравнения на YouTube между 5700x3d против 9700х - в пользу последнего везде прирост значительный.


 

Заблокирован
Заблокирован
Статус: Не в сети
Регистрация: 27.02.2007
Откуда: Москва
Фото: 113
Hunter_on_deer, эти результаты тестов в интернете часто от балды придумываются вообще. По крайней мере, ко всему что видишь на ютубе и прочих соцсетях стоит относиться именно так, и никак иначе.

_________________
EPYC 4585PX (Csh -15 max, -32 high) / MO-RA 420 / x870e Extreme / RX6900XT & RTX5090 OC / 2x48G Trident Z5 @ 6400C28 (Vdd 1.6 Vddq 1.45 SoC 1.25 VDDP 1.0)


 

Advanced member
Статус: В сети
Регистрация: 29.03.2017
Hunter_on_deer писал(а):
да же в сравнения на YouTube

>90% там откровенный мусор. Без понимания вопроса только вводят в заблуждение.

Впрочем, разница у вас неправильная, может что-то где-то ещё поменялось или работает не как задумано.

_________________
https://docs.google.com/spreadsheets/d/1QpzbIzmoE3ntu6XvpchHspxqA0o6FPxc63_diTelzXw


 

Member
Статус: Не в сети
Регистрация: 15.08.2017
Фото: 156
HertZ писал(а):
Кто пробовал делать даунгрейд на старые версии, до выхода нового трояна? Это AGESA который

Не пробовал. Нет нужды. Через полгода - год обновлюсь. А так версия от марта 2025 всем устраивает, поэтому не вижу смысла.
HertZ писал(а):
Просто все в упор трындят, что «эта нивазможна» и «только программатором»

А оно вообще так написано на сайте АСУС (п/п. 3) :-) :
Написяно на сайте АСУС
79553

_________________
Ryzen 9 9950X + CNPS20X | Strix B650E-E Gaming | Patriot Viper Venom 2x32 | 5070 Ti GameRock| LL SX1200P | Phanteks Enthoo Pro II


 

Member
Статус: Не в сети
Регистрация: 07.12.2019
Фото: 1
Gwyn Remarc решение нашел. вкл. в биосе Zen 5 gaming optimisation.


 

Member
Статус: Не в сети
Регистрация: 22.06.2003
Фото: 5
Hunter_on_deer писал(а):
Gwyn Remarc решение нашел. вкл. в биосе Zen 5 gaming optimisation.

Настолько сильно изменился fps в игрушке? Именно от этой настройки и эффект повторяемый? Странно.


Показать сообщения за:  Поле сортировки  
Начать новую тему Новая тема / Ответить на тему Ответить  Сообщений: 23031 • Страница 970 из 1152<  1 ... 967  968  969  970  971  972  973 ... 1152  >
-

Часовой пояс: UTC + 3 часа


Кто сейчас на конференции

Сейчас этот форум просматривают: Agiliter, felix007, murkok5 и гости: 19


Вы не можете начинать темы
Вы не можете отвечать на сообщения
Вы не можете редактировать свои сообщения
Вы не можете удалять свои сообщения
Вы не можете добавлять вложения

Перейти:  
Создано на основе phpBB® Forum Software © phpBB Group
Русская поддержка phpBB | Kolobok smiles © Aiwan