Часовой пояс: UTC + 3 часа




Начать новую тему Новая тема / Ответить на тему Ответить  Сообщений: 61740 • Страница 1869 из 3087<  1 ... 1866  1867  1868  1869  1870  1871  1872 ... 3087  >
  Пред. тема | След. тема 
В случае проблем с отображением форума, отключите блокировщик рекламы
Автор Сообщение
 
Прилепленное (важное) сообщение

Junior
Статус: Не в сети
Регистрация: 01.01.2011
В данной теме обсуждаются CPU линейки AMD FX второго поколения "Vishera" (микроархитектура Piledriver)!
Саннивейл, Калифорния -10/23/2012 Компания AMD (NYSE: AMD) анонсировала новое поколение процессоров серии FX
FAQ на первой странице темы Перед заданием какого-либо вопроса читать обязательно!
Мысли I.N. про "многопоточность новейших игр"
http://forums.overclockers.ru/viewtopic.php?f=2&p=13479188#p13479188
Полезные ссылки:
>> Статистика разгона FX: На что можно рассчитывать в случае разгона какой-то модели FX на конкретной плате и с конкретным охлаждением.
>> FAQ: Какой процессор будет оптимальным для моих задач? (часть 2)
>> Выбор и обсуждение материнской платы под процессоры AMD Socket AM3+
>> Выбор оперативной памяти DDR III для AMD.
>> Температура процессоров AMD
>> Выбор воздушного кулера для процессора - скорая помощь новичкам и бывалым + FAQ

ПРАВИЛА КОНФЕРЕНЦИИ и Правила форума "Процессоры" читать и соблюдать обязательно!


Последний раз редактировалось Хитрый John 30.01.2019 17:35, всего редактировалось 22 раз(а).
Поджал шапку



Партнер
 

Member
Статус: Не в сети
Регистрация: 29.06.2015
Откуда: Msk never sleep
Фото: 98
Prof
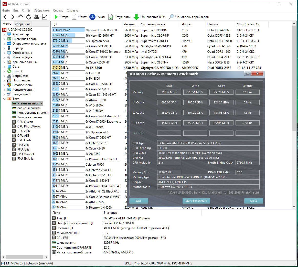
Я же не на 5.3 сравнивал,или не дошло?)
твой скрин
#77

_________________
Греется🔥значит работает.
Термопасту наносят ни как нутелу в гостях, а как черную икру теще на бутерброд 😎


 

Member
Статус: Не в сети
Регистрация: 30.08.2015
Откуда: Москва
Фото: 42
Enkvar писал(а):
Prof
Я же не на 5.3 сравнивал,или не дошло?)


просто я ещё не всё подравнял,позже на свежей аиде проверю снова

michernov писал(а):
попробуй всё ж пятый тайминг (вместо 37) поставить на 39 (сумма 3-го + 4-го)


ну чего стало лучше,снизил частоту ,тайминг 4й убавил ,подровнял :D

и вот на аиде 5.30 больше 31 тыс


Вложения:
0.PNG
0.PNG [ 427.09 КБ | Просмотров: 896 ]

_________________
Ryzen 7 5800x(4.7Ггц)
ASUS PRIME X470-PRO
PVS 3800Мгц(15-14-14-28-1Т)
Red Devil 6600 XT 2800/2150
Cooler Master Silent Pro M2 RSA00-SPM2D3-EU
 

Member
Статус: Не в сети
Регистрация: 14.11.2015
Откуда: Слоним! РБ
Фото: 102
Давайте скинемся на подарок "Расчёску" для суперовера , если много получится то может и в парикмахерскую хватит. :lol:

_________________
Asus Z170-A/6600k 4,8Ггц/DDR4 2700/8Gb/1060/6Gb/SSD128Gb/1000W


 

Member
Статус: Не в сети
Регистрация: 14.03.2006
Фото: 46
M_E_L ну вот их в каментах спецом ср..шь а они на это внимание не обращают!!!!ну как таким можно быть криворуким дном? :shock:

_________________
AMD R5 5600X GYGABYTE B550 AORUS PRO V2 BALLISTIX 4X8 3600 32GB KINGSTON KC2500 250GB ssd intel 512 gb ASUS STRIX 1060 6GB HDD 4ШТ чифтек CTG-650C


 

Member
Статус: Не в сети
Регистрация: 16.04.2013
Фото: 0
M_E_L Щас в 2016 модно сравнивать 6700к и 8350, а то что между ними несколько лет разницы это норма.

_________________
AMD Ryzen 9 9950X3D/Gigabyte Aorus Elite RX 9070XT


 

Moderator
Статус: Не в сети
Регистрация: 08.03.2010
Откуда: Орел/нерезиновс
Фото: 0
-bender- у амд больше и нечего сравнивать

_________________
#nfswnotdead
13900k/b760prors/48gb/5080/750W/Вода
для FX уже больше 8гб и не нужно у меня для этого есть пару SSD по 60 гигов(С)Prof


 

Member
Статус: Не в сети
Регистрация: 14.11.2015
Откуда: Слоним! РБ
Фото: 102
qefir писал(а):
-bender- у амд больше и нечего сравнивать

Пока это все общее предположение.

не найду уже. Интел сравнивал инженерный версии, и офф каменты были типо:"В случае чего мы можем тоже повысить кол-во ядер, и нагнём." В Китае уже есть инженерные версии с недопилеными частотами + тесты в реале. Но частоты не равны.

_________________
Asus Z170-A/6600k 4,8Ггц/DDR4 2700/8Gb/1060/6Gb/SSD128Gb/1000W


 

Member
Статус: Не в сети
Регистрация: 21.06.2008
Откуда: Минск
Фото: 28
M_E_L не, чет он совсем обнаглел уже: скинь ему примеры тестов, еще и ссылки на них запили еще и расскажи как тестить с какими тестами.
Кто тут видеоблохир спрашивается, зритель или он сам?

_________________
b550 strix-f 3405 \ 5700x3d@4200 - z06d \ BL16G30C15U4B rev B SR@3800:1900 16-19-19-19-32-51-1T \ Asus TUF 7800XT \ montech titan 850 \ montech 903


 

Member
Статус: Не в сети
Регистрация: 14.11.2015
Откуда: Слоним! РБ
Фото: 102
HIV359 таким лохом и в Мир. :haha:

_________________
Asus Z170-A/6600k 4,8Ггц/DDR4 2700/8Gb/1060/6Gb/SSD128Gb/1000W


 

Member
Статус: Не в сети
Регистрация: 03.10.2007
Откуда: Ufa
Фото: 130
Prof писал(а):
ну 31 тыс нет ,но всё же во всём остальном достижение
NBcore-2800 ,HT-2800 ,шина 234 ,память 2500 (10-12-11-28-37-1T)

1) А теперь ТМ5 в студию на этих настройках!
2) Запускаем любую современную игру нар 8 потоков с полным графоном/фулл-хд и получаем на твоих убогих 2*4 sr на 2500МГцах фпс дегранней и ниже, чем на 2*8 1600. :facepalm: Бесполезный разгон годящийся только для синтетики и писькомерства, ни в работе ни в актуальных играх такой детский объем уже давно не годятся. У тебя от того ларка и фризила в твоих видосах, что памяти не хватает.


 

Member
Статус: Не в сети
Регистрация: 14.11.2015
Откуда: Слоним! РБ
Фото: 102
C_i_t_r_u_s да хватит вам уже!! Новый год на носу, и ZEN скоро. Я уже железо кинул на продажу. :oops: Жду всех клиентов в кучу.

_________________
Asus Z170-A/6600k 4,8Ггц/DDR4 2700/8Gb/1060/6Gb/SSD128Gb/1000W


 

Member
Статус: Не в сети
Регистрация: 16.04.2013
Фото: 0
Все никак не могу понять, почему проц гоняет 1060 по полной, в той же гта. Посоны ж говорили что нипятянит!1!1!!

_________________
AMD Ryzen 9 9950X3D/Gigabyte Aorus Elite RX 9070XT


 

Member
Статус: Не в сети
Регистрация: 14.11.2015
Откуда: Слоним! РБ
Фото: 102
-bender- судя по последним десяткам страниц, вся проблемп в КП :D . До этого год никто не вспоминал.

_________________
Asus Z170-A/6600k 4,8Ггц/DDR4 2700/8Gb/1060/6Gb/SSD128Gb/1000W


 

Member
Статус: Не в сети
Регистрация: 14.03.2006
Фото: 46
-bender- а я сейчас сижу на hd6450 64 бит ддр2 :oops:
это ппц просто

_________________
AMD R5 5600X GYGABYTE B550 AORUS PRO V2 BALLISTIX 4X8 3600 32GB KINGSTON KC2500 250GB ssd intel 512 gb ASUS STRIX 1060 6GB HDD 4ШТ чифтек CTG-650C


 

Member
Статус: Не в сети
Регистрация: 16.04.2013
Фото: 0
avtoelectrik Почему так?

_________________
AMD Ryzen 9 9950X3D/Gigabyte Aorus Elite RX 9070XT


 

Member
Статус: Не в сети
Регистрация: 14.03.2006
Фото: 46
-bender- продал,манибек до пятницы,в магазине ждет rx480 nitro+ 8gb заказанная ,если все ок,в пятницу буду с новой видяшкой. :-)

_________________
AMD R5 5600X GYGABYTE B550 AORUS PRO V2 BALLISTIX 4X8 3600 32GB KINGSTON KC2500 250GB ssd intel 512 gb ASUS STRIX 1060 6GB HDD 4ШТ чифтек CTG-650C


 

Member
Статус: Не в сети
Регистрация: 16.04.2013
Фото: 0
avtoelectrik Понятно :-) Я вот хочу БП купить.

_________________
AMD Ryzen 9 9950X3D/Gigabyte Aorus Elite RX 9070XT


 

Member
Статус: Не в сети
Регистрация: 14.03.2006
Фото: 46
-bender- а у меня наоборот ,потребление упадет,можно спокойно сидеть на честной 550тке,хотя тебе и 460 твоего должно хватать,две по 17а линии и актив пфц ,главное за кондюками следить...ну если хочется то да можно и пожирней поставить... :beer:

_________________
AMD R5 5600X GYGABYTE B550 AORUS PRO V2 BALLISTIX 4X8 3600 32GB KINGSTON KC2500 250GB ssd intel 512 gb ASUS STRIX 1060 6GB HDD 4ШТ чифтек CTG-650C


 

Member
Статус: Не в сети
Регистрация: 16.04.2013
Фото: 0
avtoelectrik Хочу пожирнее и бесшумный :-)

_________________
AMD Ryzen 9 9950X3D/Gigabyte Aorus Elite RX 9070XT


 

Member
Статус: Не в сети
Регистрация: 14.11.2015
Откуда: Слоним! РБ
Фото: 102
-bender- avtoelectrik меня устраивает FSP Aurum Pro 1000W.
Прои*бал 9590, так бы ещё посидел, а пока 6600К думаю, но больше склонен к ZENу. Подожду месяц. Если найду 9590 то осяду и не буду спешить. :beer:

_________________
Asus Z170-A/6600k 4,8Ггц/DDR4 2700/8Gb/1060/6Gb/SSD128Gb/1000W


Показать сообщения за:  Поле сортировки  
Начать новую тему Новая тема / Ответить на тему Ответить  Сообщений: 61740 • Страница 1869 из 3087<  1 ... 1866  1867  1868  1869  1870  1871  1872 ... 3087  >
-

Часовой пояс: UTC + 3 часа


Кто сейчас на конференции

Сейчас этот форум просматривают: asdf2026, brainautopsy, Exterminatus, florin72, R@IDeR, Vitaly1988 и гости: 26


Вы не можете начинать темы
Вы не можете отвечать на сообщения
Вы не можете редактировать свои сообщения
Вы не можете удалять свои сообщения
Вы не можете добавлять вложения

Перейти:  
Создано на основе phpBB® Forum Software © phpBB Group
Русская поддержка phpBB | Kolobok smiles © Aiwan