Часовой пояс: UTC + 3 часа




Куратор(ы):   Mellow   



Начать новую тему Новая тема / Ответить на тему Ответить  Сообщений: 16610 • Страница 407 из 831<  1 ... 404  405  406  407  408  409  410 ... 831  >
  Пред. тема | След. тема 
В случае проблем с отображением форума, отключите блокировщик рекламы
Автор Сообщение
 
Прилепленное (важное) сообщение

Куратор темы
Статус: Не в сети
Регистрация: 21.11.2006
Откуда: Нальчик
Фото: 128
В данной теме обсуждаются Инженерные версии процессоров Intel® Skylake


В последнее время в китайских интернет-магазинах aliexpress и taobao появились инженерные версии процессоров Intel Skylake.
Оптимальны по соотношению цены и производительности предсерийные версии Core i7, которые обобщённо называют Core i7-6400T.
Полный список моделей предсерийных Skylake:
#77

F.A.Q.

F.A.Q.
Что это за процессоры?
Инженерные версии процессоров Skylake. В стоковом состоянии работают на заниженной частоте от 1,6 до 2.6ГГц. Все остальные параметры полностью соответствуют серийным образцам.

Какой процессор мне купить?
Самый популярный вариант - QHQG, не слишком низкий множитель (22х-24х) позволяет гнать процессор, не упираясь в возможности большинства материнских плат.
Процессоры QHQJ с частотой 1.6ГГц (множитель 16х-20х при разгоне) более требовательны к материнской плате.
Самый простой для разгона вариант - QHQF, у него разблокированный множитель, разгон ничем не отличается от разгона серийных K процессоров. Единственный его недостаток - цена.

Процессоры ранних ревизий степпинга A0 (QH8F, QH8E, QH8G и QH73) подкупают низкой ценой, недостатки: более низкий разгонный потенциал, контроллер PCI-E работает только в режиме PCI-E 2.0. У многих экземпляров QH8G не работает встроенное видеоядро. QH73 из-за высоких штатных частот является предпочтительным вариантом, если подразумевается эксплуатация без разгона.

С какими материнскими платами работают?
Процессоры работают практически на всех мат.платах с сокетом 1151 и чипсетами H110/B150/H170/Z170, но поддержка инженерников вырезана в поздних версиях BIOS почти всеми производителями.

Касаемо выбора материнской платы под разгон этих процессоров.
Микрокоды предсерийных процессоров 06Е0 (для A0) и 06Е1 (для Q0) найдены в биосах материнских плат Asus (в ранних версиях, видеоинструкция по откату биоса на Asus, актуальна для биосов версия 0xxx-2xxx, для отката биосов 3xxx потребуется программатор) и Asrock (во всех или во многих версиях). Микрокоды 06Е1 (для Q0) так же встречаются в некоторых версиях BIOS у плат MSI.
Наличие микрокодов строго желательно, для биосов Asrock, Asus и Gigabyte есть действующее пособие по добавлению микрокодов в биос (а так же готовые модифицированные биосы для некоторых плат): Инженерные версии Intel® Skylake и всё, что с ними связано! #14378504
Известные проблемы:
На материнских платах Asrock с поздними официальными версиями BIOS при разгоне предсерийных процессоров замедляются AVX инструкции, отваливается мониторинг температур ядер, многие используют модифицированные корейские биосы.
На материнских платах Gigabyte и MSI с ранними биосами предсерийные процессоры могут не работать, может потребоваться серийный процессор для прошивки биоса.
На материнских платах Asus, Gigabyte и MSI вырезана поддержка инженерных процессоров в поздних версиях биосов.

А что насчёт работы с памятью DDR3?
Официально платформа Skylake работает с DDR4 и DDR3L.
Но опытным путём установлено, что даже с планками DDR3 с рабочим напряжение 1.65В проблем не возникает при длительной эксплуатации.
Есть наблюдения, что разгон на мат.платах с DDR3 затруднён из-за меньшего выбора множителей памяти.

Как посмотреть наличие микрокодов в Биосе?
Скачиваете программу amibcp 5.0.1.0014 отсюда http://www.mediafire.com/file/irxk9p1m43kfk68/AMIBCP_v5.0.1.7Z, открываете ваш Биос и в разделе "BIOS Features" отображаются эти микрокоды.

Есть ли примеры скальпирования этих процессоров, что под крышкой?
Под крышкой обычная термопаста как и на серийных образцах, с завода идет сухой, со временем своих свойств не теряет.
Замена термопасты на ЖМ даёт выигрыш 20-30 градусов.

Что с разгоном?
Если вы выбрали правильную материнскую плату, то разгон по шине осуществляется стандартным способом. Повышением частоты BCLK и повышением вольтажа.
Процессоры степпинга Q0 как правило разгоняются до 3800-4000МГц при Vcore 1,3-1,4В.
С процессорами степпинга A0 стоит рассчитывать на 3600-4000МГц при Vcore 1,3-1,4В.

Проблемы со встроенным видеоядром
Могут быть проблемы со встроенным видеоядром со свежими версиями драйверов. Рекомендуется откат на более старые версии драйверов, подробнее тут:
Инженерные версии Intel® Skylake и всё, что с ними связано! #16093342

Статьи и руководства
Статья от комрада Ivan_FCB с подробностями разгона: https://www.overclockers.ru/lab/80598/razgonyaem-inzhenernye-obrazcy-processorov-intel-skylake-ili-privet-iz-kitaya.html
Ознакомительная статья с разгоном иженерника на ASUS PRO GAMING: http://www.ferra.ru/ru/system/review/experiment-with-core-i7-6400t/#.WDWv6TShpBd
"Об инженерниках замолвите слово..": http://mysku.ru/blog/aliexpress/47357.html
Немного теории о происхождении этих процессоров+разгон: http://www.3dnews.ru/943526

Модифицированные Биосы для материнских плат AsRock для инженерников брать здесь:http://hwtips.tistory.com/1608
Там же хорошая инструкция: http://hwtips.tistory.com/1607

Общий алгоритм действий при разгоне от комрада Drugok001(new): https://forums.overclockers.ru/viewtopic.php?p=14084441#p14084441
Пример разгона на материнской плате Asus Z170M-PLUS от комрада Stress:https://forums.overclockers.ru/viewtopic.php?p=14271315#p14271315
Разгон QHQG в скриншотах от комрада Mellow: https://forums.overclockers.ru/viewtopic.php?p=14084521#p14084521
Пример разгона на материнской плате Asus Z170-A от комрада Незванный гость:https://drive.google.com/drive/folders/0BxNh21R9Ia7UVXh4dDQtd2tnY2M
Пример разгона на материнской плате Asus z170-p от комрада sanchellio https://yadi.sk/d/5pocK3WF3AdnM5
Пример разгона на материнской плате Asus z170 ProGaming от комрада VIt@ly https://www.youtube.com/watch?v=yt2dCey6P_c&feature=youtu.be

Статистика разгона инженерников (Для подачи данных необходимо правой кнопкой выбрать "комментировать" и оставить свои данные. После модерации столбцы заполнятся информацией.)

Набор программ для тестов и мониторинга (в том числе различные версии LinX):
http://forums.tweaktown.com/gigabyte/30530-overclocking-programs-system-info-benchmarking-stability-tools.html

Модифицированные биосы с обновленными микрокодами и руководство по их прошивке:
Инженерные версии Intel® Skylake и всё, что с ними связано! #14378504

Обновлять биосы до последних версий не глядя не рекомендуется.
У всех или почти всех плат ASUS вырезана сначала поддержка процессоров ревизии A0 в версиях BIOS 2xxx, позже и поддержка процессоров ревизии Q0 в версиях 3xxx.
В последних биосах некоторых плат MSI вырезана поддержка процессоров ревизии A0.
В биосах F2x Gigabyte тоже вырезана поддержка процессоров ревизий A0 и Q0.


Последний раз редактировалось Mellow 24.01.2017 14:47, всего редактировалось 57 раз(а).


Партнер
 

Member
Статус: Не в сети
Регистрация: 01.10.2007
Откуда: Екатеринбург
Подскажите пожалуйста, продают инженерники qh8g, спросил пару вопросов у продавца, говорит что работает видеоядро встроенное и с внешней видеокартой тоже работает. Такое может быть? Читал тут что видеоядро в биосе даже не определяется.


 

Advanced member
Статус: Не в сети
Регистрация: 10.10.2006
Откуда: Питер
Фото: 132
Nik-Te,
можешь покупать, а дальше стрясать с китайца скидку за отсутствующее видеоядро через спор.
В теме каждый владелец QH8G уже отписал, что видеоядра нет.
С работой с внешней видеокартой проблем в итоге ни у кого нет.

Если видеоядро встроенное нужно, то надо сразу брать QH73 или выше.
Про QH8F и QH8E достоверной информации пока нет.


 

Junior
Статус: Не в сети
Регистрация: 07.08.2016
Фото: 6
У кого-нибудь CPU Standby Voltage, выставленный вручную, на что-либо влиял? Единственный параметр, выставленный у меня в авто, и повышавшийся постепенно с частотой процессора, достигший в итоге при 4Ггц 1.182 напряжения. Вот сижу и думаю, надо ли мне его теперь в разных комбинациях пробовать занижать или это все без толку.

И еще раз вопрос владельцам Asus z170 Pro Gaming (ATX), у вас у кого-нибудь в биосе выставлены красные напряжения (не фиолетовые)? Нормально компу живется?

_________________
I7 QHQG l501 4Ггц, Asus z170 Pro Gaming


 

Member
Статус: Не в сети
Регистрация: 01.10.2007
Откуда: Екатеринбург
TyPuCToZ писал(а):
можешь покупать, а дальше стрясать с китайца скидку за отсутствующее видеоядро через спор.

Совсем забыл упомянуть, это на авито, можно приехать и протестировать своими руками. Я так понимаю это похоже на qh8e, но если на крышке qh8g написано, это как-то можно определить программно?


 

Advanced member
Статус: Не в сети
Регистрация: 10.10.2006
Откуда: Питер
Фото: 132
Nik-Te,
что это? qh8e с крышкой от qh8g?
Даже если да, то: как, зачем, и что в этом плохого? :D
Теоретически возможно, что у qh8g в каких-то батчах видеоядро может быть не отключено, но это маловероятно.
Программно отличить qh8e от qh8g наверно нельзя (по qh8e информации вообще нет, у него может не работать что-то другое).
У qh8f cpu-z должен показывать TDP 65W вместо 80W.
Раз можно протестировать, едешь и проверяешь, дальше по ситуации.


 

Junior
Статус: Не в сети
Регистрация: 17.01.2017
escap3 писал(а):
Использую официальный биос 2.80. Корейский 1.90 не позволил нормально выставить напругу.

а что там не отключили разве функцию разгона Sky OC ?
на сайте указано что с версии 2.60 уже удалена.

_________________
AsRock z170m pro4s | Skylake ES I7-6400t QHQG L451C919 | DDR4 Corsair Vengence LPX 2666 Mhz 8 Gb| Asus GeForce GT 730 1GB SL


 

Member
Статус: Не в сети
Регистрация: 19.12.2016
Откуда: Тамбов
Фото: 37
yurius Не занимайтесь троллингом. Прежде чем что то утверждать, проверьте. Микрокоды в биосе MSI в отличии от других биосов, находятся в бут блоке, любое некорректное вмешательство в который приведет к неработоспособному биосу. Программа Mmtool не умет работать с этим биосом. По поводу микрокодов для кабилейка - форум посвящен инженерным процессорам, патчить биос микрокодами кабилейка задачи вообще не стояло и не стоит. Могу специально для вас это сделать, если приспичило. Позже напишу инструкцию по добавлению микрокодов в биос MSI.

_________________
Gigabyte GA-Z170-D3H, DDR4 Corsair 2400 2x8Gb, MSI GTX1060 Armor 3G, i5-9600kf


 

Member
Статус: Не в сети
Регистрация: 19.03.2004
Откуда: Томск
Фото: 1
manowar123 писал(а):
а что там не отключили разве функцию разгона Sky OC ?
на сайте указано что с версии 2.60 уже удалена.

инженерники материнки воспринимают как K процы


 

Junior
Статус: Не в сети
Регистрация: 17.01.2017
Незваный Гость
а могу я до последней поднять свой bios asrock z170m pro4s для qhqg?
или не нужно этого делать?

_________________
AsRock z170m pro4s | Skylake ES I7-6400t QHQG L451C919 | DDR4 Corsair Vengence LPX 2666 Mhz 8 Gb| Asus GeForce GT 730 1GB SL


 

Member
Статус: Не в сети
Регистрация: 18.07.2016
Откуда: Минск
Фото: 1
manowar123 на всех биосах, кроме корейского проц воспринимается как обычный и нельзя изменить множитель и авх отрубаются и мониторинг температур. Даже если добавить микрокоды и изменить настройки биоса все равно не получается норм разгон. Так что оставайся на корейском биосе

_________________
Intel i7-6400T L501C300@ 3.7 Mhz, 1.10V; Asrock Z170 Extreme 4, Биос: 1,80 - корейский; GTX 970 Strix; ОЗУ 16 gb; Кулер Zalman cnps10x Optima


 

Junior
Статус: Не в сети
Регистрация: 17.01.2017
5-97 писал(а):
manowar123 на всех биосах, кроме корейского проц воспринимается как обычный и нельзя изменить множитель и авх отрубаются и мониторинг температур. Даже если добавить микрокоды и изменить настройки биоса все равно не получается норм разгон. Так что оставайся на корейском биосе

несколько страниц назад escap разгонял на стоковом биосе 2.8 о том и речь, но что то я совсем запутался..

_________________
AsRock z170m pro4s | Skylake ES I7-6400t QHQG L451C919 | DDR4 Corsair Vengence LPX 2666 Mhz 8 Gb| Asus GeForce GT 730 1GB SL


 

Member
Статус: Не в сети
Регистрация: 30.11.2016
Откуда: Украина
Фото: 29
У меня вопрос.
С моим кулером Термалтейк Биг Тайфун (под 775 сокет) не шёл в комплекте бек-плейт.
Вот я его установил на Асрок Екстрим4 и вижу, что мат плата немножко изогнулась (винты затянуты вроде и не сильно...), если я самодельный слеплю бек-плейт и закрою им (без давления, а просто без доступа воздуха) смд-шки с обратной стороны сокета, им ничего не будет от перегрева?

_________________
I7-6400t QHQG L452C493, 2x4GB DDR4, ASRock Extreme4, Gigabyte GTX 1050, SeaSonic X-460 Fanless, SSD 128GB
3,6GHz (150x24), bios 1.80 (корейский)


 

Member
Статус: Не в сети
Регистрация: 19.12.2016
Откуда: Тамбов
Фото: 37
Инструкция по добавлению микрокодов в биос материнских плат MSI часть 1:
Для добавления микрокодов в биос материнских плат MSI потребуется несколько программ, а именно HEX-редактор, например
Вложение:
WINHEX.zip [754.31 КБ]
Скачиваний: 76
, Mmtool, UEFItool
Вложение:
UEFITool.zip [3.44 МБ]
Скачиваний: 90
из пакета UEFI Bios Utilite.
Открываем биос программой Mmtool и извлекаем из биоса микрокод с Patch номером 1.
Вложение:
Code_Extract.jpg
Code_Extract.jpg [ 47.38 КБ | Просмотров: 1026 ]

Открываем в HEX редакторе извлеченный микрокод и копируем первые 16 байт кода.
Вложение:
Copy_code.jpg
Copy_code.jpg [ 198.48 КБ | Просмотров: 1026 ]

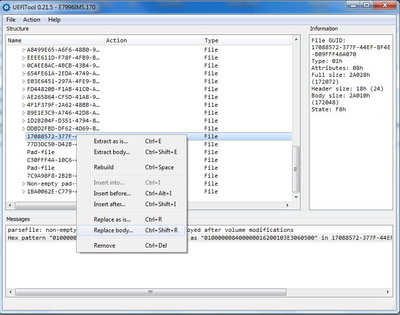
Открываем биос в программе UEFItool и ищем в нем скопированную последовательность: File->Search->Hex pattern. Нам нужно найти структуру, содеращую микрокод.
Вложение:
Search_code.jpg
Search_code.jpg [ 47.61 КБ | Просмотров: 1026 ]

_________________
Gigabyte GA-Z170-D3H, DDR4 Corsair 2400 2x8Gb, MSI GTX1060 Armor 3G, i5-9600kf


 

Member
Статус: Не в сети
Регистрация: 16.03.2004
manowar123 писал(а):
несколько страниц назад escap разгонял на стоковом биосе 2.8 о том и речь, но что то я совсем запутался..

процитирую кусок из своего сообщения в данной теме, чтобы всё встало на свои места:
"Перепробовал все имеющиеся биосы из официальных + 2.23 со SKY OC - везде либо cpu offset, либо возможность нормально выставить fixed, но при отсутствии выбора множителя CPU\кеша."
Собственно, мне важна была возможность точно выставить вольтаж, а отсутствием выбора множки пришлось пожертвовать, равно как и AVX\датчиками температуры.

_________________
audaces fortuna juvat


 

Member
Статус: Не в сети
Регистрация: 19.12.2016
Откуда: Тамбов
Фото: 37
Инструкция по добавлению микрокодов в биос материнских плат MSI часть 2:
Кликаем найденный результат
Вложение:
Founded_code.jpg
Founded_code.jpg [ 44.63 КБ | Просмотров: 1020 ]

и в окне появляется список File GUID, тот, что нам нужен будет выделен.Извлекаем кусок кода, кликнув правой кнопкой мыши на выделенном File GUID и выбрав Extarct Body
Вложение:
Extract_Body.jpg
Extract_Body.jpg [ 72.79 КБ | Просмотров: 1020 ]

Открываем в HEX редакторе код, который мы хотим экспортировать выделяем весь и копируем в буфер обмена
Вложение:
Copy_new_code.jpg
Copy_new_code.jpg [ 188.13 КБ | Просмотров: 1020 ]

Открываем извлеченный из биоса RAW файл в HEX редакторе и либо заменяем ненужный микрокод на тот, который мы хотим добавить, либо добавляем микрокод, вставляя его перед последовательностю из 16 байт MPDT, означающую конец файла.
Вложение:
Past_code.jpg
Past_code.jpg [ 150.46 КБ | Просмотров: 1020 ]

Читаем предупреждение о том, что размер файла будет увеличен, соглашаемся, сохраняем полученный новый файл RAW. В программе UEFItool заменяем извлеченный файл RAW на отредактированный, выбрав Replace Body.
Вложение:
Replace_Body.jpg
Replace_Body.jpg [ 75.37 КБ | Просмотров: 1020 ]

Сохраняем модифицированный биос.

_________________
Gigabyte GA-Z170-D3H, DDR4 Corsair 2400 2x8Gb, MSI GTX1060 Armor 3G, i5-9600kf


 

Junior
Статус: Не в сети
Регистрация: 17.01.2017
escap3 писал(а):
пришлось пожертвовать, равно как и AVX\датчиками температуры.

а на сколько нужны эти датчки температуры? и инструкции AVX?
холодить буду noctua dh-15s c 2мя пропелерами.

_________________
AsRock z170m pro4s | Skylake ES I7-6400t QHQG L451C919 | DDR4 Corsair Vengence LPX 2666 Mhz 8 Gb| Asus GeForce GT 730 1GB SL


 

Member
Статус: Не в сети
Регистрация: 19.12.2016
Откуда: Тамбов
Фото: 37
TyPuCToZ Пожалуйста, проверьте полученный таким образом биос, если у вас имеется материнская плата MSI. В случае успеха, добавьте описание в шапку, думаю оно может кому нибудь пригодиться.

_________________
Gigabyte GA-Z170-D3H, DDR4 Corsair 2400 2x8Gb, MSI GTX1060 Armor 3G, i5-9600kf


 

Member
Статус: Не в сети
Регистрация: 18.07.2016
Откуда: Минск
Фото: 1
manowar123 ну если занимаешься кодировкой видео и остальными вещами, или играешь в watch dogs 2, то там они нужны. А мониторинг, ну здесь и так логично)

_________________
Intel i7-6400T L501C300@ 3.7 Mhz, 1.10V; Asrock Z170 Extreme 4, Биос: 1,80 - корейский; GTX 970 Strix; ОЗУ 16 gb; Кулер Zalman cnps10x Optima


 

Junior
Статус: Не в сети
Регистрация: 17.01.2017
5-97 писал(а):
manowar123 ну если занимаешься кодировкой видео и остальными вещами, или играешь в watch dogs 2, то там они нужны. А мониторинг, ну здесь и так логично)

пару раз в месяц работаю в edius
сильно они влиюят на производительность?

_________________
AsRock z170m pro4s | Skylake ES I7-6400t QHQG L451C919 | DDR4 Corsair Vengence LPX 2666 Mhz 8 Gb| Asus GeForce GT 730 1GB SL


 

Member
Статус: Не в сети
Регистрация: 30.11.2016
Откуда: Украина
Фото: 29
manowar123 писал(а):
сильно они влиюят на производительность?


попробуй :hi:

_________________
I7-6400t QHQG L452C493, 2x4GB DDR4, ASRock Extreme4, Gigabyte GTX 1050, SeaSonic X-460 Fanless, SSD 128GB
3,6GHz (150x24), bios 1.80 (корейский)


Показать сообщения за:  Поле сортировки  
Начать новую тему Новая тема / Ответить на тему Ответить  Сообщений: 16610 • Страница 407 из 831<  1 ... 404  405  406  407  408  409  410 ... 831  >
-

Часовой пояс: UTC + 3 часа


Кто сейчас на конференции

Сейчас этот форум просматривают: нет зарегистрированных пользователей и гости: 18


Вы не можете начинать темы
Вы не можете отвечать на сообщения
Вы не можете редактировать свои сообщения
Вы не можете удалять свои сообщения
Вы не можете добавлять вложения

Перейти:  
Создано на основе phpBB® Forum Software © phpBB Group
Русская поддержка phpBB | Kolobok smiles © Aiwan