Часовой пояс: UTC + 3 часа




Начать новую тему Новая тема / Ответить на тему Ответить  Сообщений: 376 • Страница 13 из 19<  1 ... 10  11  12  13  14  15  16 ... 19  >
  Пред. тема | След. тема 
В случае проблем с отображением форума, отключите блокировщик рекламы
Автор Сообщение
 
Прилепленное (важное) сообщение

Member
Статус: Не в сети
Регистрация: 04.12.2011
Откуда: Санкт-Петербург
Фото: 6
В этой теме обсуждаем драйвера для видеокарт AMD и nVidia с точки зрения скорости (ppd) и стабильности в проекте Folding@Home

Для видеокарт AMD рекомендуется использовать драйвер Omega (14.12) в Folding@Home и 16.7.3 WHQL в POEM@Home;
Для видеокарт NVIDIA на чипах GK106, GK107, GF1xx и старее рекомендуется использовать драйвер 358.87 WHQL;
Для видеокарт NVIDIA на чипах GK104 рекомендуется использовать драйвер 358.87 WHQL;
Для видеокарт NVIDIA на чипах GK110 рекомендуется использовать драйвер 358.87 WHQL;
Для видеокарт NVIDIA на чипах GM1xx и GM2xx рекомендуется использовать драйвер 372.54 WHQL.
Для видеокарт NVIDIA на чипах GP104\GP102(Pascal) рекомендуется использовать драйвер 385.69 WHQL.

Не ставьте драйвера от Nvidia 375/376.xx (xx<48)

Установка только драйверов Nvidia (без телеметрии и другого мусора)

_________________
Это Питер, детка =)


Последний раз редактировалось MegaCalcii 17.11.2018 11:33, всего редактировалось 34 раз(а).
Установка только драйверов Nvidia



Партнер
 

TSC! Russia member
Статус: Не в сети
Регистрация: 19.12.2005
Откуда: Ярославль
успеваю играть

_________________
ASRock Fatal1ty X370 GAMING K4/Ryzen 7 1700/Fractal Design Celsius S36
Threadripper 2950X / MSI X399 SLI Plus / Enermax LiqTech TR4 II RGB 280


 

TSC! Russia member
Статус: Не в сети
Регистрация: 01.02.2014
Откуда: регион 64
Фото: 34
brother225 писал(а):
вы парни совсем не читаете пофиксили в 376.48
чёта я лоханулся:). или смутила англоязычность по началу

_________________
"...Никем не ставший, зачем ты жил?!..."


 

Member
Статус: Не в сети
Регистрация: 13.02.2015
Откуда: Златоуст
Фото: 25
Sir_N_Drew писал(а):
376.48

Подтверждаю для 1050Ти, т.е. GP107 :-)

_________________
Giga B660m|Intel i5 12400f|Kingston 16Gb 3200МГц|RTX2060s|980 250x2+870 501|Chief 500|Sams C27JG50QQI


 

TSC! Russia member
Статус: Не в сети
Регистрация: 19.12.2005
Откуда: Ярославль
GeForce 378.49 WHQL driver
...[Folding @ Home] Work unit errors occur. [200262613/1831430]...

_________________
ASRock Fatal1ty X370 GAMING K4/Ryzen 7 1700/Fractal Design Celsius S36
Threadripper 2950X / MSI X399 SLI Plus / Enermax LiqTech TR4 II RGB 280


 

TSC! Russia Captain
Статус: Не в сети
Регистрация: 16.08.2007
Откуда: Красноярск
brother225 Только хотел спросить кто ставил ;) странно, пофиксили же в пред. версиях, ставили с удалением?

_________________
У тебя мощнейший комп, ты уверен? И для чего он тебе? В TSC! Russia ты узнаешь что такое мощь тысячи компов! TSCRussiaTeam.ru


 

TSC! Russia member
Статус: Не в сети
Регистрация: 19.12.2005
Откуда: Ярославль
MegaCalcii
потому что были версии 376.56 376.60 у которых были ошибки ,у меня в частности.

_________________
ASRock Fatal1ty X370 GAMING K4/Ryzen 7 1700/Fractal Design Celsius S36
Threadripper 2950X / MSI X399 SLI Plus / Enermax LiqTech TR4 II RGB 280


 

Member
Статус: Не в сети
Регистрация: 30.09.2015
Откуда: Рига
Фото: 7
попробую 378.49 - WHQL на 1070

нахх... стабильно на 4 процента меньше ппд чем с 372.54
все это на 11802 задаче на примитивной офисной мамке с PCI-E X16 2.0
может с другими условиями и по другому будет, но мне достаточно.
(оперативы дофига, проц 4100мгц более ничем не загружен) :-(


 

Junior
Статус: Не в сети
Регистрация: 07.01.2017
Откуда: ASWER
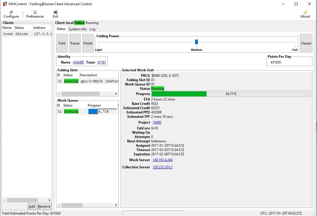
А у меня на 378.49 наоборот, похоже, скорость выросла. На gtx980 без разгона стабильно ниже 400 тыс ппд было. А сейчас уже вторая жаба считается со скоростью выше 400. Сейчас считается с 431 тыс. ппд. Но, не знаю с чем связано, на сколько я помню, раньше скорость более-менее стабильная была, а сейчас периодически на одной и той же задаче скачет вверх-вниз, от 410 до 430 тыс. ппд. Но вероятно связано с тем, что до этого считал на W8.1 и 376.43, а сейчас W10 и 378.49.
Вложение:
431.jpg
431.jpg [ 134.87 КБ | Просмотров: 1745 ]


 

TSC! Russia member
Статус: Не в сети
Регистрация: 09.11.2002
Откуда: Казань
Фото: 22
фтопку W10

_________________
Поверь, никто никогда ни за что
не принёс сюда никакого вреда.
Ведь все, кто нёс, никто не донёс,
значит, никто ничего не принёс (с) NP


 

Junior
Статус: Не в сети
Регистрация: 01.02.2017
Добрый ночи! У меня к вам имеется такой вопрос. Стоит материнская плата Asus М3А (довольна таки старенькая), chipset AMD 770. На официальном сайте Asus драйвера на chipset только для операционной системы XP. Можно установить драйвера на chipset с помощью программы AMD Chipset Drivers или эта программа только обновляет драйвера? Увидел на форуме AMD тему там выложили ссылки на chipset Legasy и на radeon crimson. Это и есть те самые программы через которые можно поставить драйвера на chipset?


 

TSC! Russia member
Статус: Не в сети
Регистрация: 01.02.2014
Откуда: регион 64
Фото: 34
meho91 Ответить наверняка могут наверно только владельци сего чипсета. У меня тоже не новая далеко материнка. И под XP надо было ставить драйвера отдельно (после установки ОС). На сайте асуса стоит найти эту материнку и дрова под неё.
Операционная система - минимально необходимая для того, чему посвящен этот раздел форумов - Windows 7 x64. В отличие от XP она должна автоматически ставить базовые дрова на чипсет. И потом самому накатывать звук, видео (иногда сеть), периферию. И только, если появляются проблемы, тогда начинать заново с фирменных дров (AMD/ASUS). В моем случае фирменный стоит для работы USB 3.0

_________________
"...Никем не ставший, зачем ты жил?!..."


 

Junior
Статус: Не в сети
Регистрация: 01.02.2017
Duce H_K_, здравствуйте! На сайте Asus только для Xp драйвера на чипсет есть, довольно таки старые, для 7 почему то нету. То что с windows 7 базовые драйвера идут это да. Просто после переустановки операционной системы хочется самому поставить свежие драйвера на чипсет, поэтому я и спросил про AMD Chipset Drivers, могу ли я с помощью него все это дело поставить. :-)


 

TSC! Russia ex-Captain
Статус: Не в сети
Регистрация: 13.07.2007
Фото: 0
meho91 писал(а):
Duce H_K_, здравствуйте! На сайте Asus только для Xp драйвера на чипсет есть, довольно таки старые, для 7 почему то нету. То что с windows 7 базовые драйвера идут это да. Просто после переустановки операционной системы хочется самому поставить свежие драйвера на чипсет, поэтому я и спросил про AMD Chipset Drivers, могу ли я с помощью него все это дело поставить. :-)
Можно попробовать скачать какую-нибудь сборку драйверов, например, SamDrivers.


 

TSC! Russia member
Статус: Не в сети
Регистрация: 24.07.2004
Откуда: Yaroslavl
Фото: 32
meho91
Цитата:
программа только обновляет драйвера?

на сайте амд в соотвествующем разделе и есть сами драйвера, асус только с ним собственный инсталятор добавлял всегда. Ставь смело.
А на асусе нет потому что они много лет забили на поддержку, на сайте есть дрова только под те операционки которые были в момент выхода платы, новые не добавляют никогда

если будешь таки качать 13 гигов SamDrivers или подобный советую не ставить сата3 и юсб3 - процентов 90% что синька начнет вылезать. ставь лучше нормальный пакет сразу

_________________
Бег – искусство оставаться на месте


 

Junior
Статус: Не в сети
Регистрация: 01.02.2017
sco01, то есть вы имеете в виду если устанавливать с помощью драйверпаков то драйвера на sata 3 и usb 3 лучше не ставить? А если через amd chipset driver то там можно не боятся и ставить? Вы написали ЦИТАТА: ставь лучше нормальный пакет сразу. Что за пакет вы имели в виду? И еще такой вот вопрос, на сайте AMD где скачиваешь драйвера на чипсет, там есть AMD Chipset Drivers и ниже AMD RAIDXpert Utility, весом 337 mb. Можете подсказать что эта за утилита такая?


 

Member
Статус: Не в сети
Регистрация: 30.09.2015
Откуда: Рига
Фото: 7
вроде бы в названии и ответ - райд утилита, для создания и временами обеспечения работы райд массивов...ты райд собрался ставить? нет...тогда не парься, лишний софт нахер не нужен...


 

Junior
Статус: Не в сети
Регистрация: 01.02.2017
zhuk1, RAIDXpert Utility ставить не собирался, просто поинтересовался что за утилита.


 

TSC! Russia member
Статус: Не в сети
Регистрация: 24.07.2004
Откуда: Yaroslavl
Фото: 32
meho91
драйв паки гонятся за самым свежими цифирками, причем тащят не глядя отовсюду. И когда эти циферки не совпадают у разных файлов получается синька. Особенно этим страдает самлабовский набор. И особенно они не любят асмедиа, а в последнее время и интел :D . Я по работе постоянно пользуюсь оригиналом - Snappy Driver Installer. Если ставить все кроме юсб3 и сата3 (в случаи отдельного контролера), а их ставить потом нормальным инсталятором их то все ок будет. Так же обязательно делайте точку восстановления перед установкой с драйвпака (люього), самлаб например в последнее время пытается ставить дрова от 10 на вин7 потому что цифири моднее - резалт сего действа что даже в сейф моде не зайти - только откат.

_________________
Бег – искусство оставаться на месте


 

TSC! Russia member
Статус: Не в сети
Регистрация: 01.02.2014
Откуда: регион 64
Фото: 34
meho91 http://forum.oszone.net/post-2314550.html наверняка ваш случай.

Добавлено спустя 39 секунд:
У меня на восьмёрке абсолютно то же самое, и все прекрасно работает

_________________
"...Никем не ставший, зачем ты жил?!..."


 

TSC! Russia member
Статус: Не в сети
Регистрация: 23.12.2006
Откуда: Rīga
Фото: 0
zhuk1 писал(а):
попробую 378.49 - WHQL на 1070

нахх... стабильно на 4 процента меньше ппд чем с 372.54
все это на 11802 задаче на примитивной офисной мамке с PCI-E X16 2.0
может с другими условиями и по другому будет, но мне достаточно.
(оперативы дофига, проц 4100мгц более ничем не загружен) :-(

попробовал ради интереса на 1080 эти дрова 378.49 WHQL - PPD просел ~ аж на 100к в среднем :shock: - вчера-сегодня погонял - посмотрел статистику по HFM - взгрустнул немного.
Откатился на 372.70 - другое дело! 8-)


Показать сообщения за:  Поле сортировки  
Начать новую тему Новая тема / Ответить на тему Ответить  Сообщений: 376 • Страница 13 из 19<  1 ... 10  11  12  13  14  15  16 ... 19  >
-

Часовой пояс: UTC + 3 часа


Кто сейчас на конференции

Сейчас этот форум просматривают: нет зарегистрированных пользователей и гости: 20


Вы не можете начинать темы
Вы не можете отвечать на сообщения
Вы не можете редактировать свои сообщения
Вы не можете удалять свои сообщения
Вы не можете добавлять вложения

Перейти:  
Создано на основе phpBB® Forum Software © phpBB Group
Русская поддержка phpBB | Kolobok smiles © Aiwan