Часовой пояс: UTC + 3 часа




Начать новую тему Новая тема / Ответить на тему Ответить  Сообщений: 3036 • Страница 131 из 152<  1 ... 128  129  130  131  132  133  134 ... 152  >
  Пред. тема | След. тема 
В случае проблем с отображением форума, отключите блокировщик рекламы
Автор Сообщение
 
Прилепленное (важное) сообщение

TSC! Russia member
Статус: Не в сети
Регистрация: 20.03.2010
Откуда: Омск
В теме рассматривается любая статистика по заданиям проекта Folding@Home
FahSpy - устарела, но все еще работоспособна
Удобная программа мониторинга - FahSpy (разработка - Angel999). Для клиента 7-й версии необходимо использовать связку FAH log converter by biker + FahSpy.
Перед публикацией статистики рекомендуется в папку FahSpy\Data сохранить свежий файл базы по заданиям с сайта Стэнфорда сделать "Сохранить как" тип html файл под именем psummary.html

Программа FahSpy давно не обновлялась и связка может не всех устраивать, поэтому на данный момент лучше пользоваться HFM.NET
Особенности заполнения конфигурации, копирование сведений статистики
Советую при добавлении клиента в поле Client Name название писать в виде конфигурации:
EVGA GTX980 1404 1.225v 346.96 FAHClient V7.4.4 -advanced Ubuntu 14.04.2 LTS x64 спецсимволы здесь недопустимы
Потом статистику смотреть можно в Tools\Benchmarks Viewer и оттуда копировать сведения о конфигурации и PPD, значений о шаге задания нужно всего два: Min. Time и Avg. Time
А в Tools\Work Unit History можно взять Run, Clock и Gen в последней строчке или в "*", это модификации задания, но если лень открывать и вписывать руками, то можно и не вписывать, достаточно будет просто названия задания

Пример заполнения статистики, используя HFM.NET:
Пример
Код:
[quote] [b]EVGA GTX980 1404 1.225v  346.96  FAHClient V7.4.4 -advanced  Ubuntu 14.04.2 LTS x64[/b]
Project ID: 9704 (69-4-33) в скобках необязательное
Core:  OPENMM_21 v0.0.12*
Min. Time / Frame : 00:01:20 - 446 697.1 PPD
Avg. Time / Frame : 00:01:21 - 438 450.8 PPD
[/quote]

* - версию ядра смотрю через View\Show/hide log/Queue Viewer или клавиша F8 и копирую, пролистав на начало запуска задания

Примеры заполнения конфигураций в FahSpy и HFM.NET:
Intel Core i7-5930K 3.7Ghz 4.0GHz 2x1 GB DDR3-1800 MHz Win7 SP1 x86 v6.34 -smp 10
Intel Core i7-5930K 3.7Ghz GTX980Ti 1500 1.231v Win10 x64 358.91 WHQL v7.4.4 -beta
- Если на компьютере одновременно работает несколько клиентов, то обязательно писать итог
- Если счет идет только на видеокарте, то модель процессора можно не писать

Наши рекорды:
Одноядерный процессор: 3'086 PPD показал aliencash

Многоядерный процессор от AMD: 664'151 PPD показал brother225
Многоядерный процессор от Intel: 772'041 PPD показал VRoman

Ноутбук: 21'591 PPD показал rscp

Одночиповая видеокарта от AMD: 425'009 PPD показал musicman321
Одночиповая видеокарта от Nvidia: 49'935'864 PPD показал Djiraya на 4090

Двухчиповая видеокарта от AMD: свободно
Двухчиповая видеокарта от Nvidia: 220'646 PPD показал Sir_N_Drew

Cистема с несколькими видеокартами от AMD: свободно
Cистема с несколькими видеокартами от Nvidia: 15'843'367 PPD показал sashmxm

Двухпроцессорная система от Intel: 2'337'906 PPD показал alienfrom33


Четырехпроцессорная серверная система от AMD: 636'491 PPD показал B&B
Четырехпроцессорная серверная система от Intel: свободно

- Величину PPD (кол-во очков в день) можно оценить с помощью Folding@Home Bonus Point Calculator, для этого нужно знать номер задания и время на шаг.

- Оценить производительность видеокарты на различных заданиях можно по таблице GPU Folding Projects - Performance от команды overclock.net
- Лучшие результаты для SMP и BigAdv заданий. - устарело
Информация по расчетным ядрам (на английском).
Официальная страница по выдаваемым на данный момент заданиям (с бета).

Архив темы за 2008-2011 год.
Архив темы за 2006-2007 год.


Последний раз редактировалось MegaCalcii 26.07.2023 12:27, всего редактировалось 136 раз(а).
Одночиповая видеокарта от Nvidia 49'935'864 Djiraya



Партнер
 

TSC! Russia member
Статус: Не в сети
Регистрация: 24.07.2004
Откуда: Yaroslavl
Фото: 32
Цитата:
Project ID: 10494
Core: OPENMM_21
Name: 780ti 1150mhz
Min. Time / Frame : 00:04:34 - 354 799,1 PPD
Avg. Time / Frame : 00:04:43 - 338 009,6 PPD
Cur. Time / Frame : 00:04:36 - 350 949,7 PPD

_________________
Бег – искусство оставаться на месте


 

Member
Статус: Не в сети
Регистрация: 30.09.2015
Откуда: Рига
Фото: 7
норм.


 

TSC! Russia member
Статус: Не в сети
Регистрация: 01.02.2014
Откуда: регион 64
Фото: 34
Ниже уже некуда :bandhead:
Цитата:
Конфигурация: Palit GTX1070 Jetstream 2062 / 8012 MHz, 372.70, FAHClient V7.4.15 Windows 8.1 x64, 60°C, MAX TDP 92%
Номер задачи: 9179 (19-3-111)
Очки: 44053,7
Фреймы: 100
Ядро: OPENMM_21
Очков в сутки: 576686.6
Ср. время на шаг: 0:01:06
Bonus factor: 11,25
Завершено: 38%

_________________
"...Никем не ставший, зачем ты жил?!..."


 

TSC! Russia member
Статус: Не в сети
Регистрация: 23.12.2006
Откуда: Rīga
Фото: 0
Duce H_K_ писал(а):
Ниже уже некуда

вот на 1080 иногда приходят задания с ~ 400k/сутки на часов 8 - вот это я понимаю! печалька!! душу нещадно.


 

TSC! Russia member
Статус: Не в сети
Регистрация: 24.07.2004
Откуда: Yaroslavl
Фото: 32
sashmxm
номер задания могешь сказать?

_________________
Бег – искусство оставаться на месте


 

TSC! Russia member
Статус: Не в сети
Регистрация: 23.12.2006
Откуда: Rīga
Фото: 0
так сразу не скажу - в истории HFM только посчитанные вижу. Как словлю, закину сюда. По последнему клиенту показывает сразу правильный PPD - нет разницы - 5% или 35% - проверено неоднократно. время на шаг в этих заданиях тоже достаточно большой - > 3 мин бывает, когда в районе 1 мин по основным заданиям. честно, просто жалко тратить "рабочий" день на такое безобразие.


 

Member
Статус: Не в сети
Регистрация: 13.02.2015
Откуда: Златоуст
Фото: 25
sashmxm писал(а):
душу нещадно

А как завершить жабу?

_________________
Giga B660m|Intel i5 12400f|Kingston 16Gb 3200МГц|RTX2060s|980 250x2+870 501|Chief 500|Sams C27JG50QQI


 

TSC! Russia member
Статус: Не в сети
Регистрация: 23.12.2006
Откуда: Rīga
Фото: 0
InFakes
C:\Users\name\AppData\Roaming\FAHClient\work\00 - удаляешь содержимое и закачиваешь новое задание


 

Member
Статус: Не в сети
Регистрация: 13.02.2015
Откуда: Златоуст
Фото: 25
sashmxm, а клиент при этом выключаешь или как?

_________________
Giga B660m|Intel i5 12400f|Kingston 16Gb 3200МГц|RTX2060s|980 250x2+870 501|Chief 500|Sams C27JG50QQI


 

TSC! Russia member
Статус: Не в сети
Регистрация: 23.12.2006
Откуда: Rīga
Фото: 0
InFakes писал(а):
sashmxm, а клиент при этом выключаешь или как?

ну так по-другому ты не удалишь задание :-)


 

Member
Статус: Не в сети
Регистрация: 13.02.2015
Откуда: Златоуст
Фото: 25
sashmxm писал(а):
ну так по-другому ты не удалишь задание

Просто когда делаешь выход из приложения, оно ещё висит в процессах. Вот и думаю как лучше делать: убирать из автозапуска и перезагружать комп, потом очищать папку, или это не принципиально?

_________________
Giga B660m|Intel i5 12400f|Kingston 16Gb 3200МГц|RTX2060s|980 250x2+870 501|Chief 500|Sams C27JG50QQI


 

TSC! Russia member
Статус: Не в сети
Регистрация: 24.07.2004
Откуда: Yaroslavl
Фото: 32
InFakes
выкл. клиент, из диспетчера грохаешь остатки. Потом чистишь ворк и запускаешь клиента по значку что в автозагрузке.

_________________
Бег – искусство оставаться на месте


 

Member
Статус: Не в сети
Регистрация: 30.09.2015
Откуда: Рига
Фото: 7
на паузу поставь и стирай папку..., потом фолд и все путем, закачивается новое задание.... никаких рестартов не надо...


 

TSC! Russia member
Статус: Не в сети
Регистрация: 24.07.2004
Откуда: Yaroslavl
Фото: 32
zhuk1
пока клиент запущен очистить папку он не даст, а если юзать что то типа анлокера то клиент вылетает с ошибкой

_________________
Бег – искусство оставаться на месте


 

Member
Статус: Не в сети
Регистрация: 30.09.2015
Откуда: Рига
Фото: 7
ни фига, на паузу ставишь и прекрасно удаляется


 

TSC! Russia member
Статус: Не в сети
Регистрация: 23.12.2006
Откуда: Rīga
Фото: 0
sco01 писал(а):
sashmxm
номер задания могешь сказать?

Ну вот , например, это задание - это я к тому , что средний выхлоп на карте ~800к. Если бы оно хотя бы было на какой час, но целый день убивать на такие жабы нет никакого желания, уж извольте.
р9207 TPF 4:56
#77


 

TSC! Russia member
Статус: Не в сети
Регистрация: 24.07.2004
Откуда: Yaroslavl
Фото: 32
sashmxm
мда глянул - это задание старое, и на него были жалобы и его переоценяли еще в 2015. Явно еще раз не будут.
Но можно смело забанить сервак их раздающий сейчас - ибо кроме 9 заданий 9205-9213 он больше ничего не раздает

_________________
Бег – искусство оставаться на месте


 

TSC! Russia member
Статус: Не в сети
Регистрация: 01.02.2014
Откуда: регион 64
Фото: 34
Проблемка давно имеется https://foldingforum.org/viewtopic.php? ... 45#p290945

_________________
"...Никем не ставший, зачем ты жил?!..."


 

Junior
Статус: Не в сети
Регистрация: 07.01.2017
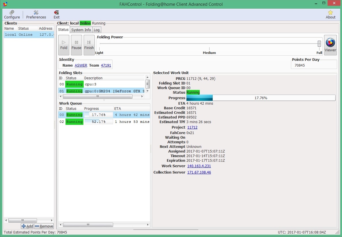
Откуда: ASWER
Мда, думал, что 70000 PPD на GTX980 это "ого как много". И на i5 4690K на стоковых частотах выходит 1400 PPD. А посмотрев результаты на форуме и теперь всё "ого" пропало.
Может вы где-то что-то настраиваете, чтобы к результатам выше 400К на GTX980 добираться? Или, может я не туда смотрю? P.S. Прошу прощения, никак не могу спрятать под спойлер изображение.
скрин
Вложение:
21.jpg
21.jpg [ 170.61 КБ | Просмотров: 1217 ]


Последний раз редактировалось MegaCalcii 07.01.2017 19:56, всего редактировалось 1 раз.
Тыкаешь "вставить в текст сообщения" сразу после окна сообщения, затем выделяешь и жмешь spoiler


 

TSC! Russia Captain
Статус: Не в сети
Регистрация: 16.08.2007
Откуда: Красноярск
Russ01
Нужно посчитать 10 заданий, потом пойдут бонусы, Вопросы новичков сюда [TSC!] Объясните новичку!, по настройке клиента F@H сюда [F@H] Универсальный (SMP+GPU) v.7 клиент общие вопросы F@H сюда [F@H] Обсуждение проекта Folding@Home

Добавлено спустя 4 минуты 4 секунды:
При вашем шаге 3:26 на этом задании должно давать 389 086 PPD

_________________
У тебя мощнейший комп, ты уверен? И для чего он тебе? В TSC! Russia ты узнаешь что такое мощь тысячи компов! TSCRussiaTeam.ru


Показать сообщения за:  Поле сортировки  
Начать новую тему Новая тема / Ответить на тему Ответить  Сообщений: 3036 • Страница 131 из 152<  1 ... 128  129  130  131  132  133  134 ... 152  >
-

Часовой пояс: UTC + 3 часа


Кто сейчас на конференции

Сейчас этот форум просматривают: нет зарегистрированных пользователей и гости: 65


Вы не можете начинать темы
Вы не можете отвечать на сообщения
Вы не можете редактировать свои сообщения
Вы не можете удалять свои сообщения
Вы не можете добавлять вложения

Перейти:  
Создано на основе phpBB® Forum Software © phpBB Group
Русская поддержка phpBB | Kolobok smiles © Aiwan