Часовой пояс: UTC + 3 часа




Начать новую тему Новая тема / Ответить на тему Ответить  Сообщений: 14851 • Страница 623 из 743<  1 ... 620  621  622  623  624  625  626 ... 743  >
  Пред. тема | След. тема 
В случае проблем с отображением форума, отключите блокировщик рекламы
Автор Сообщение
 
Прилепленное (важное) сообщение

Advanced member
Статус: Не в сети
Регистрация: 26.09.2006
Данная тема открыта для обсуждения и выбора винчестеров размером от 1.5 ТБ и выше.
Тема для обсуждения и выбора винчестеров размером до 200 гигабайт находится здесь.
Тема для обсуждения и выбора винчестеров размером от 250 до 500 гигабайт включительно находится здесь.
Тема для обсуждения и выбора винчестеров размером от 600-от гигабайт до 1 терабайта находится здесь.

Внимание: Barracuda 7200.12 Firmware Update

Полезная информация по жёстким дискам Seagate: [FAQ] Выбор винчестера от 1.5 ТБ и больше #17062202

Перед тем, как задать вопрос, прочитайте, пожалуйста, FAQ. Это в ваших же интересах.


Последний раз редактировалось Ing-Syst 26.01.2009 15:06, всего редактировалось 3 раз(а).


Партнер
 

Member
Статус: Не в сети
Регистрация: 22.02.2004
O Smirnoff
ну все же шанс на это есть ;) как говориться "а вдруг"
d3ma
Да вроде у обоих 60 мес оф. гарантии. Пытаюсь узнать кто проще в плане замены, но пока глухо...

_________________
Мозг - это орган, с помощью которого человек воображает, что он думает.


 

Заблокирован
Заблокирован
Статус: Не в сети
Регистрация: 25.02.2017
Фото: 0
PoulK aka KPV SSD от OCZ умерший я отправлял в Питер за свой счет (тошиба ж купила OCZ), вот такая была замена и они обратно слали DHL замену, как с HDD не знаю и непонятно кто несет у нас гарантийные обязательства, у вас же там свои каналы по поставкам ;)


 

Member
Статус: Не в сети
Регистрация: 22.02.2004
d3ma
Ну так как к "каналам поставок" сам имею определенное отношение, то могу сказать, что там все "весело" и ожидать можно чего угодно при обращении по гарантии, при чем пока не столкнешься не узнаешь ;)
2 all
кстати всплыл еще один вопрос по ходу размер сектора. в характеристиках указано: 4Kn (физический) / 512e (логический) поддерживается одновременно. но вот где он меняется и как не очень понятно? правильно ли я понял что для смены нужно будет ставить какую то утилиту производителя диска и там в ручную менять флажок для каждого диска?

_________________
Мозг - это орган, с помощью которого человек воображает, что он думает.


 

Member
Статус: Не в сети
Регистрация: 15.10.2004
PoulK aka KPV писал(а):
правильно ли я понял что для смены нужно будет ставить какую то утилиту производителя диска и там в ручную менять флажок для каждого диска?

Логический 512KB LBA, физический - 4KB. Одновременно. Так оно устроено, уже лет 15 как (со времен перехода на физический 4KB сектор имею ввиду), ничего менять не надо.


 

Advanced member
Статус: Не в сети
Регистрация: 02.05.2006
Откуда: Москва
PoulK aka KPV, KT
Некоторые серверные диски такую фичу поддерживают, могут быть переформатированы и под 4k, и под 512, и даже под 520, 528 и т.д.
Утилитой производителя или утилитой sg_format из под Linux. Под винду таких утилит нет бесплатных.
Соответственно нужно смотреть даташит на ваш диск, есть ли у вашего, такая фича.


 

Member
Статус: Не в сети
Регистрация: 11.11.2010
Откуда: Новосибирск
yandrey писал(а):
перезаписывается, обновляется - trim 99.9% нужен
Ещё раз: перезаписываются куски одного и того-же файла, сам файл остаётся на своём месте (частенько - растёт, после определённых операций может уменьшаться - но такие операции делаются крайне редко) куда там TRIM отправлять?
Если уж совсем детально: TRIM-то можно было бы отправлять - именно на те блоки файла, что подлежат перезаписи. Вот только перезаписью блоков управляет приложение (как правило - SQL-сервер), а команды TRIM может отправлять драйвер файловой системы - которому абсолютно неизвестны намерения приложения. Да и никакого ускорения это не дало бы - перезаписываемые блоки так и так будут помечены как "мусор, подлежащий очистке"...


Добавлено спустя 4 минуты 19 секунд:
KT писал(а):
Логический 512KB LBA, физический - 4KB.
512KB - это ты погорячился, там всего 512B... ;)

Tomset писал(а):
и даже под 520, 528 и т.д.
Если бы ему в СХД нужны были диски с нестандартным размером сектора - он бы точно это знал.

_________________
С уважением,
Олег Р. Смирнов


 

Member
Статус: Не в сети
Регистрация: 15.10.2004
O Smirnoff писал(а):
512KB - это ты погорячился, там всего 512B...

512байт конечно. :fingal:


 

Member
Статус: Не в сети
Регистрация: 24.08.2010
Tomset писал(а):
SMR ни плохой ни хороший.
Он такой, какой есть, со своими плюсами и не достатками.
Больше 1,33 тб на пластину без него не получишь


Я Вам еще 2 года назад приводил контрпример, что как минимум 1,6 тб на PMR пластину уже научились всовывать. Сейчас может больше, не в курсе...


Последний раз редактировалось Artemidon 25.03.2021 21:40, всего редактировалось 1 раз.

 

Member
Статус: Не в сети
Регистрация: 11.11.2010
Откуда: Новосибирск
Artemidon писал(а):
как минимум 1,6 Гб на PMR пластину уже научились
Вот только с SMR это выходит дешевше...

_________________
С уважением,
Олег Р. Смирнов


 

Advanced member
Статус: Не в сети
Регистрация: 02.05.2006
Откуда: Москва
Artemidon писал(а):
Я Вам еще 2 года назад приводил контрпример, что как минимум 1,6 тб на PMR пластину уже научились всовывать.

Ну и где они в массах? Они постоянно делали подобные закидоны. Типа 10 серия на 750 гиг, только диски эти не отрабатывали даже гарантийный срок. все сыпались, сейчас их вообще не найти живых.
А 500 и меньше до сих пор массово работают.
Чтобы получить плотность под 1,6 нужна плотность линейная больше 4000 секторов на трек, страндартно это около 3000, Количество треков при обычной записи не возможно увеличить, чтобы диск не чувствовал помехи от соседнего трека, и не подтирал их от малейшей вибрации. Следовательно чтобы делать 1,6 при PMR на пластину нужны и блины, головы и механика очень высокого качества. При массовом производстве миллионами, их не возможно все время делать высокого качества, только на самом свежем, еще не изношенном оборудовании. Не знаю какие у них там нормы выработки оборудования. но думаю месяц оно протянет с высоким качеством, а потом будет хреначить со средним. Старый изношенный станок уже не возможно превратить в конфетку. Поэтому основная масса деталей будет с параметрами ниже среднего. И что ради вашего счастья производителям менять каждый месяц оборудование на миллиарды $$$.
Параметры всех деталей постоянно плавают, на любом производстве, не только у HDD. Под каждые группы параметров даже прошивки отдельные пишутся. Их тысячи для каждой модели. И хрен-то прошивку от диска с хорошими параметрами, запустишь на диске со средними параметрами. Он тупо ARCO и SELF тесты не пройдет. А вот изношенный ранее качественный диск, который не проходит собственный набор тестов, легко проходит тесты от прошивки для параметров ниже средних. Этим пользуются ремонтники дисков. Чтобы потом их лохам впарить. ))


 

Member
Статус: Не в сети
Регистрация: 24.08.2010
Tomset, я не буду оспаривать Ваши аргументы, но факт остается фактом. Существует массовое производство PMR дисков на пластинах 1,6 тб. В частности пурпурная (системы наблюдения), красная (NAS) и золотая (Gold) серии WD. Например, 8-теровые винты этих серий включают 5 блинов и производятся в огромных количествах, невзирая на описываемые Вами сложности.


 

Member
Статус: Не в сети
Регистрация: 28.01.2020
Откуда: tryhardimension
PoulK aka KPV писал(а):
Всем доброго времени суток
парни кто что скажет по данным дискам
WD Ultrastar DC HC530 SATA (WUH721414ALE6L4/0F31284)
WD Ultrastar DC HC550 18 TB (WUH721818ALE6L4/0F38459)
Toshiba MG08 SATA 16 TB (MG08ACA16TE)
Нужно в HWRAID 10 lsi 9361-8i засунуть.
Склоняюсь к тошибе, вроде она по надежности ок и по скорости не сильно проигрывает ультрастар, а по цене/объему заметно выигрывает. Но возможно есть какие то подводные камни или косяки? В последние годы мало дела имею с жесткими дисками и потому о ситуации на рынке мало знаю :(
Буду благодарен за любую инфу :beer:


У меня первый хард в твоем списке. Вряд ли скажу что-то ценное. Я просто обычный пользователь. Нагрузка на хард у меня маленькая.
Использую просто как файлопомойку. Фото, видео, кино, дистрибутивы всякого ПО, рабочие материалы всякие, торренты.
Если могу как-то помочь (типа запустить какой-то тест или что-то вроде), говори, попробую сделать.
Покупал его просто потому, что хотел WD, хотел большой объем и он подвернулся за 25к.

Если резинки есть в местах крепления, будет довольно тихим. У меня их нет, диск в железной корзине - шумит.
Дефрагментация - ужас) Думаю, если полностью делать, то это займет недели две.

#77

_________________
Z80 > 8086-2 > 80286 > 80486DX2 > P1 > C300A > P3 > E6600 > 3770 > 3700X > 5900X > 9900X


 

Member
Статус: Не в сети
Регистрация: 30.07.2014
Откуда: Россия/Брянск
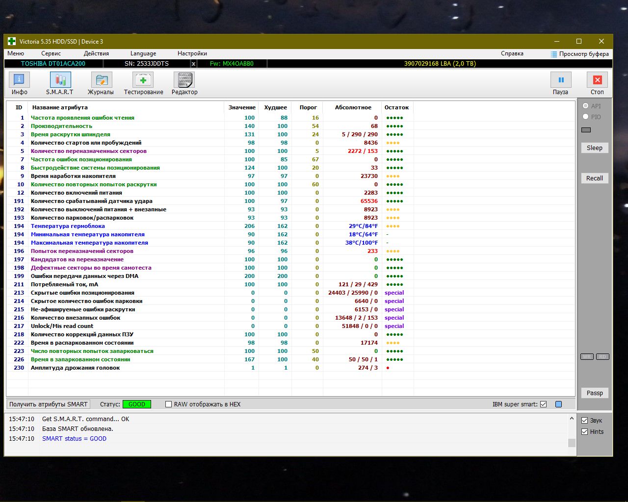
То ли злой рок, то ли просто абзац. Короче Тошиба хлам :mad2: Вот и второй винт стучать начал (чертов дятел).


Вложения:
диск версия 2.jpg
диск версия 2.jpg [ 206.1 КБ | Просмотров: 628 ]
 

Advanced member
Статус: Не в сети
Регистрация: 02.05.2006
Откуда: Москва
Spike Rus писал(а):
Короче Тошиба хлам

Вообще-то это HGST c наклейкой от тошибы.
HDS723020BLE640 = DT01ACA200


 

Member
Статус: Не в сети
Регистрация: 18.11.2015
Цитата:
Короче Тошиба хлам

Если мне нужна редко используемая файлопомойка, P300 норм вариант? Просто остальные дороже с очень большим отрывом. Денешку жалко :(

_________________
Asus Crosshair 6 х370 / AMD Ryzen7 1700 / 2x8 Gb DDR-4 3200 Gskill Flarex / GeForce GTX 1080 Palit SJS / БП Corsair CS650M / СЖО LIAN LI Galahad 240


 

Member
Статус: Не в сети
Регистрация: 15.10.2004
Spike Rus писал(а):
То ли злой рок, то ли просто абзац. Короче Тошиба хлам Вот и второй винт стучать начал (чертов дятел).


У вас там как минимум срабатывание датчиков удара ненулевое, возможно причина в этом.

Добавлено спустя 5 минут 40 секунд:
Inemuri писал(а):
Если мне нужна редко используемая файлопомойка, P300 норм вариант?

Тут была инфа что это те же DT01ACAxxx. В целом нормальные диски что эти что P300. Я 4 штуки P300 (два 2TB и два 1TB) в работе наблюдаю и еще один DT01ACA300, проблем вроде нет. Одно замечено, что в паре с кем нибудь один HDWD120 начинает в поиске шуметь (прям низкочастотный гул при активном перемещении голов). При этом один в корзине он же работает тихо. Резонирует наверно.

Их фишка еще в том что они есть в коробочной версии что дает некую надежду что его никто по дороге не долбанет об пол или об угол :D В остальном они 7200RPM, CMR в вариантах от 500GB до 3TB. И без автопарковки.

Recording Technology
CMR (500 GB- 3 TB):
HDWD130EZSTA, HDWD130UZSVA,
HDWD120EZSTA, HDWD120UZSVA,
HDWD110EZSTA, HDWD110UZSVA
HDWD105UZSVA,

Для редкоиспользуемой файлопомойки можно что-то и на 5400 оборотов поискать. Обращайте внимание на метод записи CMR/SMR. Если для вас это важно.


 

Member
Статус: Не в сети
Регистрация: 30.07.2014
Откуда: Россия/Брянск
KT писал(а):
У вас там как минимум срабатывание датчиков удара ненулевое, возможно причина в этом.

То то и оно что я после смерти первой Тошибы теперь ежедневно как включаю РС запускаю Викторию и смотрю как поживает эта Тошиба. И еще 2 дня назад датчик удара показывал 0. 0 ударов. А сегодня вдруг больше 65000 за пару часов уже настучал.
В общем уже заказал WD что рекомендовали выше. Перенесу на него фонотеку и семейные архив. Фильмы оставлю здесь, в случае чего плевать на них.

Добавлено спустя 12 минут 51 секунду:
Inemuri писал(а):
Если мне нужна редко используемая файлопомойка, P300 норм вариант? Просто остальные дороже с очень большим отрывом. Денешку жалко :(

Не знаю. Как то я лично теперь не доверяю больше Тошибам. Ни Р, ни АСА, никаким. 26000 часов и все. Причем что от условий эксплуатации вообще сие не зависит. На первом были только игры. Условия тепличные. Итог, после как застучал отбегал ~ 2 недели и был таков, труп (время пробега смотри на скриншотах несколькими страницами ранее). Вон в гараже теперь валяется.
У этой Тошибы условия были куда тяжелее чем у первого. Торренты, музыка, работа в видеоредакторе, и т.д. Т.е. обычное домашнее использование с дефрагментацией по мере надобности. Преодолел 26000 часов и уже стучит. Черт их знает. Вестерны до сих пор работают и чувствуют себя прекрасно. Даже WD Velociraptor на 160 Гб бородатых годов в рабочем РС до сих пор работает.
Ах да, в видеорегистраторе работает WD Purple с зимы 2018. Режим работы 24 часа. Пишет 8 камер, битрейт каждой камеры 1,8 Мбит. Единственно вентилятор на 40 мм в корпус регистратора врезал, дабы прошлым летом до 45 температура убегала. Теперь норма. Посему ну эти Тошибы куда подальше. Хотя на 5400 может и надежнее будут.


 

Member
Статус: Не в сети
Регистрация: 15.10.2004
Spike Rus писал(а):
И еще 2 дня назад датчик удара показывал 0. 0 ударов. А сегодня вдруг больше 65000 за пару часов уже настучал.

65536 он не настучал, это неверная интерпретация показаний. Было одно событие, удар, после которого он и посыпался. Просто еще раз проанализируйте всё чтобы с условным WD который вы купите на замену не случилось то же самое.

А так если без претензий на скорость берите WD20EZRZ он 5400RPM и на CMR еще, вполне годный диск. Правда сейчас уже реже в продаже встречается. Дешевые сейчас больше SMR уже.


 

Member
Статус: Не в сети
Регистрация: 30.07.2014
Откуда: Россия/Брянск
KT писал(а):
65536 он не настучал, это неверная интерпретация показаний. Было одно событие, удар, после которого он и посыпался. Просто еще раз проанализируйте всё чтобы с условным WD который вы купите на замену не случилось то же самое.

Если намек на то что системный блок кто то пинал то спешу разочаровать. Системный блок стоит в нише стола, откуда извлекается лишь раз в раз в год, для чистки. Сами диски закреплены на салазках через силиконовые кольца (типа антивибрации) 4 винтами. Сами же салазки задвинуты в системный блок. Из недавнего на той неделе, 14 числа, когда писал свой комментарий касательно его загнувшегося собрата, извлекал системный блок что бы отключить и вытащил убиенного собрата (из-за которого системник банально перестал заводится) и на его место поставил другой винт (старый WD стоявший до этого во внешнем контейнере). Вот и все движения системного блока за этот месяц.
И судя по строке первый удар у него произошел сегодня в 11:27. Т.е. это примерно в то время когда я включил РС. И к моменту написания моего комментария (16:49) он уже накидал себе 65000 ударов.
Кстати DiskInfo пишет что все good. Его собрат в то время уже вовсю краснел в смарте. В общем сдается мне что карачун его скоро настигнет (надеюсь успею перенести все ценное). Его собрат отстучав два круга по 1 млн срабатываний обрел свой рай.
Я вот думаю может зря я отключил остановку ОС дисков спустя 30 минут. До января стояло так, в январе зачем то решил что лучше пусть они крутятся все время пока включен РС и перевел в такой режим. Наверное сделал все это зря.


 

Member
Статус: Не в сети
Регистрация: 15.10.2004
Spike Rus писал(а):
Если намек на то что системный блок кто то пинал то спешу разочаровать.

Мне в общем безразлично я лишь порекомендовал проанализировать ситуацию. По факту был удар. Кстати когда комп в столе - это не самый лучший вариант, лучше когда системник стоит на полу и ни к чему что может передать вибрацию не "привязан". Если комп в столе быть может был удар по столу. Не знаю, вам виднее. Если вы считаете что никто не виноват кроме тошибы - это ваше право. Может оно так и есть, кто знает :-) .

Spike Rus писал(а):
И к моменту написания моего комментария (16:49) он уже накидал себе 65000 ударов.

Еще раз вам повторяю что никаких 65000 ударов там нет. Виктория неверно интерпретирует данные. Она отображает атрибут в десятичном формате. А там 3 пары байт в hex. 65536 это 0x010000. То есть было одно событие. Причем данные отображаются в таком формате, что там вторая пара байт (младшие байты) фиксирует текущее-недавнее событие, спустя время оно переходит в первую пару байт (старшие байты), а потом может вовсе пропасть. То есть в принципе они могут периодически фиксироваться и потом пропадать из показаний смарт.

Spike Rus писал(а):
Я вот думаю может зря я отключил остановку ОС дисков спустя 30 минут. До января стояло так, в январе зачем то решил что лучше пусть они крутятся все время пока включен РС и перевел в такой режим. Наверное сделал все это зря.

Вот в чем дело, как раз отключенные запаркованные и остановленные диски естественно невосприимчивы к ударам и сильной вибрации. Видимо это их спасало. Как-только вы их настроили на круглосуточную работу то они и поймали удар/вибрацию. Да, для вас видимо лучше настроить остановку дисков и выбирать накопители которые чаще паркуются в простое.


Показать сообщения за:  Поле сортировки  
Начать новую тему Новая тема / Ответить на тему Ответить  Сообщений: 14851 • Страница 623 из 743<  1 ... 620  621  622  623  624  625  626 ... 743  >
-

Часовой пояс: UTC + 3 часа


Кто сейчас на конференции

Сейчас этот форум просматривают: нет зарегистрированных пользователей и гости: 9


Вы не можете начинать темы
Вы не можете отвечать на сообщения
Вы не можете редактировать свои сообщения
Вы не можете удалять свои сообщения
Вы не можете добавлять вложения

Перейти:  
Создано на основе phpBB® Forum Software © phpBB Group
Русская поддержка phpBB | Kolobok smiles © Aiwan