Часовой пояс: UTC + 3 часа




Куратор(ы):   Kopcheniy   



Начать новую тему Новая тема / Ответить на тему Ответить  Сообщений: 53125 • Страница 1865 из 2657<  1 ... 1862  1863  1864  1865  1866  1867  1868 ... 2657  >
  Пред. тема | След. тема 
В случае проблем с отображением форума, отключите блокировщик рекламы
Автор Сообщение
 
Прилепленное (важное) сообщение

Moderator
Статус: Не в сети
Регистрация: 08.05.2015
Откуда: Москва
Фото: 6
#77

Здесь обсуждаются только видеокарты Radeon RX 4x0 и RX 5x0:
AMD Radeon RX460, RX470, RX480, RX 550, RX560, RX570, RX580, RX590

В этой теме обсуждаются конкретные технические вопросы конкретных пользователей видеокарт,
всё остальное, включая цены, все вопросы выбора и приобретения, решаются в других темах.

Тема не для флейма и оффтопа (кто "слился", кому памяти мало, сколько кефира майнит ...).

#77 Помощь в выборе (какого производителя купить, цены, ...): Помощь в выборе PCI-E видеокарты + FAQ
#77 Кто хочет просто пообщаться: Флейм - Всё о AMD Polaris 10 & 11 (14nm 3D FinFET)
#77 Тема для "исследований": "диванная" аналитика, мнения местных "экспертов" и т.д.
#77 Майнинг обсуждается здесь: Обсуждение конфигураций пк для майнинга

#77 Прежде чем задать любой вопрос воспользуйтесь поиском по FAQ и в этой теме!

Модификации рефа
Представленные здесь программные и аппаратные модификации могут привести к повреждению оборудования и даже к полной его неработоспособности, Вы производите их исключительно на свой страх и риск!
Модифицированные биос для референса с увеличенным пределом напряжения, увеличенным Power Limit и т.д, версии для разгона на воздухе и экстрима
Ellesmere's Backdoor, увеличение Power Limit и предельной частоты памяти
Референс RX480 и Gelid - Icy Ver2
#77
Программа для поднятия напряжения на рефах выше чем ватман
VRMtool - a simple tool to read and write to I2C VRM controllers
Правила темы. Обязательно к ознакомлению!!!
1. Для начала ознакомьтесь с Правилами Конференции.
2. Категорически запрещается использовать красный цвет в сообщениях - оставьте его для Модераторов и Куратора! Рекомендуется также не злоупотреблять остальными цветами.
3. Все односложные сообщения (типа: "Аналогично", "+1...", "У меня также") будут стираться без предупреждений.
4. Обсуждение действий Куратора в теме не допускаются! Для этого есть ЛС (Личные сообщения). Прежде чем написать - советую всё обдумать. "Дыма без огня не бывает!"
5. Прежде чем задать свой вопрос или написать о чём-то - поинтересуйтесь: нет ли хотя бы на последних страницах темы или в FAQ похожих вопросов и решений.
6. Картинки/видео прятать под спойлер (с именем):[/b]
Код:
[spoiler=картинка][attachment=0]57288.jpg[/attachment][/spoiler]
Спасибо за понимание! :writer:


Дампы BIOS от участников темы
Перед прошивкой BIOS убедитесь в том, что он подходит для вашей модели видеокарты, а также проверьте идентичность объема и модели видеопамяти. В противном случае, с вероятностью 90%, получите кирпич.
Sapphire RX 470 Nitro+ 4Gb (Hynix H5GC4H24AJ + Elpida EDW4032BAB): OC BIOS + Silent BIOS
Sapphire RX 570 Nitro+ OC 8Gb 11266-09-20G (Hynix H5GQ8H24MJ): OC BIOS + Compute BIOS для майнинга
HIS RX 570 IceQ X2 OC 4Gb (Hynix H5GC4H24AJ + Elpida EDW4032BAB): OC BIOS
XFX RX 580 GTS XXX Edition 8Gb (Samsung K4G80325FB + Micron MT51J256M3): OC BIOS + Silent BIOS
PowerColor RX 580 Red Devil Golden Sample 8Gb AXRX 580 8GBD5-3DHG/OC (Samsung K4G80325FB + Hynix H5GQ8H24MJ): OC BIOS + Silent BIOS

Ссылка на заводские биосы на сайте Techpowerup (забиваете имя производителя, модель карты, и скачиваете подходящий образ)


FAQ
Q: Насколько RX 480 быстрее RX 470 при одинаковых частотах ГПУ+памяти?
A: В среднем 4.3%. Но есть игры где разница достигает целых 10%! На практике на RX 470 многие производители ставят меньше фаз и более хилое охлаждение. Так что "в разгоне" и 24/7 преимущество у RX480 будет явно больше.

Q: Какие лучше ставить драйвера?
A: Желательно сначала установить стабильные WHQL-драйвера с сайта AMD и только потом, по мере необходимости, устанавливать новые драйвера, NON-WHQL. Удалять драйвера от предыдущей карты рекомендуется с помощью DDU (Display Driver Uninstaller).
Если ставите новую карту после Nvidia, то делаем в таком порядке:
- удаляем драйвера с помощью DDU и выключаем компьютер (жмем "Удалить драйвер и выключить компьютер для последующей замены видеокарты");
- вынимаем GeForce;
- вставляем Radeon;
- загружаемся в ОС;
- ставим драйвера Crimson (Adrenalin) с сайта AMD.

Q: Карта вылетает из игр / моргают текстуры / падает драйвер / ошибка "dxgi error device hung" что мне делать?
A: Почистите драйвера DDU поставьте самые свежие с сайта AMD (см предыдущий пункт). Пример: проблема и ее решение.

Q: Постоянно скачет частота памяти (или не снижается) в простое.
A: При броузинге интернетов используется аппаратное ускорение - повышаются частоты чипа и памяти на некоторое время.
Так же если у вас ДВА монитора, то частота памяти не будет снижается. Аналогичная ситуация для 144Гц мониторов.

Q: Моя карта в фурмарке вместо 1290МГц держит только ~1100. Идти сдавать карту?
A: Furmark (особенно без сглаживания) крайне сильно и нетипично нагружает карту. Очень сильно повышается энергопотребление! Карта дабы вписаться в лимиты потребления вынуждена сильно снижать частоту. В реальных играх и любых других бенчмарках подобной ситуации не наблюдается. Если некоторые карты и снижают частоты, то незначительно! По этому тестировать карты Polaris в фурмарке и делать на этом основании выводы не рекомендуется.

Q: Как сильно влияет частота/напряжение на потребление карты?
A: Суммарное потребление карты очень сильно зависит от напряжения чипа и незначительно от частоты (при одинаковом напряжении). Не забываем, что с увеличением частоты, увеличивается и прошитое напряжение в Р-состояниях! При разгоне/даунвольте крайне рекомендуется подбирать минимальное напряжение для стабильной работы карты.

Q: Разгоняю память на RX 470, а результаты тестов уменьшаются. Почему так?
A: Зашитые в биос тайминги памяти при разгоне меняются. Надо редактировать и прошивать биос!

Q: По мониторингу напряжение на GPU немного отличается от установленного.
A: Реально напряжение выставляется кратно 6.25 и округляется в большую сторону.
То есть, если Вы выставили 1137, то реально у Вас будет 1137.5, а если выставили 1138, то уже реально будет 1143.75 мВ.

Q: Какое напряжение на чипе и контроллере памяти(КП) должны быть?
A: Напряжение на чипе должно быть не меньше напряжения на контроллере памяти. Ваттман (и прочие утилиты) регулирует напряжение на КП, хотя написано что это напряжение на памяти!

Q: Чем мониторить температуры?
A: MSI Afterburner, GPU-Z. Если нужны VRM и мониторинг в играх то HWInfo + Rivatuner Statistics Server.

Q: Температура в простое на рабочем столе 50° в игре 65°. Это нормально?
A: Да, нормально. Почти все вендоры реализовали технологию остановки вентиляторов при 2Д нагрузке: рабочий стол, серфинг в интернете, просмотр видео. Видеокарта охлаждается пассиво и не шумит! Она запускает вентиляторы лишь при достижении определенного порога температуры. У некоторых карт это может быть 45° и вентиляторы делают старт/стоп часто, а у некоторых 63-65° и вентиляторы вообще не запускаются в 2Д т.к. полностью хватает пассивного охлаждения.

Q: Как сделать чтоб вертушки на ВК начали крутиться при 30-40 градусов, и плавно набирали обороты по мере нагрева?
A: Использовать MSI Afterburner или Sapphire Trixx. Важно помнить, что нужно использовать только одну программу для разгона/регулировки карты.

Q: Карта греется нетипично сильно в играх. Что делать?
A: Проверить прижим радиатора к чипу; нанести свежую термопасту, если в нынешнем виде уже засохло; поднять % оборотов вентиляторов в драйвере/утилитах; снизить напряжение на GPU, поскольку в большинстве случаев с завода оно завышено.

Q: Температура 70/75/80 при любых манипуляцих - нормально ли это?
A: Зависит от СО и типа нагрузки, в тяжелых играх это приемлемо. Если другое, см. пункт выше

Q: Вылетают драйвера в играх.
A: Влияние кривого разгона памяти и реже ЦП; реже конфликт с конкретной игрой или версией драйверов


Сколько видеопамяти необходимо современным играм - влияние нехватки видеопамяти на производительность на примере Polaris 4Gb vs 8Gb

В случае проблем на новых драйверах - отписывайтесь здесь, или тут → Всё о Radeon Software для Windows, и откатывайтесь на 16.11.4 Crimson Edition Optional for Win10 x64!

Справочный центр ПО Radeon Software Adrenalin 2020 Edition


Последний раз редактировалось Dex 12.10.2023 13:34, всего редактировалось 67 раз(а).
В шапку добавлен новый раздел FAQ



Партнер
 

Member
Статус: Не в сети
Регистрация: 17.06.2009
Откуда: Харьков
rscatch TPU это что? карта сапфир нитро 4 гига, может попробывать переключить биос?

_________________
MSI H61MA-E35 (B3)
i5 2310
8 gb DDR3 1333
RX470 nitro+ OC 4 gb
SSD 480gb team
T220


 

Member
Статус: Не в сети
Регистрация: 07.10.2019
eddyslipknot https://www.techpowerup.com/vgabios/

_________________
Ryzen 5700X3D, ASUS TUF GAMING B550M PLUS, 32Gb 3200Mhz CL16 Kingston, XFX RX 6800 XT, 2xSamsung 980 PRO 1Tb, Chieftec Polaris Gold 750W, Lancool 216x


 

Member
Статус: Не в сети
Регистрация: 02.06.2016
Фото: 0
eddyslipknot
Судя по заголовку (на скрине вверху), прошит за каким-то лядом биос от проф-версии карты (если я правильно понял).

_________________
5800X3D @4650 @1.237 В
6900 XT Nitro+ SE @2800\2136 @1.3 В
Micron E-Die 32 Гб @3762 CL14 @1.55 В
Весь комп - https://sysprofile.ru/p/1/nuBHou_necuK


 

Member
Статус: Не в сети
Регистрация: 17.06.2009
Откуда: Харьков
UberDodge ну я описывал ситуацию, видимо бывший владелец был майнером... https://forums.overclockers.ru/viewtopic.php?p=16799831#p16799831

_________________
MSI H61MA-E35 (B3)
i5 2310
8 gb DDR3 1333
RX470 nitro+ OC 4 gb
SSD 480gb team
T220


 

Member
Статус: Не в сети
Регистрация: 02.06.2016
Фото: 0
eddyslipknot
Запроси оригинальный биос у техподдержки Sapphire, указав производителя чипов памяти (смотри в GPU-Z, либо своими глазами, сняв систему охлаждения).

_________________
5800X3D @4650 @1.237 В
6900 XT Nitro+ SE @2800\2136 @1.3 В
Micron E-Die 32 Гб @3762 CL14 @1.55 В
Весь комп - https://sysprofile.ru/p/1/nuBHou_necuK


 

Member
Статус: Не в сети
Регистрация: 17.06.2009
Откуда: Харьков
UberDodge а куда это им писать?)

_________________
MSI H61MA-E35 (B3)
i5 2310
8 gb DDR3 1333
RX470 nitro+ OC 4 gb
SSD 480gb team
T220


 

Member
Статус: Не в сети
Регистрация: 02.06.2016
Фото: 0
eddyslipknot
Я не в курсе (у меня карта другого вендора), но вроде им в группу вк (в личку) люди пишут.

_________________
5800X3D @4650 @1.237 В
6900 XT Nitro+ SE @2800\2136 @1.3 В
Micron E-Die 32 Гб @3762 CL14 @1.55 В
Весь комп - https://sysprofile.ru/p/1/nuBHou_necuK


 

Member
Статус: Не в сети
Регистрация: 19.08.2011
Откуда: Россия, Армавир
eddyslipknot

_________________
AMD Ryzen 5 1600 4000 1.284B
Gigabyte B450M DS3H
2xMicron 16GB 3200 MHz
Sapphire Nitro+ RX 580 8G OC
OS Windows 11 X64 PRO 26xxx (Insider Preview)


 

Все буде КНР
Статус: Не в сети
Регистрация: 15.03.2006
Откуда: STOP WAR
Фото: 0
Snaider444 писал(а):
осст тест почему то не бустит карту до 1430мгц но при этом потребление и температуры выше чем в Donut 6500

Не "не бустит", а частоты скорее всего снижаются из за превышения power limit.

Добавлено спустя 7 минут 27 секунд:
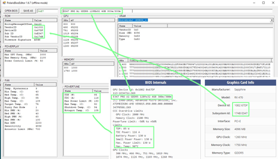
eddyslipknot писал(а):

это у меня родной биос?

Похоже на этот...

https://www.techpowerup.com/vgabios/188122/188122

Вложение:
Untitled-1.png
Untitled-1.png [ 420.2 КБ | Просмотров: 455 ]


 

Member
Статус: Не в сети
Регистрация: 17.06.2009
Откуда: Харьков
Alex_Str получается это стоковый биос стоит? и проблему нужно искать в другом месте?

_________________
MSI H61MA-E35 (B3)
i5 2310
8 gb DDR3 1333
RX470 nitro+ OC 4 gb
SSD 480gb team
T220


 

Все буде КНР
Статус: Не в сети
Регистрация: 15.03.2006
Откуда: STOP WAR
Фото: 0
eddyslipknot похоже на то...если у тебя действительно Sapphire RX 470 4 GB


 

Member
Статус: Не в сети
Регистрация: 16.12.2011
Откуда: Благовещенск
Фото: 30
Комрады, нужна помощь.
Есть китайская видеокарта XFX 560 на 2 GB. Проблема в том, что при установке дров или вендовых или от АМД останавливаются вентиляторы, после чего прилетает чёрный экран. Есть мысль, что это перешитая 460 на 2 гига. Вопрос - как определить, какой чип стоит?

_________________
За разумные мегагерцы.


 

Все буде КНР
Статус: Не в сети
Регистрация: 15.03.2006
Откуда: STOP WAR
Фото: 0
Pobeda ну я бы посмотрел для начала всем что есть...GPU-Z, GPU Caps Viewer, GPU Shark, AIDA64...ну и сравнивать между собой.


 

Member
Статус: Не в сети
Регистрация: 16.12.2011
Откуда: Благовещенск
Фото: 30
Alex_Str все программы, кроме HWmonitor показали 560, HW - 460 - почему и закрались подозрения.
В любом случае меня больше интересует, что сделать, чтобы ВК в 2D режиме не уходила в чёрный экран. Выставил в MSI Afterberner вентиляторы, чтобы они всегда крутились (минималку показывает в 40%, но мне для тестов пойдёт). Всё равно ВК умудряется уйти в чёрный экран.

_________________
За разумные мегагерцы.


 

Junior
Статус: Не в сети
Регистрация: 02.04.2020
Добрый вечер, столкнулся с проблемой: некоторые игры идут соответственно тестам на ютубе, а некоторые дают 20-40 фпс( FarCry 5 и Rainbow Six) независимо от настроек графики. Возможно ли что видеокарта физически неисправна?


 

Все буде КНР
Статус: Не в сети
Регистрация: 15.03.2006
Откуда: STOP WAR
Фото: 0
Pobeda я от одного человека слышал что иногда сам Afterberner приводит к нестабильности, звучит конечно странно, но у меня он даже не установлен...настройки все делаю через драйвер, включая отключение полупассивного режима. Делал чистую установку драйвера с WHQL ?


 

Junior
Статус: Не в сети
Регистрация: 02.04.2020
Конфиг не добавился под сообщением
biostar h61mlv | i7 3770 | 4+8 gb ram 1600mhz | powercolor rx 580 4gb |


 

Все буде КНР
Статус: Не в сети
Регистрация: 15.03.2006
Откуда: STOP WAR
Фото: 0
Ray писал(а):
а некоторые дают 20-40 фпс

Может есть профили этих игр и в них включен Chill например ?


 

Junior
Статус: Не в сети
Регистрация: 02.04.2020
Alex_Str писал(а):
Может есть профили этих игр и в них включен Chill например ?


Chill был выключен. Но я и с ним запускал и потом выключал


 

Member
Статус: Не в сети
Регистрация: 16.12.2011
Откуда: Благовещенск
Фото: 30
Alex_Str писал(а):
Pobeda я от одного человека слышал что иногда сам Afterberner приводит к нестабильности

Так вот как раз благодаря MSI Aft карта дольше может работать в 2Д режиме. Попробую сейчас накрутить оборотом, может поможет.
Alex_Str писал(а):
Делал чистую установку драйвера с WHQL ?

Сразу ставил WHQL.

_________________
За разумные мегагерцы.


Показать сообщения за:  Поле сортировки  
Начать новую тему Новая тема / Ответить на тему Ответить  Сообщений: 53125 • Страница 1865 из 2657<  1 ... 1862  1863  1864  1865  1866  1867  1868 ... 2657  >
-

Часовой пояс: UTC + 3 часа


Кто сейчас на конференции

Сейчас этот форум просматривают: нет зарегистрированных пользователей и гости: 38


Вы не можете начинать темы
Вы не можете отвечать на сообщения
Вы не можете редактировать свои сообщения
Вы не можете удалять свои сообщения
Вы не можете добавлять вложения

Перейти:  
Создано на основе phpBB® Forum Software © phpBB Group
Русская поддержка phpBB | Kolobok smiles © Aiwan