Часовой пояс: UTC + 3 часа




Куратор(ы):   m026   



Начать новую тему Новая тема / Ответить на тему Ответить  Сообщений: 2182 • Страница 53 из 110<  1 ... 50  51  52  53  54  55  56 ... 110  >
  Пред. тема | След. тема 
В случае проблем с отображением форума, отключите блокировщик рекламы
Автор Сообщение
 
Прилепленное (важное) сообщение

Куратор темы
Статус: Не в сети
Регистрация: 20.06.2013
Откуда: Минск
Фото: 23
Обсуждение и разгон оперативной памяти на китайских Х99


Внимание всем!!! Будьте внимательны с покупкой планок обЪемом 32Гб, могут не заработать! Есть случаи когда вообще не работает, или работает только в двух или трех канале...!
(Есть информация, что 4-ранговые 32Гб DDR3 и DDR4 плашки не работаю на китайских и брендовых платах x99 и заводятся только на некоторых серверных.)

Внимание! При изменение тайминга TCWL, проявите особую осторожность! Некорректное значение TCWL, в лучшем случае приведет к невозможности запустить плату и необходимости сброса настроек BIOS перемычкой, в худшем к окирпичиванию платы с последующей прошивкой BIOS программатором!

После смены таймингов, компьютер следует выключить кнопкой, а затем, включить, так как при обычной перезагрузке изменения могут корректно не примениться






Если что то нужно добавить в шапку, пишите в личку m026

_________________
Huananzhi X99-TF, Xeon E5-2678v3, Samsung 4х16GB DDR3 ECC REG, Thermalright Macho 120, Samsung 840 Pro, Samsung 981a, Dell U2412M


Последний раз редактировалось m026 03.08.2020 10:00, всего редактировалось 15 раз(а).


Партнер
 

Advanced member
Статус: Не в сети
Регистрация: 30.03.2017
Откуда: Москва/Вешняки
Фото: 11
Lyvras писал(а):
на 12-12-12-28 все подвисает при открытии сенсоров в HWiNFO64
опусти tCWL до 9 например и потом поэксперименти вполоть до tCL=10


 

Junior
Статус: Не в сети
Регистрация: 13.11.2020
Откуда: Минск
BOBKOC писал(а):
ну так у тебя(для твоих 16гигов) скорее всего 4G чипы(скинь фотку, +по идее у тебя DDR3 память - то что доктор прописал ака Y + Q(что лучше D приведённой Обсуждение и разгон оперативной памяти на китайских Х99 #17182544 ) и можешь с ней пробовать рефреш= 32512 ) = 240+ по tfrc @2133 Обсуждение и разгон оперативной памяти на китайских Х99 #17157770
а асрок не хотит читать планки ибо зависит, как их расположить Китайский LGA2011-3 (X99 Huananzhi, Jingsha, Aterminer, PLEXHD) #17081587 , как альтернатива, пользовать Китайский LGA2011-3 (X99 Huananzhi, Jingsha, Aterminer, PLEXHD) #16815306 мемтвик(но нынче, такое возможно, разве что, на не обновлённой винде ) + можно глядеть тайминги в аиде-чипсет.


В общем продал я эти планки и купил с такой же маркировкой 4 по 8, чтоб четырёхканал был, и они чё-то вообще норм разогнались)
Подскажи может что ещё подправить, но что-то и так уже вроде не плохо.

Биос 200525_kot_v006_-70_-60 CMD включено
Планки Samsung M393B1K70DH0-YK0

Остановился на 2133, в играх полёт отличный, Testmem5 тоже всё норм, правда при тесте левые планки (А1 и B1) греются больше 70 градусов, до 75, стремно... А правые планки, на них дует вентиль, там не более 65 получается...

P.S. Асрок, не адекватные цифры показывает..


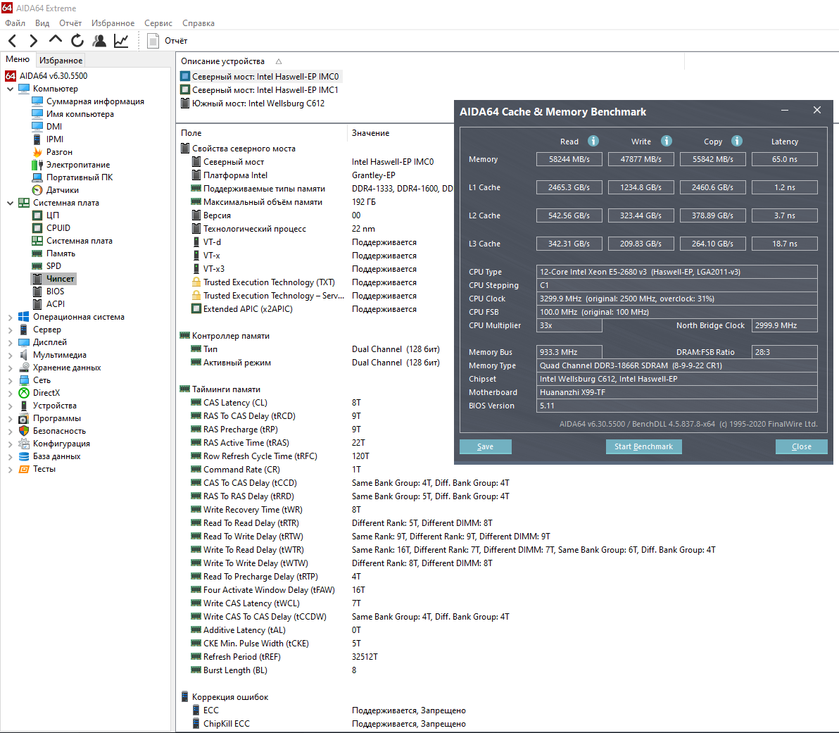
Вложения:
Комментарий к файлу: 2133
Screenshot_8.png
Screenshot_8.png [ 229.24 КБ | Просмотров: 1153 ]
Комментарий к файлу: 1866
Screenshot_6.png
Screenshot_6.png [ 228.53 КБ | Просмотров: 1153 ]
Комментарий к файлу: SPD aida
Screenshot_7.png
Screenshot_7.png [ 83.43 КБ | Просмотров: 1153 ]
Комментарий к файлу: фото планок
1749411921.jpg
1749411921.jpg [ 154.6 КБ | Просмотров: 1153 ]

_________________
i7-5820k + ASUS X99-E
4x4GB Crucial Ballistix Sport LT DDR4
EVGA GeForce GTX 1070 8GB
SSD M.2 Samsung 970 Evo Plus 250G + WD Red 4TB
 

Advanced member
Статус: Не в сети
Регистрация: 30.03.2017
Откуда: Москва/Вешняки
Фото: 11
kaban_BY писал(а):
и они чё-то вообще норм разогнались
тогда ;) проверь 9-10-10-24-10-120-4-5-5-16-34-9


 

Junior
Статус: Не в сети
Регистрация: 06.12.2020
BOBKOC писал(а):
опусти tCWL до 9 например и потом поэксперименти вполоть до tCL=10

Нет, глухо, при понижении до 12 любой основной или tCWL при входе в HwiNfo винда виснет. Хоят если не входить, то на аиде тест памяти+кеша проходит с красивыми цифрами -). Но это мой выбор Tanbassh.

_________________
Huananzhi X99-TF \ E5-2673v3 \ DDR3 4x8GB Samsung DH0-YK0 \ 970 EVO Plus \ GTX-1650Super
Huananzhi X99-8M-F \ E5-2620v3 +3200 \ DDR4 2x8GB Tanbassh


 

Advanced member
Статус: Не в сети
Регистрация: 30.03.2017
Откуда: Москва/Вешняки
Фото: 11
Lyvras писал(а):
при входе в HwiNfo винда виснет
другую версию попробуй(там как то хитро, тож как то было такое, скорее к биосу вопрос) либо вот ещё те вариант - запускай HwiNfo сначала без галочек, потом в открывшемся окне переходи в сенсоры.


 

Junior
Статус: Не в сети
Регистрация: 13.11.2020
Откуда: Минск
BOBKOC писал(а):
тогда проверь 9-10-10-24-10-120-4-5-5-16-34-9


:shock: :shock: :shock:

Ща ещё мемтест прогоню.

Добавлено спустя 7 минут 13 секунд:
kaban_BY писал(а):
Ща ещё мемтест прогоню.


какая вообще критичная температура для оперативы ?

P.S. закажу ещё радиаторы с али, "аля" HyperX


Вложения:
темп.png
темп.png [ 460.43 КБ | Просмотров: 1126 ]
2133-9-10-10-24.png
2133-9-10-10-24.png [ 223.53 КБ | Просмотров: 1127 ]

_________________
i7-5820k + ASUS X99-E
4x4GB Crucial Ballistix Sport LT DDR4
EVGA GeForce GTX 1070 8GB
SSD M.2 Samsung 970 Evo Plus 250G + WD Red 4TB
 

Advanced member
Статус: Не в сети
Регистрация: 30.03.2017
Откуда: Москва/Вешняки
Фото: 11
kaban_BY писал(а):
Ща ещё мемтест прогоню
"гонщики гоняют, но не загоняются :lol: " ака ты про WHEA Китайский LGA2011 (Huanan X79 2.XX, X79Z 2.Xx, YW-X79-E, G218a, x79-m, ms-7777, 3.2x, 3.3A, 3.5a-c) #16933654 не забыл случаем ;) и во время тестов лучше обдувать её для верности.


 

Junior
Статус: Не в сети
Регистрация: 13.11.2020
Откуда: Минск
BOBKOC писал(а):
ты про WHEA Китайский LGA2011 (Huanan X79 2.XX, X79Z 2.Xx, YW-X79-E, G218a, x79-m, ms-7777, 3.2x, 3.3A, 3.5a-c) #16933654 не забыл случаем и во время тестов лучше обдувать её для верности.


Конечно я просто смотрел ошибки, а не WHEA (((
по WHEA сразу выскакивают ошибки, НО система работает стабильно, игры не тормозят, FPS не падал и т.д....

P. S. Попробую предыдущие настройки
P. S. S. Это мой первый опыт с серверной пятью)


Вложения:
errors.png
errors.png [ 421.07 КБ | Просмотров: 1091 ]

_________________
i7-5820k + ASUS X99-E
4x4GB Crucial Ballistix Sport LT DDR4
EVGA GeForce GTX 1070 8GB
SSD M.2 Samsung 970 Evo Plus 250G + WD Red 4TB
 

Advanced member
Статус: Не в сети
Регистрация: 30.03.2017
Откуда: Москва/Вешняки
Фото: 11
kaban_BY писал(а):
Это мой первый опыт с серверной пятью
ещё ты не заметил, что вместо 32 у тя 24 гига стало, так что снижать уже некуда. как запаску имей ввиду такое Обсуждение и разгон оперативной памяти на китайских Х99 #17033583


 

Junior
Статус: Не в сети
Регистрация: 13.11.2020
Откуда: Минск
BOBKOC писал(а):
ещё ты не заметил, что вместо 32 у тя 24 гига стало,


Хм, а в биосе было 32,как положено

Добавлено спустя 2 часа 47 минут 37 секунд:
kaban_BY писал(а):
как запаску имей ввиду такое Обсуждение и разгон оперативной памяти на китайских Х99 #17033583


В общем вечером зашьюсь твоим биосом и попробую, что получится.
Тогда ошибки будут отображаться в самом ТестМем ?
Ты кстати тоже на этом биосе сидишь ?

_________________
i7-5820k + ASUS X99-E
4x4GB Crucial Ballistix Sport LT DDR4
EVGA GeForce GTX 1070 8GB
SSD M.2 Samsung 970 Evo Plus 250G + WD Red 4TB


 

Advanced member
Статус: Не в сети
Регистрация: 30.03.2017
Откуда: Москва/Вешняки
Фото: 11
kaban_BY писал(а):
В общем вечером зашьюсь твоим биосом и попробую, что получится
не торопись с прошиваниями, для начала настройки+тайминги просто поприменяй и погляди что как.
ты кстати можешь в своём биосе его(ECC) отключать/включать, сделав видимым этот параметр по типу как тут Обсуждение и разгон оперативной памяти на китайских Х99 #16938631 ну и лучше всего делать это всё посредством проги S3TurboTool by SER8989 Китайский LGA2011-3 (X99 Huananzhi, Jingsha, Aterminer, PLEXHD) #17255692
НО скорее всего в биосе Кот'а оно уже открыто
C TF_x99 расстался на прошлой неделе, терь мутантную(QQLS) тему по памяти осваиваю.


 

Junior
Статус: Не в сети
Регистрация: 13.11.2020
Откуда: Минск
BOBKOC писал(а):
ты кстати можешь в своём биосе его(ECC) отключать/включать

а как лучше ? Влияет это на что-то, кроме отображения ошибок ?

BOBKOC писал(а):
для начала настройки

это про что ?

BOBKOC писал(а):
терь мутантную(QQLS) тему по памяти осваиваю.

понял, смотрел тоже эту тему)

_________________
i7-5820k + ASUS X99-E
4x4GB Crucial Ballistix Sport LT DDR4
EVGA GeForce GTX 1070 8GB
SSD M.2 Samsung 970 Evo Plus 250G + WD Red 4TB


 

Advanced member
Статус: Не в сети
Регистрация: 30.03.2017
Откуда: Москва/Вешняки
Фото: 11
kaban_BY писал(а):
Влияет это на что-то, кроме отображения ошибок ?
нет(но при ECC - вкл жить можно, когда с ECC - выкл уже и нет)
kaban_BY писал(а):
это про что ?
это про это Обсуждение и разгон оперативной памяти на китайских Х99 #17033583


 

Junior
Статус: Не в сети
Регистрация: 13.11.2020
Откуда: Минск
BOBKOC писал(а):
НО скорее всего в биосе Кот'а оно уже открыто


закрыты почти все настройки, которые на скринах в твоём биосе(

_________________
i7-5820k + ASUS X99-E
4x4GB Crucial Ballistix Sport LT DDR4
EVGA GeForce GTX 1070 8GB
SSD M.2 Samsung 970 Evo Plus 250G + WD Red 4TB


 

Junior
Статус: Не в сети
Регистрация: 13.11.2020
Откуда: Минск
BOBKOC писал(а):
не торопись с прошиваниями, для начала настройки+тайминги просто поприменяй и погляди что как.

В общем как не пробовал и твой биос , всё время либо много ошибок либо синий экран, чё-то 2133 без ошибок не хочет брать.
Решил остановиться на 1866 с Биос 200525_kot_v006_-70_-60 CMD включено

Прописал только первичные 9-9-9-22 остальное по 0, с чего стоит начать поджимать ?

P. S. Асрок начал работать под твоей ссылке версии 3.06 (4.0 не работал)

При таком раскладе тест ОК, WHEA тоже нет ошибок:


Вложения:
Screenshot_1.png
Screenshot_1.png [ 425.51 КБ | Просмотров: 904 ]

_________________
i7-5820k + ASUS X99-E
4x4GB Crucial Ballistix Sport LT DDR4
EVGA GeForce GTX 1070 8GB
SSD M.2 Samsung 970 Evo Plus 250G + WD Red 4TB
 

Advanced member
Статус: Не в сети
Регистрация: 30.03.2017
Откуда: Москва/Вешняки
Фото: 11
kaban_BY писал(а):
В общем как не пробовал и твой биос , всё время либо много ошибок
ну в принципе ожидаемо с 2133 ;) , а для 1866 Обсуждение и разгон оперативной памяти на китайских Х99 #17174089 ну или для твоих 9-9-9-22-10-120-4-5-5-16-32-9 ну и рефрэш в оптимуме 32512 помня что бывает и такое Обсуждение и разгон оперативной памяти на китайских Х99 #17020968


 

Junior
Статус: Не в сети
Регистрация: 13.11.2020
Откуда: Минск
BOBKOC писал(а):
9-9-9-22-10-120-4-5-5-16-32-9 ну и рефрэш в оптимуме 32512

пошли ошибки(
но уже меньше

Короче рефреш даёт ошибки, надо понижать (

Добавлено спустя 1 час 33 минуты 9 секунд:
BOBKOC писал(а):
для 1866 Обсуждение и разгон оперативной памяти на китайских Х99 #17174089 ну или для твоих 9-9-9-22-10-120-4-5-5-16-32-9 ну и рефрэш в оптимуме 32512 помня что бывает и такое Обсуждение и разгон оперативной памяти на китайских Х99 #17020968


Кажется нащупал свой оптимум!)
С чем борщенул ? и по поводу рефреша, какие значения можно ещё попробовать ?


Вложения:
Screenshot_5.png
Screenshot_5.png [ 721.82 КБ | Просмотров: 876 ]

_________________
i7-5820k + ASUS X99-E
4x4GB Crucial Ballistix Sport LT DDR4
EVGA GeForce GTX 1070 8GB
SSD M.2 Samsung 970 Evo Plus 250G + WD Red 4TB
 

Advanced member
Статус: Не в сети
Регистрация: 30.03.2017
Откуда: Москва/Вешняки
Фото: 11
kaban_BY писал(а):
С чем борщенул ? и по поводу рефреша, какие значения можно ещё попробовать ?
на 0'вом(=авто) рефреше есть ошибки?
как вариант, пробуй картинки настроек => https://yadi.sk/d/UDPjeKV-zh9KUQ/1.jpg?w=1 и сходить ;) к 32512


 

Junior
Статус: Не в сети
Регистрация: 13.11.2020
Откуда: Минск
BOBKOC писал(а):
на 0'вом рефреше есть ошибки?

нет (автоматом ставит 7280)

при рефреше 10466 и первичках 9-9-9-22, а всё остально на 0, тоже ошибок нет

BOBKOC писал(а):
как вариант, пробуй картинки настроек

они закрыты в биосе кошака, понимаю что надо через S3TurboTool но где именно и что ?)

_________________
i7-5820k + ASUS X99-E
4x4GB Crucial Ballistix Sport LT DDR4
EVGA GeForce GTX 1070 8GB
SSD M.2 Samsung 970 Evo Plus 250G + WD Red 4TB


Последний раз редактировалось kaban_BY 03.02.2021 12:15, всего редактировалось 1 раз.

 

Advanced member
Статус: Не в сети
Регистрация: 30.03.2017
Откуда: Москва/Вешняки
Фото: 11
kaban_BY писал(а):
они закрыты в биосе кошака, понимаю что надо через S3TurboTool но где именно и что ?)
S3TurboTool + там открываешь свой биос в AMIBCP5 и делаешь по типу Обсуждение и разгон оперативной памяти на китайских Х99 #16938631 ток для нужного раздела и пунктов.

ну и как вариант прогонять с обдувом скорее всего не держит рефреш из-за темпы и в простом смертном применении проблем не будет


Показать сообщения за:  Поле сортировки  
Начать новую тему Новая тема / Ответить на тему Ответить  Сообщений: 2182 • Страница 53 из 110<  1 ... 50  51  52  53  54  55  56 ... 110  >
-

Часовой пояс: UTC + 3 часа


Кто сейчас на конференции

Сейчас этот форум просматривают: нет зарегистрированных пользователей и гости: 26


Вы не можете начинать темы
Вы не можете отвечать на сообщения
Вы не можете редактировать свои сообщения
Вы не можете удалять свои сообщения
Вы не можете добавлять вложения

Перейти:  
Создано на основе phpBB® Forum Software © phpBB Group
Русская поддержка phpBB | Kolobok smiles © Aiwan