Часовой пояс: UTC + 3 часа




Куратор(ы):   anta777   



Начать новую тему Новая тема / Ответить на тему Ответить  Сообщений: 18432 • Страница 539 из 922<  1 ... 536  537  538  539  540  541  542 ... 922  >
  Пред. тема | След. тема 
В случае проблем с отображением форума, отключите блокировщик рекламы
Автор Сообщение
 

Member
Статус: В сети
Регистрация: 24.03.2006
Откуда: Moscow
Фото: 263
loafer писал(а):
если работает пусть и работает?

примерно так, да. ВДД2 зависит от качества проводников платы и разгона проца/памяти вместе. Зависит от чистоты контактов памяти, от прижима проца, даже от наличия удлинителя кабеля 24 пин, как влияющего на линию 5В.
Выравнивать между собой какие-то напруги по каким-то красивым или потусторонним правилам я лично не вижу никакого смысла, эту инфу из шапки можно игнорировать.
Напряжения должны быть достаточными, а не "красивыми".



Партнер
 

Member
Статус: Не в сети
Регистрация: 14.07.2008
Фото: 1
CHiCHo спасибо, но немного не понял этот момент:
CHiCHo писал(а):
И я б снизил ВР до 24 через врпре/врпден, просто уменьшаем на 24 его. Добавит попугаев.

Twrpre и twrpden их оба уменьшить на 24? Первый у меня 88, второй в авто и тоже 88.

Добавлено спустя 18 минут 8 секунд:
CHiCHo писал(а):
Можно попробовать вполне себе достаточные 32767, ну или сразу замахнуться на 131071. Желателен обдув памяти на 131к.
рфц тоже, смело ставим 480/408 для пробы.


Тут поставил 32767 и 480/408 и кранчер vt3 спустя 30 минут вывалил красную ошибку. Может E ядра отключить процу, чтоб полегче было в кранчере?)))

_________________
Intel i5 14600kf 5,6/4,5+арктик360/Z790I EDGE WIFI/48GB DDR5 2*24T-Force[FF3D548G8200HC38EDC01]@8000 с36/4070 Ti SUPER JetStreamOC/Q34H144/HTCVIVE


 

Member
Статус: В сети
Регистрация: 24.03.2006
Откуда: Moscow
Фото: 263
qot писал(а):
Twrpre и twrpden их оба уменьшить на 24?

да, тогда получим вр = 24.
qot писал(а):
Тут поставил 32767 и 480/408 и кранчер vt3 спустя 30 минут вывалил красную ошибку.

логично, с рефи 7000 все на расслабоне)
Надо подбирать напряжения по тому же принципу. Скорее всего Тх и вдд2, уж очень низкие. Не думаю, что 1.47 на памяти мало для 32к рефи.
qot писал(а):
Может E ядра отключить процу, чтоб полегче было в кранчере?)))

вопрос, что нужно в итоге получить.
Стабильный целый проц, или "показать пацанам")


 

Member
Статус: Не в сети
Регистрация: 14.07.2008
Фото: 1
CHiCHo писал(а):
Надо подбирать напряжения по тому же принципу. Скорее всего Тх и вдд2, уж очень низкие. Не думаю, что 1.47 на памяти мало для 32к рефи.

Может ТХ оставить как есть, а вдд2 пробовать в сторону увеличения, а не уменьшения от авто?

_________________
Intel i5 14600kf 5,6/4,5+арктик360/Z790I EDGE WIFI/48GB DDR5 2*24T-Force[FF3D548G8200HC38EDC01]@8000 с36/4070 Ti SUPER JetStreamOC/Q34H144/HTCVIVE


 

Member
Статус: Не в сети
Регистрация: 14.03.2003
Откуда: Samara
Фото: 46
k2viper писал(а):
Поставил такие:
CPU VDDQ=1.22
CPU VDD2=авто
Dram voltage=1,47
DRAM VDDQ Voltage=1,425

Я бы так поставил:
CPU VDDQ=1.26-1.28
CPU VDD2=авто 1.39
Dram voltage=1,45
DRAM VDDQ Voltage=1,44-1.45

у меня на 13700kf дельта на напряжении памяти и vddq рушит стаб прям хорошо....

_________________
I7-13700KF@5500-4900-4200/MAXIMUS Z790 APEX ENCORE/G.Skill Trident Z5 32GB DDR5@7600 (36-46-46-58) (2x16GB)/SSD PM9A1 1TB/ Gigabyte GeForce RTX 4080


 

Member
Статус: Не в сети
Регистрация: 01.04.2023
CHiCHo писал(а):
...Напряжения должны быть достаточными, а не "красивыми".

Спасибо.

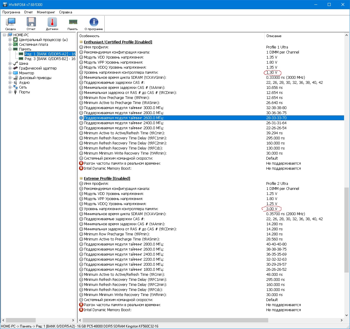
У меня vdd2 не мониторится, было бы интересно узнать, что плата на авто туда ставит. Если повышать частоты памяти с 6000-7200 при "cpu vddq tx = auto", она туда начинает наваливать по 0.05, доходит до 1.35V при 7200, так вот интересно, что она в vdd2 при этом ставила, может кто на матери с мониторингом гонял в авто и смотрел напряжения.

И еще вопросик, если смотреть в aide XMP, в профиле есть пункт: "Напряжение питания (Контроллер памяти)" это же VDD2 ?
В основном профиле там 1.3V, а в других профилях дичь - 3.0V :shock:


Вложения:
aida.jpg
aida.jpg [ 204.02 КБ | Просмотров: 668 ]


Последний раз редактировалось loafer 29.12.2023 18:07, всего редактировалось 2 раз(а).
 

Moderator
Статус: Не в сети
Регистрация: 17.10.2012
Откуда: Минск/Беларусь
loafer а скрин HWinfo64?

_________________
Помощь в скальпировании процессоров (Минск).
http://forums.overclockers.ru/viewtopic.php?p=1636558#p1636558
WoT: IRSS_BY_Pashka


 

Member
Статус: Не в сети
Регистрация: 01.04.2023
BY_Pashka писал(а):
loafer а скрин HWinfo64?

Тоже

Добавлено спустя 4 минуты 40 секунд:
Это, что, если я активирую этот профиль, то всё сгорит к хренам? :-D


Вложения:
HW.jpg
HW.jpg [ 364.74 КБ | Просмотров: 662 ]
 

Advanced member
Статус: Не в сети
Регистрация: 30.03.2017
Откуда: Москва/Вешняки
Фото: 11
loafer писал(а):
если я активирую этот профиль
нууу, ошиблись чутка с кем не бывает ;) но, скорее всего маманя стоко выставить не сможет.


 

Member
Статус: Не в сети
Регистрация: 01.04.2023
BOBKOC писал(а):
...но, скорее всего маманя сток выставить не сможет.

Иногда берут сомнения, в биосе ограничения сделали, больше не поставишь, а тут понадеются на производителя памяти и тупа в коде присвоение сделают, вопрос другой, сам преобразователь питания способен такое напряжение выдать или там защита от писак биоса есть :)

У кого кстати, какие значения там в других профилях?


 

Member
Статус: Не в сети
Регистрация: 14.07.2008
Фото: 1
Cyborg писал(а):
CPU VDDQ=1.26-1.28
CPU VDD2=авто 1.39
Dram voltage=1,45
DRAM VDDQ Voltage=1,44-1.45

у меня на 13700kf дельта на напряжении памяти и vddq рушит стаб прям хорошо....

Спасибо, посмотрю, хотя у меня 14600кф,но может это мой случай

_________________
Intel i5 14600kf 5,6/4,5+арктик360/Z790I EDGE WIFI/48GB DDR5 2*24T-Force[FF3D548G8200HC38EDC01]@8000 с36/4070 Ti SUPER JetStreamOC/Q34H144/HTCVIVE


 

Member
Статус: Не в сети
Регистрация: 14.03.2003
Откуда: Samara
Фото: 46
Кривые MSI.... Сохранил 100% рабочий профиль на 6800... Туда сюда по напряжениям в нем ездил и он точно рабочий.... 45000 накрутил в карху... Поигрался на частоте 7200 с разными напряжениями, безуспешно... Откатил в дефолт биос и загрузил проверенный профиль на 6800 = нестаб.... даже после х... кратных перезагрузок с выключением и без... Тупо меняем частоту памяти на 6400 (наверное любая, заведомо стабильная), не трогая тайминги и напряжения и загружаемся и уже после перезагружаемся и выставляем нашу рабочую частоту 6800.... Все, стабильность... Что это за дичь? Это ведь кривая тренировка памяти, это кривые биосы (такое и на старых биосах). MSI, вы издеваетесь над покупателями? Больше не куплю эти поделки на три буквы....

_________________
I7-13700KF@5500-4900-4200/MAXIMUS Z790 APEX ENCORE/G.Skill Trident Z5 32GB DDR5@7600 (36-46-46-58) (2x16GB)/SSD PM9A1 1TB/ Gigabyte GeForce RTX 4080


 

Заблокирован
Заблокирован
Статус: Не в сети
Регистрация: 17.02.2019
Фото: 0
Cyborg

Вложение:
15861396.jpg
15861396.jpg [ 97.93 КБ | Просмотров: 581 ]


 

Member
Статус: Не в сети
Регистрация: 01.04.2023
Cyborg писал(а):
...Что это за дичь? Это ведь кривая тренировка памяти, это кривые биосы (такое и на старых биосах). MSI, вы издеваетесь над покупателями? Больше не куплю эти поделки на три буквы....

Наверно какие-то базовые пристрелки по памяти идут при любом старте, советую проверить завтра с утра на стабильность, на холодную, после включения :)


 

Member
Статус: Не в сети
Регистрация: 14.03.2003
Откуда: Samara
Фото: 46
loafer у меня комп не выключается 😁😁😁

Добавлено спустя 11 минут 33 секунды:
Может... это.. того... в поддержку написать? Пусть расскажут че за фигня и какой параметр надо лечить, если вообще есть лечить чего...

_________________
I7-13700KF@5500-4900-4200/MAXIMUS Z790 APEX ENCORE/G.Skill Trident Z5 32GB DDR5@7600 (36-46-46-58) (2x16GB)/SSD PM9A1 1TB/ Gigabyte GeForce RTX 4080


 

Заблокирован
Заблокирован
Статус: Не в сети
Регистрация: 17.02.2019
Фото: 0
Cyborg писал(а):
Может... это.. того... в поддержку написать? Пусть расскажут че за фигня и какой параметр надо лечить, если вообще есть лечить чего...


Ты думаешь я не писал им?) У них одна отмазка, у вас память такая и ваша частота такая, никто вам не гарантирует те частоты что вы делаете


 

Member
Статус: В сети
Регистрация: 24.03.2006
Откуда: Moscow
Фото: 263
qot писал(а):
Может ТХ оставить как есть, а вдд2 пробовать в сторону увеличения, а не уменьшения от авто?

да, раз уж напряжения +- состоятельные.
найти наилучшее время кранчера, потом повышать Тх, если требуется. Память пока не вижу причин трогать по напругам.


 

Member
Статус: Не в сети
Регистрация: 15.10.2019
Откуда: Moscow
Фото: 73
Teamgroup Xtreem @ 8200-36
DDR=1.48/1.44 SA=1.25 TX=1.35 IMC=1.4 (-0.15 hwinfo)
Фаст чек - https://photos.app.goo.gl/trEGkEAh9Yzhf3uo9

#77

G.Skill F5-8400J4052G24GX2 @ 8200-36
DDR=1.48/1.44 SA=1.23 TX=1.365 IMC=1.4 (-0.15 hwinfo)
Фаст чек - https://photos.app.goo.gl/rks36TyFHukDEum76

#77

C 8400 мало перспектив, но я пободаюсь. КП вообще никакой, самый мусор, какой мог попасться в лотерее. 14900KS заберу через месяцок - будет интересней.

_________________
канал: t.me/mxtekh | конфа: по запросу | спеки: bit.ly/2025cfg | гайд: bit.ly/ddr-5


 

Member
Статус: Не в сети
Регистрация: 01.04.2023
pakhtunov писал(а):

А есть тест "photoworxx" без малых ядер, только большие с HT ?


 

Member
Статус: Не в сети
Регистрация: 15.10.2019
Откуда: Moscow
Фото: 73
loafer писал(а):
есть тест "photoworxx" без малых ядер, только большие с HT ?

В чем смысл?

_________________
канал: t.me/mxtekh | конфа: по запросу | спеки: bit.ly/2025cfg | гайд: bit.ly/ddr-5


Показать сообщения за:  Поле сортировки  
Начать новую тему Новая тема / Ответить на тему Ответить  Сообщений: 18432 • Страница 539 из 922<  1 ... 536  537  538  539  540  541  542 ... 922  >
-

Часовой пояс: UTC + 3 часа


Кто сейчас на конференции

Сейчас этот форум просматривают: adhd, ashap88, HertZ и гости: 27


Вы не можете начинать темы
Вы не можете отвечать на сообщения
Вы не можете редактировать свои сообщения
Вы не можете удалять свои сообщения
Вы не можете добавлять вложения

Перейти:  
Создано на основе phpBB® Forum Software © phpBB Group
Русская поддержка phpBB | Kolobok smiles © Aiwan