Часовой пояс: UTC + 3 часа




Куратор(ы):   m026   



Начать новую тему Новая тема / Ответить на тему Ответить  Сообщений: 2195 • Страница 70 из 110<  1 ... 67  68  69  70  71  72  73 ... 110  >
  Пред. тема | След. тема 
В случае проблем с отображением форума, отключите блокировщик рекламы
Автор Сообщение
 
Прилепленное (важное) сообщение

Куратор темы
Статус: Не в сети
Регистрация: 20.06.2013
Откуда: Минск
Фото: 23
Обсуждение и разгон оперативной памяти на китайских Х99


Внимание всем!!! Будьте внимательны с покупкой планок обЪемом 32Гб, могут не заработать! Есть случаи когда вообще не работает, или работает только в двух или трех канале...!
(Есть информация, что 4-ранговые 32Гб DDR3 и DDR4 плашки не работаю на китайских и брендовых платах x99 и заводятся только на некоторых серверных.)

Внимание! При изменение тайминга TCWL, проявите особую осторожность! Некорректное значение TCWL, в лучшем случае приведет к невозможности запустить плату и необходимости сброса настроек BIOS перемычкой, в худшем к окирпичиванию платы с последующей прошивкой BIOS программатором!

После смены таймингов, компьютер следует выключить кнопкой, а затем, включить, так как при обычной перезагрузке изменения могут корректно не примениться






Если что то нужно добавить в шапку, пишите в личку m026

_________________
Huananzhi X99-TF, Xeon E5-2678v3, Samsung 4х16GB DDR3 ECC REG, Thermalright Macho 120, Samsung 840 Pro, Samsung 981a, Dell U2412M


Последний раз редактировалось m026 03.08.2020 10:00, всего редактировалось 15 раз(а).


Партнер
 

Advanced member
Статус: Не в сети
Регистрация: 30.03.2017
Откуда: Москва/Вешняки
Фото: 11
cimaks писал(а):
то может отваливаться 2 плашки по 4гб
если чтот отваливается, значит не тянет такие тайминги. Из-за каких, можешь поглядеть например:
12-11-13-29-12-342-4-6-3-16-44-12(11,10)
+ в картинках не надо дублировать одно и тоже в разных вариациях, а нужен фотоворкс(как добавка), в самой же аиде мембенч, можешь даблкликать на названии теста, чтоб всю строку тестило либо на прямогугольничке для теста его одного. по типу↓
Вложение:
4yKa_2133_10-12-12-26-10-120-4-5-5-17-39-10+32512.jpg
4yKa_2133_10-12-12-26-10-120-4-5-5-17-39-10+32512.jpg [ 605.78 КБ | Просмотров: 1854 ]


 

Member
Статус: Не в сети
Регистрация: 06.03.2019
BOBKOC Привет, не могли вы бы посмотрить своим зорким взглазом и прописать "правильные тайминги". Я потрогала первички и нащупала минимальные стабильные значения, однако прочитав в этой ветке некоторую информацию поняла, что делаю в корне не верно. Так вот как будут выглядить все тайминги в моём случае?
Вложение:
Снимок экрана 2021-11-04 225723.png
Снимок экрана 2021-11-04 225723.png [ 160.69 КБ | Просмотров: 1827 ]

Заранее очень благодарна вам за проделанную работу, вы восхитительны.

_________________
Asus Tuf Z690 Plus D4
Intel I5 13600K
G.Skill TRIDENT Z [F4-3200C14Q-32GTZSW] 32 ГБ
ATI RX 6800XT Red Debil


 

Advanced member
Статус: Не в сети
Регистрация: 30.03.2017
Откуда: Москва/Вешняки
Фото: 11
angeleo писал(а):
прописать "правильные тайминги"
ну правильные, эт всегда для начала, а потом можно и экспериментить всяко разно & для души ;) .
Eсли базироваться на найденных первичках & их безошибочности, то в духе(последовательности для биоса!!!):
13-11-12-29-14-0-4-7-3-16-41-12(11,10,9 и ...)
13-11-12-29-12-0-4-6-3-16-41-12(11,10,9 и ...)
13-12-12-29-12-0-4-6-3-16-41-12(11,10,9 и по фотоворксу поглядеть будет ли приход)
+ попробовать
12-13-13-29-12-0-4-6-3-16-44-10(9,11,12)

потом уже глядеть по:
1. асроку https://disk.yandex.ru/d/uPuiWe0Q9We1DA
2. мемтвику https://disk.yandex.ru/d/T_CEGlKHthNdPA
3. Аиде ->мать-> чипсет
cколько выставляет trfc=0=авто и находить его мин значение таким Обсуждение и разгон оперативной памяти на китайских Х99 #17519558 макаром например + сопутствующее Обсуждение и разгон оперативной памяти на китайских Х99 #17141332 . Потом и рефреш выставить 32512, потом поуменьшать tRAS&tRC(для начала в рамках правил :paint: и tRC может и не трогать от выставленного )
правила DDR4 таймингов такие:
tRAS ≥ tRCD+tCL+4 или tRAS ≥ tRCD+tCL при большом желании ;)
tCL≥tCWL ака tCWL ≤ tCL
+приход смотреть по СPUPhotoWorxx
для двурангов лучшее tCL=tCWL(если tCL - чётный или tCL-1 если нечетный tCL)
для однорангов можно пробовать до tCL-4 поглядеть.
tWR≥tCL
tWR к tRTP завязано соотношением 2 к 1 (например tWR12\RTP6)
tRRD≥4
tRRD_L≥4 через Asrock Timing Configurator
tWTR≥3
tWTR_L=+-(2*tWTR) через Asrock Timing Configurator
tFAW≥tRRD*4
tRC≥tRAS+tRP
tСCDL>=4 через Asrock Timing Configurator
"tRFC явных формул нет, но кратно 8!!! и крутить после всех. Не пытайтесь найти его минимальное значение если не хотите чтобы память начинала сыпать ошибками от любого чиха. найдите пограничное со стабильностью значение и накиньте сверху 24 или сразу 40. Может реагировать на RAS+RP, RRD, FAW, причём в обе стороны (то есть может "сломаться" если задрать названные), а может и не реагировать...
tREFi(Refresh rate) больше лучше. Связан с tRFC. tREFI сколько память "работает" - tRFC сколько "отдыхает". Оба тайминга лучше не пытаться найти предельное значение. Заметно реагируют на температуру.
Многие тайминги отзываются и на температуру и на напряжение(китаю пока не грозит :haha: ). Поскольку напряжение может, как позволить снизить тайминг, так и увеличить температуру, то середину можно искать очень долго, поэтому лучше бы вовремя остановится.
Тестируйте тщательно с перезагрузками, сном, холодным стартом.

+ отсюда Обсуждение и разгон оперативной памяти на китайских Х99 #17414603 последить за развитем событий :victory:


Последний раз редактировалось BOBKOC 04.01.2022 6:45, всего редактировалось 1 раз.

 

Member
Статус: Не в сети
Регистрация: 06.03.2019
Пока как-то вот так tRAS & tRC пока не трогала, но уже стало лучше.
Вложение:
вовкос.png
вовкос.png [ 2.48 МБ | Просмотров: 1809 ]

На 12 тайминге не получается усидеть. Всё загружается и работает, но появляются ошибки в HwInfo

_________________
Asus Tuf Z690 Plus D4
Intel I5 13600K
G.Skill TRIDENT Z [F4-3200C14Q-32GTZSW] 32 ГБ
ATI RX 6800XT Red Debil


 

Advanced member
Статус: Не в сети
Регистрация: 30.03.2017
Откуда: Москва/Вешняки
Фото: 11
angeleo писал(а):
Пока как-то вот так
если всё норм будет, то считай - конечная, разве что профиль ещё мутить Обсуждение и разгон оперативной памяти на китайских Х99 #17282522 и лоадить(при каждой загрузке винды правда эт делать надо будет).


 

Member
Статус: Не в сети
Регистрация: 17.02.2006
Откуда: г.Краснодар
У меня вот на другой правда версии Аида 6.25.5400 , но в CPU Photo Worxx на 2678v3 c 1866 DDR3 такой-же результат, 33416 мпкс/с
Вложение:
йфййй.JPG
йфййй.JPG [ 202.11 КБ | Просмотров: 1781 ]


У тебя по идее и ядер больше, и частота больше, и псп больше (у меня в аиде мемори такие 58557/47993/55810/64.5 в первой строчке, против твоих 64404/47698/56868/71.8)

_________________
B650M AORUS ELITE AX ICE + Ryzen 9700x (+200/CO)
KINGBANK 2x24Gb (6000 28-36-36-48-84 2167Fclk, 6400 30-40-38-52-88 2133Fclk)


 

Member
Статус: Не в сети
Регистрация: 06.03.2019
Цитата:
У тебя по идее и ядер больше, и частота больше, и псп больше

Ну во первых я отключила одно ядро, чтобы не упираться в токовый ограничитель. Что касается остального, полагаю это не так важно как память, именно по этому в нем и тестируем

_________________
Asus Tuf Z690 Plus D4
Intel I5 13600K
G.Skill TRIDENT Z [F4-3200C14Q-32GTZSW] 32 ГБ
ATI RX 6800XT Red Debil


 

Advanced member
Статус: Не в сети
Регистрация: 30.03.2017
Откуда: Москва/Вешняки
Фото: 11
31337 писал(а):
c 1866 DDR3 такой-же результат
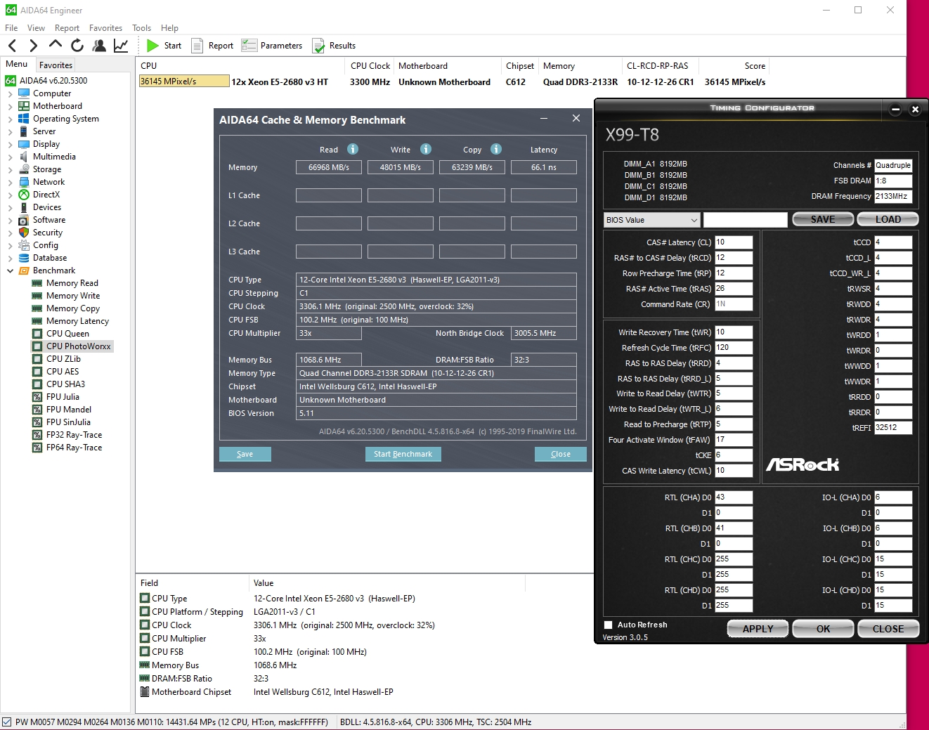
эт потому что твои двуранги vs одноранги , ну и тайминги не простые ;) У двурангов DDR4 такое↓ будет(поменьше соотв будет на 2133 и если шину убрать) vs DDR3@2133↓
Вложение:
4yKa_2133_10-12-12-26-10-120-4-5-5-17-39-10+32512.jpg
4yKa_2133_10-12-12-26-10-120-4-5-5-17-39-10+32512.jpg [ 605.78 КБ | Просмотров: 1771 ]

Вложение:
3.jpg
3.jpg [ 646.12 КБ | Просмотров: 1771 ]


 

Member
Статус: Не в сети
Регистрация: 06.03.2019
На самом деле у меня есть и DDR3 :D :D :D
Но проблема с ними в том, что как бы я не старалась, 2133мгц они не берут, ну никак, точнее запуск есть, но сразу WHEA ошибки в тесте идут. Вот и взяла ддр4 в связи с переездом на 2697v3, а так бы дальше на ней сидела, крутая память и задержки меньше.
Там была мутная история, вообщем заказала планки на 1866 мгц :lol: :lol: :lol: ну а дальше вы знаете. Билась головой об стену, никак не получается поднять 2133, а потом узнала про перемаркированные 1600мгц и это они и оказались, обидно было прям :diablo:

_________________
Asus Tuf Z690 Plus D4
Intel I5 13600K
G.Skill TRIDENT Z [F4-3200C14Q-32GTZSW] 32 ГБ
ATI RX 6800XT Red Debil


 

Member
Статус: Не в сети
Регистрация: 16.11.2021
Всем знатокам доброго вечера! Хотелось бы попросить помощи при подгонке остальных таймингов. Читал формулы, но что то мозги не хотят в суть входить.) Память серверная самсунг DDR4 2Rх8 16 банков 2133. Родные тайминги 15-15-15-36-278. Добился стабильной работы на таймингах 14-12-12-28-278. Снижал 2 и 3 пункт до 11 начинало сыпать ошибками. Вернул в стабильные тайминги. Вот сейчас результаты в аиде.

#77
#77
#77

Добавлено спустя 23 минуты 44 секунды:
Вот полная картина.
#77


 

Advanced member
Статус: Не в сети
Регистрация: 30.03.2017
Откуда: Москва/Вешняки
Фото: 11
maximt72 писал(а):
14-12-12-28-278

14-12-12-28-14-278-4-7-3-16-42-14
14-12-12-28-12-278-4-6-3-16-42-14
+ попробовать(все равно)
13-13-13-29-14-278-4-7-3-16-44-12

ну и потом рефреш 32512 и по trfc найти значение таким Обсуждение и разгон оперативной памяти на китайских Х99 #17519558 макаром например + сопутствующее Обсуждение и разгон оперативной памяти на китайских Х99 #17141332
maximt72 писал(а):
Или это сверху в низ
да


Последний раз редактировалось BOBKOC 05.01.2022 17:01, всего редактировалось 1 раз.

 

Member
Статус: Не в сети
Регистрация: 16.11.2021
BOBKOC писал(а):
13-13-13-29-14-278-4-4-3-16-44-12

Спасибо BOBKOC! Попробую. CL-13 ставлю сразу ошибки идут. Вот бы буквы ещё к цифрам дописать.) Или это сверху в низ. Как в биосе идут? По поводу рефреш не знаю что это.) Отсюда выводы.)

Добавлено спустя 16 минут 59 секунд:
А увидел рефреш где.) Сверху списка.)
Поставил 14-12-12-28-12-278-4-6-3-16-42-14. Сейчас буду тестировать.

Добавлено спустя 14 минут 1 секунду:
У меня на чипе 4G.

Добавлено спустя 55 минут 36 секунд:
Поставил 13-13-13-29-14-278-4-7-3-16-44-12. В аиде 20 минут без ошибок. Сейчас запустил TestMem5.

Добавлено спустя 30 минут 38 секунд:
Ну стабильно. Ошибок нет. Неожиданно. При том, что я 13 пробовал.
#77
#77
А какой лучше? 14-12-12-28-12-278-4-6-3-16-42-14 или 13-13-13-29-14-278-4-7-3-16-44-12

Добавлено спустя 22 минуты 10 секунд:
Если верить аиде скорость упала немного. А latency повысилась.
#77

Добавлено спустя 13 минут 8 секунд:
BOBKOC писал(а):
13-13-13-29-14-278-4-7-3-16-44-12

Попробовать ещё раз до 12 вторую и третью позицию ужать? Рефреш уже можно сейчас забить, который Вы написали?

Добавлено спустя 1 час 29 секунд:
Снизил тайминги 13-12-12-29-14-278-4-7-3-16-44-12. 15 минут в аиде. Ошибок нет. Завтра погоняю в тестах. И показатели подтянулись. Спасибо BOBKOC! Видимо те дополнительные(вторичные) тайминги, которые Вы просчитали подвытянули первичные. Как Ваше мнение?
#77


 

Advanced member
Статус: Не в сети
Регистрация: 30.03.2017
Откуда: Москва/Вешняки
Фото: 11
maximt72 писал(а):
Если верить аиде скорость упала немного. А latency повысилась
в двуканале, 1 раз прогнав, можно ничего путного и не увидеть ибо Китайский LGA2011-3 (X99 Huananzhi, Jingsha, Aterminer, PLEXHD) #17081587
+ в аиде мембенч, можешь даблкликать на названии теста, чтоб всю строку тестило либо на прямогугольничке для теста его одного
maximt72 писал(а):
Снизил тайминги
ну знач пробежаться вниз и поглядеть, где уже финита ла комедиа ;) первичным таймингам
12-13-13-29-14-278-4-7-3-16-44-12
11-13-13-29-14-278-4-7-3-16-44-10
12-12-12-29-14-278-4-7-3-16-44-12
11-12-12-29-14-278-4-7-3-16-44-10


 

Member
Статус: Не в сети
Регистрация: 16.11.2021
С добрым утром BOBKOC! С наступающим рождеством христовым! Попробовал все варианты. На всех ошибки идут уже при тестировании. Значит 13-12-12-29-14-278-4-7-3-16-44-12 самый правильный, стабильный вариант. рефреш 32512 можно вписать этот? Что он даёт?
У меня DDR 4. Вставлены в 1 и 2 слот. Пробовал 1 и 3(через одну). Скорость падала. Вернул обратно.


 

Advanced member
Статус: Не в сети
Регистрация: 30.03.2017
Откуда: Москва/Вешняки
Фото: 11
maximt72 писал(а):
можно вписать этот? Что он даёт?
можно, вот и узнаешь ;) + trfc=278 по идее у тебя до 208 снизить можно, по методе выше тебе указанной.
+ если норма на: 13-12-12-29-14-278-4-7-3-16-44-12
тo
13-12-12-29-12-278-4-6-3-16-42-12
13-12-12-29-12-278-4-6-3-16-42-13 и поглядеть что будет лучше по фотоворксу
насчёт слотов: для 10+ядерников_v3 лучше(по идее) по обе стороны от проца(в дальние основные слоты, чтоб плашки были), cмотри выше по ссылке ;)


 

Member
Статус: Не в сети
Регистрация: 16.11.2021
2 часа тарахтит тест мем 5, ошибок нет. Стабильна.

Добавлено спустя 8 минут 57 секунд:
BOBKOC писал(а):
13-12-12-29-12-278-4-6-3-16-42-12
13-12-12-29-12-278-4-6-3-16-42-13

Чуть позже попробую.

Добавлено спустя 3 минуты 22 секунды:
BOBKOC писал(а):
лучше(по идее) по обе стороны от проца

Да уже дёргать не буду. Тем более пишут лучше лишний раз не дёргать память. А то загнётся какой ни будь контакт.) Тем более ещё буду 2 плашки по 8 дозаказывать. Продавец продал ту партию. Подожду, когда у него именно такие же появятся. Чтоб ровно было, без конфликтов.

Добавлено спустя 2 часа 59 минут:
Выставил Ваши тайминги 13-12-12-29-12-278-4-6-3-16-42-12. Поставил рефреш32512 и 287 снизил до 208. Ну прикольно получилось.) Скорость подросла и latency снизилось до 69. Сейчас погоняю в аиде.
#77

Кеш подупал. Это не может из за таймингов?


 

Advanced member
Статус: Не в сети
Регистрация: 30.03.2017
Откуда: Москва/Вешняки
Фото: 11
maximt72 писал(а):
Кеш подупал. Это не может из за таймингов?
а может, надо раз 10 подаблкликать по нужному прямоугольничку и поглядеть динамику ;)


 

Member
Статус: Не в сети
Регистрация: 16.11.2021
Час протарахтела тест мем5. Всё стабильно! Ошибок нет!

Добавлено спустя 37 секунд:
Это как?)
А! Потестить несколько раз?

Добавлено спустя 2 минуты 12 секунд:
Скачал, поставил фотоворкс. Сейчас попробую. Знать бы ещё что делать!)


 

Junior
Статус: Не в сети
Регистрация: 29.12.2021
Фото: 3
BOBKOC писал(а):
Из-за каких, можешь поглядеть например:
12-11-13-29-12-342-4-6-3-16-44-12(11,10)

Trcd второй параметр с 13 на 11 ставишь отваливается 2 плашки (притом апасер отваливается , а Китай венида норм ). На 12 работает . кручу дальше. При уменьшении первого параметра cas lat до 11 комп не включается . предел я так понимаю 12-13-13-29-12-342-4-6-3-16-44-12. Если что-то ставишь меньше рубит скорость или не запускается пк. Оставлю так это в 2 раза лучше чем было изначально. Еще тут писали включение CMD Normalization , у меня нет такого параметра - биос шить опять ?

_________________
I7 6950x
Huananzhi X99f8
Rtx 3070ti
ddr4 8gbx2 Veineda 2666
ddr4 8gbx2 Veineda 2400


 

Member
Статус: Не в сети
Регистрация: 16.11.2021
BOBKOC ещё вопрос. Сейчас перешился другой прошивкой от кота. V111 ее допилил. Выставил те же тайминги. И в программе ASRroc память не 2133, а 2201. Глюк?


Показать сообщения за:  Поле сортировки  
Начать новую тему Новая тема / Ответить на тему Ответить  Сообщений: 2195 • Страница 70 из 110<  1 ... 67  68  69  70  71  72  73 ... 110  >
-

Часовой пояс: UTC + 3 часа


Кто сейчас на конференции

Сейчас этот форум просматривают: нет зарегистрированных пользователей и гости: 14


Вы не можете начинать темы
Вы не можете отвечать на сообщения
Вы не можете редактировать свои сообщения
Вы не можете удалять свои сообщения
Вы не можете добавлять вложения

Перейти:  
Создано на основе phpBB® Forum Software © phpBB Group
Русская поддержка phpBB | Kolobok smiles © Aiwan