Часовой пояс: UTC + 3 часа




Куратор(ы):   m026   



Начать новую тему Новая тема / Ответить на тему Ответить  Сообщений: 2200 • Страница 82 из 110<  1 ... 79  80  81  82  83  84  85 ... 110  >
  Пред. тема | След. тема 
В случае проблем с отображением форума, отключите блокировщик рекламы
Автор Сообщение
 
Прилепленное (важное) сообщение

Куратор темы
Статус: Не в сети
Регистрация: 20.06.2013
Откуда: Минск
Фото: 23
Обсуждение и разгон оперативной памяти на китайских Х99


Внимание всем!!! Будьте внимательны с покупкой планок обЪемом 32Гб, могут не заработать! Есть случаи когда вообще не работает, или работает только в двух или трех канале...!
(Есть информация, что 4-ранговые 32Гб DDR3 и DDR4 плашки не работаю на китайских и брендовых платах x99 и заводятся только на некоторых серверных.)

Внимание! При изменение тайминга TCWL, проявите особую осторожность! Некорректное значение TCWL, в лучшем случае приведет к невозможности запустить плату и необходимости сброса настроек BIOS перемычкой, в худшем к окирпичиванию платы с последующей прошивкой BIOS программатором!

После смены таймингов, компьютер следует выключить кнопкой, а затем, включить, так как при обычной перезагрузке изменения могут корректно не примениться






Если что то нужно добавить в шапку, пишите в личку m026

_________________
Huananzhi X99-TF, Xeon E5-2678v3, Samsung 4х16GB DDR3 ECC REG, Thermalright Macho 120, Samsung 840 Pro, Samsung 981a, Dell U2412M


Последний раз редактировалось m026 03.08.2020 10:00, всего редактировалось 15 раз(а).


Партнер
 

Junior
Статус: Не в сети
Регистрация: 05.04.2018
Как я понял, основное - это
PC3 (1.5V) / PC3L (1.35V)
RDIMM / LRDIMM
ранговость
что еще ?

пс: речь только о серверной ecc


 

Advanced member
Статус: Не в сети
Регистрация: 30.03.2017
Откуда: Москва/Вешняки
Фото: 11
jovit писал(а):
что еще ?
PC3 (1.5V) / PC3L (1.35V) это к DDR3, а брать ты хотишь DDR4.


 

Junior
Статус: Не в сети
Регистрация: 05.04.2018
да, выше про DDR3 ECC - Обсуждение и разгон оперативной памяти на китайских Х99 #17792216
про нюансы при покупке DDR4 ECC ранее Вы написали, что их вроде как нет - Обсуждение и разгон оперативной памяти на китайских Х99 #17791859


 

Member
Статус: Не в сети
Регистрация: 25.11.2020
Попалась память Micron 18ASF2G72PDZ-2G6D1, вроде маркирована как DDR4-2666, новее на два года, по-идее должна быть лучше чем DDR4-2133, а по факту всё наоборот. Старая DDR4-2133 работает быстрее чем новая DDR4-2666.
Если старый добрый микрон или самсунг свободно ужимался до 14-14-14-32-264 на частоте 2400 и даже 2666, то эта с такими таймингами вообще не заводится.

Почему у новой памяти такой большой tFRC ? 382 против 278
Вложение:
18ASF2G72PDZ-2G6D1.jpg
18ASF2G72PDZ-2G6D1.jpg [ 310.77 КБ | Просмотров: 1383 ]


Вот старый микрон Micron 36ASF2G72PZ-2G1B1 DDR4-2133
Вложение:
36ASF2G72PZ-2G1B1.jpg
36ASF2G72PZ-2G1B1.jpg [ 245.92 КБ | Просмотров: 1380 ]

_________________
Asus X99-Deluxe | Intel® Confidential QK3S@4.2GHz | Micron 128GB ECC
ASRock X99 Taichi | Intel® Confidential QLPM (E5-2699Av4 QS) | Samsung 128GB ECC


Последний раз редактировалось eugene159 22.10.2022 10:56, всего редактировалось 1 раз.

 

Moderator
Статус: Не в сети
Регистрация: 10.06.2011
меньше чипов - больше плотность - больше tRFC

_________________
TableDRAM(simple+обычная) bit.ly/3rTIBLv bit.ly/32WnkTU
Tm5(ddr4/5) bit.ly/2Oe8R00 bit.ly/2H9jIZH bit.ly/2MUvl6n bit.ly/3wedj8U bit.ly/3STH2wx


 

Member
Статус: Не в сети
Регистрация: 25.11.2020
anta777 писал(а):
меньше чипов - больше плотность - больше tRFC

Т.е. 36-чиповая память всегда быстрее 18-чиповой ?

_________________
Asus X99-Deluxe | Intel® Confidential QK3S@4.2GHz | Micron 128GB ECC
ASRock X99 Taichi | Intel® Confidential QLPM (E5-2699Av4 QS) | Samsung 128GB ECC


 

Moderator
Статус: Не в сети
Регистрация: 10.06.2011
нет, не быстрее, кроме tRFC еще есть много других таймингов

_________________
TableDRAM(simple+обычная) bit.ly/3rTIBLv bit.ly/32WnkTU
Tm5(ddr4/5) bit.ly/2Oe8R00 bit.ly/2H9jIZH bit.ly/2MUvl6n bit.ly/3wedj8U bit.ly/3STH2wx


 

Junior
Статус: Не в сети
Регистрация: 14.10.2022
На всякий случай тут тоже оставлю вопрос
Имеется 2 модуля Adata XPG D50 8gb с подсветкой на плате x99k9 с 6850k. Подсветка работает только в авторежиме и не видится средствами разных программ для настройки.
Вопрос:это я что то делаю не так или на китае в целом не настроить подсветку на озу?

_________________
B660M Riptide | i5 12400 @4.75 | A-Data XPG Spectrix D50 2x8 @3500 | Deepcool Castle RGB v2 240 | Sapphire 5700XT Nitro+ | Deepcool macube 110


 

Member
Статус: Не в сети
Регистрация: 09.10.2020
BOBKOC писал(а):
брать ты хотишь DDR4

если в ДНС к примеру брать 32Гб плашку - то с ранкоми норм будет? (пролететь можно ток с 4 и 8Гб) или и с большим объёмом тож засада? и какую лучше смотреть для ужатия таймингов (хочется взять не менее 3200 - по spd чтоб вариант смены платформы был...)


 

Advanced member
Статус: Не в сети
Регистрация: 30.03.2017
Откуда: Москва/Вешняки
Фото: 11
TerminX писал(а):
то с ранкоми норм будет?
по идее(ибо 32 гиговки не отслеживал) проблем не должно быть + можно вернуть жеж. Для ужатия наверно Сrucial ака Micron из шапки Выбор оперативной памяти DDR-4


 

Member
Статус: Не в сети
Регистрация: 09.10.2020
BOBKOC писал(а):
Сrucial ака Micron

если из шапки - то Crucial Ballistix - их праутически нет и / или "продажи прекращены"
Crucial CT32G4DFD832A DDR4 - 32ГБ 3200 - еще достоваема у других продованов - но с возвратом проблема, еже ли что.
Crucial Ballistix и Crucial вообще как разные бренды?
и CT32G4DFD832A первые 32 - объём, вторые 32 - скорость, а после второго32 -А -что это? таймЕнги?
и стоит ли смотреть просто Crucial в плане ужимок таймингов да и банков ранков?

PS
Micron прекратила выпуск модулей Crucial Ballistix
https://www.ixbt.com/news/2022/02/17/micron-crucial-ballistix.html


 

Advanced member
Статус: Не в сети
Регистрация: 30.03.2017
Откуда: Москва/Вешняки
Фото: 11
TerminX писал(а):
стоит ли смотреть просто Crucial в плане ужимок таймингов да и банков ранков?
стоит, но по идее, 32 гиговки будут 2R_16Banks, глядя на A 8гиговки 1R_8banks https://www.overclockers.ua/memory/cruc ... g4dfra32a/


 

Member
Статус: Не в сети
Регистрация: 09.10.2020
BOBKOC писал(а):
стоит, но по идее, 32 гиговки будут 2R_16Banks, глядя на A 8гиговки 1R_8banks https://www.overclockers.ua/memory/cruc ... g4dfra32a/

Что то в местных магазах не оригинала Samsung не Crucial нет в наличии
И судя по китайским лобазам- там с банк/ранк ловить нечего
(Я правильно понимаю нужно именно 16 банк и неважен ранк!?)
Китаец сразу не поленился в описании указать ранки/банки практически только в этом лоте есть точные цыфры
crucial ddr4https://sl.aliexpress.ru/p?key=U4mAxMu


 

Advanced member
Статус: Не в сети
Регистрация: 30.03.2017
Откуда: Москва/Вешняки
Фото: 11
TerminX писал(а):
Я правильно понимаю нужно именно 16 банк и неважен ранк!?
яя, + у десктопной выше чем двуранг не видал. + это вроде и не ранги, а количество плашек в 1 заказе на указанную гигабайтность. Потому как, например DDR5 одноранговой на 32 гига - нет. Короче надо уточнять, что там имеется ввиду ;)


 

Member
Статус: Не в сети
Регистрация: 09.10.2020
BOBKOC писал(а):
+ это вроде и не ранги
не, это ранги.
проще представить что каждый РАНГ - это плашка в привычном понимании а в ДВУРАНГЕ прячется по сути ДВЕ плашки.
возможно это подмена понятия СТРАНИЧного обмена. В плашках ДДР3 AMD ONLY были двухстраничные чипы и десктоп процы интл их не понимали - точнее видели 50% а серверный ксеон - норм!
(наверно еще более правильно, что у дву ранк доступно рбращение поочереднок полной странице ранга)
но это так лирика... плашек в наличии приличных нет! засада!
первая часть статьи вроде вменяемая, затем автор переходит на пины, забывая что они и под питания и под адресацию и потом уже данные распределяются..
https://market.marvel.ru/blog/komplektuyushchie-i-optsii/rangi-operativnoy-pamyati/


 

Advanced member
Статус: Не в сети
Регистрация: 30.03.2017
Откуда: Москва/Вешняки
Фото: 11
TerminX писал(а):
не, это ранги
я про твою ссылку на али, а не, что есть ранги, и DDR5 тому подтверждение у которой нет однорангов 32гига на данный момент для простых смертных DDR-5 на платформе Intel. Статистика разгона, советы, обсуждение результатов. #17815774 , а по твоей ссылке они типа есть.


 

Member
Статус: Не в сети
Регистрация: 25.11.2020
Кто-нибудь знает почему с некоторой ECC-памятью ASUS X99 вырубается при попытке загрузить винду с Package C-state limit С6(Non-retention) или С6(Retention). С другой ECC-памятью всё нормально. Перепробовал все настройки биос - ничего не помогает. Самое лучше чего смог добиться - это вместо шат дауна зависон (иногда с синим экраном).
Память точно нормальная, на китайке работает в режиме С6(Retention) без проблем, а на Асусе в режиме Package C-state limit - C0/C1 state или C2 state.
Проц v4 если что, анлока нет.
От производителя чипов походу не зависит: у меня есть Самсунг который работает и который вырубается, так же есть Микрон который работает и который вырубается.
Если смешать работающий и вырубающийся - то будет вырубаться.

_________________
Asus X99-Deluxe | Intel® Confidential QK3S@4.2GHz | Micron 128GB ECC
ASRock X99 Taichi | Intel® Confidential QLPM (E5-2699Av4 QS) | Samsung 128GB ECC


 

Member
Статус: Не в сети
Регистрация: 25.11.2020
Аналогичный глюк вышеописанному был замечен на JGINYUE X99i Server (она же джинхуя mini-ITX)
https://www.aliexpress.us/item/3256804524983963.html

_________________
Asus X99-Deluxe | Intel® Confidential QK3S@4.2GHz | Micron 128GB ECC
ASRock X99 Taichi | Intel® Confidential QLPM (E5-2699Av4 QS) | Samsung 128GB ECC


 

Member
Статус: Не в сети
Регистрация: 06.03.2019
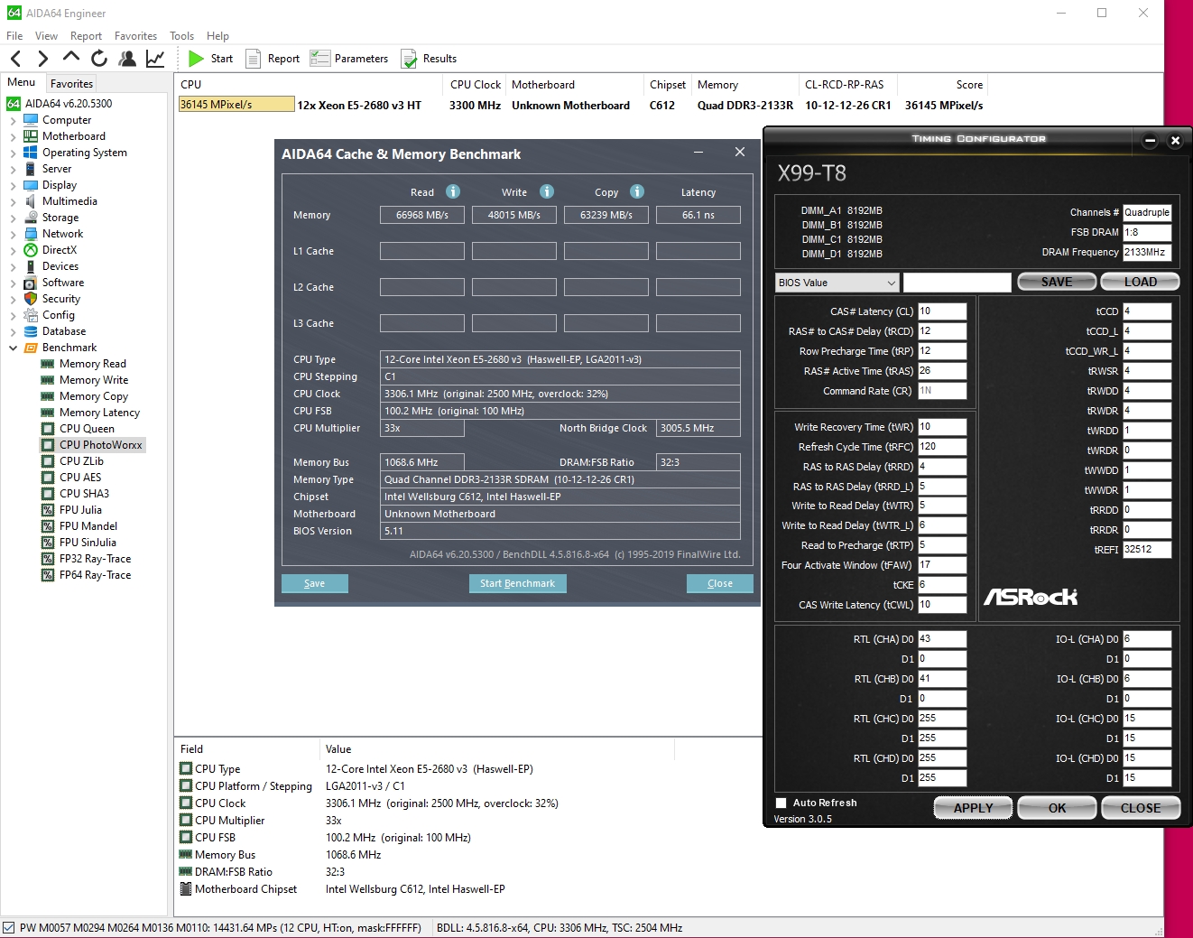
Ребят прошу помощи. Чуть ранее было замечено, что у некоторых пользователей x99 показатели чтения и записи примерно на одном уровне, а у других присутствует просадка по записи, причем весьма существенная. Собственно на своём примере покажу что я имею ввиду. Уточняю, что тут нет цели погнаться за цифрами, просто снизить тайминги, цель именно понять что приводит к повальной просадке у большинства пользователей на x99. В почти каждом обзоре и каждом посте я это вижу и уже пришло осознание что это норма, но потом появляются скрины где запись и чтения 55гбит/с. Так что помогите разобраться, давайте разберёмся и внесём в шапку.
Плата X99Tf rev 1.2. Прислушаюсь и проверю каждый предложенный вариант.
Вложение:
nsqFU-AfDc8.jpg
nsqFU-AfDc8.jpg [ 311.47 КБ | Просмотров: 925 ]


Первое что я хочу проверить https://forums.overclockers.ru/viewtopic.php?p=17242209#p17242209 но куда бы я не тыкала в AmiBCP, такого пункта нет. Причем не смогла его найти и на биосе с платы автора...

_________________
Asus Tuf Z690 Plus D4
Intel I5 13600K
G.Skill TRIDENT Z [F4-3200C14Q-32GTZSW] 32 ГБ
ATI RX 6800XT Red Debil


 

Advanced member
Статус: Не в сети
Регистрация: 30.03.2017
Откуда: Москва/Вешняки
Фото: 11
angeleo писал(а):
Так что помогите разобраться
ну трёхканал нормален на v3 токо до 8ядерников включительно, а не для 10ядерников&+ ибо одна плашка попадает в другой контроллер памяти. + у v3 нет проблем v2, cама же запись зависит от частоты КП
например на 3150 она будет 50к, вместо стандартных 47+-к на 3000(с анлоком), ну или +-68к на 4.3Ghz
на V4 подтянули запись вверх так что можно +- сделать всё ровно
Вложение:
2666@105.3_AIDA_255.jpg
2666@105.3_AIDA_255.jpg [ 253.25 КБ | Просмотров: 889 ]

Вложение:
4yKa_2133_10-12-12-26-10-120-4-5-5-17-39-10+32512.jpg
4yKa_2133_10-12-12-26-10-120-4-5-5-17-39-10+32512.jpg [ 605.78 КБ | Просмотров: 889 ]

Вложение:
4x8_2R_Samsung+1660v3@4.5@4.3_AIDA64.jpg
4x8_2R_Samsung+1660v3@4.5@4.3_AIDA64.jpg [ 748.55 КБ | Просмотров: 889 ]

Вложение:
6960X100@4.3@3.6@3400_2R.jpg
6960X100@4.3@3.6@3400_2R.jpg [ 659.18 КБ | Просмотров: 889 ]


Последний раз редактировалось BOBKOC 21.11.2022 23:52, всего редактировалось 1 раз.

Показать сообщения за:  Поле сортировки  
Начать новую тему Новая тема / Ответить на тему Ответить  Сообщений: 2200 • Страница 82 из 110<  1 ... 79  80  81  82  83  84  85 ... 110  >
-

Часовой пояс: UTC + 3 часа


Кто сейчас на конференции

Сейчас этот форум просматривают: нет зарегистрированных пользователей и гости: 12


Вы не можете начинать темы
Вы не можете отвечать на сообщения
Вы не можете редактировать свои сообщения
Вы не можете удалять свои сообщения
Вы не можете добавлять вложения

Перейти:  
Создано на основе phpBB® Forum Software © phpBB Group
Русская поддержка phpBB | Kolobok smiles © Aiwan