Часовой пояс: UTC + 3 часа




Куратор(ы):   The KMS   



Начать новую тему Новая тема / Ответить на тему Ответить  Сообщений: 35566 • Страница 1731 из 1779<  1 ... 1728  1729  1730  1731  1732  1733  1734 ... 1779  >
  Пред. тема | След. тема 
В случае проблем с отображением форума, отключите блокировщик рекламы
Автор Сообщение
 
Прилепленное (важное) сообщение

Moderator
Статус: Не в сети
Регистрация: 09.01.2007
Откуда: Москва
Фото: 152
Статьи по описанию настройки и разгону оперативной памяти DDR4 на платформах AMD от:



#77


✔ Изучаем калькулятор для настройки памяти на AMD Ryzen. DRAM Calculator for Ryzen by 1usmus



✔ Рекорды разгона памяти overclock.net




Любой вопрос с проблемой настройки памяти, подкрепляйте скрином ZenTimings, обязательно указываем DRAM Voltage.
Убедительная просьба заполнять профиль и подпись на форуме, указывая свои комплектующие.




Что нужно для настройки и разгона памяти -->
1. Читаем одну на выбор статью от, ✔ 1usmus или ✔ i2hard, а так-же статью по работе Dram Calculator от ✔ i2hard, устанавливаем необходимое программное обеспечение из шапки темы, смотрим примерные результаты разгона памяти из шапки, для понимания пределов возможностей вашего железа. Загружаем картинки с запросами на этот форум через кнопку "spoiler=" а не просто "spoiler".

2. Не используем XMP профили, это как правило, настройки для систем на базе Intel, за очень редким исключением, соответственно режим XMP протестирован на совместимость именно для Intel, к тому же, заводская настройка не блещет идеальным подбором таймингов и напряжений и можно получить примерно до 20-30% производительности дополнительно, вручную настраивая тайминги и напряжения. Также использование профиля XMP, чревато завышенным вольтажом на контроллер памяти.

3. Правильная установка модулей – A2+B2 (для двух модулей).

4. Перед настройкой частоты и таймингов рекомендуется установить принудительное охлаждения на модули памяти, особенно для памяти с чипами Samsung B-die, повышение температуры памяти выше 48°, может сопровождаться дополнительными ошибками, не связанными с неправильной настройкой таймингов, что затруднит их поиск и общую настройку памяти.

5. tRFC2 и tRFC4 не имеют физической реализации, потому их в некоторых версиях BIOS, отсутствуют эти значения всегда, всегда оставляйте эти параметры в Авто, так-же в Авто, оставляйте tCWL.

6. Худший модуль памяти (требующий большего напряжения для стабильного разгона) должен стоять ближе к процессору в слоте A2.

7. При желании протестировать память избыточным тестом в TM5 с конфигом 1usmus_v3 меняем количество 3-х циклов в "mt.cfg", "cycles=3" скажем на 8 или более

8. Если нет бута на частоте памяти 3800Mhz, то проверяем возможности IF вашего CPU, для этого выставляем частоту памяти на 3200Mhz, а IF например на 1900, пробуем загрузиться...

9. Краткая методичка по настройке памяти от The KMS: Краткая инструкция...



Гайд по основным нововведениям DRAM Calculator for Ryzen от 1usmus

Гайд по разгону памяти для новичков от lDevilDriverl.

Сопротивления ProcODT, RttNom, RttWr, RttPark.

Для процессоров 4000 серии с APU Renoir


Методика тестирования памяти на АМ4
https://forums.overclockers.ru/viewtopic.php?p=16863594#p16863594






Темы нашего форума по AM4 платформе:

Выбор оперативной памяти DDR-4
Процессоры AMD Ryzen 5000-й серии (Vermeer\Zen3\7nm\AM4)
Процессоры AMD Ryzen 3000-й серии (Matisse\Zen2\7nm\AM4)
AMD APU 5000 серии (Cezanne) информация и опыт пользования.
Процессоры AMD Ryzen 1000-й серии (Summit Ridge\Zen\14nm\AM4)
Процессоры AMD Ryzen 2000-й серии (Pinnacle Ridge\Zen+\12nm\AM4)
APU и Athlon линеек AMD «Bristol Ridge» & «Raven Ridge» (Socket AM4)
Выбор и обсуждение материнских плат AMD Socket AM4 (Matisse, Picasso, Summit Ridge, Raven Ridge, Pinnacle Ridge и Bristol Ridge)
Выбор материнской платы под процессоры AMD Socket TR4 (Threadripper) и обсуждение особенностей разгона




✘ Наши рекорды разгона DDR4 на AMD Ryzen ✘







Посты с исковерканными названиями процессоров, чипов и вендоров оперативной памяти (например: Рязань, Самса, Балики и так далее), будут удаляться.
Если вам тяжело переключить раскладку и вместо ”Райзен”, напечатать Ryzen то без обид потом.



✔ Нажми и посмотри, пример оформления сообщения в теме!
✔ Ваши вопросы в теме по настройке памяти, без скрина ZenTimings будут удаляться.



✔ Все картинки и видео убирайте под спойлер, иначе ваш пост будет удалён ,
загружаем картинки с запросами на этот форум, через кнопку "spoiler=" а не просто "spoiler".
✔ Посмотри как это делается

Как вставить картинку в своём сообщении, жмем сюда и смотрим гайд!
#77


Абсолютно безграмотные пользователи, дающие вредные советы
- Флирт

_________________
Acer XF253QXbmiiprx 24.5" 1080p@240hz / Ryzen 7800X3D / B650M Mortar / DDR5 6200 @ 32-39-39-54 @ 1.35v / Palit GeForce RTX™ 4070 JetStream


Последний раз редактировалось anta777 30.01.2025 13:46, всего редактировалось 159 раз(а).
Добавлены пользователи, дающие вредные советы.



Партнер
 

Member
Статус: Не в сети
Регистрация: 09.09.2012
vol2008 писал(а):
Чипы другие, мы же b-die вроде сравнивали
Та не, я на все чипы экстраполировал свои тесты. Не ожидал, что есть разница в зависимости gdm и cl от напряжения

_________________
->->-Z-O-V-<-<-
Ryzen 7 9800 x3d | MSI MAG X670E TOMAHAWK WIFI | Kingston FURY Renegade 4х16 ГБ A-die | RX 9070 XT Aorus


 

Member
Статус: Не в сети
Регистрация: 25.10.2022
Фото: 10
Подскажите где бы почитать влияние параметра CWL, есть ли смысл на райзене его снижать CL -2 ?
djr
#77

rdwr 8 wrrd 4 = cwl 14
rdwr 10 wrrd 1 = cwl 12

_________________
R7-5800X3D (-30) agesa 1.2.0.F | MSI MAG B550 TOMAHAWK | 2x16@3200MHz CL16 1T 1.2v 2R DJR | MSI GeForce RTX 5060 Ti [16Gb] 3075MHz 0.950mv 150W


 

Advanced member
Статус: Не в сети
Регистрация: 08.09.2006
Фото: 142
CD-Vega писал(а):
есть ли смысл на райзене его снижать CL -2 ?

Если озадачиваетесь подобным, в чем проблема просто самостоятельно проверить в своих прогах и играх, есть ли в этом хоть малейший смысл?
Это будет для вас более точным и надежным вариантом, чем сторонние мнения, но если таковые вам все же нужны, смысла перекручивать cwl с rdwr нет, это из серии "мышиная возня".

_________________
5600g, lf ii 240, a520i ac, sec b-die, rm550x, defineminic


 

Member
Предупреждение 
Статус: Не в сети
Регистрация: 29.09.2017
Откуда: дровишки?
Фото: 29
npa4ka
На напряжение не тестил, времени не было, но по скорости - тот же хрен +/-. Latency с GDM выше, потому что PMU натрейнил MRL 28 mck для одного канала, если пошаманить с VDDIO VDDP, и ODT, можно думаю до 26 снизить.
Вложение:
3800 14-15-GDM vs 15-15-1T-56.png
3800 14-15-GDM vs 15-15-1T-56.png [ 396.19 КБ | Просмотров: 2627 ]


Добавлено спустя 50 секунд:
Wefast
Сложнее пройти мимо )
Вложение:
GDM.png
GDM.png [ 142.53 КБ | Просмотров: 2627 ]

_________________
PJVol @OCN, Anandtech


 

Member
Статус: Не в сети
Регистрация: 03.11.2023
Фото: 60
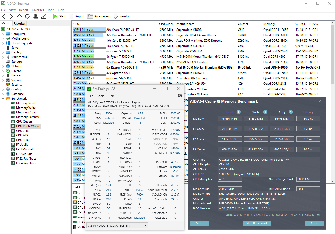
Люди , хелп с настройкой 3600+ MT/s на постоянку! PS: на скринах тайминги от балды.
755827558375584


 

Member
Статус: Не в сети
Регистрация: 09.09.2012
vol2008 писал(а):
Latency с GDM выше, потому что PMU натрейнил MRL 28
Это к слову у меня тоже было - только GDM-off помогал выровнять PHYRDL на каналах, что и даёт буст латенси при повышенном CL, угу. Шаманство не помогало
Ну и напряжение там требуется очень похожее в обоих случаях, CL+1 в моём случае чуть ниже

Добавлено спустя 1 минуту 10 секунд:
MITROXA ну выше 2 примера от ув. vol2008

_________________
->->-Z-O-V-<-<-
Ryzen 7 9800 x3d | MSI MAG X670E TOMAHAWK WIFI | Kingston FURY Renegade 4х16 ГБ A-die | RX 9070 XT Aorus


 

Member
Статус: Не в сети
Регистрация: 06.04.2010
Откуда: ....— не Бейрут
Фото: 45
MITROXA писал(а):
хелп с настройкой 3600+ MT/s на постоянку!

по идее, твой r5 5500 может без whea на 4000 на постоянку работать. например так:
Вложение:
tm5_4250_4000_200_51i8 ns_norm auto_136 lov_norm_ p020_o210_o060_490_d580_p010_aida PW_ZT.jpg
tm5_4250_4000_200_51i8 ns_norm auto_136 lov_norm_ p020_o210_o060_490_d580_p010_aida PW_ZT.jpg [ 833.72 КБ | Просмотров: 2547 ]

_________________
https://ibb.co/Sf1jB85


 

Member
Предупреждение 
Статус: Не в сети
Регистрация: 29.09.2017
Откуда: дровишки?
Фото: 29
MITROXA писал(а):
хелп с настройкой 3600+ MT/s на постоянку

Вложение:
bench-4000CL16.png
bench-4000CL16.png [ 340.01 КБ | Просмотров: 2369 ]


Добавлено спустя 1 минуту 45 секунд:
michernov писал(а):
например так:

Сомневаюсь, что модулям 4000С19 хватит 1.49V для 4000-15-15-1Т

Добавлено спустя 12 минут 15 секунд:
npa4ka
Вот 4000-16-16-GDM заметно быстрее обоих 3800-15
Вложение:
4000-16 2x16.png
4000-16 2x16.png [ 368.02 КБ | Просмотров: 2362 ]

Вложение:
pwx-4000-16-16-GDM.png
pwx-4000-16-16-GDM.png [ 115.55 КБ | Просмотров: 2362 ]

_________________
PJVol @OCN, Anandtech


 

Member
Статус: Не в сети
Регистрация: 09.09.2012
vol2008 писал(а):
Вот 4000-16-16-GDM заметно быстрее обоих 3800-15
Не сомневаюсь ;)
CL ниже на ~1%, а частота выше на ~5%

_________________
->->-Z-O-V-<-<-
Ryzen 7 9800 x3d | MSI MAG X670E TOMAHAWK WIFI | Kingston FURY Renegade 4х16 ГБ A-die | RX 9070 XT Aorus


 

Member
Статус: Не в сети
Регистрация: 08.11.2010
Откуда: Санкт-Петербург
У меня ОЗУ Kingston FURY Beast Black [KF432C16BBK4/128] 128 ГБ — какие для нее могут быть максимальные значения? Прочитал гайды, понял, что я ламер и не осилю такое. Выставил XMP профиль на 3200Mhz и все.

_________________
Arch Linux | R7 9700X | MSI MAG B850M MORTAR WIFI | DDR5-6000 128 GB (2×64) | RTX 4070 12 GB | 980 PRO 1 TB | 1000 W | Define Mini C


 

Member
Статус: Не в сети
Регистрация: 07.05.2010
Откуда: забыл уже
Фото: 7
potroshitel2003
радуйся, что завелась))
просто попробуй 3600, а потом глянем

_________________
Субфакториал !n определяется как количество беспорядков порядка n, то есть перестановок n-элементного множества без неподвижных точек.


 

Advanced member
Статус: Не в сети
Регистрация: 20.11.2004
Фото: 23
vol2008 писал(а):
RAS вообще не влияет ни на что в ddr4, поэтому и "жмется" )

таки влияет.
в 7z нужно смотреть только compr. aida c&m погоду на марсе показывает, как обычно.

ras=58
Вложение:
ras58.png
ras58.png [ 169.32 КБ | Просмотров: 2296 ]

ras=21 rc=29
Вложение:
ras21.png
ras21.png [ 171.17 КБ | Просмотров: 2296 ]

ras=21 rc=40 (rc=rp+ras)
Вложение:
ras21rc40.png
ras21rc40.png [ 169.65 КБ | Просмотров: 2296 ]

_________________
Разгони форум и сайт overclockers.ru: https://coolcmd.github.io/for/
https://youtu.be/4A67iTiOD_g


 

Member
Статус: Не в сети
Регистрация: 03.11.2023
Фото: 60
vol2008, Благодарю. XMP-4000 заводится и на 1.35в, (1.2в soc и 1.45в+ на память в долгосроке надежно?) но 3200 текущий почему-то попривлекательнее выглядит :roll: Особенно результаты Photoworxx

Повторюсь, моя цель: 3600 MT/s на постоянку.
.
4000 XMP
7559075591


3200 на постоянку
75589


Последний раз редактировалось MITROXA 02.11.2024 21:39, всего редактировалось 1 раз.

 

Member
Статус: Не в сети
Регистрация: 06.04.2010
Откуда: ....— не Бейрут
Фото: 45
CoolCmd писал(а):
нужно смотреть только compr.

linX без мониторинга в hwinfo64 не информативен:
Вложение:
linx-8x8-4325-3733-1867-489-flops-58i1-ns-o110-llc5-o080-o080-940-1000-1000-o400-d540-0705-aida-PW-Z.jpg
linx-8x8-4325-3733-1867-489-flops-58i1-ns-o110-llc5-o080-o080-940-1000-1000-o400-d540-0705-aida-PW-Z.jpg [ 870.84 КБ | Просмотров: 2273 ]

_________________
https://ibb.co/Sf1jB85


 

Member
Статус: Не в сети
Регистрация: 08.03.2008
potroshitel2003 писал(а):
У меня ОЗУ Kingston FURY Beast Black [KF432C16BBK4/128] 128 ГБ — какие для нее могут быть максимальные значения? Прочитал гайды, понял, что я ламер и не осилю такое. Выставил XMP профиль на 3200Mhz и все.

Если планки по 32 гига на F-die как у меня, то 3800 18-21-21-38 на базовых 1.35. Все тесты без ошибок, полгода проблем нет. Больше не пытался, т.к. сам особо не шарю. Тут спрашивал, что еще покрутить - тишина.


Вложения:
cachemem6.png
cachemem6.png [ 883.01 КБ | Просмотров: 2269 ]

_________________
Thermaltake VF6000BWS, q6600(G0)2,4GHz,Asus V-70 ,ZOTAC GF9300-A-E, OCZ 4Gb PC-6400 4-4-4-15, GTX275 869Mb, 2x500,0 Gb Maxtor/WD, ASUS DRW-2014L1T
 

Member
Статус: Не в сети
Регистрация: 06.04.2010
Откуда: ....— не Бейрут
Фото: 45
MITROXA писал(а):
но 3200 текущий почему-то попривлекательнее выглядит Особенно результаты Photoworxx

у r5 на ядрах Cezanne результаты CPU PhotoWorxx традиционно высокие:
Вложение:
tm5 ex_linX_4250 4266_2133_504 flops_49i5 ns_m0100ex_o175ex_o520_d580_aidaPW_ZT 161616 monitor gdm off 2T.jpg
tm5 ex_linX_4250 4266_2133_504 flops_49i5 ns_m0100ex_o175ex_o520_d580_aidaPW_ZT 161616 monitor gdm off 2T.jpg [ 823.72 КБ | Просмотров: 2254 ]

_________________
https://ibb.co/Sf1jB85


 

Member
Статус: Не в сети
Регистрация: 07.04.2024
Где взять рабочую версию тайфунбернера, или альтернативную программу?

_________________
AMD Ryzen 7 5700X3D | RX6800xt PowerColor Red Devil| DDR4 32GB 3466Mhz | MSI B550 A-PRO.


 

Member
Предупреждение 
Статус: Не в сети
Регистрация: 29.09.2017
Откуда: дровишки?
Фото: 29
CoolCmd писал(а):
таки влияет.
в 7z нужно смотреть только compr. aida c&m погоду на марсе показывает, как обычно.

Таки стат. погрешность.
В 7z тогда погода на Сатурне - разбег comp или decomp может до 2gips доходить на 5 и более прогонах, о чем ты, дружище? )
Вложение:
7z-tRAS-21-vs-50-across-three-runs.png
7z-tRAS-21-vs-50-across-three-runs.png [ 148.76 КБ | Просмотров: 2231 ]


Добавлено спустя 2 минуты 12 секунд:
P.S. Перед тем, как запостить, получил 107.15 gips compression с tRAS 50.

_________________
PJVol @OCN, Anandtech


 

Member
Статус: Не в сети
Регистрация: 23.04.2023
CoolCmd писал(а):
vol2008 писал(а):
RAS вообще не влияет ни на что в ddr4, поэтому и "жмется" )

таки влияет.
в 7z нужно смотреть только compr. aida c&m погоду на марсе показывает, как обычно.

ras=58
Вложение:
ras58.png

ras=21 rc=29
Вложение:
ras21.png

ras=21 rc=40 (rc=rp+ras)
Вложение:
ras21rc40.png

для чего изобретать велосипед?


 

Member
Предупреждение 
Статус: Не в сети
Регистрация: 29.09.2017
Откуда: дровишки?
Фото: 29
wolf91kv писал(а):
для чего изобретать велосипед?

Так это билдзоид изобрел его?)

_________________
PJVol @OCN, Anandtech


Показать сообщения за:  Поле сортировки  
Начать новую тему Новая тема / Ответить на тему Ответить  Сообщений: 35566 • Страница 1731 из 1779<  1 ... 1728  1729  1730  1731  1732  1733  1734 ... 1779  >
-

Часовой пояс: UTC + 3 часа


Кто сейчас на конференции

Сейчас этот форум просматривают: нет зарегистрированных пользователей и гости: 17


Вы не можете начинать темы
Вы не можете отвечать на сообщения
Вы не можете редактировать свои сообщения
Вы не можете удалять свои сообщения
Вы не можете добавлять вложения

Перейти:  
Создано на основе phpBB® Forum Software © phpBB Group
Русская поддержка phpBB | Kolobok smiles © Aiwan