Часовой пояс: UTC + 3 часа




Куратор(ы):   m026   



Начать новую тему Новая тема / Ответить на тему Ответить  Сообщений: 2195 • Страница 1 из 1101  2  3  4  5 ... 110  >
  Пред. тема | След. тема 
В случае проблем с отображением форума, отключите блокировщик рекламы
Автор Сообщение
 
Прилепленное (важное) сообщение

Куратор темы
Статус: Не в сети
Регистрация: 20.06.2013
Откуда: Минск
Фото: 23
Обсуждение и разгон оперативной памяти на китайских Х99


Внимание всем!!! Будьте внимательны с покупкой планок обЪемом 32Гб, могут не заработать! Есть случаи когда вообще не работает, или работает только в двух или трех канале...!
(Есть информация, что 4-ранговые 32Гб DDR3 и DDR4 плашки не работаю на китайских и брендовых платах x99 и заводятся только на некоторых серверных.)

Внимание! При изменение тайминга TCWL, проявите особую осторожность! Некорректное значение TCWL, в лучшем случае приведет к невозможности запустить плату и необходимости сброса настроек BIOS перемычкой, в худшем к окирпичиванию платы с последующей прошивкой BIOS программатором!

После смены таймингов, компьютер следует выключить кнопкой, а затем, включить, так как при обычной перезагрузке изменения могут корректно не примениться






Если что то нужно добавить в шапку, пишите в личку m026

_________________
Huananzhi X99-TF, Xeon E5-2678v3, Samsung 4х16GB DDR3 ECC REG, Thermalright Macho 120, Samsung 840 Pro, Samsung 981a, Dell U2412M


Последний раз редактировалось m026 03.08.2020 10:00, всего редактировалось 15 раз(а).


Партнер
 

Member
Статус: Не в сети
Регистрация: 24.12.2012
Откуда: Київ
Фото: 1
Вот может кому пригодиться Xeon E5-2678 X99-TF, DDR3 ECC REG Samsung M393B1K70CH0-CH9, 2133, тайминги из "таблицы"...

_________________
Xeon E5-2678 v3 LC-Power LC-CC-120-RGB, Jingsha X99-8D3, 32 Gb 1333@1866, RX 580 8 Gb Nitro+, ADATA XPG SX6000 Lite 512GB, chieftec proton bdf-1000c


 

Member
Статус: Не в сети
Регистрация: 27.03.2020
v111 писал(а):
Вот может кому пригодиться Xeon E5-2678 X99-TF, DDR3 ECC REG Samsung M393B1K70CH0-CH9, 2133, тайминги из "таблицы"...

Тогда и таблицу сюда выкладывай ;)


 

Junior
Статус: Не в сети
Регистрация: 29.04.2020
Выставил из таблицы - не работает.
Выставил только основные (12-12-12-32 для ddr3 2133) - заработало


 

Member
Статус: Не в сети
Регистрация: 24.12.2012
Откуда: Київ
Фото: 1
Kipish писал(а):
Тогда и таблицу сюда выкладывай


В шапке главной темы....была...Фиг его знает.. была же.. :shock: https://forums.overclockers.ru/gallery/ ... e_id=44067

Вложение:
RAM Таблица таймингов (2).jpg
RAM Таблица таймингов (2).jpg [ 76.84 КБ | Просмотров: 137987 ]


Добавлено спустя 1 минуту 37 секунд:
lesh90 писал(а):
Выставил только основные (12-12-12-32 для ddr3 2133) - заработало

Ну а теперь эксперемнируйте с вторичкой...Долго это все..

Добавлено спустя 3 минуты 51 секунду:
Вот видос по настройке таймингов Kllisre X99 D8 (англ) включаем субтитры.. Новичкам поможет https://www.youtube.com/watch?v=mIqep7v2xCY
m026 Добавь тут в шапку видео...

А вот как должна выглядеть дешевая DDR3 1333 ECC REG после разгона... Это для примера...


Вложения:
2133_5.png
2133_5.png [ 169.76 КБ | Просмотров: 137969 ]

_________________
Xeon E5-2678 v3 LC-Power LC-CC-120-RGB, Jingsha X99-8D3, 32 Gb 1333@1866, RX 580 8 Gb Nitro+, ADATA XPG SX6000 Lite 512GB, chieftec proton bdf-1000c
 

Junior
Статус: Не в сети
Регистрация: 29.04.2020
v111 писал(а):
Ну а теперь эксперемнируйте с вторичкой...Долго это все..

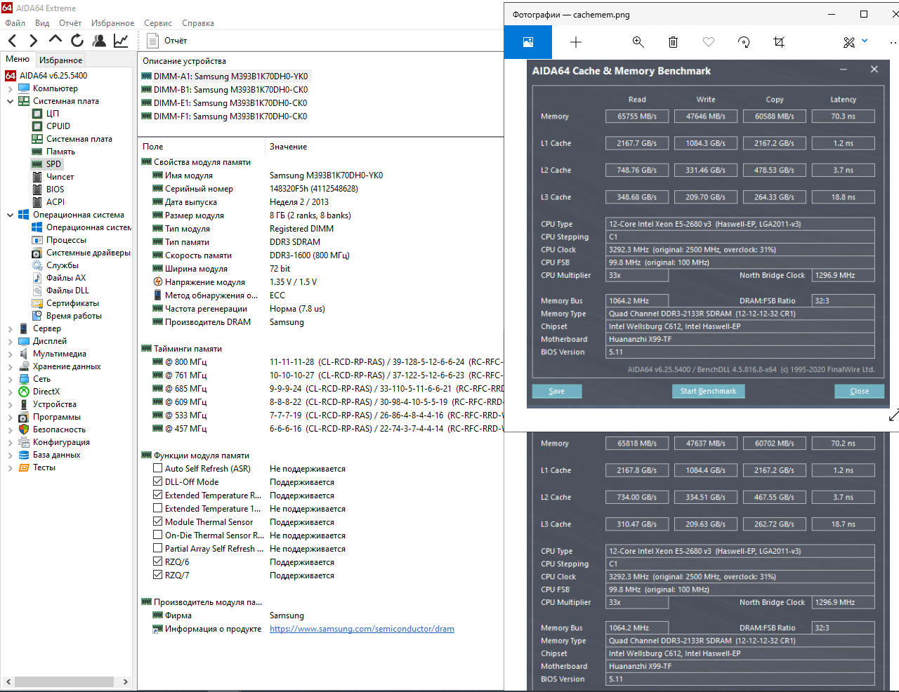
На двухканале получилось так. Думаю, пока можно остановиться =)


Вложения:
cachemem.png
cachemem.png [ 90.6 КБ | Просмотров: 137964 ]
 

Member
Статус: Не в сети
Регистрация: 24.12.2012
Откуда: Київ
Фото: 1
lesh90 писал(а):
На двухканале получилось так. Думаю, пока можно остановиться =)

Про скоростя на двух канал мне судить сложно, но латентность в норме...

_________________
Xeon E5-2678 v3 LC-Power LC-CC-120-RGB, Jingsha X99-8D3, 32 Gb 1333@1866, RX 580 8 Gb Nitro+, ADATA XPG SX6000 Lite 512GB, chieftec proton bdf-1000c


 

Junior
Статус: Не в сети
Регистрация: 29.04.2020
Подскажите, будет ли работать 4х канал на x99tf, если к плашкам 2x16 ddr3 поставить 2x8 или 2x4?


 

Member
Статус: Не в сети
Регистрация: 24.12.2012
Откуда: Київ
Фото: 1
lesh90 писал(а):
если к плашкам 2x16 ddr3 поставить 2x8 или 2x4?
Сам когда то лазил по инету в поисках ответа... Уже смутно помню, но вроде как он будет работать частично, то есть если потребление памяти, в даном случае, будет укладываться в симетрию планок, если превысит то будет переходит на двух канал. То есть если вы к двум 16 Гб планкам, доставите две по 8, то четырех канал будет работать если потребление не превысыт 32 Гб... Если выше то та память,что превышает 32 Гб уже будет работать в двухканальной скорости Помоему как то так.. Если не прав поправте..

_________________
Xeon E5-2678 v3 LC-Power LC-CC-120-RGB, Jingsha X99-8D3, 32 Gb 1333@1866, RX 580 8 Gb Nitro+, ADATA XPG SX6000 Lite 512GB, chieftec proton bdf-1000c


 

Junior
Статус: Не в сети
Регистрация: 29.04.2020
Спасибо за ответ!


 

Member
Статус: Не в сети
Регистрация: 31.01.2020
Фото: 1
Потихоньку взялся за разгон памяти..

У меня нет этого пункта про троттлинг памяти, кто знает как открыть подскажите.
Kostik44 писал(а):
Плохо рылся:IntelRCSetup -> Memory Configuration -> Memory Thermal -> Set Throttling Mode = (CLTT или OLTT) ставишь OLTT. У меня в BIOS уже выставлен по умолчанию.


Пункт с частотой был заменен на вольтаж памяти, после сброса биоса на дефолт пункт появился.
#77

Теперь к делу. Память такая:
DDR-3 12800R M393B1K70DHO-CKQ8 чипы K4B2G0446D (HCKO)
1866 стартанула на базовых из таблицы 10-10-10-28 (остальные не выставлял), хотя они даже ниже дефолтных для памяти на родной частоте 1600 (11-11-11-28). Программа Timings Configurator от ВОВКОС очень удобная - рекомендую.

Результаты:
#77
Похоже неплохо, с учетом того, что вторичку не трогал, а OLTT вообще не знаю как в моем случае отключать. Пошел играться дальше по методичке ВОВКОС :)

_________________
Intel.QQLT|EVGA-Z170-ITX-Stinger|32Gb|RTX3080
Intel.QTJ2|ASUS-Sabertooth-Mark1|32Gb|RTX3060ti
Xeon.E5-2673V3x2|Jingsha-X99-DualF2|256Gb|GTX1030


 

Member
Статус: Не в сети
Регистрация: 27.03.2020
BOBKOC писал(а):
значит начни пока как посоветовали↑ 12-12-12-32 и остальное в 0. Будет там стабильность тогда и мутить в понижения ;)

В общем вот чего получилось. ПК засыпает и просыпается вроде нормально. Memtest5 пишет тестирование закончено и ошибок не обнаружено.
На этом скрине верхний бенчмарк до сна, нижний после сна.
Вложение:
cachemem3.PNG
cachemem3.PNG [ 445.18 КБ | Просмотров: 137708 ]

Ну и тайминги.
Вложение:
cachemem4.PNG
cachemem4.PNG [ 92.24 КБ | Просмотров: 137707 ]

Вложение:
cachemem2.PNG
cachemem2.PNG [ 310.71 КБ | Просмотров: 137708 ]

Стоит ещё чего-нибудь покрутить или так и оставить?


 

Member
Статус: Не в сети
Регистрация: 31.01.2020
Фото: 1
Kipish писал(а):
В общем вот чего получилось.

Похоже на то, что у меня такая-же память как и у тебя, только у тебя Y-низковольтная. Попробую твои тайминги, результаты вроде неплохие. Один вопрос не понятен - почему у тебя в тайминг конфигураторе частота 2323Гц, в твикере 2073? Должна же быть 2133?

Kipish писал(а):
На этом скрине верхний бенчмарк до сна, нижний после сна.

Анлок что-ли не используешь?

_________________
Intel.QQLT|EVGA-Z170-ITX-Stinger|32Gb|RTX3080
Intel.QTJ2|ASUS-Sabertooth-Mark1|32Gb|RTX3060ti
Xeon.E5-2673V3x2|Jingsha-X99-DualF2|256Gb|GTX1030


 

Member
Статус: Не в сети
Регистрация: 27.03.2020
causus писал(а):
Похоже на то, что у меня такая-же память как и у тебя, только у тебя Y-низковольтная. Попробую твои тайминги, результаты вроде неплохие. Один вопрос не понятен - почему у тебя в тайминг конфигураторе частота 2323Гц, в твикере 2073? Должна же быть 2133?

Первая планка YKO она идёт 1.35/1.5, остальные три CKO они 1.5. Почему так показывает частоту я не знаю, в Bios показывает правильно 2133.
causus писал(а):
Анлок что-ли не используешь?

Пока нет, вначале хочу с памятью разобраться окончательно, а уж потом и анлоком займусь.


 

Member
Статус: Не в сети
Регистрация: 31.01.2020
Фото: 1
Kipish писал(а):
Первая планка YKO она идёт 1.35/1.5

Это изначальная задумка/требование или просто так подобралась память?
Kipish писал(а):
Пока нет, вначале хочу с памятью разобраться окончательно, а уж потом и анлоком займусь.

В общем-то это правильно - убрать фактор анлока процессора при разгоне памяти.

_________________
Intel.QQLT|EVGA-Z170-ITX-Stinger|32Gb|RTX3080
Intel.QTJ2|ASUS-Sabertooth-Mark1|32Gb|RTX3060ti
Xeon.E5-2673V3x2|Jingsha-X99-DualF2|256Gb|GTX1030


 

Member
Статус: Не в сети
Регистрация: 27.03.2020
causus писал(а):
Это изначальная задумка/требование или просто так подобралась память?

Нет, я хотел бы чтобы они были абсолютно одинаковые, но это то, что прислал продавец.


 

Member
Статус: Не в сети
Регистрация: 31.01.2020
Фото: 1
@kipish а точно стабильна система на этих таймингах у вас? Сначала запустил на базовых таймингах, которые подобрала система - почти то же, только trFC=171, twtr и trtp = 9. Аиду прошел, мемтест прошел, корону прошел - на запуск CPU_Z поймал синий экран. Посмтрел журнал - куча ошибок 47 (память). Поставил твои тайминги, та же ерунда. Добавлено: тоже поймал синий экран. Кто из опытных - подскажите, в какую сторону и по каким позициям копать?

Мои первоначальные тайминги @2133:

_________________
Intel.QQLT|EVGA-Z170-ITX-Stinger|32Gb|RTX3080
Intel.QTJ2|ASUS-Sabertooth-Mark1|32Gb|RTX3060ti
Xeon.E5-2673V3x2|Jingsha-X99-DualF2|256Gb|GTX1030


Последний раз редактировалось causus 01.05.2020 15:32, всего редактировалось 1 раз.

 

Advanced member
Статус: В сети
Регистрация: 30.03.2017
Откуда: Москва/Вешняки
Фото: 11
Kipish писал(а):
но это то, что прислал продавец.
ну по большому счёту у тебя считай все 1.5, но если что, ту что 1.35 можно поперемещать по слотам если будут ошибки и поглядеть будет ли толк(обычно плохие планки поближе к процу ставят)
а так православные YKO@2133 должны в этом духе выдавать:
соотв всё что ниже, мутить как оптимизацию, когда у вас нет ошибок при условии 12-12-12-32 остальное в 0(т.е авто)
10-11-11-27-10-248-4-5-5-16-38-10
10-11-11-27-10-248-5-5-5-20-38-10
10-12-12-28-10-248-4-5-5-16-40-10
10-12-12-28-10-248-5-5-5-20-40-10
11-12-12-29-12-248-4-6-6-16-41-10
11-12-12-29-12-248-5-6-6-20-41-10
для@1866
9-10-10-26-10-248-4-5-5-16-36-8(или 9 смотреть по СPUPhotoWorxx, что больше)
10-10-10-26-10-248-4-5-5-16-36-10
либо теже варианты от @2133
trfc=248↑, потом(cамым последним) понижать через Асрок по 8, до возможностей своих чипов = пока не зависните потом к полученному прибавить 24 или 40(для верного) и внести в биос.
у trfc от плотности чипов памяти зависимость - для примера K4B2G0446D =>2G и будет@2133=+-120, а 4G =+-240
и растёт с поднятием частоты памяти и наоборот.
картинка↓ для понимания последовательности


Вложения:
4х8GB@1866(8-8-8-22 in bios).jpg
4х8GB@1866(8-8-8-22 in bios).jpg [ 362.82 КБ | Просмотров: 137612 ]


Последний раз редактировалось BOBKOC 01.05.2020 17:25, всего редактировалось 7 раз(а).
 

Member
Статус: Не в сети
Регистрация: 31.01.2020
Фото: 1
BOBKOC писал(а):
а так православные YKO@2133 должны в этом духе выдавать:
О! Вовремя

_________________
Intel.QQLT|EVGA-Z170-ITX-Stinger|32Gb|RTX3080
Intel.QTJ2|ASUS-Sabertooth-Mark1|32Gb|RTX3060ti
Xeon.E5-2673V3x2|Jingsha-X99-DualF2|256Gb|GTX1030


 

Member
Статус: Не в сети
Регистрация: 27.03.2020
causus писал(а):
@kipish а точно стабильна система на этих таймингах у вас? Сначала запустил на базовых таймингах, которые подобрала система - почти то же, только trFC=171, twtr и trtp = 9. Аиду прошел, мемтест прошел, корону прошел - на запуск CPU_Z поймал синий экран. Посмтрел журнал - куча ошибок 47 (память). Поставил твои тайминги, та же ерунда. Добавлено: тоже поймал синий экран. Кто из опытных - подскажите, в какую сторону и по каким позициям копать?

Ошибок по коду 47 у меня нет, есть предупреждения 47 (Произошла устранимая аппаратная ошибка.Компонент: память
Источник ошибки: Corrected Machine Check). Появляются в журнале во время прогонки memtest, а сам memtest выдает, что ошибок нет.
Ну и Аиду прошел, мемтест прошел,CPU_Z прошел, корона это что?


Показать сообщения за:  Поле сортировки  
Начать новую тему Новая тема / Ответить на тему Ответить  Сообщений: 2195 • Страница 1 из 1101  2  3  4  5 ... 110  >
-

Часовой пояс: UTC + 3 часа


Кто сейчас на конференции

Сейчас этот форум просматривают: Bigsun, BOBKOC, Doominheart, iMeXaHuK, shuler37, Vovik и гости: 13


Вы не можете начинать темы
Вы не можете отвечать на сообщения
Вы не можете редактировать свои сообщения
Вы не можете удалять свои сообщения
Вы не можете добавлять вложения

Перейти:  
Создано на основе phpBB® Forum Software © phpBB Group
Русская поддержка phpBB | Kolobok smiles © Aiwan