Часовой пояс: UTC + 3 часа




Начать новую тему Новая тема / Ответить на тему Ответить  Сообщений: 38 • Страница 1 из 21  2  >
  Пред. тема | След. тема 
В случае проблем с отображением форума, отключите блокировщик рекламы
Автор Сообщение
 

Junior
Статус: Не в сети
Регистрация: 14.01.2017
Вложение:
Снимок3.JPG
Снимок3.JPG [ 73.62 КБ | Просмотров: 8119 ]
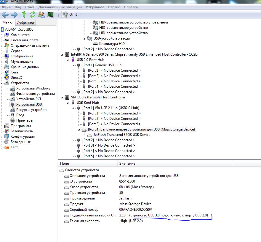
Контроллер usb 3.0 pci express 2.0-3 внешних и один внутренний usb(доп.питания нет)-в aida пишет режим работы 2.0
драйвера установил-в диспетчере устройств нет воскл.знаков,в uefi выбор режима работы только 2.0(почему нет 3.0 без понятия),помогите решить проблему,заранее огромное СПАСИБО!Описание устройства VIA USB 3.0 eXtensible Host Controller
6-Series UEFI 1.2


Вложения:
Комментарий к файлу: Фото с интернета-контроллер аналогичный(cp32 rev:2)
usb-3-3-1-3-external-1-internal-ports-pci-e-pci-experss-controller-card.jpg
usb-3-3-1-3-external-1-internal-ports-pci-e-pci-experss-controller-card.jpg [ 39.39 КБ | Просмотров: 8119 ]
Снимок2.JPG
Снимок2.JPG [ 89.21 КБ | Просмотров: 8119 ]
image.jpg
image.jpg [ 131.78 КБ | Просмотров: 8119 ]

Партнер
 

Заблокирован
Заблокирован
Статус: Не в сети
Регистрация: 15.06.2010
Откуда: Калуга
Фото: 18
А пробовал накопитель какой нибудь втыкать и скорость мерить? А то мало-ли чего пишет софт китайцами написанный. :oops:

_________________
Лужу, паяю, не шалю, никого не трогаю, починяю примус (ЭВМ). Я не фанат INTEL, я просто не люблю AMD.


 

Junior
Статус: Не в сети
Регистрация: 14.01.2017
mol61 писал(а):
А пробовал накопитель какой нибудь втыкать и скорость мерить? А то мало-ли чего пишет софт китайцами написанный. :oops:

Флэшку 3.0 и внешний жёсткий-сравнивал время копирования на носитель с портами в системнике-практически один в один :-( Фильм 750мб=3 минуты


 

Member
Статус: Не в сети
Регистрация: 22.12.2012
Фото: 1
Не уверен что копирование фильма это софт по измерению скорости накопителя, может скачаете и поставите какой, и скриншот скинете с результатом замеров.


 

Junior
Статус: Не в сети
Регистрация: 14.01.2017
Sania. писал(а):
Не уверен что копирование фильма это софт по измерению скорости накопителя, может скачаете и поставите какой, и скриншот скинете с результатом замеров.

Беда :facepalm:


Вложения:
fspeed.JPG
fspeed.JPG [ 47.55 КБ | Просмотров: 8063 ]
 

Member
Статус: Не в сети
Регистрация: 22.12.2012
Фото: 1
Флешки особо не отличаются скоростью, лучше какой жёсткий диск мерить, мало ли эта флешка медленнее интерфейса.


 

Member
Статус: Не в сети
Регистрация: 10.04.2015
Флешка usb3 ?


 

Junior
Статус: Не в сети
Регистрация: 14.01.2017
MarsOn писал(а):
Флешка usb3 ?

Конечно

Добавлено спустя 1 минуту 17 секунд:
Sania. писал(а):
Флешки особо не отличаются скоростью, лучше какой жёсткий диск мерить, мало ли эта флешка медленнее интерфейса.

Я до этого сравнивал скорость портов на контроллере и сист.плате-2.0 :bandhead:
Контроллер работает по 2.0-это 100%,дрова на 3.0 установлены-почему он работает в режиме 2.0 :roll:


Вложения:
image.jpg
image.jpg [ 131.78 КБ | Просмотров: 8053 ]
 

Member
Статус: Не в сети
Регистрация: 22.12.2012
Фото: 1
Что сравнивали, жёсткий диск? Покажите замеры диска на разных контроллерах.


 

Junior
Статус: Не в сети
Регистрация: 14.01.2017
Похоже в ведро китайскую поделку :mad2:


 

Member
Статус: Не в сети
Регистрация: 22.12.2012
Фото: 1
Да, флешки они такие, в ведро их, нормальную возьмёте.


 

Junior
Статус: Не в сети
Регистрация: 14.01.2017
Sania. писал(а):
Что сравнивали, жёсткий диск? Покажите замеры диска на разных контроллерах.

Это на контроллере pci express


Вложения:
12345.JPG
12345.JPG [ 86.98 КБ | Просмотров: 8041 ]
123.JPG
123.JPG [ 84.35 КБ | Просмотров: 8041 ]
 

Member
Статус: Не в сети
Регистрация: 22.12.2012
Фото: 1
Это наверно системный диск, надо замерить диск подключённый к контроллеру вашему по усби три ноль.


 

Junior
Статус: Не в сети
Регистрация: 14.01.2017
Sania. писал(а):
Это наверно системный диск, надо замерить диск подключённый к контроллеру вашему по усби три ноль.

Это внешний seagate 500gb через порты системника :D
Почему-то флэшка которая usb 3.0 работает на pci контроллере в режиме 2.0,а внешний жёсткий диск как должон-в режиме 3.0


Вложения:
12345678.JPG
12345678.JPG [ 90.81 КБ | Просмотров: 8032 ]
 

Member
Статус: Не в сети
Регистрация: 22.12.2012
Фото: 1
Это называется глюки, пробуйте обновить драйвер с сайта производителя.


 

Junior
Статус: Не в сети
Регистрация: 14.01.2017
Sania. писал(а):
Это называется глюки, пробуйте обновить драйвер с сайта производителя.

Второй день(ночь :facepalm: )пробую-устанавливал от тех что на диске,до самой последней с сайта производителя,кроме нескольких бсодов ничего не добился


 

Member
Статус: Не в сети
Регистрация: 22.12.2012
Фото: 1
Дрова может на не ту ось берёте? Обновите на чипсет дрова.


 

Junior
Статус: Не в сети
Регистрация: 14.01.2017
Sania. писал(а):
Дрова может на не ту ось берёте? Обновите на чипсет дрова.

В первую очередь от этого плясать и начал-последние обновления всего и вся имеется
Драйвера обновлял и устанавливал под свою win7x64+устанавливал и из безопасного режима и с отключением проверки подписи др-ров


 

Member
Статус: Не в сети
Регистрация: 22.12.2012
Фото: 1
Возможно прошивку надо обновить на контроллер.


 

Junior
Статус: Не в сети
Регистрация: 14.01.2017
Sania. писал(а):
Возможно прошивку надо обновить на контроллер.

А в общем на usb 3.0 походит скорость??? :-)
Или ни ага? :-(


Вложения:
12345.JPG
12345.JPG [ 86.98 КБ | Просмотров: 8022 ]
Показать сообщения за:  Поле сортировки  
Начать новую тему Новая тема / Ответить на тему Ответить  Сообщений: 38 • Страница 1 из 21  2  >
-

Часовой пояс: UTC + 3 часа


Кто сейчас на конференции

Сейчас этот форум просматривают: нет зарегистрированных пользователей и гости: 10


Вы не можете начинать темы
Вы не можете отвечать на сообщения
Вы не можете редактировать свои сообщения
Вы не можете удалять свои сообщения
Вы не можете добавлять вложения

Перейти:  
Создано на основе phpBB® Forum Software © phpBB Group
Русская поддержка phpBB | Kolobok smiles © Aiwan